14.Сводный сметный расчет
Сводный сметный расчет стоимости строительства разрабатывается на объект строительства и (или) этап строительства на основании итоговых стоимостных показателей объектных и (или) локальных сметных расчетов (смет), а также сметных расчетов на отдельные виды затрат.
Сводный сметный расчет стоимости строительства содержит буквенное обозначение - ССРСС. В случае, когда подготовка проектной документации по инициативе заказчика осуществляется применительно к отдельным этапам строительства, сводному сметному расчету стоимости строительства присваивается также номер этапа строительства.
Параметры сводного сметного расчета
Создание ССР возможно для узла Проект

Параметры ССР задаются на вкладке "ССР и СЗ"

Шифр и Полное наименование - данные сводного сметного расчета. Используются в выходных формах и при экспорте в формат XML ГГЭ и МГЭ

Секция Должностные лица - используется в выходных формах и при экспорте в формат XML ГГЭ и МГЭ. Секция состоит из трех частей: Проектная организация, Заказчик, Составил/Проверил

Данные поля можно заполнить вручную или выбрать из списка организаций.
В случае ручного заполнения данных, отсутствующих в списке организаций, будет предложено сохранить их в справочник

Сводный сметный расчет можно составить в нескольких уровнях цен. В поле "Составлен в ценах" укажите год и месяц или квартал

Переключение уровней цен происходит ниже на вкладках

Добавление и удаление уровней цен производится нажатием "Добавить"/"Удалить"

Поле Описание - текстовое поле для описания.
Дата утверждения ССРСС - обязательна для выгрузки в формат XML ГГЭ и МГЭ.
Ссылка на документ об утверждении ССРСС - текстовое поле для формирования выходной формы.
Дата утверждения сводки затрат - необходима для формирования выходной формы.
Ссылка на документ об утверждении сводки затрат - текстовое поле для формирования выходной формы.
Дата документа об утверждении сводки затрат - обязательна для выгрузки в формат XML ГГЭ и МГЭ.
При заполнении этих строк, данные распространяются на все существующие уровни цен

В случае добавления нового уровня цен, после заполнения данных - секция будет не заполнена

Секция итогов - стоимостные показатели ССР. До создания ССР отображаются 0

Создание сводного сметного расчета
Шаблоны ССР
В справочнике "Шаблоны сводных сметных расчетов" хранятся шаблоны по различным методикам, в зависимости от используемой нормативной базы. В справочник можно загружать новые шаблоны, есть возможность создавать свои собственные.
Справочник шаблонов сводных расчетов можно открыть, нажав на панели справочников"Шаблоны Сводных Расчетов"

Для выбора шаблона по умолчанию выберите его и нажмите значок кнопка на панели инструментов - этот шаблон будет применяться при создании ССР

При первом открытии ССР шаблон, выбранный по умолчанию, применяется автоматически. При необходимости можно изменить шаблон, нажав на панели инструментов "Выбрать шаблон"

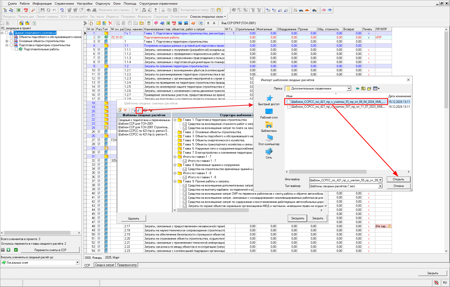
В окне "Шаблоны сводных сметных расчетов" выберите файл шаблона и нажмите "Загрузить"

Для загрузки нового шаблона в программу в окне "Шаблоны сводных расчетов", нажмите "Импортировать шаблон" или нажмите правой кнопкой мыши и выберите "Импортировать шаблон"

Выберите файл шаблона, нажмите "Открыть"

Более подробно функции справочника "Шаблоны сводных сметных расчетов" описаны в Раздел 3.Рабочее пространство, Менеджер и Справочники.
Открыть ССР
Для открытия ССР нажмите на вкладке "ССР и СЗ" "Открыть ССР"

При первичном открытии ССР загружается шаблон, выбранный по умолчанию.
Если шаблон не назначен по умолчанию, то при первичном открытии ССР появится окно "Шаблоны сводного сметного расчета", выберите шаблон и нажмите "Загрузить"

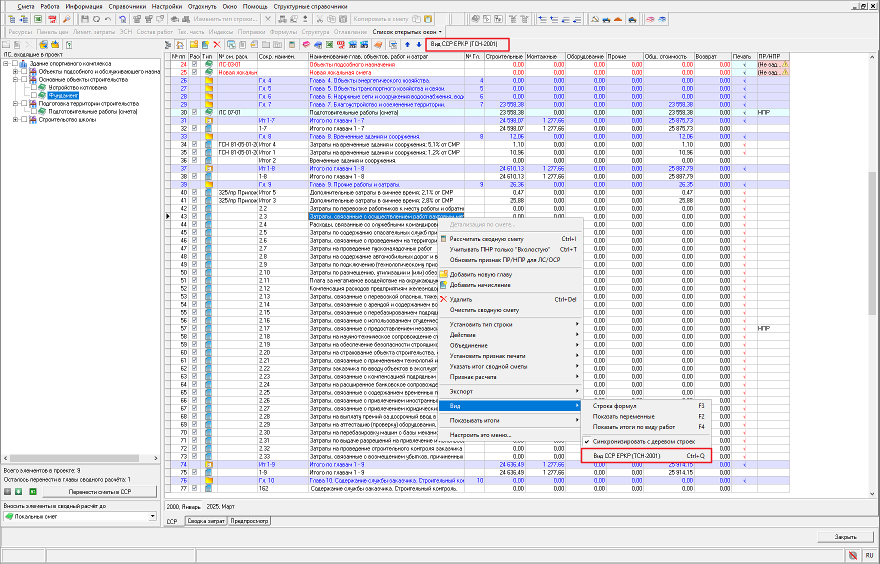
В случае составления ССР по сметам, рассчитанным с использованием ТСН-2001.21 Сборники единичных расценок на комплексы работ (далее - ЕРКР) для объектов города Москвы необходимо переключить вид ССР нажатием в панели инструментов "Вид ССР ЕРКР (ТСН-2001)" или в контекстном меню пункт "Вид" - "Вид ССР ЕРКР (ТСН-2001)"

При переключении в вид ССР ЕРКР (ТСН-2001), будет добавлена колонка "Статус", она отображает сведения о строках:
- "ЕРКР" - рассчитана по главе ТСН.21;
- "ЕР" - рассчитана по сметно-нормативной базе, за исключением Главы ТСН.21;
- "СН" - сметные начисления;
- "Прочие" - все расчеты, которые получены не на основании смет и начислений

Элементы отображения
Для отображения/скрытия структуры расчета - списка глав и затрат, содержащихся в шаблоне, нажмите на панели инструментов "Структура расчета"

Для отображения/скрытия структуры проекта нажмите на панели инструментов "Структура стройки"

Для отображения в наименовании смет номера глав, заполненных в параметрах, нажмите

Чтобы изменить порядок строк в ССР (за исключением названий Глав и строк "Итоги"), используйте кнопки со стрелками на панели инструментов

Структура проекта в ССР
При первом открытии ССР, по умолчанию выбирается детализация элементов до Объектов строительства

В выпадающем меню можно изменить выбор детализации до Локальных смет

В случае выбора детализации до локальных смет название секции "Объекты строительства и ЛС, входящие в проект" будет изменено на "ЛС входящие в проект"

Сметы, которые не внесены в ССР, выделены красным шрифтом в секции "Объекты строительства и ЛС, входящие в проект"

Информационное поле содержит информацию о количестве элементов структуры в проекте (в зависимости от выбранного типа детализации) и количестве элементов, не перенесенных в ССР

При переносе всех элементов структуры в ССР, появится информация "Сводный сметный расчет заполнен"

Внесение смет в ССР
Для автоматизации разнесения данных по главам сметного расчета, необходимо в параметрах ОСР и ЛС заполнить поле "№ главы ССР"

При внесении номера главы ССР в параметрах в родительском элементе структуры, автоматически произойдет распространение этого номера главы на все дочерние элементы

В случае, если в дочернем элементе структуры ранее уже был проставлен номер главы ССР, то произойдет его замена.
При заполненной строке № главы ССР в параметрах, сметы будут автоматически разнесены по главам.

При автоматическом переносе смет в ССР их порядок соответствует порядку в структуре Проекта.
Для ручного перемещения смет в главы необходимо в секции структуры проекта выбрать смету или несколько смет и нажать "Перенести сметы в ССР" с выбором нужного пункта

Есть возможность прямого перетаскивания смет из секции структуры проекта в главу ССР, с учетом выбранной детализации до "Объектов строительства" или до "Локальных смет", для этого на выбранной смете нажмите левой кнопки мыши и не отпуская, перетаскивайте смету в нужную главу

В том случае если в параметрах элемента структуры (сметы или объекта строительства) отсутствуют данные по выбранным нормам зимних удорожаний и/или временных зданий и сооружений будет выведено уведомление

Подробнее о внесении норм на временные здания и сооружения и зимние удорожания в сводном сметном расчете смотрите в разделе ВЗиС и ЗУ.
В случае повторного добавления сметы, которая уже содержится в ССР появится отчет об ошибке

Для перемещения между сметами в секции структуры проекта используйте стрелки "Перейти к следующему элементу, недостающего в сводном расчете" / "Перейти к предыдущему элементу, недостающего в сводном расчете"

Если необходимо внести изменения в шифр или наименование смет, входящих в расчет, закройте сводный сметный расчет и внесите изменения в структуре проекта.
После открытия ССР нажмите на панели инструментов "Рассчитать сводную смету", либо в контекстном меню - "Рассчитать сводную смету"

В случае обнаружения изменений в окне "Результат пересчета" выводится информация с возможностью обновления состава ССР

Расчет ССР
В результате перемещения смет в сводный сметный расчет в соответствующих главах появятся строки с типом смета. В колонках по типам работ: "Строительные", "Монтажные", "Оборудование", "Прочие" отобразятся значения

В колонке "Общ. стоимость" рассчитается общая стоимость по строке

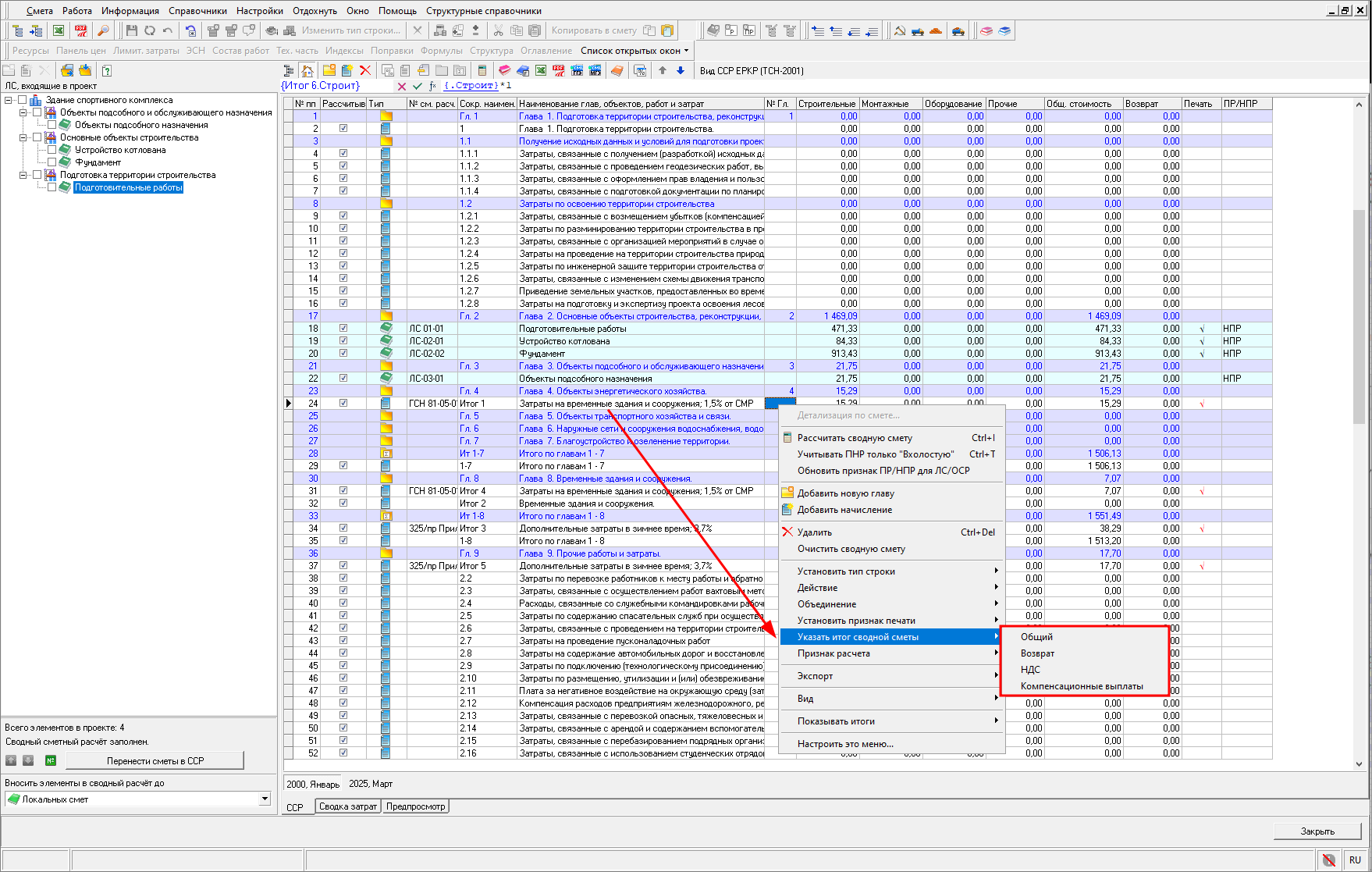
В колонке "Возврат" рассчитаются возвратные суммы

Для расчета строк "возвратных сумм", при условии, что возвратные суммы были внесены при составлении сметы, необходимо на строке с итогом по расчету нажать правой кнопкой мыши и в контекстном меню выбрать "Указать итог сводной сметы" - "Возврат"

Колонка "Печать" необходима для проставления признака печати построчно

Признак печати для каждой строки и для всего сводного сметного расчета можно установить в контекстном меню - "Установить признак печати" - выбрать необходимый пункт

Колонка "ПР/НПР" позволяет проставить у смет принадлежность к объектам производственного и непроизводственного назначения (необходимо для формирования документа сводка затрат)

Колонка "Рассчитывать" позволяет исключать/включать строки в расчет ССР

Функция продублирована в контекстном меню - "Признак расчета" - "Рассчитывать строки"/ "Не рассчитывать строки"

Если у сметы, которая была внесена в ССР, не было необходимого уровня цен, то выведется окно с отчетом. Смета будет занесена в ССР, но у нее будут нулевые значения и красный цвет шрифта

В таком случае необходимо добавить в смету соответствующий уровень цен и пересчитать ССР, нажав на
в панели инструментов, либо в контекстном меню - "Рассчитать сводную смету"

После этого автоматически пересчитаются все начисления по тем главам, в которые были добавлены сметы, промежуточные итоги по главам и общий итог по сводному расчету.
В случае необходимости задать строке с итогом тип Общий, Возврат, НДС, Компенсационные выплаты, нажмите на строке правой кнопкой мыши, в контекстном меню выберите - "Указать итог сводной сметы" и выберите нужный пункт

Переключение уровней цен
Для переключения ССР в разные уровни цен используйте вкладки

Округление итогов
Для изменения округления вызовите контекстное меню, нажмите "Показывать итоги" и выберите нужный пункт

ВЗиС и ЗУ
Затраты на временные здания и сооружения (ВЗиС) и зимнее удорожание (ЗУ) в сводном сметном расчете относятся к прочим работам и затратам и включаются в главу 8 "Временные здания и сооружения" или главу 9 "Прочие работы и затраты" соответственно

Затраты будут включены на основе данных, выбранных в параметрах локальных смет или объектов строительства. При детализации до уровня локальных смет, в ССР будут включены соответствующие показатели из этих смет. Если же выбрана детализация до уровня объектов строительства, то данные будут взяты из них.
При необходимости можно назначить временные/зимние/климатические сметные нормы непосредственно в открытом сводном сметном расчете. Для этого выделите элемент структуры и на панели инструментов нажмите "Назначить временные/зимние/климатические сметные нормы" либо выбрать аналогичный пункт в контекстном меню

В окне "Назначить сметные нормы" выберите смету или несколько смет, выберите сметные нормы и нажмите "Назначить", затем "Закрыть"

Для назначения разных норм для разных смет необходимо выбрать смету (несколько смет), выбрать нормы и нажать "Применить", далее выбрать следующую смету (несколько смет), выбрать нормы и нажать "Применить", повторить действия для всех необходимых смет и после этого нажать "Закрыть". Применение норм произойдет после закрытия данного окна.
Есть возможность задать нормы дополнительных затрат через "Групповые операции", для этого в окне Менеджер, в справочнике "Проекты" на смете нажмите правой кнопкой мыши и в контекстном меню выберите "Групповые операции"

В окне "Групповые операции" выберите операцию

Выберите нужные сметы. Укажите параметры и нажмите "Задать"

Для создания ССР в базисном и текущем уровне цен необходимо создавать локальные сметы в двух уровнях цен. Если сметы составлены в одном уровне цен или уровни цен разнятся по сметам, то можно воспользоваться групповыми операциями

Более подробно групповые операции описаны в Раздел 22. Групповые операции.
Учет стоимости ПНР только "Вхолостую" в ССР
Методика определения сметной стоимости строительства, утвержденная приказом Минстроя России № 421/пр от 04.08.2020г. с учетом изменений, утвержденных приказом Минстроя России от №55/пр от 30.01.2024г.:
п.123 ...Сметная стоимость пусконаладочных работ "вхолостую" по объектам производственного назначения и непроизводственного назначения, связанных с получением дохода от реализации товаров и (или) услуг, определяется сметными расчетами, разработанными по рекомендуемым образцам, приведенным в Приложениях N 2 - 6 к Методике, и учитывается в главе 9 (графы 7 и 8) сводного сметного расчета. ...
п.124 Сметная стоимость пусконаладочных работ "под нагрузкой" для объектов производственного назначения и непроизводственного назначения, связанных с получением дохода от реализации товаров и (или) услуг, не относится на сметную стоимость строительства и в сметной документации не учитывается...
Для изменения учета ПНР (Пуско-наладочных работ) только "Вхолостую" в Сводном Сметном Расчете выберете пункт в контекстном меню или воспользуйтесь сочетанием клавиш <Ctrl+T>

Детализация по смете
Для просмотра окна с детализацией по статьям затрат по смете, необходимо в открытом ССР на смете в контекстном меню выбрать "Детализация по смете..."

Появится окно с информацией по данной смете

Проверка ССР
Для запуска проверки и вывода отчета об ошибках в ССР в контекстном меню выберите - "Действие" - "Проверить сводную смету на наличие ошибок"

Очистить ССР
Если необходимо очистить сводную смету, например, для изменения детализации, то выберите соответствующий пункт в контекстном меню

Закрыть ССР
Для того, чтобы закрыть сводный сметный расчет, нажмите "Закрыть"

Добавление дополнительных строк и переменные
Напоминание. При первичном открытии ССР, сметы будут автоматически разнесены по номерам глав, указанным в параметрах смет, применится шаблон ССР, выбранный по умолчанию.
Для добавления дополнительных строк, выберите что необходимо добавить: главу или начисление

Для строк с типом "Начисление" есть возможность изменения типа на "Компенсационная выплата"

И возможность установить "Тип затрат"

Для строк с типом "Глава" есть возможность изменения типа на "Итого по главам"

Для начислений есть возможность задания формул через переменные (клавиша <F2>)

В переменных есть возможность задания различных значений для разных уровней цен (например, при расчете авторского надзора в базисном и текущем уровне цен)

Объединенный итог по сметам
В ССР есть возможность автоматического подсчета итога по выбранным сметам. Выделите сметы, нажмите правой кнопкой мыши, в контекстном меню выберите "Объединение" - "Объединить строки"

После объединения появится строка с автоматическим подсчетом итогов. Строку можно вывести на печать, проставив признак печати в соответствующей колонке

В объединенную строку можно внести наименование

Объединенную строку можно использовать для расчета собственных начислений

Для снятия объединения строк нажмите правой кнопкой мыши и выберите - "Объединение" - "Снять объединение строк"

Справочник Типов затрат в ССР
В открытом ССР есть возможность просмотра справочника типов затрат ССР, с возможностью его корректировки
Предпросмотр
В любой момент можно осуществить предварительный просмотр документа, для этого перейдите на вкладку "Предпросмотр"

Выберите форму отчета и нажмите "Сформировать"

Экспорт в Excel/PDF
Выгрузка выходного документа осуществляется через панель инструментов или через контекстное меню - "Экспорт" - "Экспорт в Excel" или "Экспорт в PDF"

Выберите форму отчета

В зависимости от количества уровней цен, использованных в сводном сметном расчете, для каждого из них будет создан отдельный лист в отчете

Экспорт в формат XML (ГГЭ)
При экспорте ССР в формате XML (ГГЭ) необходимо указать дату утверждения ССРСС на вкладке "ССР и СЗ"

Формат выгрузки регламентирован, поэтому для выгрузки ССР в XML (ГГЭ) необходимо использовать актуальный Шаблон ССРСС по 421/пр

Если такой шаблон отсутствует в программе необходимо его скачать с сайта и загрузить.
Для загрузки шаблона выберите в Менеджере справочник "Шаблоны сводных расчетов", нажмите правой кнопкой мыши - "Импортировать шаблон", укажите файл шаблона, нажмите "Открыть"

Экспорт производится из открытого ССР, нажатием на панели инструментов соответствующей кнопки или нажмите правой кнопкой мыши, выберите "Экспорт" - "Экспорт в XML (ГГЭ)"

Укажите место для сохранения файлов и нажмите "Открыть".
Дождитесь окончания процесса экспорта и убедитесь, что он завершен успешно

Кнопка
позволяет перейти к месту выгрузки файла (-ов).
Обратите внимание. Наименование файла формируется в соответствии с Требованиями к формату электронных документов, представляемых для проведения государственной экспертизы проектной документации и (или) результатов инженерных изысканий и проверки достоверности определения сметной стоимости строительства, реконструкции, капитального ремонта объектов капитального строительства (Приказ Минстроя РФ от 12 мая 2017 года N 783/пр., пункты 3-4). В случае, если сметная документация составляется для строительства линейных объектов или на отдельные этапы строительства линейных объектов, то необходимо вручную изменить раздел в наименовании выгруженных файлов с ПД № 12 на ПД № 9.
Если ССР составлен некорректно (не соответствует формату представления сводных сметных расчетов), то процесс экспорта будет отменен и в окне будет описана причина

Исправьте замечания и повторите экспорт.
Типичные ошибки
Ошибка: Строка "Итоговые стоимостные показатели ССРСС" в сводном сметном расчёте не найдена. Решение: Используйте актуальный шаблон ССРСС для экспорта XML (ГГЭ).
Ошибка: Необходимо задать дату утверждения сводной сметы. Решение: В Менеджере на вкладке "ССР И СЗ" укажите дату утверждения ССРСС.
Ошибка: Согласно п.42 Методики 421пр, результаты вычислений и итоговые данные Сводного сметного расчета стоимости строительства указываются в тысячах рублей, с округлением до двух знаков после запятой. Решение: Выберите в контекстном меню - Показывать итоги до тысяч.
Ошибка: В сводном сметном расчёте не найдена глава .... Решение: Используйте шаблон ССРСС для экспорта XML (ГГЭ) ССР.
Ошибка: Формат XML (ГГЭ) не предусматривает наличие в ССР ОСР/ЛСР/ЛС, рассчитанных не по методике 421пр. Решение: В перечисленных ОСР/ЛСР/ЛС установите параметр "Применять индексы в соответствии с 421пр".
Экспорт в формат XML (МГЭ)
Формат выгрузки регламентирован, поэтому для выгрузки ССР в XML (МГЭ) необходимо использовать актуальный Шаблон ССР для ТСН-2001 (XML МГЭ).
Важно. Проверьте, что в открытом ССР в расчетных строках в колонке "Печать" установлен признак печати

Экспорт сводного сметного расчета для экспертизы в МГЭ производится из открытого ССР. Нажмите на панели инструментов соответствующую кнопку или нажмите правой кнопкой мыши и в контекстном меню выберите "Экспорт" - "Экспорт в XML (МГЭ)"

Укажите папку для сохранения файлов, и нажмите "Сохранить". Дождитесь окончания процесса экспорта и убедитесь, что он завершен успешно

Кнопка
позволяет перейти к месту выгрузки файла (-ов).
Обратите внимание. Наименование файла формируется в соответствии с Требованиями к формату электронных документов, представляемых для проведения государственной экспертизы проектной документации и (или) результатов инженерных изысканий и проверки достоверности определения сметной стоимости строительства, реконструкции, капитального ремонта объектов капитального строительства. В случае, если сметная документация составляется для строительства линейных объектов или на отдельные этапы строительства линейных объектов, то необходимо вручную изменить раздел в наименовании выгруженных файлов с ПД № 12 на ПД № 9.
В случае, если ССР составлен некорректно (не соответствует формату представления сводных сметных расчетов), то процесс экспорта будет прерван, в журнале будет описана причина

Исправьте замечания и повторите экспорт.
Типичные ошибки
Ошибка: Строка "Итоговые стоимостные показатели ССРСС" в сводном сметном расчёте не найдена. Решение: Используйте актуальный шаблон ССРСС для экспорта XML (МГЭ).
Ошибка: Формат XML (МГЭ) не предусматривает наличие в ССР ОСР/ЛСР/ЛС, рассчитанных по методике 421пр. Решение: Проверьте корректность занесённых данных.
Ошибка: В сводном сметном расчёте не найдена глава .... Решение: Используйте шаблон ССРСС для экспорта XML (МГЭ) ССР
Ошибка: Согласно общим указаниям ТСН-2001.12, результаты вычислений и итоговые данные Сводного сметного расчета стоимости строительства указываются в тысячах рублей, с округлением до двух знаков после запятой. Решение: Необходимо установить отображение итоговых значений в тысячах руб (в открытом ССР, в контекстном меню - Показывать итоги до тысяч).