4.Параметры сметы
В этом разделе мы детально рассмотрим параметры, которые нужно учитывать при составлении сметной документации различными методами и с использованием разных нормативных баз.
Установка параметров
Параметры сметы включают в себя: настройки отображения и расчета, пути поиска нормативов и описание. Выберите локальную смету или объект (далее - смета) и в содержательной части откройте вкладку "Параметры".
Существует два основных способа установки параметров:
-
Выбор шаблона типовых настроек – при задании шаблона автоматически заполняется большинство параметров, за исключением разделов "Наименования", "Описание", "Должностные лица". Как правило, для вновь созданного элемента структуры уже применен какой-либо шаблон (т. н. шаблон по умолчанию). При необходимости значения, заполненные из шаблона, можно менять;
-
Задание всех параметров вручную – этот способ следует использовать в случае, когда ни один из существующих шаблонов не подходит.
В первом случае в поле "Типовые настройки" из раскрывающегося списка выберите подходящий шаблон. После этого перейдите на вкладки "Наименования", "Описание", "Должностные лица" и заполните их.
Второй способ следует рассмотреть подробнее.
Параметры сметы разбиты на следующие разделы: Уровни цен, Типовой расчет, Способ расчета, Поправки, Работа со строками, Поисковые маршруты, Наименования, Описание, Должностные лица, Статистика, Ревизия.
Работа по Методике 2020 ( 421пр)
Базисно-индексный метод расчета
Уровни цен
В соответствии с Методикой определения сметной стоимости строительства
п.44 Сметная стоимость строительства, определенная с применением базисно-индексного метода, приводится в локальных сметных расчетах (сметах) в двух уровнях цен: базисном и текущем.
Для добавления уровня цен нажмите "Уровень цен" и выставите соответствующие значения года, квартала или месяца

Количество уровней цен, добавляемых в процессе работы со сметой, не ограничено. При этом каждый уровень цен может содержать различные комбинации показателей пересчета стоимости (сборников индексов, индексов ко всей смете, видов цен).
Индексы за итогом по СМР
В соответствии с Методикой определения сметной стоимости строительства
п.45 а) индексы к СМР применяются к итоговым стоимостным показателям СМР по ЛСР (ЛС)
Для назначения индексов к итоговым показателям СМР в смете на вкладке "Параметры" выберите "Применять индексы в соответствии с 421пр" и выберите пункт "за итогом по СМР"

Измените наименование уровня цен, год, квартал/месяц

Нажмите "Индексы по смете в целом"

Выберите "Способ расчета - По сводному", заполните Обоснование и внесите значения индексов

Заполнение всех полей не обязательно: если у Вас в смете отсутствуют Пусконаладочные работы, Автоперевозка, Оборудование, Прочие, то соответствующие поля можно не заполнять.
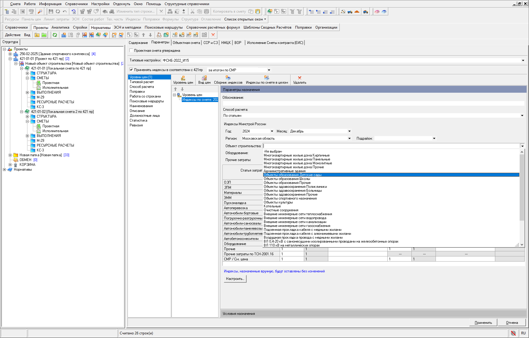
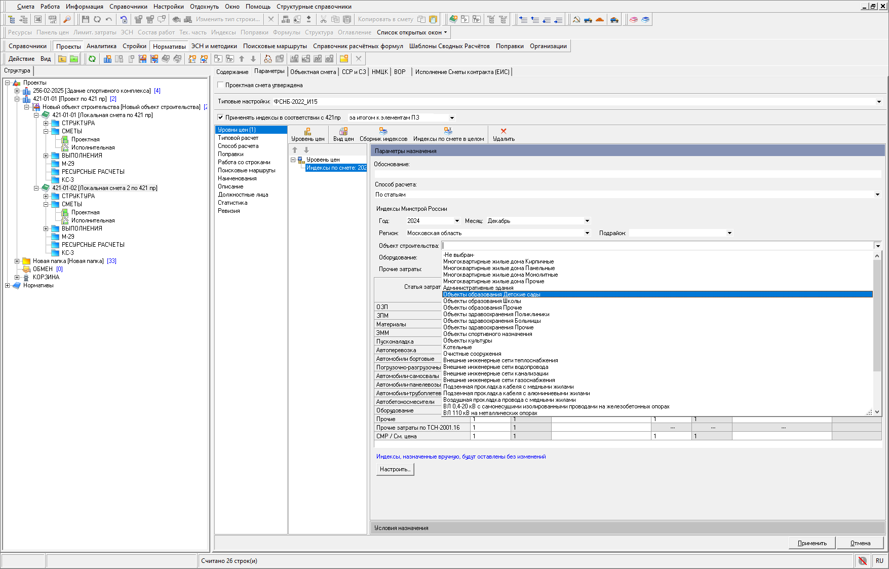
Для применения индексов изменения сметной стоимости Минстроя РФ по наименованию объекта строительства в параметрах сметы необходимо добавить "Индексы по смете в целом"

Выбрать год, месяц, регион, подрайон (при необходимости), Объект строительства, Отрасль народного хозяйства и промышленности для Оборудования и Прочих работ и затрат

Индексы будут назначены из сборника

При необходимости, с индексами можно производить любые манипуляции, предусмотренные в программе (например, назначить поправку или настроить условия назначения).
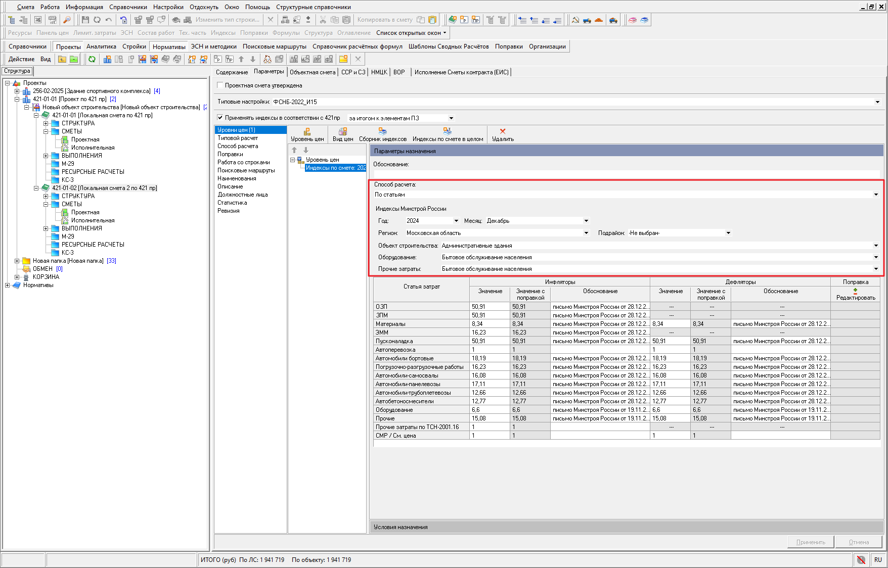
Индексы за итогом к элементам ПЗ
В соответствии с Методикой определения сметной стоимости строительства
п.45 б) индексы к элементам прямых затрат применяются к итоговым стоимостным показателям в целом по ЛСР (ЛС): сметной стоимости оплаты труда, сметной стоимости эксплуатации машин и механизмов, сметной стоимости материалов, изделий и конструкций.
Для назначения индексов к итоговым показателям прямых затрат в смете на вкладке "Параметры" выберите "Применять индексы в соответствии с 421пр" и выберите пункт "За итогом к элементам ПЗ"

Измените наименование уровня цен, год, квартал/месяц

Нажмите "Индексы по смете в целом"

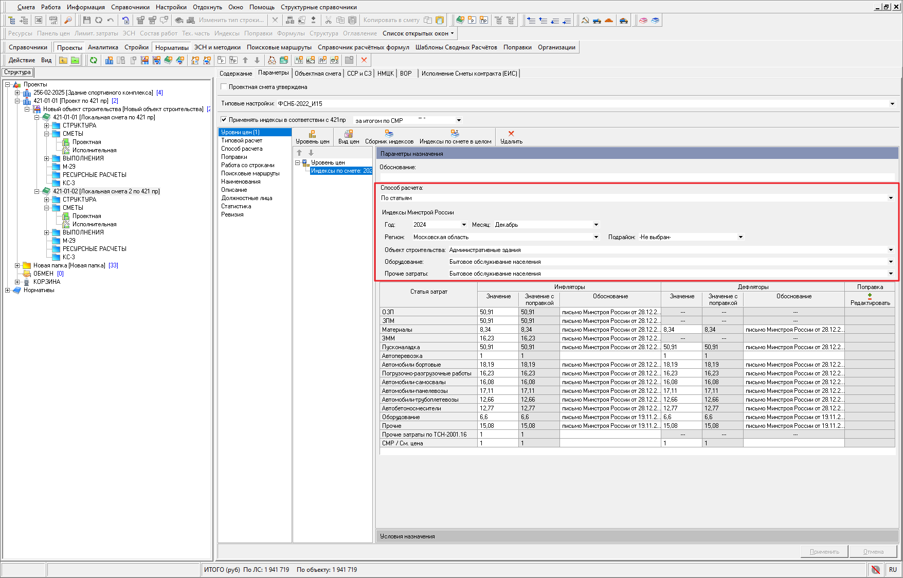
Выберите способ расчета - "По статьям", заполните значения индексов и обоснование

Заполнение всех полей не обязательно, в большинстве случаев достаточно полей ЭММ, ОЗП (индекс на ЗПМ распространяется с ОЗП автоматически), Материалы. Если у Вас в смете отсутствуют Пусконаладочные работы, Автоперевозка, Оборудование, Прочие, то соответствующие поля можно не заполнять.
Для применения индексов изменения сметной стоимости Минстроя РФ по наименованию объекта строительства в параметрах сметы необходимо добавить "Индексы по смете в целом"

Выбрать год, месяц, регион, подрайон (при необходимости), Объект строительства, Отрасль народного хозяйства и промышленности для Оборудования и Прочих работ и затрат

Индексы будут назначены из сборника

При необходимости, с индексами можно производить любые манипуляции, предусмотренные в программе (например, назначить поправку или настроить условия назначения).
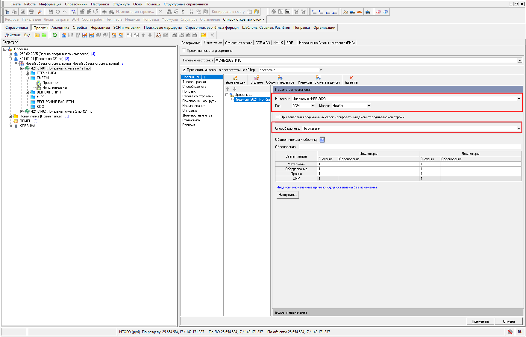
Индексы построчно
В соответствии с Методикой определения сметной стоимости строительства
п.45 г) индексы к расценкам применяются к итоговым стоимостным показателям прямых затрат по каждой расценке, включенной в ЛСР (ЛС);
п.45 д) индексы к элементам прямых затрат расценок применяются к итоговым стоимостным показателям элементов прямых затрат по каждой расценке, включенной в ЛСР (ЛС)
Для назначения индексов построчно в смете на вкладке "Параметры" выберите "Применять индексы в соответствии с 421пр" и выберите пункт "построчно"

Измените наименование уровня цен, год, квартал/месяц

Нажмите "Сборник индексов"

Выберите индексы, год и месяц, Способ расчета - "По статьям" (назначается автоматически)

Ресурсный метод расчета
Уровни цен
В соответствии с Методикой определения сметной стоимости строительства
46. Сметная стоимость, определенная с применением ресурсного и ресурсно-индексного методов, приводится в локальных сметных расчетах (сметах) в текущем уровне цен.
В соответствии с Методикой определения сметной стоимости строительства
п.10 а) ресурсным методом - с использованием сметных норм и сметных цен строительных ресурсов, размещенных в федеральной государственной информационной системе ценообразования в строительстве, созданной в соответствии с Положением о федеральной государственной информационной системе ценообразования в строительстве, утвержденным постановлением Правительства Российской Федерации от 23 сентября 2016 г. № 959 (Собрание законодательства Российской Федерации, 2016, № 40, ст. 5741; 2017, № 51, ст. 7839) (далее - ФГИС ЦС).
Для работы ресурсным методом расчета в параметрах сметы, на вкладке "Способ расчета" выберите пункт "Ресурсный и Ресурсно-индексный 421пр". Параметр "Применять индексы в соответствии с 421пр" и построчная индикация включится автоматически

На вкладке "Уровни цен" необходимо добавить "Вид цен" и указать необходимый каталог с текущими ценами

При отсутствии текущих цен в выбранном виде цен, их необходимо внести вручную или воспользоваться функционалом Конъюнктурного анализа.
Ресурсно-индексный метод расчета
Уровни цен
В соответствии с Методикой определения сметной стоимости строительства
п. 46. Сметная стоимость, определенная с применением ресурсного и ресурсно-индексного методов, приводится в локальных сметных расчетах (сметах) в текущем уровне цен.
п.10 в) ресурсно-индексным методом - с использованием сметных норм, сметных цен строительных ресурсов в базисном уровне цен и одновременным применением информации о сметных ценах, размещенной в ФГИС ЦС, а также индексов изменения сметной стоимости к составляющим единичных расценок в базисном уровне цен. При определении сметной стоимости ресурсно-индексным методом применение индексов изменения сметной стоимости производится в случае отсутствия сметных цен строительных ресурсов в ФГИС ЦС, при этом применяются индексы, указанные в подпунктах «г» - «ж» пункта 11 Методики.
Для работы ресурсно-индексным методом расчета в параметрах сметы, на вкладке "Способ расчета" выберите пункт "Ресурсный и Ресурсно-индексный 421пр". Параметр "Применять индексы в соответствии с 421пр" и построчная индексация включится автоматически

На вкладке "Уровни цен" необходимо добавить "Вид цен" с текущими ценами и "Сборник индексов"

Переключатель Совместное применение показателей пересчета стоимости (индексов и видов цен) - Да. Показатели пересчета стоимости применяются последовательно, начиная с верхнего, до первого успешного применения к сметной строке.
Обратите внимание. Необходимо соблюдать последовательность применения сначала Вид цен, затем Индексы.
При отсутствии текущих цен в виде цен и индексов в сборнике индексов, их будет необходимо внести вручную или воспользоваться функционалом Конъюнктурного анализа.
Общие настройки
Уровни цен
Количество уровней цен, добавляемых в данный раздел в процессе работы со сметой, не ограничено. При этом каждый уровень цен может содержать различные комбинации показателей пересчета стоимости (сборников индексов, индексов ко всей смете, видов цен). Для каждого показателя пересчета стоимости можно определить условия их назначения

Для добавления уровня цен нажмите в панели инструментов настройки уровней цен
и выставите соответствующие значения года, квартала или месяца.
Вновь созданный уровень цен имеет название "Новый уровень цен", год - 2000, месяц - Январь. Во избежание путаницы, рекомендуется его переименовать и задать соответствующий год, квартал или месяц. Содержательная часть настроек приобретет следующий вид

В выпадающем списке Расчет НР и СП предлагается задать способ расчета накладных расходов и сметной прибыли в зависимости от используемой нормативной базы. Для базы ТСН выберите расчет "По индексам", для остальных – "По формулам".
В меню ФОТ для НР и СП по индексам для нормативных баз ТСН, СН-2012 выберите пункт "ЗП рабочих".
В меню Брать ЗУ из выберите следующие значения:
-
формул – для работы по методике 2020;
-
индексов – для базы ТСН.
В поля НР от ЗПМ, СП от ЗПМ для нормативных баз ТСН, СН-2012 следует ввести проценты накладных расходов и сметной прибыли в соответствии с технической частью назначенных индексов. При работе с остальными базами эти поля заполнять не следует.
С помощью опции При изменении текущей цены материала распространить базовую цену на все уровни цен с этого уровня можно настроить распространение базовой цены при ее изменении на другие уровни цен отдельно для материалов, взятых из СНБ и материалов по прайсу, т.е. занесенных вручную или из позиций прайсов, не привязанных к нормативной базе. Рекомендуется установить флажок в текущем уровне цен для корректного расчета базисного уровня цен при использовании материалов по прайсам.
Поле НДС, (%) позволяет внести ставку НДС, действующую на момент создания сметной документации.
Переключатель Совместное применение показателей пересчета стоимости (индексов и видов цен) позволяет выбрать одно из трех состояний:
-
"Да, для ВЦ с базовыми ценами" - индексы применяются совместно с ценами из вида цен, если вид цен содержит цены в базовом уровне. Данное состояние используется по умолчанию для новых объектов/смет и при обновлении программы.
-
"Нет" - показатели пересчета стоимости применяются последовательно, начиная с верхнего, до первого успешного применения к сметной строке.
-
"Да" - позволяет одновременное применение в уровне цен показателей пересчета стоимости, таких как индексы (из сборника или по смете в целом) и виды цен. Например, это может понадобиться в случае наличия ценовых зон в том или ином регионе и применения индексов для расчета в текущий уровень.
Секция Назначать коэффициенты при занесении материалов / оборудования предназначена для ускорения ввода однотипных коэффициентов в панели цен материальных ресурсов. Заданные в параметрах коэффициенты будут автоматически применены к материалу или оборудованию, занесенному в смету. Кроме того, изменение коэффициентов в параметрах уровня цен автоматически распространится на материалы в смете (кроме ресурсов, в которых коэффициенты были изменены вручную в панели цен).
Индексы по смете в целом
Комплекс позволяет осуществить расчет сметной документации в текущем уровне цен с использованием индексов пересчета, применяемых по смете в целом.
Добавление индексов по смете в целом
Добавление индексов во вновь созданный уровень цен осуществляется нажатием "Индексы по смете в целом"в панели инструментов раздела уровня цен.
В результате в уровень цен добавится узел "Индексы по смете", и содержательная часть настроек приобретет следующий вид

Содержательная часть представлена двумя закладками: Параметры назначения и Условия назначения

Параметры назначения индексов по смете в целом
На закладке "Параметры назначения" следует задать значения описательным полям, инфляторам, дефляторам и выставить соответствующий переключатель.
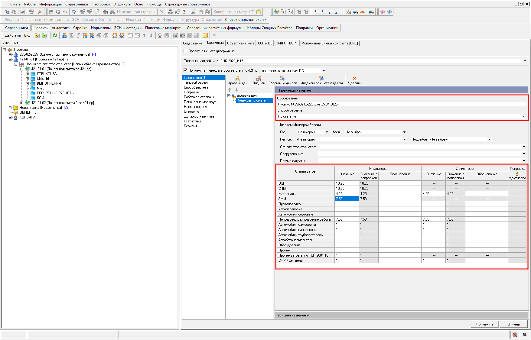
Текстовое описательное поле "Обоснование" может содержать обоснование применения или ссылку на какой-либо руководящий документ. Значение данного поля отображается в заголовке информационной панели "Сметные индексы" и в выходных печатных формах.
В списке "Способ расчета" следует выбрать, будут ли индексы применяться к отдельным статьям или к расценке в целом. В зависимости от сделанного выбора будут доступны соответствующие поля индексов

Заданное значение индекса-инфлятора автоматически распространяется на дефлятор.
В случае работы по Методике 2020 (421 пр) для назначения индексов Минстроя укажите год, месяц, выберите Регион, подрайон (при наличии), объект строительства, оборудование и прочие затраты

Условия назначения индексов по смете в целом
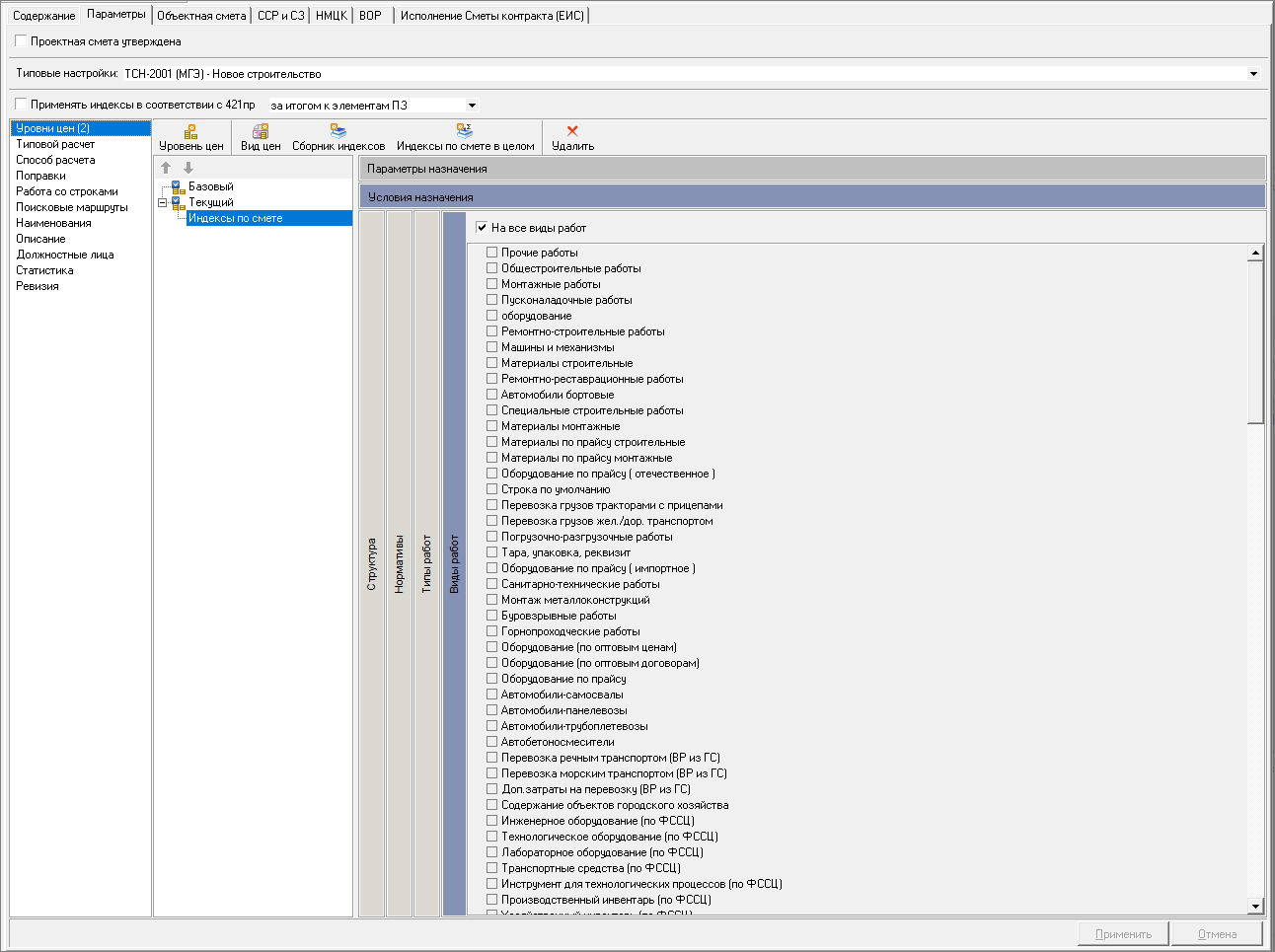
На закладке "Условия назначения" определяются правила назначения. В свою очередь закладка "Условия назначения" делится на закладки: "Структура", "Нормативы", "Типы работ", "Виды работ".
Закладка "Структура" содержит структуру сметы и позволяет указать, на какие элементы структуры будут назначаться индексы. По умолчанию индексы назначаются на всю смету

Закладка "Нормативы" содержит вкладки для сборников расценок, машин и механизмов, материальных и трудовых ресурсов. Каждая вкладка отображает набор папок и сборников, соответствующих той сметно-нормативной базе, на основании которой будет осуществлен расчет сметной документации. Установив соответствующие переключатели на папках или сборниках, можно настроить применение индексов на расценки или ресурсы определенных сборников нормативов

Закладка "Типы работ" содержит типы работ: Строительные, Монтажные, Оборудование, Прочие. Установив соответствующие переключатели, можно настроить на применение индексов только на конкретные типы работ

Закладка "Виды работ" содержит переменное количество видов работ (зависит от выбранного Типового расчета). Установив соответствующие переключатели, можно настроить на применение индексов только на конкретные виды работ

Сборники индексов пересчета
Для осуществления расчета сметной документации в текущем уровне цен с использованием сборников индексов пересчета, применяемых построчно.
Добавление индексов из сборника
Добавление сборника индексов во вновь созданный уровень цен осуществляется нажатием "Сборник индексов" в панели инструментов раздела уровня цен.
В результате в уровень цен добавится узел "Индексы: (не назначены)", и содержательная часть настроек приобретет следующий вид

Содержательная часть представлена двумя закладками: Параметры назначения и Условие назначения.
Параметры назначения индексов из сборника
На закладке "Параметры назначения" следует выбрать сборник индексов пересчета, задать значения инфляторам, дефляторам, обоснованию и выставить соответствующий переключатель.
Переключатель "При занесении подчиненных строк копировать от родительской" означает, что индексы, назначенные на расценку, будут назначены и на ресурсы, находящиеся в смете (подчиненные строки).
В выпадающем списке "Способ расчета" следует выбрать, будут ли индексы применяться к отдельным статьям или к расценке в целом.
Если заданы значения инфляторам и дефляторам в разделе "Общие индексы к сборнику", то сметные строки, например оборудование или материалы по прайсу, добавленные пользователем вручную, будут рассчитаны на основании заданных значений, а не по индексам из сборника.
Текстовое описательное поле "Обоснование" может содержать обоснование применения или ссылку на какой-либо руководящий документ. Значение данного поля отображается в заголовке информационной панели "Сметные индексы" и в выходных печатных формах.
Пример заполнения Параметров назначения сборника индексов для базы ТСН (данные взяты исключительно для примера)

Условия назначения индексов из сборника
Условия назначения индексов из сборника аналогичны условиям назначения индексов по смете в целом.
Виды цен
Возможно осуществление расчета сметной документации в текущем уровне цен с использованием сборников видов цен. Сборник вида цен может содержать текущие цены на весь состав сметно-нормативной базы, например на все ценовые показатели расценок и ресурсов.
Добавление вида цен
Добавление вида цен во вновь созданный уровень цен осуществляется нажатием "Вид цен" в панели инструментов раздела уровня цен.
В результате в уровень цен добавится узел "Вид цен: Базовые цены", и содержательная часть настроек приобретет следующий вид

Содержательная часть представлена двумя закладками: Параметры назначения и Условие назначения.
Параметры назначения вида цен
На закладке "Параметры назначения" следует выбрать сборник вида цен, выставить соответствующие переключатели и нажать "Применить".
Переключатель "Сохранять текущие цены в нормативной базе" устанавливается только в том случае, если необходимо сохранять заданные вручную цены расценок и ресурсов при составлении сметы.
Переключатель "Применять вид цен только на ресурсы в сметных строках" позволяет обеспечить назначение вида цен только на ресурсы.
"Вид цен содержит" позволяет определить какие цены содержит сборник - текущие или базовые (выбирается при загрузке видов цен).
Пример заполнения Параметров назначения вид цен для базы ФСНБ (данные взяты исключительно для примера)

При внесении изменений в параметры назначения вида цен в уже созданной смете, рекомендуется выполнить перезапуск программы.
Условия назначения вида цен
Условия назначения видов цен аналогичны условиям назначения индексов по смете в целом.
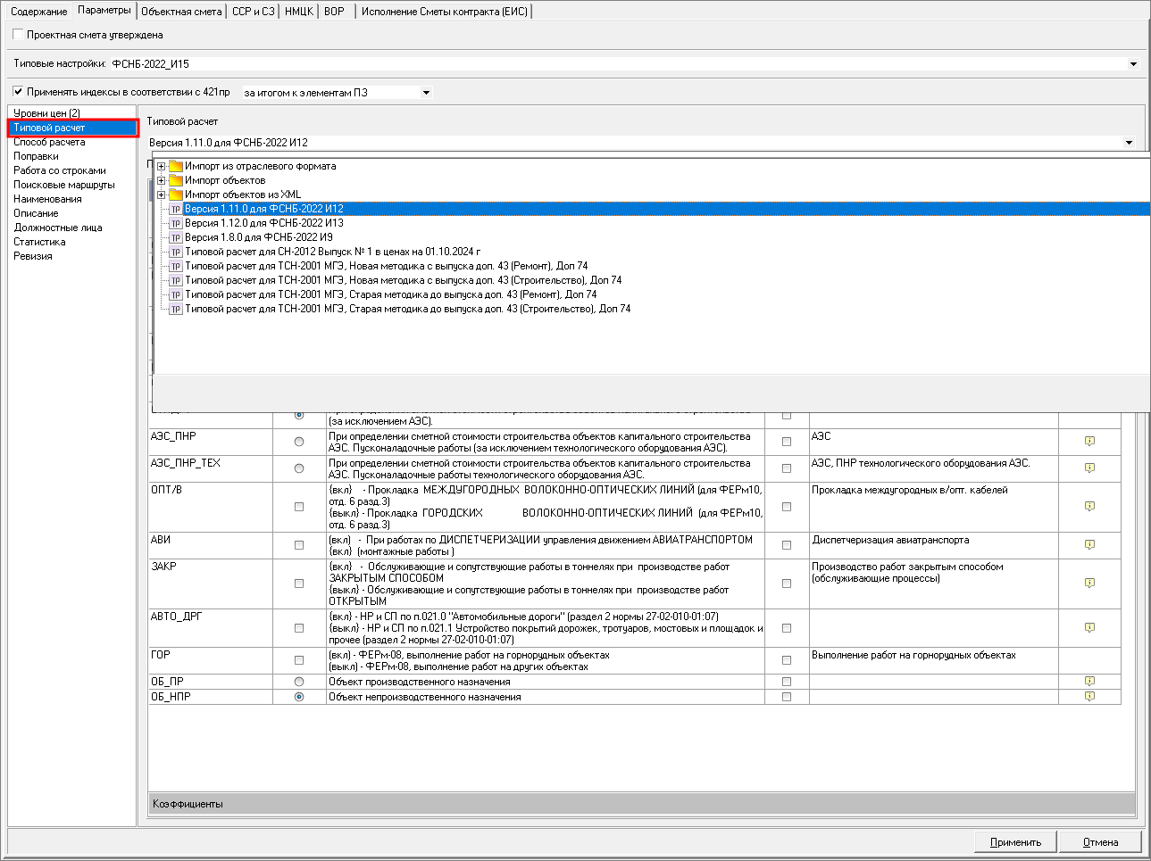
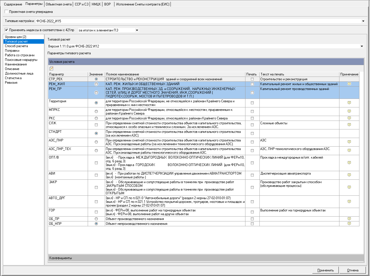
Типовой расчет
Обеспечивается расчет всех стоимостных показателей сметных строк (ПЗ, СтМат, ЭММ, ОЗП и т.д.) с использованием формул, хранящихся в свою очередь в типовом расчете. Для этого необходимо выбрать из раскрывающегося списка типовой расчет. Выбор типового расчета связан с нормативной базой, в которой считается сметная документация

Дополнительно на вкладке "Условия расчета", можно установить параметры расчета в зависимости от различных условий работ: строительство, капитальный ремонт жилых или производственных зданий и т.д.

После выбора типового расчета и установки параметров, на вкладке "Коэффициенты" будут подобраны значения коэффициентов к НР и СП для каждого уровня цен.
Способ расчета
Секция "Способ расчета" выглядит следующим образом

Раздел "Режим расчета" позволяет определить, каким методом будет рассчитана сметная документация: Базисно-индексный, Ресурсный по МДС, Ресурсный и Ресурсно-индексный 421пр.
"Базисно-индексный" применяется в случае, когда используется сочетание базовых цен и индексов пересчета.
Переключатель "Режим компенсации стоимости" позволяет влиять на порядок расчета стоимости расценок при замене, добавлении или удалении ресурсов, учтенных в ее стоимости. При включенном режиме при изменении ресурсной части вычисляется разница между новой ценой ресурса и старой (взятой из сборника). Эта разница добавляется к стоимости расценки. Если режим выключен – стоимость расценки изменяться не будет.
"Ресурсный по МДС" применяется в случае, когда локальная смета создается с использованием ресурсного метода по МДС. Режим позволяет вносить изменения в нормы расхода и стоимость, добавлять или удалять ресурсы в расценке. При этом автоматический пересчет всех стоимостных показателей с учетом вносимых изменений.
Метод "Ресурсный по МДС" работает в одном из трех вариантов (выбор производится посредством раскрывающегося списка):
-
"Учитывать в стоимости только неучтенные ресурсы" - в этом режиме к стоимости расценок из нормативной базы будет прибавляться стоимость неучтенных ресурсов.
-
"Учитывать в стоимости все ресурсы" позволяет учитывать в расценке как учтенные, так и неучтенные ресурсы. В этом режиме также доступен параметр "Рассчитывать ЗПМ на основании трудовых ресурсов с типом "Машинист";
-
"Учитывать в стоимости, если работа не рассчитана" полностью аналогичен предыдущему, но со следующим отличием: все ресурсы будут перевызваны по актуальному поисковому маршруту.
"Ресурсный и Ресурсно-индексный 421 пр" применяется при расчете сметной документации по Методике 2020 (421 пр)
Переключатель "Рассчитывать стоимость на основании нормативной Сметной цены" позволяет применять расчет стоимости сметной строки исключительно на основании нормативной Сметной цены. Если параметр отключен, то расчет стоимости идет стандартной методикой суммирования статей затрат. Если параметр включен, то расчет ведется только по нормативной Сметной цене в случае выполнения следующих условий:
-
строка не является материалом;
-
тип строки находится в списке типов, для которых применяется расчет по нормативной Сметной цене (в типовом расчете, назначенном на смету/акт);
-
сметная стоимость строки не равна нулю, либо базовые статьи затрат СтМат, ЭММ, ОЗП, НР и СП (в рублях) равны нулю.
Переключатель "Применять зимнее удорожание в расчете стоимостных показателей" позволяет игнорировать значения зимнего удорожания при расчете стоимостных показателей и в отчетных выходных формах.
Переключатель "Методика для города Москвы" позволяет в соответствии Методикой определения дополнительных затрат, связанных с выполнением работ в зимнее время, для города Москвы (утверждена Приказом от 29.12.2022 № МКЭ-ОД/22-131), Приложением А для п.1.20.1, и п.1.27 применение коэффициента зимнего удорожания для ресурсов в зависимости от того, включена их стоимость в расценке или нет.
Переключатель "Отображать индексы в ресурсной части с расценки" позволяет отображать индексы в ресурсной части расценки. В случае, если на расценку назначен индекс из сборника, то индекс на ресурс сначала ищется в этом сборнике. Если такой индекс существует, то отображается он, если нет, индекс отображается от сметной строки.
Переключатель "Закрывать стоимость строк в актах при 100% выполнении". При выключенном параметре итоговые стоимости в базисном и текущем уровне цен считаются по формулам расчета, указанным в Типовом расчете. При включенном параметре итоговые стоимости в базисном уровне цен считаются как разница между стоимостью в проектной смете и суммой предыдущих актов. Итоговая стоимость в текущем уровне цен считается как произведение итоговой стоимости в базисном уровне цен на соответствующий индекс пересчета.
Переключатель "Построчная индексация перевозки по 421 пр (с учетом 557 пр)" позволяет на строки с типом "Перевозка" назначить различные индексы и производить построчную индексацию вне зависимости от выбранного типа индексации (за итогом/построчно).
По умолчанию используются только сметные нормы списания. Существует также возможность создавать свои нормы списания.
Пункт Кодировка необходим для правильного определения кодировки ресурсов и выбирается в соответствии с нормативной базой.
Точность округления стоимостных показателей позволяет задать точность округления единичных и итоговых значений. При включенном параметре "Применять индексы в соответствии с 421пр" задать округление можно отдельно для итоговых стоимостных показателей базисного и текущего уровня цен.
Переключатель "Округлять до копеек базовую цену материалов и надбавки при вычислении из отпускной" позволяет автоматически округлять до копеек базовую цену при расчете из отпускной.
Поправки
Секция "Поправки" позволяет назначить справочник поправок и способ их назначения

В поле "Применять группу поправок" необходимо выбрать из раскрывающего списка справочник поправок в соответствии с нормативной базой.
При включенном переключателе "Назначать автоматически" при добавлении и перевызове нормативов будет появляться окно справочника поправок, предлагающее их автоматическое применение.
Способы назначения:
- добавлять к назначенным на элемент структуры;
- заменять назначенные на элемент структуры;
- удалять из назначенных на элемент структуры.
Варианты применения поправок на элементы структуры:
- Распространять на дочерние элементы - при установке данного переключателя во всех элементах структуры (Локальная смета, Раздел, Подраздел), находящихся в текущем элементе, поправки, равные старым поправкам текущего элемента, заменяются на новые.
Например: Для локальной сметы была назначена поправка на СтМат = *3, а на входящие в нее разделы были назначены поправки для СтМат, равные поправкам локальной сметы, с применением дополнительных поправок для разделов = *3*4. После изменения поправки на СтМат для локальной сметы на *5, поправки на СтМат для разделов заменятся на *5*4.
Если поправки элементов структуры никак не связаны между собой (например, поправки раздела не содержат поправок локальной сметы), или после изменения поправок результирующая поправка будет некорректной (например, длина более 50 символов), то изменения для таких элементов структуры применяться не будут. Изменения поправок для всего объекта всегда распространяются на все элементы структуры.
- Применить изменения поправок на уже добавленные в смете строки - при установке данного переключателя поправки сметных строк, назначенные с элемента структуры, заменятся на новые поправки. Строки, для которых данная операция невозможна (например: назначены поправки, отличные от поправок на элемент структуры), будут выделены закладками. Просмотреть данные строки и принять по ним решение можно с помощью механизма закладок.
Раздел "Изменения в поправках" позволяет назначить, изменить, удалить поправки сразу на все строки в смете. Для этого необходимо выбрать нужный способ назначения, внести поправку и нажать "Применить".
Раздел "На объект" отображает назначенные поправки на всю смету. Назначение и корректировка производятся посредством раздела "Изменения в поправках".
Работа со строками
В данном разделе задаются настройки отображения ресурсов в смете

"Заносить ресурсы расценки подчиненными строками" - данная настройка позволяет выбрать способ занесения ресурсов расценки в смету:
- Все
- Все неучтенные
- Все материальные
- Только неучтенные материальные
- Не заносить
Настройка "При занесении подчиненных строк копировать от родительской" позволяет копировать Формулы и/или Поправки.
В выпадающем списке "При занесении ресурса применять обоснование" выберите пункт Ценника или Ресурса.
"При перевызове оставлять старыми" – в этом пункте следует выбирать те показатели, которые не будут заменяться при повторном поиске (перевызове) расценки. Рекомендуется установить флажки на пунктах "Объем" и "Норму расхода", а остальные – снять.
Настройка "Сквозная нумерация для подчиненных строк" позволяет включить сквозную целочисленную нумерацию для подчиненных строк в смете и актах.
"Включить автонумерацию строк в документе" - данная настройка позволяет включить режим автонумерации строк в документе по локальным сметам, по элементам структуры (локальная смета, раздел, подраздел) или по всему документу. Дополнительно режим автонумерации позволяет задать начальный номер для первой строки документа, а также шаг увеличения нумерации.
Внимание! Включение автонумерации может привести к конфликтам при совместной работе нескольких пользователей с одним документом.
Настройка "Автоматически задавать округление при занесении формулы на объем" позволяет автоматически добавлять формулу округления при создании формулы на объем для сметной строки.
Внимание! Следует учитывать, что округление объемов будет происходить одинаково для расценок с разными единицами измерения (например, кг и 100 т)
Поисковые маршруты
В этом разделе следует выбрать пути поиска нормативов для данной сметы (объекта)

Поисковые маршруты хранятся в одноименном справочнике в Менеджере. Они содержат информацию о том, в каких сборниках будет проводиться поиск расценок и ресурсов, и в каком порядке.
Выбор шаблона типовых настроек
Для установки типовых настроек параметров сметы (объекта), в поле "Типовые настройки" выберите подходящий шаблон из списка

После того, как шаблон будет выбран, перейдите на вкладки "Наименования", "Описание", "Должностные лица" и, при необходимости, заполните их вручную.
Автоматизация назначения параметров
Программа позволяет задать предопределенные настройки для смет, сгруппированных в папки и использующих одни и те же параметры. Данная возможность ускоряет и упрощает процедуру настройки параметров вновь создаваемой сметы, а также минимизирует вероятность влияния "человеческого фактора" на корректность произведения настроек.
Для назначения параметров, в структурной части справочника Проекты необходимо выделить папку, а в содержательной части открыть вкладку "Параметры" и выбрать подходящий шаблон типовых настроек из списка

Аналогично происходит назначение параметров на Проект строительства, Объект строительства, Очередь строительства и Пусковой комплекс

Для вновь созданных папок и проектов в корневом узле Проекты выставляется настройка со значением "(по умолчанию)". В рамках данной настройки к вновь создаваемым сметам будет применена типовая настройка по умолчанию, если таковая задана

Выбранная типовая настройка устанавливается по умолчанию в Главном меню - "Справочники"- "Справочник типовых настроек"

Для каждой папки и проекта можно задать собственную настройку и выставить переключатель, с помощью которого настройка будет распространена на все расположенные ниже по иерархии папки "Распространить на вложенные папки"

После нажатия "Применить", ко всем вложенным папкам будут автоматически применены аналогичные настройки.