8.Выполнение работ (КС-2 и КС-6а)
Формирование выполнений – актов выполненных работ КС-2 (процентовка) и журнала выполненных работ КС-6а – производится на основе сметы.
При этом, программа позволяет оформлять акты выполненных работ при отсутствии сметы, путем формирования объемов выполнения непосредственно в акте выполнения работ, по правилам формирования сметы.
Создание 100% выполнений
При выполнении работ в стопроцентном объеме, форму КС-2 можно распечатать непосредственно из проектной сметы. Для этого при экспорте в Excel/PDF выберите раздел "Акты выполненных работ", отметьте флажком нужную форму акта и нажмите "Выбрать"

При продолжительном выполнении работ возникает необходимость формирования помесячных актов приемки выполненных работ КС-2, просмотра журнала учет выполненных работ КС-6а и справок о стоимости выполненных работ и затрат КС-3. Также акты приемки выполненных работ используются при формировании Исполнительной сметы, Ресурсных расчетов и М-29. В этом случае следует создавать процентовки в программе так, как это будет описано далее.
Создание акта КС-2
Создание нового акта выполнения работ производится одним из нескольких способов:
-
в структурной части из контекстного меню сметы выберите пункт "Добавить" – "Акт КС-2";
-
выделите нужную смету, затем на панели инструментов нажмите
; -
при помощи сочетания клавиш <Ctrl+2>;
-
выделите нужную смету и в содержательной части нажмите на кнопку

Создание выполнения осуществляется через окно "Мастера создания акта". На первом шаге мастера необходимо выбрать локальные сметы, по которым составляется акт выполненных работ

На втором шаге мастера необходимо задать параметры акта: исполнитель работ, период (месяц и год) выполнения, название. Кроме того, при создании первого акта необходимо указать уровни цен, которые будут скопированы из сметы. Для последующих актов эти уровни цен будут копироваться из предыдущего акта. Показатели пересчета сметной стоимости для уровней цен копируются из параметров уровня в смете

После создания акта можно поменять параметры уровней цен, например, если необходимо изменить показатели пересчета сметной стоимости.
При формировании выполнения копируются строки из сметы, а также дополнительные работы, добавленные в предыдущих актах.
В базисный уровень цен копируются индексы, базовые и единичные цены из соответствующей строки в проектной смете (либо доп. работы в предыдущем акте). Для текущего уровня цен индексы на строках приравниваются к 1. При необходимости в параметрах акта для текущего уровня могут быть заданы необходимые показатели пересчета стоимости (сборник индексов, индексы по смете в целом, вид цен).
Внешне окно акта напоминает режим сметы

В акте добавлены графы:
-
№ п/п по смете – содержит номер каждой сметной строки в смете, если работа была добавлена в актах, то будет указано "Выполнение";
-
Всего – отражает общий объем работ, предусмотренный сметой;
-
Выполнено – суммарный объем выполнения по итогам предыдущих актов; объемы текущего акта здесь не учитываются;
-
Процент выполнения - суммарный объем выполнения по итогам предыдущих актов в процентах; объемы текущего акта здесь не учитываются;
-
Осталось – вычисляется как разность между значениями в графах "Всего" и "Выполнено";
-
Всего с коэф. - в эту графу следует вводить объемы выполнения работ за отчетный период. Объемы выполнения можно вводить как числовыми показателями, так и в процентах от проектного объема

Для отображения нужных уровней цен в акте, нажмите в панели инструментов на выпадающее меню. Выберите уровни цен и нажмите "Применить"

В акте можно добавлять расценки, применять индексы, поправки, изменять лимитированные начисления, аналогично смете.
Для строк, добавленных в смете вручную, можно изменить обоснование в акте. Для этого два раза нажмите левой кнопкой мыши на обоснование такой строки и внесите изменения.
Запроцентовать можно сразу все строки элемента структуры. Для этого в графе "Всего с коэф." в строке заголовка элемента структуры нажмите на многоточие

Чтобы в выполнении учесть весь оставшийся объем работ, в контекстном меню Акта выберите пункт "Действия" - "Запроцентовать остатки"

В случае, если объем выполнения превысит проектный объем, строки в колонке "Всего с коэф" будут выделены ярко-розовым цветом

Можно установить запрет на превышение объема выполнения от проектного. Для этого в главном меню необходимо выбрать пункт меню "Настройки" - "Параметры". Перейти на вкладку "Администрирование" и установить флажок "Запрещать перепроцентаж в актах"

При установленном флажке "Запрещать перепроцентаж в актах", в случае превышения объема будет отображено информационное окно
Для актов можно задавать параметры, отличающиеся от настроек сметы. Это могут быть названия организаций, подписи "Исполнил" и "Проверил", дата утверждения и др. Принципы задания параметров акта такие же, как в смете

За один месяц может быть создано любое количество актов. В папке "Выполнения" справочника Проекты они автоматически группируются по годам и месяцам. Во избежание путаницы при создании нескольких актов за один месяц рекомендуется присваивать им различные имена

Как и в проектной смете, существует возможность утверждения актов. Для этого в параметрах акта установите флажок "Процентовка утверждена" и заполните дату утверждения

Утвержденные акты можно использовать при автоматическом заполнении объемов колонки "Выполнено". Для этого в настройках акта есть пункт "Объем выполненных работ считать как":
- сумму по всем актам (по умолчанию);
- сумму только по утвержденным актам

Внимание! Чтобы изменить проектную смету, т. е. отменить ее утверждение, все акты необходимо удалить.
Экспорт в Excel/PDF
Для экспорта акта в Excel или PDF необходимо нажать на панели инструментов соответствующий значок, выбрать место для сохранения файла и нажать "Сохранить"

Выберите доступный документ и нажмите "Сформировать"

Перед экспортом в Excel/PDF можно воспользоваться функцией предварительного просмотра документа. Для этого перейдите на вкладку "Предпросмотр"

Выберите доступный документ и нажмите "Сформировать"

Создание объединенного акта КС-2
Для объединения актов выполненных работ необходимо выбрать один из них в структуре сметы, нажать правой кнопкой мыши и в контекстном меню выбрать пункт "Создать объединенный акт..."

В результате откроется окно объединения актов выполненных работ, в левой части которого отобразятся все выполнения по смете

Выбор актов для объединения производится при помощи кнопок:
- Выбрать акт для объединения;
- Убрать акт из объединения;
- Выбрать все акты для объединения;
- Убрать все акты из объединения.
Выбранные для объединения акты отобразятся в правой части окна объединения актов, а также автоматически сформируется наименование объединяемого акта, его шифр, год и месяц

При необходимости можно задать наименование и шифр объединенного акта, период, заполнить поле "Подрядчик" и нажать "Объединить"

Параметры создаваемого объединенного акта наследуются из параметров проектной сметы и по своей структуре идентичны, за исключением наличия дополнительной секции "Объединенный акт". В этой секции отображается история создания, дата и время создания, а также имя пользователя, создавшего объединенный акт

Объединенный акт всегда содержит два уровня цен (базисный и текущий) и ничем не отличается от обычных актов. Исключением является только процесс экспорта/импорта такого акта, так как после импорта акта, становится недоступной информация о том, что акт создавался объединением.
Экспертиза акта
Экспертиза актов КС-2 позволяет проверить акт на соответствие типовым настройкам сметы, сметных строк и ресурсов и лимитированных затрат с последующим формирование отчета.
Для проведения экспертизы в менеджере на акте нажмите правой кнопкой мыши и выберите "Экспертиза акта"

На первом шаге производится экспертиза на соответствие параметров акта и сметы. В случае, если какие то параметры акта отличаются от параметров сметы, об этом будет выведена информация

Для отображения всего списка проверяемых параметров нажмите "Показывать все проверяемые параметры", при этом строки с несовпадающими критериями будут выделены розовым цветом, а строки с совпадающими критериями - зеленым

Для перехода к следующему шагу экспертизы нажмите "Далее>". На втором шаге экспертизы производится проверка сметных строк и ресурсов. В левой части окна отображаются сметные строки, а правой части - информация о несоответствиях

Строки имеют индикацию:
- строка не имеет отличий,
- строка отличается по одному или нескольким показателям,
- строка добавлена в акт.
Для быстрого отображения/скрытия всех ресурсов в сметных строках в контекстном меню предусмотрены пункты "Показать сметные ресурсы для всех строк" и "Скрыть сметные ресурсы для всех строк"

Для перехода к следующему шагу нажмите "Далее >". На следующем шаге проводится экспертиза лимитированных затрат

Для перехода к следующему шагу нажмите "Далее >". На следующем шаге выводится итоговый отчет об экспертизе акта по всем шагам экспертизы

Сформированный отчет можно сохранить и распечатать.
Изменение месяца и года акта КС-2
Для изменения месяца и года ранее сформированного акта КС-2 в параметрах акта выполненных работ КС-2 в секции "Описание" выберите нужный месяц и год и нажмите "Применить"
Изменение значения года или месяца приведет к перемещению акта выполненных работ по временной шкале всех актов сметы
В случае, если акт перемещается ранее по временной шкале:
- Для всех дополнительных работ перемещаемого акта создаются и добавляются сметные строки и выполнения в акты, находящиеся позже на временной шкале.
- Для всех выполнений перемещаемого акта осуществляется проверка, на основании которой выполнения могут стать дополнительными работами. Как следствие, в актах, находящихся на временной шкале позже, дополнительные работы станут выполнениями.
В случае, если акт перемещается позже по временной шкале:
- Все дополнительные работы перемещаемого акта становятся выполнениями. Как следствие, все выполнения в актах, находящихся ранее на временной шкале, становятся дополнительными работами.
- В перемещаемый акт добавляются выполнения на основании имеющихся дополнительных работ в актах, находящихся ранее на временной шкале.
Примечание. По утвержденным актам выполненных работ КС-2 никаких изменений не производится.
Экспорт и импорт актов КС-2
Для обмена актами КС-2 между рабочими местами рекомендуется использовать внутренние форматы *.sacx.
Формат обмена сметной документацией, разработанный с применением стандарта XML, предназначен как для обмена данными между рабочими местами программы, так и для взаимодействия между программой и внешними системами.
Экспорт акта КС-2 во внутреннем формате
Для того, чтобы произвести экспорт акта КС-2 во внутреннем формате, выберите акт, нажмите правой кнопкой мыши и в контекстном меню выберите пункт "Экспорт" - "Акта (.sacx)"

Укажите место сохранения файла и нажмите "Сохранить".
Начнется процесс экспорта, который может занять некоторое время, в зависимости от размера экспортируемого акта. По окончании процесса экспорта, акт КС-2 будет сохранен по указанному ранее пути.
Импорт акта КС-2 во внутреннем формате
Для того, чтобы произвести импорт акта КС-2 во внутреннем формате, необходимо на смете, в которую будет импортирован акт, нажать правой кнопкой мыши и в контекстном меню выбрать пункт "Импорт" - "Акта (*.sacx)"

Укажите файл акта КС-2 и нажмите "Открыть".
При отсутствии других актов в смете, перед началом импорта будет предложено выбрать базовый уровень цен для актов. Нажмите "Импорт"

Процесс импорта может занять некоторое время, в зависимости от размера импортируемого акта. По окончании процесса импорта, в папку "ВЫПОЛНЕНИЯ" выбранной сметы будет добавлен импортированный акт КС-2

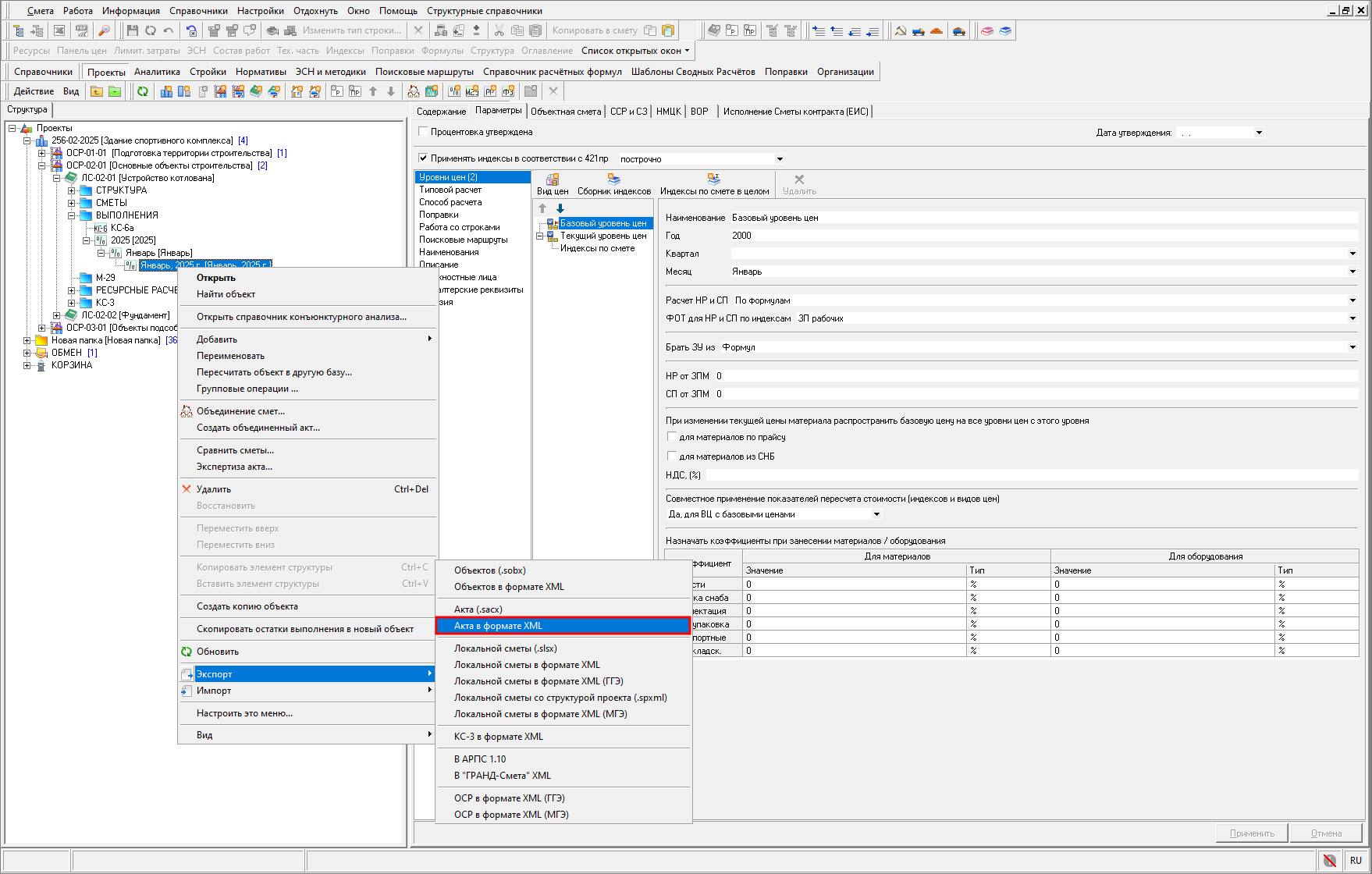
Экспорт акта КС-2 в формате XML
Для того, чтобы произвести экспорт акта КС-2 во внутреннем формате, выберите акт, нажмите правой кнопкой мыши и в контекстном меню выберите пункт "Экспорт" - "Акта в формате XML"

Укажите место сохранения файла и нажмите "Сохранить".
Процесс экспорта может занять некоторое время, в зависимости от размера экспортируемого акта. По окончании процесса экспорта, акт КС-2 будет сохранен по указанному ранее пути.
Импорт акта КС-2 в формате XML
Для того, чтобы произвести импорт акта КС-2 во внутреннем формате, необходимо на смете, в которую будет импортирован акт, нажать правой кнопкой мыши и в контекстном меню выбрать пункт "Импорт" - "Акта в формате XML"

Укажите файл акта КС-2 и нажмите "Открыть".
Далее будет осуществлена проверка на предмет наличия сметы, по которой был создан акт КС-2, после чего в появившемся окне "Импорт акта из XML" следует выбрать, в какую смету будет импортирован акт - в найденный (нажмите "Импорт") или в новый (нажмите "Импорт в новый объект")

При импорте акта в найденную смету, по окончании процесса в папку "ВЫПОЛНЕНИЯ" данной сметы будет добавлен импортированный акт КС-2.
В случае импорта акта в новую смету, будет создан проект, заполнены все необходимые параметры в настройках, добавлены сметные строки, создан акт КС-2 и осуществится привязка выполнений к строкам сметы.
Журнал учета выполненных работ КС-6а
Накопительная ведомость КС-6а позволяет отслеживать процесс выполнения работ. Создание КС-6а может производиться разными способами:
-
выделите нужную смету и нажмите
; -
в смете раскройте папку "Выполнения" и дважды щелкните левой кнопкой мыши по пункту "КС-6а";
-
выделите смету и на клавиатуре нажмите сочетание клавиш <Ctrl+4>

В появившемся диалоговом окне укажите параметры ведомости: отчетный период и уровень цен, как формировать стоимость и по каким актам будет рассчитана ведомость. Для формирования КС-6а за один год необходимо ввести одинаковые значения начала и окончания периода. Нажмите "Далее"
Отметьте нужные акты (по умолчанию выбраны все) и нажмите "Создать"
После этого будет сформирован журнал учета выполненных работ, объединяющий все акты за указанный период. Он представлен в виде таблицы, содержащей все строки проектной сметы и актов
В журнале доступно окно структуры для скрытия/раскрытия элементов структуры, а так же их исключения из расчета. Для отображения окна структуры нажмите правой кнопкой мыши и в контекстном меню выберите пункт "Структура"

Журнал доступен только для просмотра, изменение данных может производиться только через корректировку соответствующих актов.
Журнал учета выполненных работ не сохраняется. Он формируется на основе существующих данных каждый раз при создании.
Для отображения/скрытия итогов нажмите правой кнопкой мыши и в контекстном меню выберите пункт "Показать итоги"

Для отображения полного наименования строк нажмите правой кнопкой мыши и в контекстном меню выберите пункт "Полное наименование"

Экспорт в Excel/PDF
Для экспорта журнала КС-6 в Excel или PDF необходимо нажать на панели инструментов соответствующий значок, выбрать место для сохранения файла и нажать "Сохранить"

Выберите доступный документ и нажмите "Сформировать"

Документ будет сформирован. Его можно сохранить и распечатать.
Можно воспользоваться функцией предварительного просмотра документа. Для этого перейдите на вкладку "Предпросмотр"

Выберите доступный документ и нажмите "Сформировать"

Документ будет сформирован. Его можно сохранить и распечатать.