Патч 11.8.0.2
Время прочтения: 3 минуты
Содержание
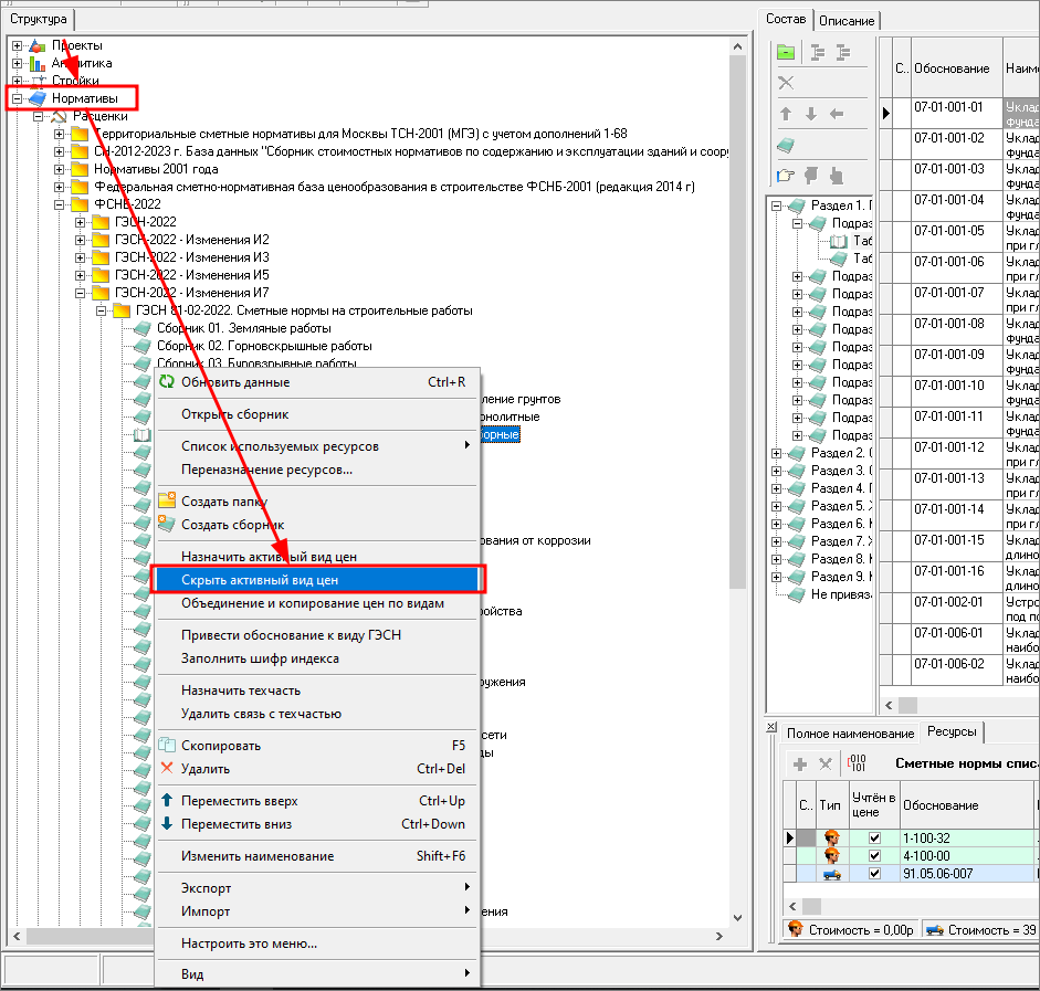
Скрыть активный вид цен
В контекстное меню справочника Нормативы добавлена функция Скрыть активный вид цен, которая позволяет сбросить отображение ранее назначенного вида цен на сборник

Доработка модуля экспорта в ГРАНД-Смета
При экспорте Объекта или ЛС в формате "ГРАНД-Смета" XML добавлена возможности задать имя для экспортируемого файла. Улучшен процесс сохранения экспортируемого файла.
Доработан механизм экспорта объектов в форматах spxml, xml
При экспорте файла создается временный файл, при успешном экспорте он становится обычным. При прерывании экспорта, временный файл удаляется.
Информация о версии документации
Патч 11.8.0.2
Дата последних изменений: 04.04.2024.
© ГК "Стройсофт". Все права защищены
Настоящий сайт и его содержимое является объектом авторского права, исключительные права, на использование которого принадлежат ГК "Стройсофт". Копирование, размножение, распространение, перепечатка (целиком или частично), или иное использование материала без ссылки на источник не допускается.