Релиз 11.15.0.0
Время прочтения: 12 минут
Содержание
Производительность и стабильность
Улучшена производительность и стабильность работы программы.
Конъюнктурный анализ в ТСН-2001
В соответствии с Главой 12 Общих указаний по использованию ТСН-2001, реализована возможность формирования конъюнктурного анализа для материалов и оборудования:
п. 3.4.10. Стоимость материалов, изделий, конструкций и оборудования, отсутствующих в Сборнике ТСН2001.1 «Средние сметные цены на материалы, изделия и конструкции» и ТСН-2001.13-2 «Средние сметные цены на оборудование, мебель, инвентарь и принадлежности», учитывается в сметной документации на основании наиболее экономичного из не менее, чем трех предложений поставщиков/производителей (прайс-листы, счета, коммерческие предложения), определенному на основании сбора информации о текущих ценах, а также с учетом предложений, дополнительно рекомендованных застройщиком (техническим заказчиком в случаях, установленных абзацем вторым настоящего пункта) (далее - конъюнктурный анализ)
Отчетная форма конъюнктурного анализа в ТСН-2001 соответствует форме, установленной общими положениями, Глава 12 ТСН-2001 (форма 13, приложение 4 в ТСН-2001.12).
Обратите внимание. При формировании отчетной формы из справочника Конъюнктурного анализа выгружаются только те строки, которые были добавлены в сметную документацию.
Справочник
При создании сметы и выборе типовой настройки ТСН-2001, вид справочника конъюнктурного анализа автоматически переключится на вид для ТСН-2001.
В случае необходимости, переключить вид отображения конъюнктурного анализа для ТСН-2001 можно вручную. Для этого в открытом справочнике конъюнктурного анализа, на панели инструментов необходимо нажать "Перейти в КА ТСН-2001"

Переключение вида конъюнктурного анализа доступно в справочнике проекта, объекта строительства, объекта, стройки и общем справочнике для обмена.
При использовании режима отображения справочника ТСН-2001, заголовок справочника дополняется информацией об используемой нормативной базе, а переключатель изменяет свое название для возврата к виду, соответствующему 421 приказу

Добавление строк
Для добавления строк нажмите на панели инструментов "Добавить материалы" или "Добавить оборудование". В контекстном меню доступны аналогичные пункты

В новой строке укажите код ресурса (по ОКПД 2), его название, номер страницы и позиции. Затем добавьте или выберите из справочника единицу измерения и внесите информацию о трех поставщиках

По результатам конъюнктурного анализа на основании данных в колонках "Поставщик №1", "Поставщик №2", "Поставщик №3" автоматически будет заполнена колонка "Наиболее экономичная цена за единицу, руб. с НДС"

Наименьшая цена по поставщикам будет выделена жирным шрифтом и иметь индикацию, эта стоимость будет включена в смету при добавлении строки

Значение из колонки "Наиболее экономичная цена за единицу, руб. с НДС" автоматически дублируется в колонку "Цена за единицу, рекомендованная застройщиком/техническим заказчиком, руб. с НДС".
Если необходимо включить в смету другую стоимость, внесите ее в колонку "Цена за единицу, рекомендованная застройщиком/техническим заказчиком, руб. с НДС". Эта стоимость автоматически попадет в смету

Для вставки строки в смету из справочника конъюнктурного анализа, открытого из локальной сметы, выделите строку (или несколько строк) и нажмите "Вставить"

Дополнительные затраты
Согласно ТСН-2001 Глава 12 Общие указания по применению территориальных сметных нормативов, дополнительные затраты к стоимости материалов и оборудованию не учитываются в расчете конъюнктурного анализа. Их начисление необходимо производить в локальной смете.
Для этого в локальной смете на строке (нескольких строках), добавленной из справочника конъюнктурного анализа, нажмите правой кнопкой мыши, выберите пункт "Действия" - "Назначить начисления на выделенную часть..."

Внесите начисления и нажмите "Применить"

Тип работ
По умолчанию, добавляемым в конъюнктурный анализ материалам, присваивается тип работ "Строительные". Для выбора (или изменения) типа работ на строке нажмите правой кнопкой мыши и выберите "Выбрать тип работ" - "Строительный" или "Монтажный"

Для изменения типа строки с типа "Материал" на тип "Оборудование" нажмите на строке правой кнопкой мыши и выберите "Выбрать тип работ" -"Оборудование"

В колонке "Код ресурса (на основе ОКПД 2)" отображается индикация вида строки "Материал" или "Оборудование" и типа работ для материалов

Обратите внимание. При импорте данных конъюнктурного анализа из Excel, для всех строк устанавливается тип "Материал - Строительный". Тип строки и тип работ можно изменить при необходимости.
Параметры
Для того, чтобы открыть параметры справочника конъюнктурного анализа, нажмите на панели инструментов "Параметры", либо нажмите правой кнопкой мыши и выберите "Параметры". Параметры справочника конъюнктурного анализа в ТСН-2001 включают данные по Проектировщику и Застройщику (техническому заказчику)

Данные из параметров передаются в отчетные формы.
Дополнительная информация
Для того, чтобы отобразить/скрыть секцию "Дополнительная информация", нажмите в справочнике КА правой кнопкой мыши и выберите пункт "Показать дополнительную информацию".
В секцию добавлены колонки "Количество строк в смете" и "Объем в сметах"

Колонка "Количество строк в смете" отображает сколько раз данная строка включена в смету.
Колонка "Объем в сметах" отображает суммарный объем этой строки, учтенный в смете.
Перенумерация
В открытом справочнике конъюнктурного анализа при изменении порядкового номера строки, эта строка будет автоматически перенесена на позицию, соответствующую новому номеру

Изменения будут внесены и в смету

Обновление КА 421 пр
Справочник конъюнктурного анализа обновлен согласно методике, утвержденной приказом 421. Обновления учитывают изменения, внесенные приказами Минстроя РФ № 557/пр (от 07.07.2022), № 55/пр (от 30.01.2024) и № 30/пр (от 23.01.2025):
п. 44 ... Для определения сметной стоимости в базисном уровне цен применяются единичные расценки, составляющие единичных расценок, сведения о которых включены в ФРСН. При отсутствии в ФССЦ сметных цен на отдельные материальные ресурсы или оборудование сметные цены на такие материальные ресурсы и оборудование определяются в уровне цен составления сметной документации на основании данных о сметных ценах в текущем уровне цен, размещенных в ФГИС ЦС, данных ФСБЦ-2022 с индексами изменения сметной стоимости строительства по группам однородных строительных ресурсов, информация о которых размещена в ФГИС ЦС, для субъекта Российской Федерации (части территории субъекта Российской Федерации, являющейся самостоятельной ценовой зоной), в котором (которой) расположен объект капитального строительства. При наличии разницы в единицах измерения таких ресурсов с ФССЦ, а также при использовании данных ФСБЦ-2022 с индексами изменения сметной стоимости строительства по группам однородных строительных ресурсов, информация о которых размещена в ФГИС ЦС, пересчет сметной цены материального ресурса или оборудования в единицу измерения, предусмотренную проектной документацией, а также в текущий уровень цен с применением индексов изменения сметной стоимости строительства по группам однородных строительных ресурсов соответственно выполняется в отдельном разделе сводной таблицы результатов конъюнктурного анализа (рекомендуемый образец приведен в Приложении N 1 к Методике).
п. 23 ... В случаях, предусмотренных абзацем вторым пункта 44 Методики, материальным ресурсам и оборудованию присваивается код, состоящий из буквенного обозначения "ТЦ" и двух групп цифр, разделенных знаками нижнего подчеркивания: первая группа цифр соответствует коду ресурса, приведенному в ФГИС ЦС; во второй группе цифр приводится номер по порядку кодируемого материального ресурса или оборудования.
Параметры
В параметры справочника конъюнктурного анализа по 421/ пр добавлены следующие пункты:
-
Уровень цен составления сметной документации - выбирается из календаря.
-
Наименование субъекта Российской Федерации - выбирается из списка.
-
Ценовая зона субъекта Российской Федерации - заполняется вручную.
-
Выбор корпорации или отрасли - выбирается из списка.
-
Виды цен - выбирается из списка загруженных видов цен в программу.
-
Индексы - выбирается из списка загруженных индексов в программу.
-
Наименование раздела конъюнктурного анализа - заполняется вручную (при необходимости).
-
Наименование раздела с ресурсами из ФСБЦ-2022 - заполняется вручную (при необходимости)

Поля "Уровень цен составления сметной документации", "Наименование субъекта РФ", "Ценовая зона субъекта РФ", "Выбор корпорации или отрасли" рекомендуемы к заполнению для корректного формирования XML-файла для предоставления на экспертизу.
Разделы КА
Справочник конъюнктурного анализа разделен на разделы:
- Раздел "Конъюнктурный анализ" - для материалов и оборудования по коммерческим предложениям.
- Раздел "Ресурсы из ФСБЦ-2022" - для материалов и оборудования из сборника ФСБЦ-2022.
Разделы доступны для просмотра, если в них содержатся соответствующие строки

Наименования разделов можно изменить в параметрах. Для этого в открытом справочнике конъюнктурного анализа на панели инструментов нажмите "Параметры", либо нажмите правой кнопкой мыши и выберите "Параметры". В соответствующих полях внесите изменения
Наименования разделов отображаются в открытом справочнике и в отчетных формах.
Для того чтобы развернуть или свернуть разделы, нажмите кнопку в колонке "№" или нажмите два раза левой кнопкой мыши по строке с наименованием раздела

Разделы также доступны в общем справочнике для обмена данными конъюнктурного анализа. Копирование строк разрешено внутри соответствующих разделов.
Добавление строк в раздел "Ресурсы из ФСБЦ-2022"
Согласно методике, утвержденной Приказом Минстроя России от 4 августа 2020 г. №421/пр (с учетом изменений 30/пр):
п. 10б ... При отсутствии в ФГИС ЦС сметных цен на материальные ресурсы и оборудование в текущем уровне цен для субъекта Российской Федерации, в котором осуществляется строительство, сметные цены на материальные ресурсы и оборудование, отсутствующие в ФССЦ, в базисном уровне цен по состоянию на 1 января 2000 г. определяются с использованием сметных цен на материальные ресурсы и оборудование, включенных в сборник сметных цен на материальные ресурсы и оборудование в базисном уровне цен по состоянию на 1 января 2022 г. (далее - ФСБЦ-2022), с учетом индексов изменения сметной стоимости строительства по группам однородных строительных ресурсов, информация о которых размещена в ФГИС ЦС. ...
Из сборника
Добавить строки из сборника можно только после его покупки и загрузки в программу, или же воспользоваться ручным способом добавления строк.
Для добавления строки материала или оборудования из сборника ФСБЦ-2022 в Раздел "Ресурсы из ФСБЦ-2022" нажмите в панели инструментов "Добавить группу" - "Добавить материал/оборудование из сборника ФСБЦ-2022", либо нажмите правой кнопкой мыши и выберите аналогичный пункт

В сборнике ФСБЦ-2022 выберите необходимую книгу и нажмите "Выбрать"

Выберите нужный ресурс и нажмите "Выбрать"

Для поиска ресурсов в открытом сборнике ФСБЦ-2022, нажмите правой кнопкой мыши и выберите "Поиск в сборнике"

В окне "Поиск" внесите обоснование или наименование и нажмите "Найти", для продолжения поиска нажмите "Следующий"

Выберите ресурс и нажмите "Выбрать".
Шифр ресурса будет сформирован автоматически и включает: буквенное обозначение "ТЦ", код самого ресурса и номер позиции

Если нужно заменить ресурс на другой, нажмите в строке в колонке "Код КСР". Затем нажмите на многоточие и выберите новый ресурс из сборника

Вручную
Для добавления строки материала или оборудования в Раздел "Ресурсы из ФСБЦ-2022" нажмите в панели инструментов "Добавить группу" - "Добавить материал в раздел ФСБЦ-2022" или "Добавить оборудование в раздел ФСБЦ-2022", либо нажмите правой кнопкой мыши и выберите аналогичные пункты

В новой строке в колонке "Обоснование" нажмите на многоточие. Выберите ресурс из справочника КСР и нажмите "Выбрать"

Заполните недостающие данные и внесите стоимость в колонку "Текущая отпускная цена за единицу измерения без НДС, руб."

Пересчет в текущие цены ресурсов из сборника ФСБЦ-2022
Для пересчета стоимости в текущие цены используются данные, размещенные на сайте Федеральной государственной информационной системы ценообразования в строительстве (ФГИС ЦС). Подробная инструкция по скачиванию и загрузке файлов в программу с указанного ресурса представлена в руководстве пользователя, в разделе "Импорт данных из ФГИС ЦС".
Для строк раздела "Ресурсы из ФСБЦ-2022", добавленных из сборника ФСБЦ-2022, реализовано автоматическое применение индексов и текущих цен из выбранного в параметрах сборника индексов и/или видов цен

При применении индекса инфляции, он отображается в колонке "Индекс фактической инфляции / Индекс по ГОСР" (группы однородных строительных ресурсов), а при применении текущей цены - она отображается в колонке "Текущая отпускная стоимость единицы измерения без учета НДС, руб.".
Индекс или текущую цену также можно внести вручную в соответствующие колонки.
Применение индекса фактической инфляции
Автоматический расчет индекса
Для автоматического расчета и применения индекса фактической инфляции к строкам, добавленным на основании коммерческих предложений, выберите строку (несколько строк), нажмите правой кнопкой мыши, выберите "Применить индекс ФИ..."
В окне "Индекс фактической инфляции" отображается дата пересчета, выбранная в параметрах КА. Выберите регион
Для отображения информационного окна с расчетом индекса, установите флажок "Подробный вывод процесса расчета" и нажмите "ОК"

Будет произведен расчет и применен индекс. Индекс отображается в колонке "Индекс фактической инфляции / Индекс по ГОСР" (группы однородных строительных ресурсов)
Фактический индекс инфляции рассчитывается отдельно для каждой строки, учитывая дату цены в прайс-листе и дату уровня цен (устанавливается в параметрах справочника КА), при условии загруженного справочника индексов инфляции.
В случае отсутствия индексов в справочнике индексов инфляции, необходимо их предварительно загрузить. Подробнее можно прочитать в руководстве пользователя - Справочник индексов инфляции.
Вручную
Для применения вручную индекса фактической инфляции к строкам, добавленным на основании коммерческих предложений, выберите строку и введите значение индекса в колонке "Индекс фактической инфляции / Индекс по ГОСР", затем нажмите <Enter>

Чтобы применить индекс фактической инфляции к нескольким строкам сразу, выделите нужные строки, нажмите правой кнопкой мыши и выберите пункт "Применить индекс ФИ..."

Поставьте флажок "Установить вручную", внесите индекс и нажмите "ОК"

Индекс будет применен и внесен в колонку "Индекс фактической инфляции / Индекс по ГОСР" (группы однородных строительных ресурсов)

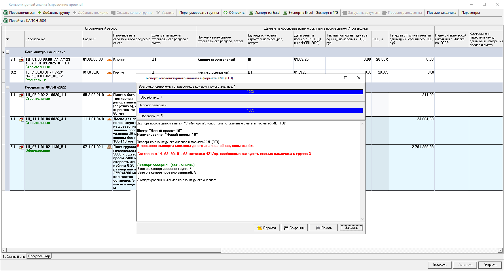
Письмо заказчика
Согласно Методике по приказу 421 в ред. приказа Минстроя РФ от 23.01.2025 N 30/пр:
п. 14 б "... Отсутствие информации о 3 (трех) текущих ценах производителей и (или) поставщиков услуг на день проведения конъюнктурного анализа подтверждается письмом заказчика. ... Отсутствие на рынке субъекта Российской Федерации (части территории субъекта Российской Федерации), на территории которого осуществляется строительство, необходимых материальных ресурсов и оборудования, в том числе в количестве, предусмотренном проектной документацией, подтверждается письмом заказчика..."
п. 63 "... Отсутствие информации о 2 (двух) текущих ценах поставщиков услуг, связанных с перевозкой грузов, на день проведения конъюнктурного анализа подтверждается письмом заказчика..."
п. 90 "... Отсутствие информации о 2 (двух) текущих ценах производителей и (или) поставщиков оборудования на день проведения конъюнктурного анализа подтверждается письмом заказчика..."
п. 91 "...Отсутствие информации о 2 (двух) текущих ценах поставщиков услуг, связанных с перевозкой грузов, на день проведения конъюнктурного анализа подтверждается письмом заказчика..."
Реализована возможность добавления к строкам файла письма заказчика. Поддерживается загрузка файла в формате *.pdf.
Для загрузки письма выберите группу строк (одну или несколько), нажмите в панели инструментов "Письмо заказчика" и выберите "Загрузить письмо", либо в контекстном меню выберите аналогичные пункты

После загрузки файла письма заказчика, в колонке "Обоснование" будет отображена индикация, при наведении курсора на которую появится окно с информацией о прикрепленном документе

Для просмотра или удаления файла письма выберите строку, нажмите на панели инструментов "Письмо заказчика" и выберите соответствующий пункт, продублировано в контекстном меню

Для корректного экспорта в XML ГГЭ письмо заказчика рекомендуется загружать к группам ресурсов, рассчитанных на основании коммерческих предложений и состоящих менее чем из трех позиций

Изменение типа работ
По умолчанию, добавляемым в конъюнктурный анализ материалам, присваивается тип работ "Строительные". Для изменения нажмите правой кнопкой мыши на строке и выберите "Выбрать тип работ" - "Строительные" или "Монтажные"

В колонке "Обоснование" у строк с типом "Материал" отображается индикация выбранного типа работ

Доработан режим поиска в смете по ЕРКР ТСН-2001
Доработан режим поиска расценок в смете по ЕРКР ТСН-2001 в части поиска по элементам затрат

Поля "Должностные лица" перенесены в объект строительства
Для корректного формирования отчетов и файлов XML МГЭ/ГГЭ данные о лицах, подписывающих документы, перенесены из параметров проекта, пускового комплекса и этапа строительства в параметры объекта строительства на вкладку "Должностные лица"

На вкладке "Наименования" добавлены поля "Основание", "Адрес объекта", "Район" и "Подрайон"

Данные по району и подрайону в параметрах объекта строительства отображаются справочно, на основе данных по локальным сметам, входящим в состав этого объекта строительства

В случае если в локальных сметах содержатся разные данные, в параметрах объекта строительства будет выведено информационное сообщение

Экспорт в формат XML (ГГЭ/МГЭ)
Локальные сметы
Доработан экспорт локальных смет в XML (ГГЭ), содержащих информацию о подрайоне.
Реализован экспорт в XML (МГЭ/ ГГЭ) локальных смет, содержащих подразделы.
Конъюнктурный анализ
Обеспечена возможность выгрузки данных конъюнктурного анализа в формат XML (ГГЭ) в соответствии с XML-схемой версии 4.02 (согласно 30/пр).
Объектный сметный расчет
Доработан экспорт объектных сметных расчетов в XML (ГГЭ), содержащих информацию о районе и подрайоне.
Сводный сметный расчет
В процессе экспорта в XML (МГЭ/ ГГЭ) обеспечена возможность одновременной выгрузки данных ССР в двух уровнях цен, с созданием двух отдельных файлов.
Добавлены выходные формы
Добавлены выходные формы:
- Конъюнктурный анализ по ТСН -2001
- Конъюнктурный анализ 421/пр (с учетом 30/пр)
Информация о версии документации
Релиз 11.15.0.0
Дата последних изменений: 09.09.2025.
© ГК "СтройСофт". Все права защищены
Настоящий сайт и его содержимое является объектом авторского права, исключительные права, на использование которого принадлежат ГК "СтройСофт". Копирование, размножение, распространение, перепечатка (целиком или частично), или иное использование материала без ссылки на источник не допускается.