Как быстро начать работать в Smeta.RU
Создание проекта и локальной сметы
В справочнике "Проекты" на панели инструментов нажмите "Добавить проект" или в структурной части Менеджера нажмите правой кнопкой мыши, выберите пункт "Добавить" – "Добавить проект"

Перейдите на вкладку "Параметры", выберите необходимую типовую настройку, при необходимости, заполните остальные параметры и нажмите "Применить"

На проекте нажмите правой кнопкой мыши и выберите пункт "Добавить" - "Добавить локальную смету", либо нажмите соответствующую кнопку на панели инструментов

На вкладке "Параметры" заполните необходимые параметры. Внесите наименование и шифр локальной сметы в секции "Наименования" и нажмите "Применить"

Параметры сметы можно изменять и в открытой смете, нажав клавишу <F3>.
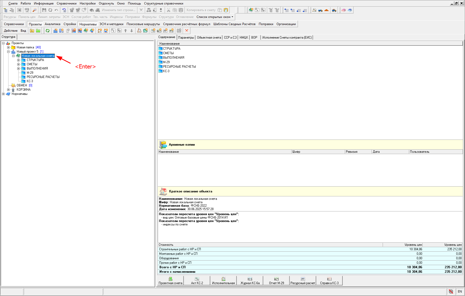
Для того, чтобы открыть смету перейдите на вкладку "Содержание" и нажмите "Проектная смета"

Или в структурной части окна выделите смету и нажмите клавишу <Enter>

Добавление нормативов
По обоснованию
В открытой смете нажмите правой кнопкой мыши и выберите пункт "Добавить расценку" либо нажмите соответствующую кнопку в панели инструментов

В колонке "Обоснование" внесите шифр расценки, нажмите правой кнопкой мыши и выберите пункт "Поиск по обоснованию" (сочетание клавиш <Ctrl+Enter>)

Норматив будет добавлен в смету

Из нормативной базы
В открытой смете необходимо перейти к сборнику нормативов, нажав соответствующую кнопку на панели инструментов

Будет открыт справочник "Нормативы"

В структурной части откройте "Расценки", выберите нормативную базу и сборник

Выберите расценку, нажмите на ней правой кнопкой мыши и выберите "Копировать в смету" или нажмите аналогичную кнопку на панели инструментов

Можно воспользоваться прямым перетаскиваем нормативов из сборника в смету. Для этого нажмите в главном меню "Окно" – "Упорядочить вертикально"

Окна со сметой и со сборником будут расположены вертикально. Выберите расценку в сборнике, нажмите на ней левой кнопкой мыши и не отпуская перетащите в смету, отпустите

По поиску
В открытой смете нажмите кнопку поиска на панели инструментов, выберите поиск в нормативной базе (сочетание клавиш <Shift+Ctrl+F>)

В окне "Поиск нормативов" внесите текст для поиска, укажите критерии поиска и нажмите "Найти"

Выберите норматив и нажмите "Вставить"

Существует еще несколько способов внесения нормативов в смету, о них можно прочитать в Руководстве пользователя.
Внесение объемов
Вручную
В открытой смете на строке в колонке "Количество" внесите объем с клавиатуры и нажмите клавишу <Enter>

С помощью формул
В открытой смете на строке в колонке "Количество" нажмите на клавиатуре <=>, в строке формул внесите расчет объема и нажмите <Enter>

Зависимость ячеек
Существует возможность добавить формулу для расчета объема, основываясь на значениях объема, указанного в других строках. Для этого нажмите на клавиатуре <=>, далее нажмите два раза левой кнопкой мыши на нужной ячейке с объемом и нажмите <Enter>

Если объем в основной ячейке изменится, то и связанные с ней ячейки также автоматически обновятся.
Формулы могут включать арифметические операции и данные из разных ячеек.
Калькулятор
В открытой смете на строке в колонке "Количество" нажмите левой кнопкой мыши один раз и нажмите на треугольник. Будет открыт калькулятор, внесите расчет объема и нажмите <Enter>

Внесение поправочных коэффициентов
На строку
Для того, чтобы открыть информационную панель "Поправки", нажмите на панели инструментов "Поправки" или в контекстном меню выберите пункт "Вид" - "Поправки"

На панели "Поправки" нажмите "Справочник". В открывшемся окне "Справочник поправок" выберите поправку (одну или несколько) и нажмите "Выбрать"

Для поиска поправок по коду или наименованию нажмите "Поиск" или нажмите правой кнопкой мыши и выберите "Поиск". Внесите фрагмент кода или наименования поправки и нажмите "Найти"

Выберите одну или несколько поправок и нажмите "Применить".
После применения поправки в панели "Поправки" будет отображена назначенная поправка и в колонке "Обоснование" появится индикатор назначения поправки (индикацию можно отключить в главном меню "Настройки" - "Параметры")

Для внесения поправок вручную в панели "Поправки" проставьте необходимые значения к статьям затрат, начиная со знака арифметического действия и нажмите "Применить"

Когда требуется внести комментарий к поправке, в панели "Поправки" имеются две секции в нижней части: "Примечание" и "Поправка". Внесите комментарий в нужную секцию и установите флажок "Показывать в наименовании" и/или "Показывать в обосновании".
На группу строк
Для назначения поправки сразу на группу строк выделите их и на панели инструментов нажмите «Применить поправку на выделенную часть», либо в контекстном меню выберите "Действие" - аналогичный пункт

В появившемся окне "Назначение поправок" можно выбрать из справочника или назначить вручную и выбрать способ назначения поправок: "Добавлять к назначенным", "Заменять все", "Удалять из назначенных"

Для выделения всех строк в смете нажмите сочетание клавиш <Ctrl+A>.
Автоматически
Для того, чтобы при добавлении норматива в смету автоматически открывалось окно назначения поправок, в параметрах сметы (<F3>) в разделе «Поправки» установите флажок «Назначать автоматически»

На всю смету
В параметрах сметы (<F3>) в разделе «Поправки» выберите способ назначения:
- добавлять к назначенным на элемент структуры;
- заменять назначенные на элемент структуры;
- удалять из назначенных на элемент структуры

В секцию "Изменения в поправках" внесите поправки вручную или из справочника и нажмите "Применить".
Работа с ресурсами
Для просмотра ресурсов, включенных в расценку нажмите на панели инструментов "Ресурсы" - "Сметные", либо правой кнопкой мыши - "Вид" - "Сметные ресурсы"

Ресурсы разделены на три типа: трудовые, машины и механизмы, ценники на материалы

Неучтенные материалы
Материалы, не включенные в прямые затраты, отражаются в смете отдельными подчиненными строками

Нажмите на такой материал правой кнопкой мыши, выберите "Поиск по обоснованию" или сочетание клавиш <Ctrl+Enter>. В открывшемся окне выберите материал (один или несколько) и нажмите "Применить"

Добавление ресурса
Для добавления ресурса на строке в смете нажмите правой кнопкой мыши и выберите "Добавить подчиненную строку", либо соответствующую кнопку на панели инструментов

Внесите обоснование, наименование и единицу измерения. Для того, чтобы внести цену нажмите на панели инструментов "Панель цен", либо правой кнопкой мыши, пункт "Вид" - "Панель цен"

В панели цен внесите цену ресурса в строку "Отпускная цена"

Замена ресурса
Для замены материала из нормативной базы в строке с ресурсом в колонке "Обоснование" нажмите левой кнопкой мыши и нажмите на многоточие

Будет открыт сборник подобных материалов, выберите нужный и нажмите на панели инструментов «Копировать в смету» - «как подчиненную строку», либо нажмите правой кнопкой мыши и выберите аналогичные пункты

Для перехода в окно сметы нажмите на панели инструментов "Список открытых окон" и выберите смету

Для скопированного из базы ресурса внесите количество или норму расхода

Замена ресурса по всей смете
В открытой смете нажмите правой кнопкой мыши, выберите пункт "Замена ресурсов"

В окне "Замена ресурсов" отображаются все ресурсы по смете: Трудовые, Машины и механизмы и Материальные ресурсы, Оборудование

Выберите ресурс, который необходимо заменить, нажмите в колонке "Обоснование" и нажмите на многоточие. Выберите сборник ресурсов. Укажите нужный ресурс и нажмите "Выбрать"

Ресурс будет заменен по всей смете.
Для просмотра списка расценок, которые содержат ресурс нажмите на нем правой кнопкой мыши и выберите "Показать расценки, использующие ресурс"

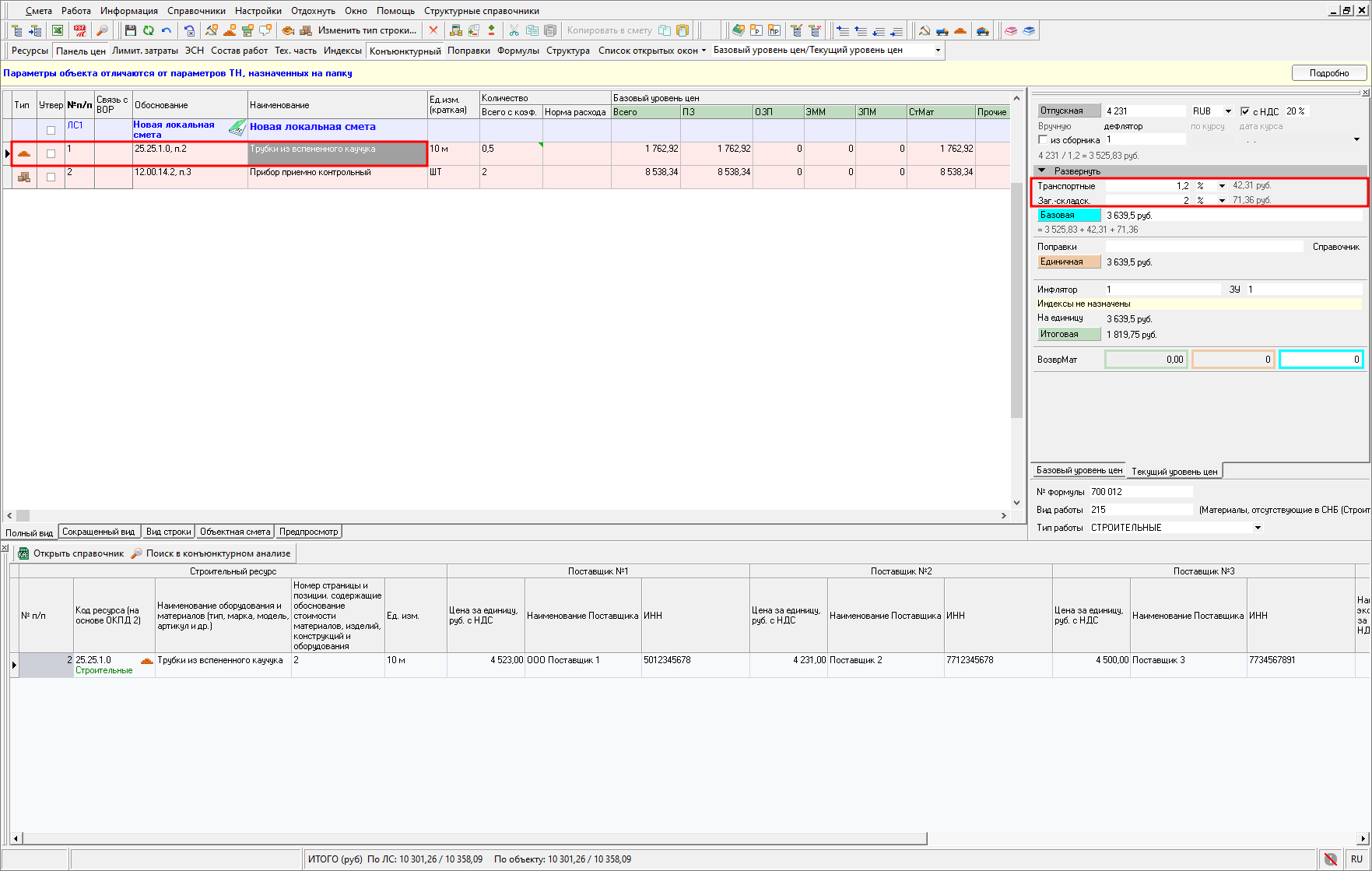
Конъюнктурный анализ (КА)
В отрытой смете нажмите на панели инструментов "Конъюнктурный", либо нажмите правой кнопкой мыши и выберите "Вид" - "Конъюнктурный анализ"

Информационная панель "Конъюнктурный анализ" отображает данные конъюнктурного анализа по текущей сметной строке и имеет различный вид, в зависимости от выбранной нормативной базы в параметрах сметы. Для добавления данных в конъюнктурный анализ нажмите "Открыть справочник"

Конъюнктурный анализ 421 пр
Справочник конъюнктурного анализа по 421пр разделен на разделы:
- Раздел "Конъюнктурный анализ" - для данных по коммерческим предложениям.
- Раздел "Ресурсы из ФСБЦ -2022" - для материалов и оборудования из ФСБЦ - 2022.
Разделы доступны для просмотра если в них содержатся соответствующие строки. Наименования разделов можно изменить в параметрах КА.
Для добавления группы строк в раздел "Конъюнктурный анализ" нажмите на панели инструментов "Добавить группу" и выберите необходимую группу, либо нажмите правой кнопкой мыши и выберите пункт в контекстном меню

В колонке "Обоснование" нажмите левой кнопкой мыши и нажмите на многоточие. Будет открыто окно "Обоснование/шифр строительного ресурса". Заполните данные и нажмите "ОК"

Внесите наименование и единицу измерения в смете, полное наименование и единицу измерения из обосновывающего документа, цену и данные поставщика/ производителя.
По умолчанию строки с типом Материал, Машины и Услуга имеют тип работ строительные. При необходимости можно изменить на монтажные. Для этого нажмите на строке правой кнопкой мыши, выберите "Выбрать тип работ" - "Монтажные".
Для автоматического расчета и применения индекса фактической инфляции к строкам, добавленным на основании коммерческих предложений выберите строку (несколько строк), нажмите правой кнопкой мыши, выберите "Применить индекс ФИ..."

В окне "Индекс фактической инфляции" отображается дата пересчета, выбранная в параметрах КА. Выберите регион. Для отображения информационного окна с расчетом индекса, установите флажок "Подробный вывод процесса расчета" и нажмите "ОК". Будет произведен расчет и применен индекс

Фактический индекс инфляции рассчитывается отдельно для каждой строки, учитывая дату цены в прайс-листе и дату уровня цен (устанавливается в параметрах справочника КА) при условии загруженного справочника индексов инфляции.
В случае отсутствия индексов в справочнике индексов инфляции необходимо их предварительно загрузить. Подробнее можно прочитать в руководстве пользователя - Справочник индексов инфляции.
Для применения вручную индекса фактической инфляции к строке, добавленной на основании коммерческого предложения, в колонку "Индекс фактической инфляции / Индекс по ГОСР" внесите индекс и нажмите <Enter>.
Чтобы применить индекс фактической инфляции к нескольким строкам сразу, выделите нужные строки, нажмите правой кнопкой мыши и выберите пункт "Применить индекс ФИ..."

Для внесения дополнительных затрат нажмите правой кнопкой мыши и выберите пункт "Показать дополнительные затраты". Внесите необходимые затраты в числовом или % значении

Дополнительные затраты будут суммированы и внесены в колонку "Сумма дополнительных затрат"

Для загрузки и просмотра обосновывающих документов или письма заказчика нажмите соответствующие кнопки на панели инструментов, либо нажмите правой кнопкой мыши и выберите "Загрузить обосновывающий документ", "Просмотр обосновывающего документа" или "Письмо заказчика"

При загрузке выберите документ и нажмите "Открыть".
Выбор ресурса в группе с минимальной стоимостью производится автоматически, такой ресурс выделен жирным шрифтом и в колонке "№" имеет индикацию. При необходимости использовать другой ресурс нажмите на нем правой кнопкой мыши и выберите "Использовать этого поставщика для назначения в смету"

Для добавления строки материала или оборудования из сборника ФСБЦ-2022 (при условии его покупки и загрузки в программу) в Раздел "Ресурсы из ФСБЦ-2022" нажмите в панели инструментов "Добавить группу" - "Добавить материал/оборудование из сборника ФСБЦ-2022", либо нажмите правой кнопкой мыши и выберите аналогичный пункт

Будет открыт сборник ФСБЦ-2022, выберите необходимую книгу и нажмите "Выбрать". В ней выберите нужный ресурс, можно воспользоваться поиском (правой кнопкой мыши - "Поиск в сборнике") и нажмите "Выбрать".
Для добавления ресурса в Раздел "Ресурсы из ФСБЦ -2022" посредством поиска в сборнике нажмите в панели инструментов "Добавить группу" - "Добавить материал/оборудование из поиска ФСБЦ-2022", либо нажмите правой кнопкой мыши и выберите аналогичные пункты

Будет открыто окно поиска нормативов. Заполните параметры поиска и нажмите "Найти". Выберите ресурс (или несколько ресурсов) и нажмите "Вставить".
Для добавления вручную ресурса в Раздел "Ресурсы из ФСБЦ -2022" нажмите в панели инструментов "Добавить группу" - "Добавить материал в раздел ФСБЦ-2022" или "Добавить оборудование в раздел ФСБЦ-2022", либо нажмите правой кнопкой мыши и выберите аналогичные пункты

В новой строке в колонке "Обоснование" нажмите на многоточие. Выберите ресурс из справочника КСР и нажмите "Выбрать". Внесите стоимость в колонку «Текущая отпускная цена за единицу измерения без НДС, руб».
Для строк раздела "Ресурсы из ФСБЦ-2022" доступно автоматическое применение индексов и текущих цен. Для этого нажмите на строке раздела правой кнопкой мыши и выберите "Назначить индексы и виды цен"

Индекс или текущую цену можно также внести вручную в соответствующие колонки.
В случае необходимости перевызова позиций в разделе ресурсы из ФСБЦ-2022 из другого дополнения - нажмите на строке раздела правой кнопкой мыши, выберите "Назначить индексы и ВЦ на раздел ФСБЦ-2022". В поле "По ценникам" выберите поисковый маршрут нужного дополнения и нажмите "Выбрать".
Добавление строк в смету производится из справочника конъюнктурного анализа открытого из локальной сметы, нажав "Открыть справочник" на панели конъюнктурный анализ.
Позиции материалов, машин, услуг и оборудования можно добавить основной или подчиненной строкой в смету. Для добавления строки выделите ее в справочнике и нажмите "Вставить"

Строка из группы, имеющая индикацию жирным шрифтом, будет добавлена в смету.
Для добавления подчиненной строкой необходимо предварительно выделить строку в смете, после этого открыть справочник конъюнктурного анализа, и производить вставку строк.
Конъюнктурный анализ ТСН-2001
При создании сметы и выборе типовой настройки ТСН-2001, вид справочника конъюнктурного анализа автоматически переключится на вид ТСН-2001.
В случае необходимости, переключить вид отображения конъюнктурного анализа для ТСН-2001 можно вручную. Для этого в открытом справочнике конъюнктурного анализа на панели инструментов нажмите "Перейти в КА ТСН-2001"

Для добавления строк нажмите на панели инструментов "Добавить материалы" или "Добавить оборудование". В контекстном меню доступны аналогичные пункты

Внесите в новую строку код ресурса (на основе ОКПД 2), наименование, номер страниц и позиции, выберите единицу измерения из справочника и внесите данные по поставщикам.
По результатам конъюнктурного анализа на основании данных в колонках "Поставщик №1", "Поставщик №2", "Поставщик №3" автоматически будет заполнена колонка "Наиболее экономичная цена за единицу, руб. с НДС".
Наименьшая цена по поставщикам будет выделена жирным шрифтом и иметь индикацию, эта стоимость будет включена в смету при добавлении строки

Значение из колонки "Наиболее экономичная цена за единицу, руб. с НДС" автоматически дублируется в колонку "Цена за единицу, рекомендованная застройщиком/техническим заказчиком, руб. с НДС".
Если необходимо включить в смету другую стоимость, внесите ее в колонку "Цена за единицу, рекомендованная застройщиком/техническим заказчиком, руб. с НДС". Эта стоимость автоматически попадет в смету.
Для изменения типа строки или типа работ на строке нажмите правой кнопкой мыши и выберите "Выбрать тип работ" -"Строительные", "Монтажные" или "Оборудование".
Для добавления строки в смету из справочника конъюнктурного анализа, выделите строку (или несколько строк) и нажмите "Вставить"

Строка из группы, имеющая индикацию жирным шрифтом, будет добавлена в смету.
Согласно ТСН-2001 Глава 12 Общие указания по применению территориальных сметных нормативов, дополнительные затраты к стоимости материалов и оборудованию не учитываются в расчете конъюнктурного анализа. Их начисление необходимо производить в локальной смете в панели цен

Лимитированные затраты
В открытой смете на панели инструментов нажмите "Лимит. затраты", либо правой кнопки мыши, выберите пункт "Вид" - "Лимитированные затраты"

Для добавления строки нажмите на правой кнопкой мыши - "Добавить", либо на собственной панели инструментов "Добавить"

В новой строке внесите:
- Переменную - краткое обозначение строки, должно быть уникальным, например, "Итог1".
- Наименование - Наименование строки, например, "НДС 22%".
- Уровень цен - необходимо внести формулу расчета итога, для этого нажмите на клавиатуре знак <=>, станет активна строка формул. Далее внесите формулу, можно использовать числовые значения вводом с клавиатуры, математические знаки и ссылки на другие ячейки (два раза нажав на нужной ячейке левой кнопкой мыши). Нажмите <Enter>

Печать сметы
Для того чтобы распечатать смету, перейдите на вкладку "Предпросмотр" или нажмите на панели инструментов "Экспорт в Excel"

В окне «Список доступных документов» выберите нужный документ и нажмите "Сформировать"

В появившемся окне параметров установите нужные флажки и нажмите "Сформировать"

Сформированный документ отобразится в окне программы. Для сохранения документа на своем компьютере или вывода на печать нажмите "Сохранить" или "Печать"

Экспорт сметы в XML МГЭ/ГГЭ
Для экспорта локальной сметы в формат XML (МГЭ/ГГЭ) нажмите в структуре проекта на смету правой кнопкой мыши и выберите "Экспорт" - "Локальной сметы в формате XML (МГЭ)" или "Локальной сметы в формате XML (ГГЭ)"

Укажите место для сохранения файлов.
Дождитесь окончания процесса экспорта и убедитесь, что он завершен успешно

Обратите внимание. Наименование файла формируется в соответствии с Требованиями к формату электронных документов, представляемых для проведения государственной экспертизы проектной документации и (или) результатов инженерных изысканий и проверки достоверности определения сметной стоимости строительства, реконструкции, капитального ремонта объектов капитального строительства (Приказ Минстроя РФ от 12 мая 2017 года N 783/пр., пункты 3-4). В случае, если сметная документация составляется для строительства линейных объектов или на отдельные этапы строительства линейных объектов, то необходимо вручную изменить раздел в наименовании выгруженных файлов с ПД № 12 на ПД № 9.
Если ЛСР составлен некорректно (не соответствует формату представления локальных сметных расчетов), процесс экспорта будет прерван, в окне "Экспорт локальных смет...." будет описана причина.
Подробнее смотрите в разделе Экспорт сметной документации для прохождения экспертизы в ГГЭ или Экспорт сметной документации для прохождения экспертизы в МГЭ.
Создание ведомости объемов работ (ВОР)
Выделите смету и перейдите на вкладку "ВОР"

Нажмите "Добавить ВОР"

Заполните параметры ведомости объемов работ

Нажмите "Открыть ВОР"

Для добавления строки в ведомость объемов работ нажмите "Добавить строку" или "Добавить подчиненную строку" и выберите необходимый тип строки, либо в контекстном меню выберите аналогичные пункты

В строку необходимо внести наименование, единицу измерения, объем и формулу расчета объема работ и расхода материалов (формула может быть представлена в числовом и в буквенном выражении)

Добавить строки можно вставкой из буфера обмена со вкладок "Нормативы", "Результаты поиска" и "Смета". Для этого нажмите на панели инструментов "Просмотреть и вставить из буфера обмена". В окне "Буфер" откройте нужную вкладку, выберите строку/строки и нажмите "Вставить в ВОР"

Вставить строки в ВОР можно перетаскиванием из сборника нормативов. Для этого откройте сборник нормативов, выберите норматив, нажмите левой кнопкой мыши и не отпуская, перетаскивайте в ведомость объемов работ

Напоминание. Для одновременного отображения на экране двух открытых окон нажмите в главном меню "Окно" - "Упорядочить горизонтально/вертикально".
Для добавления к строке обосновывающего документа выберите строку (группу строк), нажмите "Добавить документ" и выберите документ в формате pdf, png, bmp, jpg, jpeg

В колонке "Описание" внесите описание обосновывающего документа. Колонка "Наименование файла" заполняется автоматически по названию загруженного документа. Редактирование наименования не предусмотрено.
В колонке "Номер страниц" укажите нумерацию листов, где содержатся сведения, внесенные в ведомость объемов работ

При необходимости экспорта ведомости объемов работ в формат XML (ГГЭ) нумерацию страниц следует вводить, разделяя пробелами (пример: 5 21 22).
Для установки связи строк сметы и ведомости объемов работ нажмите в колонке "Связь с ЛС" на многоточие

В открывшемся окне "Связь с ЛС" в секции "Выбор ЛС" выберите смету. В правой части на нужных строках в колонке "Связать" установите флажок и нажмите "ОК"

В открытой локальной смете в режиме "Полный вид" колонка "Связь с ВОР" отображает наличие связи с ведомостью объемов работ: номер ВОР и номер строки

Нажатием на строке в этой колонке открывается окно "Связь с ВОР". В секции "Выбор ВОР" отображается список всех ведомостей к этой смете и объекте строительства (при наличии). В правой секции отображается состав выбранной ВОР

Если объем у строки в локальной смете не задан, то при создании связи с ВОР, автоматически объем строки из ведомости распространяется на сметную строку в виде формулы

При корректировке объемов таких строк в ВОР, объемы в локальной смете пересчитываются автоматически. В случае связи с несколькими строками ВОР, объемы позиций суммируются.
Печать ВОР
Для печати ведомости объемов работ нажмите на панели инструментов "Экспорт в Excel" или выберите через контекстное меню "Экспорт в Excel"

Укажите путь для сохранения файла и нажмите "Сохранить". Сформированный документ можно распечатать.
Экспорт в XML ГГЭ
Для экспорта в формат XML (ГГЭ) ведомости объемов работ нажмите в панели инструментов "Экспорт в XML (ГГЭ)", либо нажмите соответствующий пункт в контекстном меню

Укажите место для сохранения файлов. Дождитесь окончания процесса экспорта и убедитесь, что он завершен успешно

В процессе экспорта сформируется архив с файлом данных ведомости объемов работ и документами, которые были загружены в программу. Наименование файла формируется в соответствии с Требованиями к формату электронных документов, представляемых для проведения государственной экспертизы проектной документации и (или) результатов инженерных изысканий и проверки достоверности определения сметной стоимости строительства, реконструкции, капитального ремонта объектов капитального строительства (Приказ Минстроя РФ от 12 мая 2017 года N 783/пр., пункты 3-4). В случае, если сметная документация составляется для строительства линейных объектов или на отдельные этапы строительства линейных объектов, то необходимо вручную изменить раздел в наименовании выгруженных файлов с ПД № 12 на ПД № 9.
Если ВОР составлена некорректно (не соответствует формату представления данных), процесс экспорта будет прерван, в окне будет описана причина.
Более детальную информацию о ведомости объемов работ, включая импорт ВОР из Excel и XML (ГГЭ), вы найдете в руководстве пользователя, в разделе: Ведомость объемов работ.
Заключение
Вы только что ознакомились с кратким обзором создания локальной сметы и ведомости объемов работ в Smeta.RU. Чтобы получить более глубокое понимание функциональности и возможностей программы, рекомендуем ознакомиться с полным руководством пользователя.
Мы понимаем, что в процессе работы с программой могут возникать вопросы. Поэтому наша мощная техническая поддержка всегда готова прийти вам на помощь! Наши эксперты оперативно ответят на ваши вопросы и помогут решить любые проблемы, чтобы вы могли максимально эффективно использовать Smeta.RU. Обращайтесь в нашу службу поддержки: +7 (495) 221-78-59,+7 (495) 974-15-89. Ваша продуктивность – наш приоритет!
Хотите стать настоящим экспертом Smeta.RU?
Приглашаем вас в наш учебный центр, где вы сможете пройти специализированные курсы по работе со Smeta.RU. Наши курсы разработаны для пользователей с разным уровнем подготовки, от новичков до опытных сметчиков. Вы получите практические навыки, которые помогут вам эффективно использовать Smeta.RU в своей работе.
Нужна профессиональная помощь с составлением смет?
Наш сметный отдел предлагает широкий спектр услуг в области ценообразования и сметного дела: составление и экспертиза сметной документации, разработка расценок, консультации и обучение по широкому кругу вопросов ценообразования и сметного нормирования.
Обращайтесь к нашим специалистам, чтобы получить качественные услуги по составлению и экспертизе сметной документации! Подробнее о наших услугах вы можете узнать на нашем сайте.
Перейти на сайт Smeta.RU.
Информация о версии документации
Быстрый старт работы в Smeta.RU.
Дата последних изменений: 30.03.2026
© ГК "СтройCофт". Все права защищены.
Настоящий сайт и его содержимое является объектом авторского права, исключительные права, на использование которого принадлежат ГК "СтройCофт". Копирование, размножение, распространение, перепечатка (целиком или частично), или иное использование материала без ссылки на источник не допускается.