5.Локальная (проектная) смета
В данном разделе представлен детальный обзор процесса составления локальных смет. Описаны ключевые этапы: формирование перечня выполняемых строительных, монтажных или ремонтных работ; определение ресурсной составляющей, включающей необходимые материалы, машины, механизмы и трудозатраты; применение корректирующих коэффициентов для учета особенностей трудоемкости и стоимости работ. Также рассматривается расчет итоговой сметной стоимости и формирование отчетных выходных форм, включая экспорт в форматы для экспертиз МГЭ и ГГЭ.
Локальная смета - это первичный сметный документ, который составляется на отдельные виды работ и затрат по объемам работ, определенным согласно проектной документации и рабочим чертежам. Локальная смета является основой для формирования объектных смет и контроля расходов.
Создание локальной сметы
Для создания сметы необходимо перейти в справочник "Проекты". Подробнее работа со справочником "Проекты" и создание его структуры рассмотрено в разделе 3 Рабочее пространство, Менеджер и Справочники.
Создание локальной сметы предусмотрено в элементах структуры Проект, Объект строительства и Объект.
Для создания локальной (проектной) сметы воспользуйтесь одним из способов:
-
в контекстном меню нужного элемента структуры выберите пункт "Добавить" - "Добавить локальную смету" или "Добавить локальную смету для ЕРКР (ТСН-2001)";
-
выделите элемент структуры, к которому необходимо добавить смету, и на панели инструментов нажмите
или
;

Изменение наименования сметы
После создания сметы необходимо задать ей наименование и шифр. Сделать это можно двойным нажатием мыши по наименованию сметы, внести данные и нажать "Применить"

Наименование и шифр сметы можно так же изменить в параметрах сметы в секции "Наименование"

Локальная смета содержит в своей структуре папки:
- Структура - в этой папке хранятся разделы и подразделы, добавленные к этой смете;
- Сметы - папка содержит Проектную и Исполнительную сметы;
- Выполнения - предназначена для хранения созданных актов КС-2 и формы КС-6а;
- М-29 - предназначена для хранения форм М-29;
- Ресурсные расчеты - предназначена для хранения ресурсных расчетов;
- КС-3 - предназначена для хранения форм КС-3;

Для того чтобы открыть локальную смету, существует несколько способов:
- Выберите смету и на вкладке "Содержание" нажмите "Проектная смета"
- Выделите смету и нажмите на клавиатуре <Ctrl+1>.
- В структурной части сметы в папке СМЕТЫ выберите "Проектная" и нажмите в правой части экрана "Открыть"

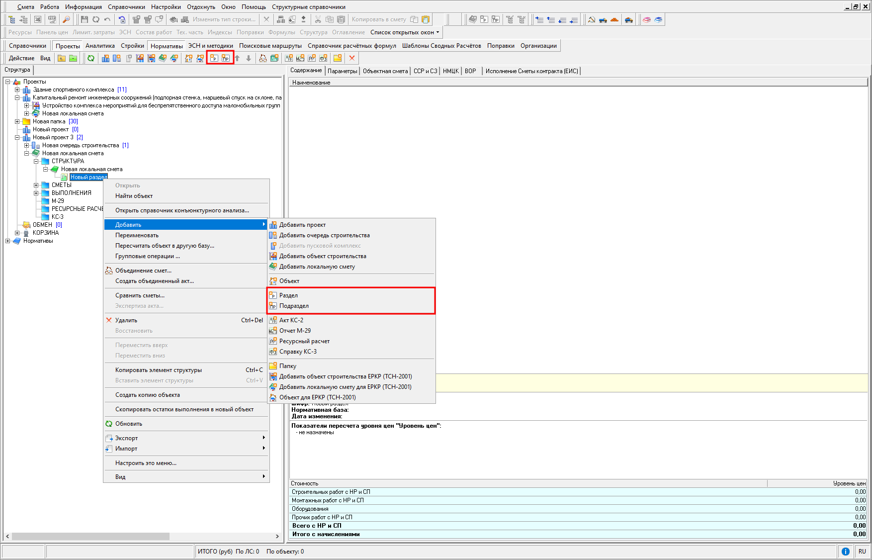
Определение структуры сметы
Проект, Объект строительства, Объект может иметь неограниченное количество локальных смет. Структура локальной сметы имеет два уровня вложенности. В качестве элементов структуры рассматриваются разделы и подразделы. Создание разделов возможно только в рамках локальных смет, а подразделов – в рамках разделов. Количество элементов каждого уровня не ограничено.
Для добавления раздела/подраздела выберите смету и нажмите соответствующую кнопку на панели инструментов, либо в контекстном меню выберите пункт "Добавить" - "Добавить раздел/подраздел"

Нажатием на кнопку
в структуре объекта можно создавать папки. Удаление любого элемента производится кнопкой
.
Формировать структуру полностью перед началом работы необязательно. Элементы структуры можно добавлять удалять, переименовывать и перемещать в процессе работы. При удалении раздела или подраздела, содержащего в себе сметные строки, предоставляется возможность перегруппировки сметных строк с перемещением их в локальную смету или раздел

В справочнике "Проекты" для нужной сметы выберите папку "Сметы" - "Проектная". На вкладке "Содержание" будет отображена структура сметы, где флажками отмечены элементы, открытые для просмотра. Снимите флажки с тех элементов, с которыми не собираетесь работать в ближайшее время. Этот выбор не является окончательным: в процессе работы также можно сворачивать или разворачивать отдельные элементы

Панель структура доступна и в открытой смете, в контекстном меню пункт "Вид" - "Структура объекта"

Здесь возможно скрывать или раскрывать отдельные элементы структуры, временно исключать их из расчета, а также создавать или удалять отдельные элементы.
Интерфейс
Рабочая область режима проектной сметы состоит из Главного меню, панелей инструментов, основного окна со сметой и информационных панелей.
Панели инструментов. В режиме "Проектная смета" используются плавающие панели инструментов:
- Панель Стандартная - дублирует наиболее употребительные команды меню "Смета" Главного меню:
- переход к Менеджеру / объекту в Менеджере.
- экспорт документа в PDF, MS Excel или OpenOffice / LibreOffice Calc (в зависимости от установленного ПО).-
- режим поиска. -
Панель Редактирование - частично дублирует меню "Работа":
- группа кнопок, отвечающая за корректную работу с данными: сохраняет изменения, заново загружает данные с сервера, отменяет все изменения, сделанные после
последнего сохранения, открывает журнал изменений.
- добавление новой строки: расценки, материального ресурса, подчиненной строки или комментария.
- присвоение строке типа Материал заказчика или Оборудование.
- изменение типа строки (Работы, Трудовые ресурсы, Машины, Материалы заказчика, Оборудование, Оборудование заказчика).
- удаление выбранной сметной строки.
- пересчет сметы (акта).
- применение поправки на выделенную часть.
- назначение поправок из группы (сборника) поправок, назначенных в параметрах
объекта.
- кнопки для работы с системным буфером.
- кнопки, для работы с буфером обмена.
- добавление элементов структуры проектной сметы.-
- редактирование, удаление элементов структуры. -
Панель Информация - дублирует пункты "Информация" и "Окно" Главного меню - кнопки, которые включают/выключают информационные панели, располагающиеся по краям окна

- быстрое переключение между открытыми окнами.
-
Панель ЭСН и методики
- осуществляет быстрый переход к материалам одноименного справочника в Менеджере. -
Панель Нормативы - позволяет быстро перейти к справочнику Нормативы в Менеджере
- кнопки для перехода к папкам "Расценки", "Машины и механизмы", "Ценники"
и "Ресурсы".
- Панель Перемещение - используется для перемещения по смете или сборнику нормативов.
- кнопки перехода на следующую/предыдущую сметную строку, а также в начало/в конец набора данных (сметных строк или сборника нормативов). В режиме отображения
"Вид строки" эти кнопки являются единственным способом перемещения по смете.
Основная часть окна "Проектная смета" представляет собой таблицу с данными. Сразу после создания новой сметы, сметные строки отсутствуют, отображаются только наименования созданных элементов структуры. Окно со сметой содержит вкладки, отображающие сметную информацию в разных режимах: "Полный вид", "Сокращенный вид", "Вид строки", "Объектная смета", "Предпросмотр".
Режим отображения Полный вид (используется по умолчанию) наиболее удобен для составления смет и позволяет контролировать максимальное количество информации по двум уровням цен: базовые, единичные и итоговые стоимостные показатели, построчные нормативы накладных расходов и сметной прибыли, индексы пересчета и поправки. Информация представлена в виде таблицы, каждая строка которой соответствует одной сметной строке или заголовку одного элемента структуры
Режим отображения Сокращенный вид очень похож на режим "Полный вид". Единственное отличие заключается в количестве отображаемых данных: в этом режиме отображается только основная информация
Режим Вид строки. Особенностью режима является то, что вся информация по расценке отображается на экране одновременно и позволяет наглядно отслеживать все необходимые зависимости и механизмы расчета сметы в двух уровнях цен
Режим Объектная смета предназначен для отображения, настройки формирования, выгрузки выходной формы объектной сметы
Режим "Объектная смета" рассмотрен более подробно в Раздел 13. Объектная смета
Режим Предпросмотр обеспечивает формирование, просмотр, сохранение файла отчетной формы в формате .xls, pdf, а также вывод сформированного документа на печать. Доступ к данному режиму обеспечен для всей сметной документации, представленной в программе

На вкладках "Полный вид" и "Сокращенный вид" состав и внешний вид сметной таблицы может быть изменен:
-
изменение ширины столбцов в таблице - для этого передвигайте правую границу заголовка соответствующего столбца, удерживая нажатой левую кнопку мыши;
-
изменение высоты строк - действия при этом аналогичны: удерживая левую кнопку мыши, передвигайте нижнюю границу названия любой строки;
-
скрытие/отображение содержимого элементов структуры сметы - управление отображением содержимого элементов структуры может производиться множеством способов: в Менеджере перед открытием соответствующей проектной сметы, при помощи информационной панели "Структура" или двойным нажатием по значку элемента структуры, либо из контекстного меню (пункт "Структура");
-
корректировать отображение столбцов - существует возможность управлять содержимым сметной таблицы: скрыть неиспользуемые столбцы, добавить новые или расположить их в другом порядке. Для управления видом таблицы в контекстном меню режима "Проектная смета" выберите пункт "Вид" - "Настройка вида таблицы". В данном окне можно также менять порядок расположения столбцов, создавать свои собственные, устанавливать автоматический подбор ширины.
Для изменения положения столбца относительно остальных существует еще один, более простой, способ. Нажмите левой кнопкой мыши по перемещаемому столбцу, и, удерживая ее, перетаскивайте столбец в нужное место.
Чтобы вернуть изначальное отображение сметной информации в таблице, в контекстном меню выберите пункт "Вид" - "Восстановить вид по умолчанию".
Информационные панели служат для вывода дополнительной информации о текущей смете и ее элементах, соответствующих нормативных данных. Управление ими может осуществляться через:
-
меню "Информация" в Главном меню;
-
панель инструментов "Информация";
-
контекстное меню, пункт "Вид".
При включении разные панели расположены возле левого, правого или нижнего края экрана. Для изменения их местоположения используется мышь, которой необходимо захватить специальные области - "захваты", находящиеся у левого или верхнего края каждой панели.
Рассмотрим информационные панели подробнее.
Ресурсы - открывает подменю, содержащее два пункта – нормативные и сметные. Нормативные ресурсы - отображает состав и нормы расхода ресурсов на единицу измерения сметной строки по нормативным данным, т. е. из сборников. Панель может быть открыта с клавиатуры клавишей <F7>. Сметные ресурсы - отображает нормы расхода и состав ресурсов, используемые в данном сметном расчете, с учетом всех вносимых изменений. Панель может быть открыта с клавиатуры клавишей <F6>.
Панель цен - отображает все стоимостные показатели текущей сметной строки (базовые, единичные и итоговые) для каждого уровня цен. Панель может быть открыта с клавиатуры клавишей <F5>.
Лимит. затраты - служит для просмотра и формирования расчетов за итогом сметы. Панель может быть открыта с клавиатуры клавишей <F9>.
ЭСН - позволяет просматривать элементные сметные нормы для данной расценки.
Состав работ - отображает технологический состав работ.
Тех. часть - открывает техническую часть используемого сборника.
Индексы - служит для отображения, ввода и корректировки индексов пересчета. Панель может быть открыта с клавиатуры комбинацией клавиш <Ctrl+F5>.
Поправки - служит для назначения поправочных коэффициентов. Панель может быть открыта с клавиатуры комбинацией клавиш <Ctrl+F2>.
Формулы - позволяет изменять формулы, по которым рассчитываются единичные и итоговые показатели сметных строк. Панель может быть открыта с клавиатуры комбинацией клавиш <Ctrl+F3>.
Структура - позволяет наглядно управлять отображением элементов структуры при открытой смете, а также временно исключать их из расчета.
Оглавление - открывает оглавление при работе со сборниками нормативов. Панель может быть открыта только при работе с нормативными базами.
Переменные - отображает список независимых числовых переменных, используемых в смете. Переменные делятся на локальные (в пределах одной локальной сметы) и глобальные (в пределах всех проектов в базе). Панель может быть открыта только через контекстное меню, либо клавишей <F2>.
Полное наименование – отображает наименование расценки. Может быть полезна в случае, если размер ячейки "Наименование" в таблице не позволяет отобразить его полностью. Панель может быть открыта только через контекстное меню.
Информация ячейки - отображает данные по каждой ячейке сметной строки. Панель может быть открыта только через контекстное меню.
Выделение строк – включает панель выделения строк. Панель может быть открыта только через контекстное меню.
Ревизия – включает панель ревизии объекта. Панель может быть открыта только через контекстное меню.
Закрепить окна – позволяет зафиксировать все примагниченные окна в том положении, в котором они находятся и защитить их от случайного перетаскивания.
Показывать полную/краткую единицу измерения – переключающееся меню, которое позволяет отображать полную или краткую единицу измерения. Функция может быть выполнена комбинацией клавиш <Shift+Ctrl+E>.
Отображение итоговой стоимости
Для оптимизации работы в содержательной части расположена секция "Краткое описание объекта"
Секция содержит следующую информацию по смете:
- наименование;
- шифр;
- используемая нормативная база;
- дата последнего изменения;
- показатели пересчета;
- стоимости строительных работ, монтажных работ, оборудования, прочих работ по всем существующим уровням цен.
Секция доступна для локальных смет, разделов, подразделов, а также для актов выполненных работ КС-2.
В открытой проектной смете или акте выполненных работ КС-2 внизу сметной таблицы отображается итоговая стоимость по видимым уровням цен

Виды сметных строк
В сметной таблице используются строки трех типов: сметные, подчиненные и строки-комментарии.
Сметные строки – это сметные единицы. Такие строки связаны только с элементами структуры объекта и могут иметь подчиненные строки. При удалении обычной сметной строки подчиненные ей строки также удаляются.
Подчиненные строки (строки-ресурсы) всегда связаны с обычными сметными строками. В них содержится информация по одной конкретной расценке. Подчиненная строка может быть одного из четырех типов – работа, трудовой ресурс, машины, материалы. Объем подчиненной строки всегда равен произведению ее нормы расхода на объем родительской строки.
Строки-комментарии предназначены для внесения пользователем каких-либо заметок и пояснений. При распечатке смет, в зависимости от настроек шаблона выходного документа, строки-комментарии могут выводиться на печать или нет.
Работа со сметными строками
Создание пустой строки. Создать пустую сметную строку можно следующими способами:
- из контекстного меню, нажав правой кнопкой мыши по любой сметной строке и выбрав "Добавить расценку", "Добавить ресурс", "Добавить подчиненную строку" или "Добавить строку-комментарий", в зависимости от типа создаваемой строки;
- нажав на соответствующие кнопки на панели инструментов
; - выбрав соответствующие пункты в Главное меню - "Работа";
- используя горячие клавиши для вставки:
- расценки - <Shift+Insert>,
- материального ресурса - <Insert>,
- подчиненной строки - <Alt+Insert>,
- строки-комментария - <Alt+R>.
Удаление сметных строк. Удалить сметную строку можно несколькими способами:
-
из контекстного меню, нажатием правой кнопкой мыши по ненужному объекту и выбрав пункт "Удалить";
-
сочетанием клавиш <Ctrl+Delete>;
-
нажав
на панели инструментов.
Перемещение по смете. Для перемещения по смете в режимах отображения "Таблица" и "Сокращенный вид" можно использовать вертикальную линейку прокрутки, клавиши на клавиатуре "Вверх", "Вниз", "Влево", "Вправо" и кнопки панели инструментов "Перемещение". В режиме "Вид строки" используется только панель инструментов "Перемещение".
Выделение сметных строк. Иногда бывает необходимо провести операции сразу с несколькими сметными строками. В этом случае, выделение нескольких сметных строк осуществляется следующим образом:
-
для выделения нескольких отдельных строк, следует выделять их мышью, удерживая нажатой кнопку <Ctrl>;
-
для выделения группы подряд идущих строк, выделите первую строку группы при нажатой кнопке <Ctrl>, а затем нажмите по последней строке группы, удерживая <Shift>;
-
выделите все строки в смете можно сочетанием кнопок <Ctrl+A> или нажав мышью в левом верхнем углу заголовка таблицы;
-
для снятия выделения со всех строк нажмите <Esc>.
Копирование и перемещение строк. Для копирования строки или группы строк внутри сметы, выделите их так, как описано выше, и, удерживая нажатой левую кнопку мыши, перетащите в нужное место сметы. В появившемся диалоговом окне на вопрос "Копировать строки?" нажмите "Да". Для того чтобы переместить строки, проделайте то же самое, удерживая нажатой правую кнопку мыши вместо левой. В этом случае, в появившемся диалоговом окне будет предложен выбор: копировать, переместить строки или отменить операцию.
Для элементов структуры (локальная смета, раздел, подраздел), сметных и подчиненных строк, а также строк-комментариев, в программе реализованы операции копирования, вырезания и вставки с использованием стандартных комбинаций клавиш:
-
<Ctrl+C> (на панели инструментов -
Копировать в системный буфер), -
<Ctrl+X> (на панели инструментов -
) Вырезать в системный буфер), -
<Ctrl+V> (на панели инструментов -
Вставить из системного буфера).
При этом копирование, например, локальной сметы включает в себя копирование разделов и подразделов входящих в нее, а также cметных строк.
Нумерация строк. Каждая сметная строка имеет свой порядковый номер, определяющий ее положение в смете. Чтобы упорядочить строки, существуют следующие механизмы:
-
автонумерация сметных строк;
-
автоматическая перенумерация - функция, используемая для восстановления нумерации, например, после удаления или перемещения строк. Для ее вызова выберите пункт в контекстном меню "Действия" – "Перенумерация строк". Другой способ – нажать мышью по названию столбца "№ п/п". В появившемся окне укажите область действия перенумерации и номер первого значения и шаг нумерации. В зависимости от положения переключателя "Автонумерация строк в документе", окно режима может содержать другой набор настроек

-
ручная перестановка строк - строки в смете всегда располагаются в порядке возрастания номера строки. Если поменять один номер строки на другой, то его местоположение также изменится. При этом если строка с таким номером уже существовала, она будет перенумерована.
Режим "Автонумерация строк в документе" по умолчанию выключен.
Включение автонумерации может привести к конфликтам при совместной работе нескольких пользователей с одним документом.
Поиск строк. Для поиска строк в смете используется встроенная функция поиска по смете. Для ее запуска нажмите
на панели инструментов и выберите пункт "Поиск в смете".
Поиск может осуществляться по одному или нескольким критериям:
- Обоснование,
- Наименование (в том числе строки-комментарии),
- Состав работ,
- Поправка,
- А также по статьям затрат: ПЗ, СтМат,ЭММ, ЗПМ, ОЗП (панель поиска доступна при установке флажка "дополнительно").
Кнопка "Найти" позволяет найти первую строку, удовлетворяющую условиям поиска, а кнопка "Следующий" служит для последовательного перемещения по искомым строкам.
Изменение отображения элементов структуры. Элементы структуры проекта т. е. их локальные сметы, разделы и подразделы, обозначены индикаторами
,
и
в колонке "Обоснование". Двойным нажатием мыши на этих индикаторах можно раскрывать и скрывать содержимое соответствующих элементов структуры. Наименование раскрытых элементов структуры отображаются полужирным шрифтом синего цвета, а нераскрытых – обычным синим шрифтом.
Цветовая индикация строк
Строка с типом "Работа" по умолчанию имеет белый цвет. Строка с типом "Трудовой ресурс" по умолчанию имеет зеленый цвет. Строка с типом "Машины и механизмы" по умолчанию имеет голубой цвет. Строка с типом "Материал", "Материал заказчика", "Оборудование", "Оборудование заказчика" по умолчанию имеет розовый цвет
Цвет строк можно изменить в параметрах программы, на вкладке "Сметные"
В контекстном меню проектной сметы/акта выполненных работ есть возможность подсвечивать строки без назначенных индексов и/или без назначенных текущих цен
При включении режима подсветки строк без назначенных индексов, шрифт строк, у которых в видимых уровнях цен присутствуют показатели пересчета "Сборник индексов" или "Индексы по смете в целом", но не назначены индексы на определенную строку, меняется на красный
При включении режима подсветки строк без назначенных текущих цен, шрифт строк, у которых в видимых уровнях цен присутствуют показатели пересчета "Вид цен", но цена в виде цен отсутствует, меняется на голубой
При одновременном включении режима подсветки строк без назначенных индексов и подсветки без назначенных текущих цен, шрифт строк, у которых в видимых уровнях цен присутствуют показатели пересчета "Сборник индексов" или "Индексы по смете в целом" и "Вид цен", но индексы и текущие цены не назначены на определенную строку, меняется на фиолетовый
Закладки
Закладка может быть установлена на любую сметную строку, в том числе на разделы структуры и строки-комментарии, в проектной смете или акте выполненных работ
Для установки закладки воспользуйтесь контекстным меню проектной сметы или акта – пункт меню "Закладки" - "Поставить/Убрать закладку" или сочетание клавиш <Ctrl+B>
Закладки позволяют легко находить нужные места в смете, а также перемещаться между ними.
Для перемещения по закладкам воспользуйтесь контекстным меню проектной сметы или акта – пункт меню "Закладки" - "Перейти к следующей закладке" (сочетание клавиш <Ctrl+Down>) или "Перейти к предыдущей закладке" (сочетание клавиш <Ctrl+Up>).
Для того чтобы очистить все закладки, воспользуйтесь контекстным меню проектной сметы или акта – пункт меню "Закладки" - "Очистить все закладки" или сочетание клавиш <Shift+Alt+B>.
Для того чтобы выделить все строки с закладками, воспользуйтесь контекстным меню проектной сметы или акта – пункт меню "Закладки" - "Выделить все закладки" или сочетание клавиш <Shift+Ctrl+B>.
Настройка цвета закладок производится в параметрах программы на вкладке "Сметные"
Выделение строк по типам, видам работ и номерам формул
Для включения/выключения режима выделения строк необходимо вызвать контекстное меню проектной сметы или акта выполненных работ – пункт меню "Вид" - "Выделение строк". В верхней части окна появится панель выделения строк
Для подсветки строк по типам, видам работ и номерам формул необходимо нажать на панели "Показать форму выбора критериев", в появившемся окне выставить необходимые критерии и нажать "Принять"
Строки подсветятся зеленым цветом
Строки можно отфильтровать, нажав "Фильтровать сметные строки по критериям" - в видимой части останутся только те строки, которые соответствуют заданным критериям

Для выделения строк необходимо нажать "Выделить отмеченные строки". Выделенные строки изменят цвет, с ними можно производить различные манипуляции
Чтобы снять подсветку, необходимо нажать "Очистить все критерии".
Пользовательское выделение строк (индикация строк)
В программе есть возможность пользовательского назначения и снятия индикации строк (сметных/подчиненных/строк-комментариев) в режиме "Выделения строк" в открытой проектной смете, акте выполненных работ КС-2. Назначение и снятие индикаций строк работает совместно с критериями выделения строк по типам, видам работ и номерам формул.
Назначение индикации осуществляется нажатием на один из девяти цветов, представленных на панели в виде геометрической фигуры "Круг"
Для отметки строк с индикацией определенного цвета необходимо нажать на изображение воронки соответствующего цвета
Выделение отмеченных индикацией строк осуществляется нажатием "Выделить отмеченные строки"
Снятие индикации осуществляется нажатием
"Убрать цветовую отметку со строки или группы строк".
Формирование набора работ
После создания сметного документа и задания параметров можно приступать к его заполнению. Формирование набора работ проектной сметы или акта может производиться несколькими способами.
Добавление строк
Для того чтобы добавить пустую строку, воспользуйтесь одним из способов:
-
клавишей <Insert> для добавления ресурса, сочетанием клавиш <Shift+ins> для добавления расценки; сочетанием клавиш <Alt+ins> для добавления подчиненной строки; сочетанием клавиш <Alt+E> для добавления строки-комментария; сочетанием клавиш <Shift+Ctrl+ins> для добавления дополнительной перевозки;
-
на панели инструментов нажмите значок, соответствующий нужному типу строки;
-
посредством контекстного меню и выбора необходимого пункта

Поиск по обоснованию
Режим поиска по обоснованию следует использовать в случае, если известно обоснование расценки. Добавьте строку, введите обоснование в соответствующую колонку в смете и запустите поиск одним из способов:
-
сочетанием клавиш <Ctrl+Enter>;
-
выберите в контекстном меню пункт "Поиск по обоснованию".
После этого будет произведен поиск согласно выбранным поисковым маршрутам.
Данные расценки (колонки "Наименование", "Ед. изм") будут заполнены автоматически

В случае если поиск завершился неудачей, проверьте:
- правильность ввода обоснования;
- правильность указания поисковых маршрутов;
- наличие лицензии на используемые нормативные сборники;
- наличие данной расценки в нормативной базе.
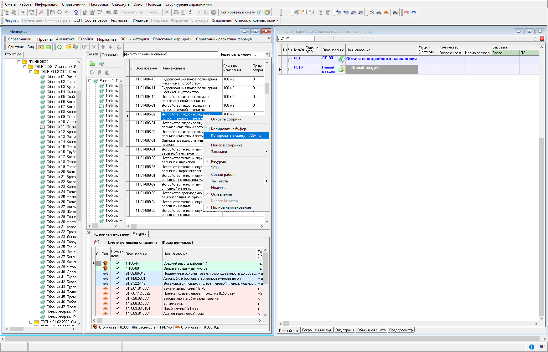
Перенос строк из нормативной базы или из другой сметы
Данные можно копировать в смету следующими способами:
-
Выделите нужную строку и в контекстном меню выберите пункт "Копировать в смету" (сочетание клавиш <Alt+Ins>). Можно также использовать "Копировать в смету" на панели инструментов;
-
Перетащите мышью расценку из сметы или нормативной базы. В этом случае оба документа (тот, куда будет произведено копирование, и тот, откуда) должны отображаться на экране одновременно;
Чтобы открыть два документа в одном окне, необходимо:
- Открыть смету.
- Открыть нужный сборник нормативов или другую смету.
- В главном меню нажать "Окно" - "Упорядочить вертикально".

При переносе строк из других смет сохраняются сметные объемы. При переносе из сборников нормативов объемы равны нулю.
Вставка строк из буфера обмена
Программа имеет внутренний буфер обмена, предназначенный для быстрого переноса нормативов между сборниками и сметами.
Для просмотра содержимого буфера обмена используется соответствующая кнопка на панели инструментов

Буфер обмена содержит вкладки:
-
"Нормативы" – в этой вкладке находятся нормативы, скопированные пользователем из сборников.
-
"Результаты поиска" - содержит нормативы, которые были найдены в процессе последнего поиска.
-
"М-29" – сюда попадают фрагменты режимов "Подготовка норм списания" и "Подготовка к списанию" ведомостей списания материалов М-29.
-
"Смета" - для фрагментов смет (сметные строки, подчиненные строки, строки-комментарии).
-
"Ресурсный расчет" - для фрагментов ресурсных расчетов.
Вкладки "Нормативы" и "Результаты поиска", в свою очередь, содержат в себе вкладки: "Расценки", "Машины и механизмы", "Ценники" и "Ресурсы". Все нормативы, копируемые в смету из различных сборников, автоматически распределяются по ним.
Нормативы при последовательном копировании в буфер не заменяются, а накапливаются. После перезагрузки все данные в нем сохраняются.
Работа с буфером обмена, в общем случае, выглядит так:
-
Поиск нормативов, расценок, и пр. в различных источниках.
-
Копирование нужных нормативов в буфер.
-
Просмотр содержимого буфера, выбор и вставка выбранных нормативов в открытый сборник или смету.
Для копирования нормативов в буфер выделите нужные строки и нажмите на панели инструментов "Копировать в буфер", либо в контекстном меню выберите "Копировать в буфер"

Для вставки норматива в смету в окне "Буфер" нажмите "Вставить в..." (с указанием названия сметы). После добавления нормативов буфер обмена может остаться открытым или будет закрыт. Это регулируется флажком "Закрывать после вставки"

Для удаления выделенных нормативов из буфера обмена нажмите на панели инструментов "Удалить выделенные строки". Если необходимо удалить все содержимое буфера нажмите "Очистить".
При вставке строк из сметного буфера обмена, к вставляемым строкам применяются правила, определенные для каждого уровня цен в параметрах сметы для назначения индексов и применения видов цен.
Ввод данных вручную
Иногда в смете необходимо указать данные, которые не содержатся в имеющихся электронных источниках. Также бывает необходимо откорректировать параметры уже существующих расценок. Для таких случаев используется ручной ввод сметных данных.
Ручной ввод информации возможен в колонках "Обоснование", "Наименование", "Ед. изм.", "Количество на единицу", "Коэф." и "Всего с коэф". При изменении графы "Ед. изм." появится окно выбора единиц измерения, в котором Вы можете выбрать одну из стандартных единиц измерения или создать свою. Также доступна для изменения колонка "№ п/п" – номер строки.
При ручном вводе расценки будут полезны информационные панели "Сметные ресурсы" и "Панель цен".
Панель цен
Информационная панель "Панель цен" предназначена для просмотра всех стоимостных показателей текущей расценки (базовые, единичные, итоговые) и контроля их вычислений. Также в соответствующих полях на "Панели цен" можно изменить номер формулы, вид работы и тип работы

Чтобы увидеть формулу, по которой был рассчитан тот или иной показатель, нажмите по нему левой клавишей мыши и нажмите многоточие. Ценообразование стоимостного показателя будет выведено в отдельном окне помощника

Существует возможность в базовых значениях стоимостных показателей сметных строк (ПЗ, ОЗП, ЭММ, ЗПМ, СтМат, Прочие, ВозврМат, ТрудСтр, ТрудМаш, ТранспМат) задать арифметические выражения. Поддерживаются основные арифметические операции, скобки и функция округления до заданной точности. Введенное арифметическое выражение рассчитывается, и результат заносится в соответствующее базовое значение

Для материалов (оборудования) Панель цен принимает следующий вид

Данный вид Панели цен позволяет пересчитать отпускную (текущую) цену материала (оборудования) в цену уровня нормативной базы с использованием индекса-дефлятора. Пересчет запускается автоматически при изменении значений полей "Отпускная", "Дефлятор", дополнительных расходов и состояния переключателя "НДС". Дополнительные расходы включают в себя поля "Запчасти; Наценка снаба; Комплектация; Тара, упаковка; Транспортные; Заг.-складск." Рассчитанная цена записывается в колонку Базовая

Расчет "Единичной" и "Итоговой" цен происходит по тем же правилам, что и для строк других типов. Для расчета итоговой цены используется индекс-инфлятор, значение которого также отображено в панели ценообразования.
По аналогии с расценкой, базовая стоимость материала (оборудования) может быть задана в виде арифметического выражения

Для автоматизации расчета материальных ресурсов по отпускной цене используется переключатель "из сборника". В момент включения переключателя, отпускная цена из нормативной базы назначается для одного или нескольких выделенных материальных ресурсов. При этом становятся активными поля для назначения транспортных, заготовительно-складских и прочих затрат, с учетом которых будет осуществляться расчет базовой цены, а также, соответственно, единичной и итоговой стоимости материального ресурса

Если в нормативной базе отсутствует отпускная цена, то будет выведено предупреждение, и переключатель "из сборника" останется в выключенном состоянии

Для возврата к использованию базовой цены необходимо осуществить перевызов материального ресурса, например с применением сочетания клавиш <Ctrl+Enter>. В случае если цена материального ресурса занесена из сборника вида цен, переключатель "из сборника" становится недоступным для изменения.
Импорт ресурсов из прайса
Программа позволяет произвести импорт ресурсов из прайсов или спецификаций в формате .xls или .xlsx непосредственно в проектную смету или акт выполненных работ КС-2.
Импорт ресурсов из прайсов или спецификаций доступен в открытой проектной смете или акте выполненных работ КС-2 из контекстного меню пункт "Действия" - "Вставить позиции из прайса" (сочетание клавиш <Shift+Ctrl+P>)

Необходимо выбрать файл для импорта и нажать "Открыть"

Выбранный файл будет открыт

Для того чтобы обеспечить корректную вставку ресурсов, необходима предварительная настройка. Программа обеспечивает разметку загруженного документа по следующим полям:
- Обоснование;
- Наименование;
- Альтернативное обоснование;
- Единица измерения;
- Объем
- Базовая цена;
- Фактическая цена.
Разметка производится с использованием настроечной панели, которая позволяет задать колонкам загруженного документа тот или иной тип поля

Указав соответствующие поля, необходимо выделить ресурсы для вставки в смету. Для выделения диапазона строк следует нажать левую кнопку мыши над первым из вставляемых ресурсов, переместить указатель мыши к последнему для вставки ресурсу и отпустить левую кнопку мыши. Выбраненные для вставки ресурсы будут отмечены специальным образом

Для выборочного выделения ресурсов следует при нажатой клавише <Ctrl> левой кнопкой мыши отметить необходимые ресурсы

Программа позволяет задать единицу измерения по умолчанию. Значение может быть использовано как для всех ресурсов, так и для ресурсов, у которых отсутствует значение единицы измерения. Выбранные ресурсы могут быть добавлены главными или подчиненными строками с типом "Материал" или "Оборудование". Также для вставляемых ресурсов доступно задание валюты, курса пересчета валюты и даты курса

Для импорта отмеченных ресурсов необходимо нажать "Вставить". В результате в проектную смету или акт выполненных работ КС-2 будут добавлены новые ресурсы

Примечание. Выставить переключатель, определяющий наличие в фактической цене НДС, возможно в секции "Работа со строками" в параметрах объекта.
Поиск по наименованию
Режим поиска по наименованию следует использовать в случае, если известно часть или целое название расценки. Введите текст в ячейку "Наименование" и запустите поиск одним из способов:
-
сочетанием клавиш <Shift+Enter>;
-
выберите в контекстном меню пункт "Поиск по наименованию".

После этого будет произведен поиск согласно выбранным поисковым маршрутам.
В зависимости от типа строки (расценка, материал, машина или механизм, трудовой ресурс) результаты откроются на соответствующей вкладке

После выбора необходимой расценки нажмите "Заменить". Данные расценки будут внесены в смету.
В случае если поиск завершился неудачей, проверьте:
-
правильность ввода текста;
-
правильность указания поисковых маршрутов;
-
наличие лицензии на используемые нормативные сборники;
-
ячейку в которую вводится текст.
Импорт сметы из Excel
Программа позволяет импортировать сметы из MS Excel или OpenOffice / LibreOffice Calc.
Запуск режима импорта производится из открытой проектной сметы, в контекстном меню выберите "Действия" - "Импорт сметы из Excel…"

После выбора файла открывается окно "Импорт смет из Excel"

Обратите внимание. Если у вас появилось серое окно, то необходимо изменить размер текста, приложений и других элементов Windows на 100%.
Программа в автоматическом режиме распознает соответствие колонок №п/п, Шифр, Наименование, Ед. изм. Объем и строк Структура, Комментарий, Сметная строка, Подчиненная строка. Если они определились некорректно, то можно изменить их вручную

После нажатия кнопки "Вставить" происходит импорт файла в программу. Строки с типом "Не задан" будут пропущены при импорте данных

Для работы со сметой, вставленные строки должны быть перевызваны из нормативной базы.
Ввод объемов
Задание объема возможно как для обычных, так и для подчиненных строк. При изменении объема сметной строки автоматически пересчитываются объемы всех подчиненных ей строк, а для подчиненной строки – только ее норма расхода. Изменение объемов строк приводит к пересчету итоговых стоимостных показателей и лимитированных затрат.
Вручную
Чтобы задать объем строки, выделите соответствующую ячейку таблицы и введите значение объема с клавиатуры.
С использованием встроенного калькулятора
Если для получения значения объема необходимы несложные арифметические вычисления, можно использовать встроенный калькулятор. Для этого нажмите мышью по ячейке "Объем" нужной строки и нажмите
в правом верхнем углу. В появившемся калькуляторе проведите необходимые вычисления и нажмите "Оk"

С использованием формул
Ввод формул возможен в сметных строках и строках дополнительной перевозки, и подчиняется следующим правилам:
-
Для запуска режима ввода формул в колонке "Объем" нажмите клавишу со знаком равно на клавиатуре. Над окном со сметой появится поле ввода формул.
-
Для ссылки на ячейку используется двойное нажатие мыши, а для завершения ввода следует нажать <Enter>.
-
Можно использовать любые арифметические действия, математические функции.
-
В качестве операндов могут быть использованы не только числа, но и объемы других строк. Единственное ограничение - ячейка должна принадлежать этой же локальной смете.
В зависимости от положения настройки "Автоматически задавать округление при занесении формулы на объем" в секции параметров сметы "Работа со строками", формула округления добавляется к формуле на объем автоматически.
Локальные переменные
При задании формул можно также использовать независимые переменные. Как правило, они характеризуют геометрические параметры объекта. "Локальные" означает, что использовать их можно только в пределах одной локальной сметы. Для работы с ними откройте информационную панель "Переменные" клавишей <F2> (секция локальных переменных расположена в левой части панели)

Основная часть секции локальных переменных – таблица, состоящая из четырех столбцов:
-
Переменная - в эту графу вводится сокращенное обозначение переменной (например, АБ).
-
Итог - здесь задается значение переменной.
-
Полное наименование - здесь указывается полное название переменной, ее описание (например, расстояние между осями А и Б).
-
Печать - в этой графе задается признак печати локальных переменных (используется для некоторых шаблонов выходных документов).
Локальная переменная добавляется в выражение так же, как и значение других ячеек - двойным нажатием мыши по соответствующей строке. При изменении значения локальной переменной пересчитываются объемы всех зависящих от него сметных строк.
Если в строке формул нажать левой клавишей мыши по наименованию ячейки или локальной переменной, удерживая нажатой клавишу <Ctrl>, произойдет выделение соответствующей ячейки в смете (или локальной переменной). Таким образом можно проверять правильность ссылок на ячейки.
Глобальные переменные
Кроме локальных переменных, можно использовать в формулах глобальные переменные. Работа с ними аналогична работе с локальными переменными. Использовать переменную в формуле на объем можно из информационной панели "Переменные" (секция глобальных переменных расположена в правой части панели). Добавление, удаление, изменение значения глобальной переменной осуществляется через "Справочник глобальных переменных".
Автоматический пересчет объемов с единицей измерения кратной 10
Настройка данного режима обеспечена в параметрах программы, включена по умолчанию, доступна для каждого пользователя и действует при составлении проектной сметы и формирования актов выполненных работ КС-2. Для включения или выключения настройки необходимо в главном меню выбрать пункт "Настройки"- "Параметры", вкладка "Сметные".
Флажок Автоматический пересчет объемов с единицей измерения кратной 10 - включает автоматический пересчет введенного значения в ячейке "Количество на единицу" сметной строки. Например, для сметной строки с единицей измерения 1000 м3 введенный объем равный значению 3 автоматически будет пересчитан и станет равен 0,003.
Единица измерения
Для перехода на другую единицу измерения или изменения порядка существующей дважды щелкните по колонке "Ед. изм." левой кнопкой мыши, затем нажмите на многоточие. При этом отобразится окно выбора единицы измерения из справочника. В левой части окна представлены группы единиц измерения, содержимое выделенного пункта отображается в правой части.
Возможно выбрать любую из существующих единиц измерения или добавить новую, для дальнейшего применения. Если выбранная для замены единица измерения не входит в ту же группу, что и единица измерения, подлежащая замене, то будет предложно ввести коэффициент пересчета.
В окне "Выбор единиц измерения" переход на другую единицу происходит в два шага. На первом выберите единицу измерения из имеющихся или создайте новую

После этого на втором шаге следует задать коэффициент пересчета из текущей единицы в новую

После нажатия "Выбрать" единица измерения по строке будет изменена и произведен пересчет объема.
Работа с ресурсами
Ресурсы в смете
Для работы с ресурсами используются две информационные панели: "Нормативные ресурсы" и "Сметные ресурсы".
Панель "Нормативные ресурсы" показывает характеристики ресурсов по текущей сметной строке, заложенные в нормативной базе. Отображаемая на этой панели информация соответствует нормативным данным и не подлежит изменениям. В отличие от нее, панель "Сметные ресурсы" позволяет изменять стоимость, норму расхода, а также заменять одни ресурсы на другие.
Сразу после внесения расценки, данные в двух панелях совпадают. В дальнейшем все манипуляции с ресурсами проводятся на панели "Сметные ресурсы".
Данные на панели "Сметные ресурсы" представлены в виде таблицы

Первая колонка таблицы позволяет отслеживать внесенные пользователем изменения.
Значок
означает, что нормативный ресурс был изменен в процессе работы, а
– что он был добавлен пользователем.
В колонке "Тип" индикаторами обозначается тип ресурса: Трудовые, Машины, Материалы. Для его изменения нажмите по нему левой кнопкой мыши и выберите нужный тип из раскрывающегося списка. Здесь же можно установить тип "Материалы заказчика".
В колонке "Учтенность" флажками отмечены те ресурсы, стоимость которых учтена в расценке.
Колонка "Обоснование" содержит обоснование ресурса. В колонке "Альтернативное обоснование" информация дана более развернуто.
Колонки "Текущая цена" и "Текущая ЗПМ" отображают текущие цены ресурса. По умолчанию цены в этих колонках рассчитываются автоматически, путем умножения соответствующей базовой цены на индекс. Индексы выбираются следующим образом:
-
для ресурсов, вынесенных подчиненными строками в смету, индексы берутся из соответствующей подчиненной сметной строки;
-
для не вынесенных ресурсов, в случае если индексы на расценку занесены вручную, применяются они, в противном случае индексы получаются путем выбора из соответствующего показателя пересчета стоимости с типом "Сборник индексов" или "Индексы по смете в целом" в параметрах уровня цен по общим правилам.
Кроме того, текущая цена может быть задана вручную, в этом случае базовая цена рассчитывается путем деления введенной текущей цены на индекс-дефлятор.
Колонки "Текущая цена" и "Текущая ЗПМ" отображаются только для тех уровней цен, которые содержат хотя бы один из показателей пересчета стоимости, позволяющий получить индекс пересчета ("Сборник индексов" или "Индексы по смете в целом").
Добавление нового ресурса производится кнопкой
, удаление – кнопкой
. Кнопка
предназначена для вынесения ресурса отдельной (сметной или подчиненной) строкой в сметную таблицу. Для того чтобы применить поправочный коэффициент к отдельным ресурсам, нажмите
.
Для исключения ресурса или группы ресурсов из расчета объемов ресурсов, нажмите на кнопку
. При этом в колонке "Расход на ед." выбранного ресурса появится индикатор, информирующий о том, что данный ресурс исключен из расчета объемов ресурсов

Для того чтобы включить исключенный ресурс в расчет объемов ресурсов, нажмите на кнопку
.
Изменять объем ресурса, вынесенного в отдельную строку, можно только в сметной таблице. Отображение изменений на панели происходит автоматически.
Для удобства Вы можете настроить цветовую индикацию различных видов ресурсов.
Чтобы включить или отключить подсветку строк без назначенных индексов и/или текущих цен, необходимо нажать правую кнопку мыши и в появившемся контекстном меню поставить или снять галочки напротив соответствующих пунктов "Подсветить строки без назначенных индексов" и/или "Подсветить строки без назначенных текущих цен"

В некоторых расценках имеются ресурсы, не учтенные в стоимости данной расценки, но необходимые для производства работ. Параметры отображения неучтенных ресурсов задаются при установке параметров сметы. По умолчанию (и для данного расчета), неучтенные ресурсы выносятся в сметную таблицу в виде подчиненных строк. Они также дублируются на панели "Сметные ресурсы".
Замена ресурсов
Замена ресурсов может производиться как для одной расценки, так и для сметы в целом. Для изменения ресурсов по всей смете используется режим "Замена ресурсов".
Для открытия режима, в контекстном меню выберите пункт "Замена ресурсов"

Будет осуществлена выборка всех ресурсов по сметным строкам, сгруппировав их по следующим показателям:
-
тип ресурса;
-
обоснование;
-
наименование;
-
единица измерения;
-
цена;
-
нормативная база;
-
уровень цен.
В результате отобразится окно с полным составом всех ресурсов, сгруппированных по отдельным вкладкам

Для отображения/скрытия панели итогов нажмите правой кнопкой мыши и в контекстном меню нажмите пункт "Показать панель итогов"

Для просмотра "Материальных ресурсов подрядчика" необходимо раскрыть список в левой части таблицы замены ресурсов в колонке "Статус".
В результате в окне замены ресурсов отобразятся все материальные ресурсы подрядчика

Для просмотра списка расценок, в которые включен данный ресурс, выберите ресурс, нажмите правой кнопкой мыши и выберите пункт" Показать расценки, использующие ресурс"

Внизу окна будет отображен список расценок, использующих данный ресурс

Для изменения типа материала на Материал заказчика или Оборудование, выберите ресурс, нажмите правой кнопкой мыши и в контекстном меню выберите необходимый тип Материал заказчика (сочетание клавиш <Ctrl+M>), либо Оборудование (сочетание клавиш <Ctrl+К>)

Замена ресурса может быть произведена несколькими способами.
Способ 1: Для того чтобы заменить материальный ресурс, необходимо нажать правую кнопку мыши и в контекстном меню выбрать пункт "Выбор ресурса по классификатору", или нажать сочетание клавиш <Alt+Enter>

В результате откроется окно выбора по классификатору, в котором отобразится ресурс, подлежащий замене, и полный состав материальных ресурсов, соответствующих определенному узлу классификатора

Выбрав ресурс, необходимо нажать "Заменить".
В результате окно выбора из классификатора скроется, а выбранный ресурс заменит ресурс, на котором был вызван данный режим. В окне замены ресурсов на вновь добавленном ресурсе включится подсветка светло-желтого цвета, а в ячейке "Статус" появится соответствующий индикатор

Способ 2: Для того чтобы заменить материальный ресурс, необходимо нажать левой кнопкой мыши на многоточие в ячейке "Обоснование".
В результате откроется окно выбора сборника

Для того чтобы перейти в сборник, следует нажать "Выбрать".
В открывшемся сборнике необходимо выбрать ресурс для замены и снова нажать "Выбрать".
В результате окно сборника скроется, а выбранный ресурс заменит ресурс, на котором был вызван данный режим. В окне замены ресурсов на вновь добавленном ресурсе включится подсветка светло-желтого цвета, а в ячейке "Статус" появится соответствующий индикатор

Для изменения единицы измерения материального ресурса необходимо в ячейке "Ед. изм." нажать на многоточие, выбрать единицу измерения, внести коэффициент пересчета единиц измерения и нажать "Выбрать".
Для назначения поправки к норме расхода выберите ресурс, нажмите правой кнопкой мыши и выберите пункт "Поправка к норме расхода..."

Внесите поправку на норму расхода и нажмите "Применить". В случае необходимости установите флажок "Заменять назначенные"

Два режима изменения стоимости материальных ресурсов:
-
Непосредственно изменением значения в ячейке "Цена".
-
Поправочным коэффициентом.
Для изменения стоимости с применением поправочного коэффициента, необходимо выделить один или несколько материальных ресурсов, нажать правую кнопку мыши и в контекстном меню выбрать пункт "Изменить цену на выделенную часть" - "Поправочным коэффициентом"

В появившемся окне "Изменение цены поправочным коэффициентом" следует ввести поправочный коэффициент и нажать "Применить"

В результате при применении поправочного коэффициента изменятся цены выделенных материальных ресурсов.
Описанные выше режимы замены и изменения материальных ресурсов применимы и для машин и механизмов, в частности: замену ресурса, изменение стоимости эксплуатации машин и механизмов, изменение заработной платы машинистов.
Для изменения трудовых ресурсов предусмотрен режим "Калькуляции стоимости человеко-часов".
Для просмотра трудовых ресурсов необходимо раскрыть список в левой части таблицы замены ресурсов в колонке "Статус".
В результате в окне замены ресурсов отобразятся все трудовые ресурсы

Для того чтобы выделить все трудовые ресурсы, необходимо нажать правую кнопку мыши и в контекстном меню выбрать пункт "Выделить группу ресурсов" - "Трудовые ресурсы" или нажать сочетание клавиш <Ctrl+T>

Для вызова режима "Калькуляции стоимости человеко-часов" необходимо нажать правую кнопку мыши и в контекстном меню выбрать пункт "Рассчитать оплату труда..."

В результате откроется окно "Калькулятор стоимости человеко-часов", содержащее квалификационные разряды и соответствующие им межразрядные коэффициенты

По умолчанию представлены шесть квалификационных разрядов - "Базовые межразрядные коэффициенты". В части "Расчетные показатели часовой оплаты" собраны все разряды рабочих из выделенной части трудовых ресурсов.
Для расчета заработной платы строителей, необходимо выбрать "Базовый разряд" двойным нажатием левой кнопки мыши в разделе "Базовые межразрядные коэффициенты" или из раскрывающегося списка "Базовый разряд", а затем задать значение "Показателя часовой оплаты" и нажать "Рассчитать". В результате, на основании заданного базового разряда, показателя часовой оплаты и межразрядных коэффициентов, будет осуществлен расчет зарплаты строителей

После внесения изменений необходимо нажать "Применить".
В режиме "Замена ресурсов" доступна вкладка предпросмотр, позволяющая сформировать Ведомость потребности в ресурсах и Ведомость объемов. Выберите форму и нажмите "Сформировать"

Формирование отчетов так же доступно через контекстное меню. Для печати ведомости потребности в ресурсах и ведомости объемов нажмите на любой строке правой кнопкой мыши и выберите "Напечатать документ" - "Ведомость ресурсов"

Для формирования документа "Реестр объектов, содержащих выбранный ресурс" выберите ресурс, нажмите на нем правой кнопкой мыши, выберите пункт "Напечатать документ" - "Реестр объектов содержащих ресурс..."

Выбор ресурсов по классификатору
Режим выбора по классификатору следует использовать в случае, если необходимо произвести замену ресурса с учетом его принадлежности к группе классификатора.
Запустить режим можно одним из способов:
-
сочетанием клавиш <Alt+Enter>;
-
выбрать в контекстном меню пункт "Выбор по классификатору".

В результате откроется окно выбора по классификатору, в котором отобразится ресурс, подлежащий замене, и полный состав материальных ресурсов, соответствующих конкретному узлу классификатора

Выбрав ресурс, нажмите "Заменить". В результате окно выбора из классификатора закроется, а выбранный ресурс заменит ресурс, на котором был вызван данный режим.
Ресурсы с групповым кодом
Запустить режим для неучтенного ресурса с групповым кодом можно одним из способов:
-
сочетанием клавиш <Ctrl+Enter>;
-
выбрать в контекстном меню пункт "Поиск по обоснованию"

В результате откроется окно выбора норматива по групповому коду (маске), в котором отобразится полный состав материальных ресурсов, соответствующих определенному групповому коду

Выбрав ресурс, нажмите "Применить". В результате окно выбора по групповому коду закроется, а выбранный ресурс заменит ресурс, на котором был вызван данный режим
Аналогичным образом в окне выбора норматива по маске можно выбрать группу ресурсов и нажать "Применить"

В случае если выбранный ресурс имеет другую единицу измерения будет предложено внести коэффициент пересчета единиц измерения, после чего нажмите "Применить"

В результате окно выбора по групповому коду скроется, а выбранные ресурсы заменят ресурс, на котором был вызван данный режим.
Назначение поправок
Поправки в смете
Поправки – это коэффициенты, используемые для учета условий производства работ или иные условия. Для работы с ними используется информационная панель "Поправки"

Поправки применяются к базовым значениям сметных строк, формируя единичные. Информационная панель содержит следующие поля для ввода поправок: Объем, Сметная цена, ОЗП (основная заработная плата), ТрудСтр (трудозатраты строителей), ЭММ (эксплуатация машин и механизмов), НормЭММ (нормы эксплуатации машин и механизмов) ЗПМ (заработная плата машинистов), ТрудМаш (трудозатраты машинистов), СтМат (стоимость материалов), НормРасхМат (нормы расхода материалов), Прочие, НР (накладные расходы) и СмПриб (сметная прибыль).
Описание справочника Поправки представлено в Раздел 3. Рабочее пространство, Менеджер и Справочники.
Ввод поправки начинается с одного из символов:"=" (равно), "+" (плюс), "-" (минус), "*" (умножение), "/" (деление), либо с закрывающей скобки ")".
Поправки могут применяться к одной строке, к группе строк или к элементам структуры сметы. При этом допускается последовательное применение нескольких поправок.
У сметных строк, к которым применены поправки, в колонке "Обоснование" появляется индикатор
. Отключить/Включить индикацию можно в Главном меню: выберите пункт "Настройки" - "Параметры". В появившемся окне выберите вкладку "Сметные", раздел "Индикация" и установите флажок "Показывать индикатор назначенных поправок". После этого нажмите "Сохранить"

Способы назначения поправок
Поправки могут назначаться вручную или из справочника поправок, на одну строку, на группу строк и на элемент структуры.
Назначение вручную
Ручное применение поправки происходит в следующем порядке:
-
Выделите нужную строку (группу строк, заголовок элемента структуры);
-
На информационной панели "Поправки" перейдите на поле ввода, соответствующее нужному элементу расценки, и введите значение поправки. Если элементов несколько, удобнее отмечать их флажками и вводить значение в общее поле ввода (оно расположено в верхней части панели). Следует помнить, что поправки должны начинаться с одного из знаков арифметических действий;
-
Нажмите "Применить". В зависимости от положения флажка "Заменять назначенные", введенные поправки будут добавляться к уже назначенным или заменять их.
Предусмотрена возможность автоматического подбора поправочных коэффициентов по значению в момент их применения в проектной смете или акте выполненных работ КС-2. Функция подбора срабатывает автоматически в момент внесения значения в окне назначения поправок в сметной таблице и в окне назначения поправок на выделенную часть

В окне назначения поправочных коэффициентов необходимо вводить значение той или иной поправки, начиная с арифметического знака. В тот момент, когда будет введена первая значащая цифра, будет отображена таблица с поправочными коэффициентами из назначенного в параметрах сметы справочника поправок.
Назначение из справочника
Предусмотрена возможность автоматического применения поправок из справочника поправок, выбранного в параметрах сметы. Для этого проделайте следующее:
- Выделите нужную строку;
-
Нажмите "Выбрать из справочника" на информационной панели поправки. На экран будут выведены все поправки, которые могут быть применены к выделенной строке
-
Выделите мышью подходящую поправку (или несколько поправок, удерживая нажатой клавишу <Ctrl>) и нажмите "Выбрать"

Часто применяемые поправки можно выносить вверх списка. Для этого необходимо установить флажок "Часто используемые поправки вверху".
Для отображения не всего справочника, а только строк применимых к данной расценке, установите флажок "Показать только применимые поправки".
Назначение поправочных коэффициентов на группу сметных строк
Для удобства назначения однотипных поправок на несколько сметных строк доступен режим применения поправок на выделенную часть.
Выделите группу строк, нажав клавишу <Ctrl> или клавишу <Shift>

Затем нажмите правую кнопку мыши и в открывшемся контекстном меню выберите пункт "Действия" - "Применить поправку на выделенную часть...", аналогичная функция доступна на панели инструментов

В открывшемся окне "Назначение поправок" внесите значения поправочных коэффициентов. При необходимости можно назначить поправку из справочника, нажав "Выбрать из справочника"

Выберите способ назначения поправочных коэффициентов - "Добавлять к назначенным", "Заменять все", "Удалять из назначенных" и нажмите "ОК". В результате поправочные коэффициенты будут назначены на выделенные строки.
Так же для назначения поправок на выделенные строки из справочника поправок можно нажать соответствующую кнопку на панели инструментов

Назначение поправок на элемент структуры
В открытой локальной смете на наименовании элемента структуры нажмите правой кнопкой мыши и в открывшемся контекстном меню выберите пункт "Действия" - "Применить поправку на выделенную часть...", аналогичная функция доступна на панели инструментов

В окне "Назначение поправок" внесите значения поправочных коэффициентов. При необходимости можно назначить поправку из справочника, нажав "Выбрать из справочника".

Выберите способ назначения поправочных коэффициентов - "Добавлять к назначенным", "Заменять все", "Удалять из назначенных" и нажмите "ОК". В результате поправочные коэффициенты будут назначены на все строки этого элемента структуры.
Так же для назначения поправок на выделенные строки из справочника поправок можно нажать соответствующую кнопку на панели инструментов

Назначение поправочных коэффициентов на элемент структуры можно еще производить в параметрах сметы. Подробнее этот способ назначения описан в Раздел 4. Параметры сметы.
Удаление назначенных поправок
Для отмены поправки, примененной к одному из числовых показателей, очистите соответствующее поле ввода в панели "Поправки", установите флажок "Заменять назначенные" и нажмите "Применить". Если необходимо очистить содержимое всех полей ввода, нажмите "Очистить все".
Индексы пересчета
Индексы пересчета сметной стоимости - это сборники коэффициентов, применяемых для пересчета сметной документации из базисных в текущие цены. Индексы пересчета используются при составлении сметной документации базисно-индексным или ресурсно-индексным способом. Индексы пересчета представлены в виде сборников в секции Нормативы менеджера.
Для удобства работы с индексами в смете представлена информационная панель "Сметные индексы", которая позволяет:
-
просмотреть назначенные на сметную строку индексы пересчета, а также источник их получения;
-
назначить индексы пересчета различными способами;
-
просмотреть тех. часть назначенного сборника индексов.
Назначение индексов пересчета
Назначение индексов пересчета на сметную строку может быть выполнено несколькими способами:
-
автоматически из индексов по смете в целом;
-
автоматически из сборника индексов;
-
вручную из сборника индексов;
-
вручную на сметную строку.
Источник получения индексов для пересчета каждой строки в смете отображается в информационной панели "Сметные индексы" после наименования уровня цен

Коэффициенты пересчета из "Индексов по смете в целом" назначаются на сметную строку автоматически, при условии наличия в параметрах сметы в используемом уровне цен соответствующего показателя пересчета стоимости, удовлетворяющего текущей строке по условиям назначения. При этом для сметной строки назначается выбранный в параметрах способ расчета ("по сводному" или "по статьям"), показатели индекса копируются в сметную строку и используются при расчете итоговых значений.
Коэффициенты пересчета из сборника индексов назначаются автоматически при соблюдении следующих условий:
-
В параметрах сметы для рассматриваемого уровня цен присутствует показатель пересчета стоимости сборник индексов, и он удовлетворяет сметной строке по условиям назначения;
-
Для сметной строки в нормативной базе заполнено поле шифр индекса;
-
Индекс по шифру из нормативной базы найден в выбранном сборнике коэффициентов пересчета.
При назначении индекса из сборника для расчета итоговых показателей строки используются %НР, %СП, зимнее удорожание на работы и материалы, индексы к ОЗП, ЭММ, материалам, ЗПМ, полной стоимости работ (СМР). Индекс к оборудованию и прочим назначается из общих индексов к сборнику.
Коэффициенты пересчета из сборника индексов могут быть назначены вручную. Для этого необходимо нажать многоточие при редактировании шифра индекса в панели "Сметные индексы". В этом случае, сборник индексов, выбранный в параметрах сметы, будет показан в отдельном окне, которое позволяет осуществить поиск и выбор необходимого индекса.
Также индексы на сметную строку могут быть заданы вручную путем редактирования в панели "Сметные индексы" соответствующих показателей.
Индикация назначенных индексов
Отслеживать факт наличия индексов на сметной строке двумя способами:
-
при помощи индикатора в колонке "Обоснование" сметной таблицы;
-
при помощи режима "Подсветить строки без назначенных индексов".
Отображение индикатора назначенных индексов в колонке "Обоснование" может быть включено в Главном меню - Настройки - Параметры, вкладка Сметные - флажок "Показывать индикатор назначенных индексов". При этом индикатор может выглядеть следующим образом:
- для сметных строк, у которых индексы назначены во всех уровнях цен.
- для сметных строк, у которых хотя бы в одном уровне цен (включая невидимые) индексы не назначены. При наведении указателя мыши на такой индикатор, показывается всплывающее окно с информацией, в каких уровнях цен индекс не был назначен

Режим "Подсветить строки без назначенных индексов" включается/отключается одноименным пунктом в подменю "Действия" контекстного меню

При включении режима шрифт строк, у которых в видимых уровнях цен присутствуют показатели пересчета "Сборник индексов" или "Индексы по смете в целом", но не назначены индексы на определенную строку, меняется на красный

Пример назначения индексов
Рассмотрим применение правил назначения индексов на примерах.
В смете присутствуют два уровня цен:
-
Уровень цен 2000 года (без показателей пересчета стоимости);
-
Уровень цен 2025 года (с назначенным сборником индексов)

Для уровня цен 2000 года индексы автоматически назначаться не будут.
Рассмотрим назначение индексов в уровне цен 2025 года для различных сметных строк. В панели "Сметные индексы" используемые коэффициенты пересчета отображены на белом фоне и доступны для редактирования, соответственно неприменимые к сметной строке индексы показаны на сером фоне. Для выбора используемых коэффициентов пересчета применяются правила назначения индексов.
К строительным расценкам применяются "индексы по статьям" в соответствии с выставленным переключателем "Способ расчета" в параметрах сметы. Вид панели "Сметные индексы" для таких расценок

Помощник по итоговым ценовым показателям в информационной панели Панель Цен отображает, какой коэффициент пересчета был использован для расчета каждой статьи затрат:
Уровень цен 2000

Уровень цен 2025

К оборудованию применяется одноименный индекс к стоимости Материалов

Индекс Пусконаладка применяется к ОЗП расценки с типом работ Прочие и видом работ Пусконаладочные работы. Соответственно, к Стоимости материалов, ЭММ, ЗПМ такой расценки применяется индекс Прочие. Для коэффициентов пересчета, у которых из названия явно не следует, к какой статье затрат они применяются (Пусконаладка, Автоперевозки, Оборудование, Прочие, СМР), в информационной панели Сметные индексы, справа от наименования, синим цветом указывается, в каких ценовых показателях он использован

Примечание! Все примеры приведены исключительно с целью демонстрации возможностей программы.
Доплата/надбавка
Лабораторное оборудование
В сметах, рассчитанных в соответствии с 421/пр, для назначения надбавки/доплаты на подключение и установку лабораторного оборудования на строки с типом Оборудование, нажмите на строке правой кнопкой мыши, выберите "Добавить доплату/надбавку" и выберите необходимый пункт

Доплата рассчитывается в % от стоимости (в зависимости от степени готовности к установке) и учитывается в статье затрат Оборудование

Морозостойкость, водонепроницаемость
В сметах, рассчитанных в соответствии с 421/пр базисно-индексным способом, для назначения надбавки/доплаты на морозостойкость или водонепроницаемость на строки с типом Материал, нажмите на строке правой кнопкой мыши, выберите "Добавить доплату/надбавку" - "На морозостойкость" или "На водонепроницаемость"

Надбавка на морозостойкость задается значением Мрз, заложенного в бетоне и общим значением Мрз

Надбавка на водонепроницаемость задается давлением воды, заложенного в бетоне и общим давлением воды

Дополнительные начисления
Для начисления дополнительных затрат, таких как заготовительно-складские расходы, затраты на тару и упаковку, транспортные, затраты на комплектацию, наценка снаба и запчасти, выберите строку (или группу строк), нажмите правой кнопкой мыши и выберите "Действия" - "Назначить начисления на выделенную часть"

Окно "Назначить начисления" содержит вкладки с уровнями цен сметы и разделено на секции "Для материалов" и "Для оборудования". Значения можно вносить в руб. или в %. Для выбора типа значения нажмите в колонке "Тип"

Выберите уровень цен, внесите значения и нажмите "Применить"

Назначенные начисления отображаются в панели цен и рассчитываются от отпускной цены.
Так же начисления на материалы и оборудование можно назначить сразу на всю смету. Для этого в параметрах сметы на вкладке "Уровни цен" в нужном уровне цен в секцию "Назначать коэффициенты при занесении материалов/оборудования" внесите значения и нажмите "Применить"

Формирование итогов
Лимитированные затраты в смете
После формирования набора работ необходимо рассчитать дополнительные начисления за итогом сметы.
Для работы с итогами, на панели инструментов включите информационную панель "Лимитированные затраты", либо в контекстном меню выберите "Вид" - "Лимитированные затраты" (клавиша <F9> )

Основная информация на ней представлена в виде таблицы, состоящей из колонок:
№ п/п - порядковый номер строки;
Переменная - краткое обозначение;
Наименование - полное наименование, описание;
Итог - колонка содержит два столбца, соответствующие уровням цен, отображаемым в данный момент в этом объекте. Правила расчета основных показателей (строки на белом фоне) соответствуют правилам, установленным в параметрах сметы;
Тип - позволяет выбрать тип начисления из списка, отражающий его смысловую нагрузку. При расчете выходных форм, а также в некоторых других режимах работы, используются отдельные итоговые значения (обычно - прямые затраты, фонд оплаты труда, накладные расходы и сметная прибыль). Например, при расчете основной заработной платы по задаваемой формуле для ее корректного отображения в шаблонах, необходимо в качестве типа этого вычисления установить ОЗП;
Точность - позволяет изменить точность округления итоговых значений. Для изменения точности округления всех строк для элемента структуры необходимо встать на элемент структуры и нажать на ячейку шапки таблицы Точность. В открывшемся окне выбрать необходимый пункт и нажать "Применить". Данное окно можно так же открыть посредством контекстного меню, пункт "Действия" - "Установить точность округления".

Печать – настройка отображения данного начисления при формировании выходных документов. Для изменения признака печати всех строк для элемента структуры необходимо встать на элемент структуры и нажать на ячейку шапки таблицы Печать. В открывшемся окне выбрать необходимый пункт и нажать "Применить". Данное окно можно так же открыть посредством контекстного меню, пункт "Действие" - "Назначить признак печати"

Примечание – колонка для поясняющего текста.
Итоги формируются отдельно для каждого элемента структуры сметы, а также по всей смете в следующем порядке: итоги по локальной смете, итоги по разделам, по подразделам, в конце – итоги по объекту. Для удобства начисления, для отдельных элементов структуры их можно сворачивать и разворачивать так же, как в сметной таблице.
По умолчанию на панели представлены стандартные итоги для каждого элемента структуры, полученные прямым суммированием итоговых стоимостных показателей: Всего (сумма ПЗ, НР и СП), ПЗ (прямые затраты), СтМат (стоимость материалов), СтМатЗак (стоимость материалов заказчика), Оборуд (оборудование), ОборудЗак (оборудование заказчика), ЭММ (эксплуатация машин и механизмов), ЗПМ (заработная плата машинистов), ОЗП (основная заработная плата), ВозврМат (возврат материалов), ТрудСтр (трудозатраты строителей), ТрудМаш (трудозатраты машинистов), ТранспМат (транспорт материалов), НР (накладные расходы), СмПриб (сметная прибыль).
Обратите внимание. При включении настройки "Применять индексы в соответствии с 421пр" появляются дополнительные итоги

Для добавления новой строки итоговых начислений нажмите
, либо нажмите правой кнопкой мыши и в контекстном меню выберите "Добавить". Строка будет добавлена ниже текущей (выделенной) и будет иметь зеленый цвет, после внесения данных строка будет окрашена в голубой цвет

Рекомендуется добавлять пользовательские строки итогов ниже всех стандартных итогов. Удаление строки производится нажатием
. Аналогичные функции также доступны из контекстного меню.
Существует возможность отфильтровать строки, которые не будут выводиться на печать при экспорте. Для этого используется фильтр по признаку печати. Для его включения в контекстном меню установите флажок на пункте "Показывать строки" - "Выводимые на печать".
Для одновременного перемещения по смете и лимитированным затратам выберите пункт в контекстном меню "Синхронизировать со сметой (актом)".
Шаблоны лимитированных затрат
Созданные вручную итоги можно сохранить в виде шаблона для последующего использования в "Справочник шаблонов лимитированных затрат". Доступ к нему осуществляется через Главное меню - Справочники - Шаблоны лимитированных затрат. Подробнее про Справочник описано в Раздел 3.Рабочее пространство, Менеджер и Справочники.
Для сохранения созданных итогов в контекстном меню информационной панели Лимитированные затраты выберите пункт "Действие" - "Сохранить как шаблон". В появившемся окне введите название нового шаблона и вид нормативной базы, к которой он может быть применен, и нажмите "Создать".
Для того чтобы применить существующий шаблон лимитированных затрат к данной смете, в контекстном меню выберите пункт "Действие" - "Загрузить из шаблона". В открывшемся справочнике шаблонов лимитированных затрат выберите нужный шаблон, отметьте элементы структуры сметы, на которые он будет применяться, и нажмите "Выбрать". Лимитированные начисления из выбранных шаблонов могут добавляться к уже существующим или заменять их

В Справочнике шаблонов лимитированных затрат созданный шаблон можно выбрать используемым по умолчанию для итогов локальной сметы, раздела или подраздела при помощи соответствующих кнопок.
Сумма итогов по типу
Реализована возможность рассчитать сумму лимитированных подчиненных элементов структуры по выбранному типу. Для этого в состав формул лимитированных итогов введен новый тип формулы: "СуммаТЛЗ" - сумма лимитированных затрат по типам.
Для получения суммы лимитированных по типу необходимо:
-
Добавить новый лимитированный итог. Задать поля "Переменная" и "Наименование".
-
Переместить курсор на колонку со значением итога (в любом уровне цен) и нажать клавишу \<=>. Активируется панель редактирования формул. Для запуска мастера формул необходимо нажать кнопку
- "Вставка функции"

Будет открыт Мастер функций шаг 1 из 2

В списке доступных функций необходимо выбрать "СуммаТЛЗ", дважды нажать на ней левой кнопкой мыши и в появившемся списке типов лимитированных затрат выбрать нужный

После нажатия "Применить" будет сформирована готовая формула и помещена в панель формул.
При необходимости полученная формула может быть отредактирована. Для завершения
редактирования формулы необходимо нажать
- "Принять" в панели формул или клавишу <Enter>

Набранная формула будет сохранена и рассчитан лимитированный итог во всех уровнях цен сметного документа

Отображение итогов по видам и типам работ
В лимитированных итогах имеется возможность настраивать расчет по определенным пользователем видам или типам работ. Для выбора способа расчета итогов необходимо воспользоваться блоком кнопок в левой части окна лимитированных затрат

Назначение кнопок:
-
СТ - стандартные итоги. Расчет лимитированных затрат по всем строкам сметного документа.
-
ТР - по типу работ. Расчет лимитированных по строкам с выбранным типом работ.
- ВР - по виду работ. Расчет итогов по сметным строкам с выбранным видом работ.
Текущий способ расчета лимитированных итогов отображается в заголовке таблицы лимитированных затрат над колонками со значением итога. Выбранный способ расчета влияет как на стандартные лимитированные, так и на пользовательские (зависящие от стандартных или от значений в сметных строках).
При открытии сметы или окна лимитированных в смете итоги по умолчанию будут рассчитаны по всем сметным строкам документа. Для выбора способа расчета итогов, например, по строкам с типом работ Монтажные, необходимо нажать на
в левой части окна лимитированных и в появившемся списке типов работ выбрать "Монтажные".
Лимитированные итоги будут пересчитаны только по строкам с типом работ Монтажные и отобразится выбранный способ расчета в заголовке таблицы

Аналогично для выбора способа отображения по виду работ необходимо нажать кнопку
и выбрать в выпадающем списке необходимый вид работ.
При отображении по типу или виду работ, данные по лимитированным затратам не доступны для редактирования.
Для возврата к стандартному расчету итогов (по всем сметным строкам) используется кнопка
.
Пример создания лимитированных затрат (Итого по смете с НДС)
Рассмотрим пример создания лимитированных затрат – начисление НДС в размере 22% от стоимости сметы с учетом накладных расходов и сметной прибыли.
В ранее созданной смете включите панель "Лимитированных затрат" с помощью панели инструментов:
- Прокрутите итоги до последней строки "Всего с НР и СП".
- Добавьте новую строку с помощью клавиши <Insert>

- Внесите имя переменной - "НДС", Наименование – "НДС, 22%".
- В ячейке Базовый или Текущий уровень цен нажмите <=>.
- В появившейся строке формул надо внести "{ЛЗ.ОБ.Всего} , для этого два раза нажмите левой кнопкой мыши по ячейке №27 Всего с НР и СП.
- Вводите с клавиатуры "*0,22".
- Нажмите "Принять"
или клавишу <Enter>. - Колонки Тип, Точность, Печать, Примечание остаются без изменений

Строка создана, НДС рассчитан. Создайте вторую строку "Итого с НДС":
- Добавьте одну пустую строку клавишей <Insert>.
- Заполните ячейки Переменная - "Итого с НДС", Наименование – "Итого по смете с НДС 22%.
- В ячейке Базовый или Текущий уровень цен нажмите <=>.
- В строке формул нужно внести "={ЛЗ.ОБ.НДС}, для этого два раза нажмите левой кнопкой мыши по строке №27.
- Нажмите на клавиатуре знак <+>.
- Два раза нажмите левой кнопкой мыши по строке №28.
- Нажмите "Принять"
или клавишу <Enter>. - Выберите Тип – Итого.
- Точность, Печать, Примечание - остаются без изменений

При необходимости, созданный расчет итогов можно сохранить и использовать для других смет. Для этого необходимо открыть контекстное меню в окне лимитированных затратах и выбрать пункт "Сохранить как шаблон".
Важно.
Ввод данных в ячейку "Переменная" необходим для использования этой строки в дальнейших расчетах. Имя переменной не должно совпадать с уже имеющимися итогами.
Примечание. Все примеры приведены исключительно с целью демонстрации возможностей программы.
Проверка сметы
Существует возможность проверки сметы на соответствие значений сметных строк сметной нормативной базе.
Запуск экспертизы. Для запуска режима проверки нажмите правой кнопкой мыши по любому месту сметной таблицы и в контекстном меню сметы выберите пункт "Проверка сметы..."

При старте проводится сбор данных для автоматического задания параметров проверки. Чтобы скорректировать их вручную, нажмите "Показать дополнительные параметры>>". Вернуть исходные параметры (после некорректных изменений) можно нажатием "Установить из параметров объекта"

В качестве результата проверки может вначале выводиться "Окно экспертизы" (используется по умолчанию) или уже сформированный отчет. Это зависит от положения флажка "Сразу показывать отчет".
Для запуска проверки нажмите "Начать проверку".
Окно экспертизы. Здесь можно просматривать и исправлять несоответствия. Их исправление может производиться по элементам структуры или по конкретным строкам (расценкам, ресурсам). Окно экспертизы позволяет просматривать и корректировать любые несоответствия.
Если эталонные значения всех строк равны нулю, проверьте правильность указания путей поиска в параметрах проверки. Также норматив не будет найден в том случае, если обоснование сметной строки было введено (или скорректировано) вручную.
Окно экспертизы можно разделить на две части. В верхней (структурной) отображаются элементы структуры и сметные строки, в которых были найдены расхождения с эталонной базой, а в нижней (содержательной) приводится их описание

Внимание! Сущность проверки заключается в сравнении стоимостных показателей норматива в смете со значениями этого норматива в нормативной базе. Расценки, к которым были применены любые поправки, или расценки, внесенные вручную, всегда будут выделяться.
Для просмотра деталей несоответствия в верхней части окна выделите нужную расценку или ресурс.
При экспертизе расценки нижняя часть окна будет разделена на вкладки: Цены, Наименование, Единичные формулы, Итоговые формулы, Поправки.
На вкладке "Цены" представлены все ценовые базовые показатели расценки, поправочные коэффициенты, индексы. Базовые ценовые показатели расценки из сметы могут сравниваться как с выбранной нормативной базой, так со сборником видов цен, назначенному на объект. Индексы проверяются на соответствие значениям в сборнике или по наличию.
На вкладке "Наименование" отображается наименование расценки из сметы и наименование расценки (ресурса) нормативной базы. Оттенками красного выделены несоответствия названия расценки: менее насыщенный - смещения в наименовании (наличие дополнительных пробелов или их отсутствие), более насыщенный - явные несоответствия.
На вкладке "Единичные формулы" отображаются все единичные формулы, взятые из сметной строки и соответствующие единичные формулы из типового расчета.
Вкладка "Итоговые формулы" отображает все итоговые формулы, взятые из сметной строки и соответствующие итоговой формуле из типового расчета.
На вкладке "Поправки" отображаются код (шифр), примечание (наименование) и значения поправки из сметы и эталонного справочника. Проверка осуществляется по шифру поправки и включает в себя контроль по следующим параметрам: наименование поправки; значения поправки; применимость поправки; признак для поправки, введенной вручную. Все найденные в результате проверки несоответствия будут выделены красным цветом шрифта.
При экспертизе ресурса в нижней части окна будет выведен список ресурсов, в которых были найдены несоответствия, и их стоимостные показатели.
Корректировка несоответствия подразумевает либо удаление элемента, либо приравнивание значения из сметы к эталонному. После внесения необходимых изменений нажмите "Применить".
Отчет о проверке. Отчет содержит в себе только информацию о найденных несоответствиях. Его можно просмотреть, распечатать (Печать - на принтер) или экспортировать в отдельный файл (Печать - В файл). Для просмотра отчета в режиме экспертизы нажмите "Показать отчет"

Отчет о проверке в формате MS Excel. Для формирования отчета необходимо в режиме отображения "Показать отчет", переключиться на вкладку "Отчет" (1), в панели настройки выбрать отчетный документ (2) и нажать "Сформировать" (3)

Формирование отчетного документа может занять некоторое время, в зависимости от размера проверяемой проектной сметы. Сформированный отчет в формате MS Excel может быть сохранен для дальнейшего редактирования и распечатан.
Выделение строк, не соответствующих СНБ
В режиме создания локальной сметы есть возможность выделения строк, не соответствующих сметно-нормативной базе. Для этого в открытой локальной смете на любой сметной строке нажмите правой кнопкой мыши и в контекстном меню выберите "Выделить строки, не соответствующие СНБ"

Строки, которые не соответствуют сборникам из поискового маршрута, назначенного на смету, будут выделены (кроме добавленных вручную и из справочника КА)

Для отмены выделения нажмите клавишу <Esc> на клавиатуре.
Формирование РТМ
С помощью ресурсно-технологической модели можно производить оценку стоимости проекта в зависимости от ценообразующих факторов, рассчитывать индексы изменения текущего уровня цен относительно базисного как по проекту в целом, так и по отдельным видам работ или по отдельным видам ресурсов, рассчитывать укрупненные нормативы цены строительства (НЦС).
Формирование ресурсно-технологической модели осуществляется в режиме Проектная смета, выбрав пункт контекстного меню - "Действия"- "Сформировать РТМ (прим. для ФЕР/ТЕР")

После формирования откроется окно "Ресурсно-технологическая модель", которое содержит вкладки – "ОРВ" (Объектная ресурсная ведомость), "Таблица1" (Расчет стоимости СМР и оборудования), "Таблица2" (Расчет стоимости оборудования), "Таблица 3" (Расчет стоимости прочих работ и затрат), "РТМ" (Ресурсно-технологическая модель)

Полученный результат есть возможность выгрузить в Excel, нажав "Сохранить".
Укрупнение расценок
Сметы на крупные объекты часто имеют большой объем и содержат сотни позиций. При этом одна и та же группа расценок в ней может повторяться несколько раз. В таких случаях для сжатого представления данных без значительной потери информации применяется процедура укрупнения расценок или ресурсов, которая содержит две базовые операции:
- Замена группы родственных позиций одной позицией, наименование которой отражает признаки, общие для всех заменяемых элементов;
- Замена группы позиций с незначительной суммарной стоимостью, так называемых прочих машин и прочих материалов, на один ресурс.
Формирование укрупненных расценок возможно на основании:
- любого количества сметных строк;
- локальной сметы;
- объекта целиком.
Формирование укрупненных расценок осуществляется в режиме "Проектная смета". Укрупненные расценки сохраняются в отдельный сборник для возможности дальнейшего использования.
Выделите расценки (или элементы структуры), на основе которых будет создана расценка. Нажмите по выделенной области правой кнопкой мыши и в контекстном меню выберите пункт "Укрупнение расценок..."
Создание укрупненной расценки производится в четыре шага.
Шаг 1. Задайте параметры объединенной расценки. В соответствующих полях укажите:
- Наименование и обоснование новой объединенной расценки (вручную в соответствующие поля ввода);
- Единицу измерения (выбирается из справочника Единицы измерения);
- Объем (по умолчанию объем равен единице) вводится для предварительного расчета базовых ценовых показателей расценки.
Выберите какие данные сохранять в нормативе:
- Сметная цена и стоимостные показатели;
- Только сметная цена;
- Только стоимостные показатели.
Кроме этого, на данном шаге доступны для просмотра:
- ценовые показатели укрупненной расценки для указанного объема;
- список объединяемых расценок.
В нижней части окна располагается информационная панель, на которой выводится краткое описание текущего (выделенного) параметра. Включение/выключение информационной панели производится флажком "Отображать информационную панель"
Указав все параметры, нажмите "Далее"
Шаг 2. Задайте параметры укрупнения малоценных ресурсов.
На этом шаге указываются параметры материалов и машин, которые будут объединены в категорию "Прочие". Окно на этом шаге разделено на две части: в левой части расположен перечень всех материалов укрупненной расценки, в правой – перечень машин и механизмов. В обеих частях необходимо задать:
- суммарный процент укрупнения – ограничивает объем ресурсов, которые будут объединены в категорию "Прочие". По умолчанию этот параметр и для материалов, и для машин равен единице. Это означает, что 1% всех материалов (машин) заменен на ресурс "Прочие материалы (Прочие машины)";
- обоснование укрупненных материалов.
После этого нажмите "Далее"
Шаг 3. Расчет среднего разряда работ.
На этом шаге задаются параметры расчета заработной платы рабочих.
Расчет производится в зависимости от положения флажка "Искать по региону"

При установленном флажке поиск ближайшей к средней заработной платы будет произведен внутри региона (в этом случае в поле "Код региона" введите его номер), при снятом – среди ресурсов, не содержащих кода региона в обосновании. Для перехода к следующему шагу нажмите "Далее".
Шаг 4. Выберите место сохранения результата объединения.
Новая расценка, а также ресурсы, созданные в процессе объединения, сохраняются в сборниках нормативов для последующего использования. На этом шаге укажите:
- Наименование типового расчета - соответствует типовому расчету соответствующего объекта;
- Формулы для расчета итоговых НР и СП - задайте формулы для расчета итоговых значений накладных расходов и сметной прибыли;
- Поля Сборник расценок, Машины, Материалы - выберите сборник, в который будет сохранена укрупненная расценка, либо создайте новый;
- Флажок "Заменить укрупненные расценки в смете" – если он установлен, расценки, входящие в укрупненную расценку, будут заменены одной укрупненной

После нажатия "Укрупнить" начнется процесс укрупнения расценок. Если какие-то параметры не были указаны, укрупнение расценок произведено не будет, а Мастер вернется к тому шагу, на котором были обнаружены незаполненные поля.
По завершении выполнения операции укрупнения необходимо закрыть окно "Укрупнение расценок" нажатием на кнопку "Закрыть".
В результате укрупненная расценка будет добавлена в выбранный сборник.
Отчетные формы
Формирование выходных документов в формате xlsx
Формирование выходных документов производится путем экспорта данных во внешний табличный редактор MS Excel, OpenOffice / LibreOffice Calc (в зависимости от установленного ПО) в формате .xlsx
Преимущества использования внешних редакторов:
-
полученные формы доступны для редактирования;
-
сметные данные могут экспортироваться со всеми формулами и зависимостями, т.е. изменение объемов работ или стоимостных показателей сметных строк приводит к автоматическому пересчету сметы вплоть до итоговых вычислений.
Внимание! Для корректной работы необходимо настроить внешний редактор. В параметрах безопасности выберите пункт "Включить все макросы".
Экспорт данных во внешний табличный редактор происходит в следующей последовательности:
Нажмите на панели инструментов 

Выберите папку, в которую будет сохранен сформированный файл, и нажмите "Сохранить".
После этого произойдет запуск служебного файла "Main", и появится следующее диалоговое окно.
В окне "Доступные документы" отметьте те шаблоны, на основе которых будут сформированы выходные документы.
Обратите внимание, что окно содержит несколько вкладок: Сметы, Акты, Объектные сметы, Ресурсы, Форма КС-3

В процессе генерации документов на экран будут выводиться диалоговые окна для задания параметров каждого экспортируемого документа. В каждом окне следует указать нужные настройки и подтвердить выбор нажав "Сформировать". После этого документ будет сформирован и выведен на экран для просмотра и редактирования.
Предпросмотр отчетных форм
Режим предпросмотра отчетных форм обеспечивает формирование, просмотр, сохранение файла отчетной формы в форматах .xls*, .pdf,* а также вывод сформированного документа на печать с помощью MS Excel или LibreOffice Calc. Доступ к данному режиму обеспечен для всей сметной документации, представленной в программном комплексе.
Для перехода в режим "Предпросмотр", необходимо переключиться на одноименную вкладку в сметной таблице

После переключения в режим предпросмотра, необходимо выбрать из одну или несколько отчетных форм

После нажатия "Сформировать" начнется процесс формирования исходных данных для создания отчетной формы. По завершению подготовки, будет отображен диалог настройки (для каждой отчетной формы свой).
После нажатия "Сформировать" начнется процесс формирования, по завершению которого отобразится отчетная форма

Сформированная отчетная форма может быть сохранена для дальнейшего редактирования или отправлена на печать.
С помощью кнопки "Настройки" можно настроить список доступных документов

Примечание. В случае наличия одновременно установленных программ MS Excel и LibreOffice Calc, отчет cформируется в MS Excel.
Формирование выходных документов в формате PDF
Для формирования документа в формате .pdf необходимо нажать на панели инструментов

В появившемся окне "Экспорт документа в формат PDF" необходимо указать файл для сохранения сметной документации в формате PDF и выбрать одну или несколько отчетных форм
С помощью кнопки "Настройки" можно настроить список доступных документов. Для настройки параметров выбранных отчетных форм необходимо нажать кнопку "Параметры", в появившемся окне выставить значения параметров и нажать на кнопку "Сохранить".
При нажатии "Экспорт" начнется процесс формирования выбранных выходных форм

По завершению процесса экспорта, сформированный документ в формате *.pdf будет выведен на экран для просмотра

Утверждение проектной сметы
Существует возможность утверждения сметной документации. Утверждение необходимо для того, чтобы:
-
предотвратить возможность бесконтрольного изменения готовой сметы;
-
исключить возможные несоответствия между проектной сметой и другими документами, созданными на ее основе.
Утвержденная смета доступна только для просмотра и не подлежит редактированию. Утверждение может производиться целиком или построчно.
Для утверждения всей проектной сметы в параметрах соответствующей сметы установите флажок "Проектная смета утверждена". После этого сохраните изменения нажав "Применить"

Для утверждения одной сметной строки в сметной таблице установите флажок в колонке "Утверждено"

Утверждать или разутверждать смету может только пользователь, учетная запись которого имеет соответствующие права.
При формировании акта выполненных работ КС-2, сметные строки, по которым объем выполненных работ не равен 0, автоматически утверждаются. Разутвердить такую строку в проектной смете можно только после удаления всех выполнений по ней во всех актах.
Экспорт и импорт локальных смет
Для обмена локальными сметами между рабочими местами вне локальной сети рекомендуется использовать внутренний формат *.slsx.
Сметный формат АРПС 1.10 (.arp, .txt) предназначен для обмена локальными сметами, составленными в нормативной базе ТСН, с другими сметными программами. На сегодняшний день этот формат поддерживается большинством сметных программ.
Формат обмена сметной документацией, разработанный с применением стандарта XML, предназначен как для обмена данными между экземплярами программы, так и для взаимодействия между программой и внешними системами.
Экспорт локальной сметы во внутреннем формате
Для того, чтобы произвести экспорт локальной сметы во внутреннем формате, необходимо в справочнике Проекты выделить экспортируемую локальную смету, нажать правую кнопку мыши и в открывшемся контекстном меню выбрать пункт "Экспорт" - "Локальной сметы (.slsx)". Данное меню также можно вызвать, нажав кнопку "Действие"

Укажите папку для сохранения файла и нажмите "Сохранить". Начнется процесс экспорта, который может занять некоторое время, в зависимости от размера экспортируемой локальной сметы. По окончании процесса экспорта, локальная смета в формате *.slsx будет сохранена по указанному ранее пути.
Импорт локальной сметы во внутреннем формате
Для того, чтобы произвести импорт локальной сметы во внутреннем формате, необходимо в справочнике"Проекты" выделить корневой узел, нажать правую кнопку мыши и в открывшемся контекстном меню выбрать пункт "Импорт" - "Локальной сметы (.slsx)". Данное меню также можно вызвать, нажав кнопку "Действие"

Укажите файл для импорта и нажмите "Открыть". Будет проведена проверка наличия Объекта строительства, из которого мог быть осуществлен экспорт локальной сметы, после чего начнется процесс импорта, который может занять некоторое время, в зависимости от размера импортируемой локальной сметы.
В случае, если подходящий элемент структуры не будет найден, будет создан новый Объект и в него импортируется локальная смета.
По окончании процесса импорта будет добавлена импортированная локальная смета.
Экспорт локальной сметы в формате АРПС
Для того, чтобы произвести экспорт локальной сметы в формате АРПС, необходимо в справочнике Проекты выделить нужную локальную смету, нажать правую кнопку мыши и в открывшемся контекстном меню выбрать пункт "Экспорт" - "В АРПС 1.10". Данное меню также можно вызвать, нажав на кнопку "Действие"

В случае наличия двух и более уровней цен в объекте, из которого экспортируется локальная смета, перед началом экспорта необходимо выбрать один из имеющихся уровней и нажать "Экспорт"

Укажите папку для сохранения файла и нажмите "Сохранить". Начнется процесс экспорта, который может занять некоторое время, в зависимости от размера экспортируемого объекта. По окончании процесса экспорта, смета в формате АРПС *.arp или АРПС *.txt будет сохранена по указанному ранее пути.
Импорт локальной сметы в формате АРПС
Для того, чтобы произвести импорт одной или нескольких локальных смет в формате АРПС, необходимо в справочнике Проекты выделить корневой узел Проекты или любую папку в структуре проектов, нажать правую кнопку мыши и в открывшемся контекстном меню выбрать пункт "Импорт" - "Из АРПС". Данное меню также можно вызвать, нажав на кнопку "Действие"

Укажите файл сметы и нажмите "Открыть". Далее появится окно "Импорт из АРПС", в котором следует задать необходимые настройки для импорта и нажать "Импорт"

В открывшемся окне "Параметры сметы" установите необходимые параметры и нажмите "Применить". Начнется процесс импорта, который может занять некоторое время, в зависимости от размера импортируемой локальной сметы. По окончании процесса импорта, в выбранном ранее узле справочника Проекты будет создан объект с импортированной локальной сметой.
Экспорт локальных смет в составе проекта в формате spxml
Для того, чтобы произвести экспорт локальной сметы в формате .spxml, необходимо в справочнике Проекты выделить экспортируемую локальную смету, нажать правую кнопку мыши и в открывшемся контекстном меню выбрать пункт "Экспорт" - "Локальной сметы в составе структуры проекта в формате spxml". Данное меню также можно вызвать, нажав на кнопку "Действие"

Укажите папку для сохранения файла и нажмите "Сохранить". Начнется процесс экспорта, который может занять некоторое время, в зависимости от размера экспортируемой локальной сметы. По окончании процесса экспорта, смета в формате *.spxml будет сохранена по указанному ранее пути.
Импорт локальных смет в составе проекта в формате spxml
Для того, чтобы произвести импорт локальной сметы в формате .spxml, необходимо в справочнике Проекты выделить корневой узел Проекты, нажать правую кнопку мыши и в открывшемся контекстном меню выбрать пункт "Импорт" - "Локальной сметы в составе структуры проекта в формате spxml". Данное меню также можно вызвать, нажав на кнопку "Действие"

Укажите файл для импорта и нажмите "Открыть". Будет предложено выбрать действие в случае обнаружения данных, совпадающих с импортируемыми: Перезаписать, Пропустить, Создать копию, Отмена

После чего начнется процесс импорта, который может занять некоторое время, в зависимости от размера импортируемой локальной сметы.
Экспорт локальной сметы в формате XML
Для того, чтобы произвести экспорт локальной сметы в формате XML, необходимо в справочнике Проекты выделить экспортируемую локальную смету в папке СТРУКТУРА, нажать правую кнопку мыши и в открывшемся контекстном меню выбрать пункт "Экспорт"- "Локальной сметы в формате XML". Данное меню также можно вызвать, нажав на кнопку "Действие"

Укажите папку для сохранения файла и нажмите "Сохранить". Начнется процесс экспорта, который может занять некоторое время, в зависимости от размера экспортируемой локальной сметы. По окончании процесса экспорта, смета в формате *.xml будет сохранена по указанному ранее пути.
Импорт локальной сметы в формате XML
Для того, чтобы произвести импорт локальной сметы в формате XML, необходимо в справочнике Проекты выделить корневой узел Проекты, нажать правую кнопку мыши и в открывшемся контекстном меню выбрать пункт "Импорт" - "Локальной сметы в формате XML". Данное меню также можно вызвать, нажав на кнопку "Действие"

Укажите файл для импорта и нажмите "Открыть". Будет проведена проверка наличия Объекта, из которого мог быть осуществлен экспорт локальной сметы, после чего начнется процесс импорта, который может занять некоторое время, в зависимости от размера импортируемой локальной сметы.
В случае, если подходящий элемент структуры не будет найден, будет предложено создать новый объект

По окончании процесса импорта будет добавлена импортированная локальная смета.
Экспорт локальной сметы в ГРАНД-Смета XML
Режим поддерживает выгрузку файлов формата XML, которые могут быть загружены в ПК "ГРАНД-Смета".
Для того, чтобы произвести экспорт сметы в формате программы "ГРАНД-Смета", необходимо в справочнике Проекты выделить смету, нажать правую кнопку мыши и в открывшемся контекстном меню выбрать пункт "Экспорт" - "В ГРАНД-Смета XML". Данное меню также можно вызвать, нажав " Действие"

Укажите папку для сохранения файла и нажмите "Сохранить". Начнется процесс экспорта, который может занять некоторое время, в зависимости от размера экспортируемой локальной сметы. По окончании процесса экспорта, смета в формате *.xml будет сохранена по указанному ранее пути.
Импорт локальной сметы в ГРАНД-Смета XML
Режим поддерживает загрузку файлов формата XML, созданных в ПК "ГРАНД-Смета".
Для того, чтобы произвести импорт локальной сметы в формате программы "ГРАНД-Смета", необходимо в справочнике Проекты выделить корневой узел Проекты, нажать правую кнопку мыши и в открывшемся контекстном меню выбрать пункт "Импорт" - "Из "ГРАНД-Смета" (базисно-индексный способ)" или "Из "ГРАНД-Смета" (ресурсный способ)". Данное меню также можно вызвать, нажав на кнопку "Действие"

Укажите файл для импорта и нажмите "Открыть". Будет проведена конвертация файла, после чего начнется процесс импорта, который может занять некоторое время, в зависимости от размера импортируемой локальной сметы.
Экспорт локальной сметы в формате XML (ГГЭ)
Формат представления локальных сметных расчетов, созданных базисно-индексным методом в электронном виде (на основе формата XML, расширение файла .GGE) для прохождения экспертизы в ГГЭ предполагает ряд обязательных условий, без выполнения которых смета не будет принята на рассмотрение.
В параметрах сметы должен быть активирован параметр "Применять индексы в соответствии с 421пр" - "За итогом СМР" или "За итогом к элементам ПЗ" для БИМ, "Построчно" для РИМ

Указан код субъекта, на территории которого находится объект строительства в параметрах сметы - вкладка "Описание"

В локальной смете все строки должны быть включены в Разделы, наличие Подразделов не предусмотрено форматом. Разделы содержат сметные строки.
Экспорт локальной сметы в формат XML (ГГЭ) производится в Менеджере через контекстное меню - "Экспорт" - "Локальной сметы в формате XML (ГГЭ)"

Укажите место для сохранения файлов.
Дождитесь окончания процесса экспорта и убедитесь, что он завершен успешно

Кнопка
позволяет перейти к месту выгрузки файла (-ов)

Обратите внимание. Наименование файла формируется в соответствии с Требованиями к формату электронных документов, представляемых для проведения государственной экспертизы проектной документации и (или) результатов инженерных изысканий и проверки достоверности определения сметной стоимости строительства, реконструкции, капитального ремонта объектов капитального строительства (Приказ Минстроя РФ от 12 мая 2017 года N 783/пр., пункты 3-4). В случае, если сметная документация составляется для строительства линейных объектов или на отдельные этапы строительства линейных объектов, то необходимо вручную изменить раздел в наименовании выгруженных файлов с ПД № 12 на ПД № 9.
Если ЛСР составлен некорректно (не соответствует формату представления локальных сметных расчетов), процесс экспорта будет прерван, в окне будет описана причина

Исправьте замечания и повторите экспорт.
При запуске экспорта, стоя на более крупной сущности (например, Проект или папка), экспорт произведется для всех ЛСР в разные файлы.
Типичные ошибки
Ошибка: Формат XML (ГГЭ) ЛСР БИМ не предусматривает использование сметных строк в локальной смете. Решение: Необходимо удалить или переместить сметную строку в раздел.
Ошибка: Формат XML (ГГЭ) ЛСР БИМ не предусматривает использование разделов без сметных строк. Решение: В пустые разделы необходимо добавить сметные строки, либо удалить раздел.
Ошибка: Локальная смета не может быть экспортирована в формате XML (ГГЭ). Решение: Для экспорта локальной сметы ее необходимо рассчитать базисно-индексным или ресурсно-индексным методом.
Ошибка: Не удалось получить наименование сметно-нормативной базы в соответствии с Федеральным реестром сметных нормативов. Решение: Проверьте, что в параметрах сметы указана корректная нормативная база.
Ошибка: Формат XML (ГГЭ) ЛСР БИМ не предусматривает использование пустой локальной сметы. Решение: Необходимо добавить раздел, содержащий сметные строки.
Ошибка: Формат XML (ГГЭ) ЛСР БИМ не предусматривает использование трудовых ресурсов главными строками. Решение: Необходимо удалить трудовой ресурс вынесенный главной строкой в смете.
Ошибка: Формат XML (ГГЭ) ЛСР БИМ не предусматривает использование подразделов. Решение: Необходимо удалить подразделы из всех разделов сметы.
Ошибка: Формат XML (ГГЭ) ЛСР БИМ не предусматривает выгрузку объекта/сметы без индексов. Решение: Необходимо добавить индексы в параметрах сметы.
Ошибка: Локальная смета не может быть экспортирована в формате XML (ГГЭ). Решение: Для экспорта локальной сметы необходимо выбрать способ применения индексов "за итогом по СМР" или "за итогом к элементам ПЗ".
Экспорт локальной сметы в формате XML (МГЭ)
Рекомендации для выгрузки
- Сборник индексов. Назначенный сборник индексов соответствует выбранному дополнению к нормативной базе.
- Шифр сметы. Шифр сметы необходимо заполнять в соответствии с Главой 12. Общие указания по применению ТСН-2001:
3.1.12. Сметная документация нумеруется в следующем порядке. Нумерация локальных сметных расчетов (локальных смет) производится при формировании объектного сметного расчета (сметы) с учетом номера и наименования главы сводного сметного расчета стоимости строительства, в которую он (она) включается. Нумерация локальных сметных расчетов (локальных смет) производится следующим образом: первые две цифры соответствуют номеру главы сводного сметного расчета, вторые две цифры - номеру строки в главе и третьи две цифры означают порядковый номер локального сметного расчета (сметы) в данном объектном сметном расчете (смете) (Например: № 06-02-28). Номера объектных сметных расчетов (объектных смет) по такой системе нумерации не включают в себя последние две цифры, соответствующие номерам локальных сметных расчетов (локальных смет) (Например: № 06-02).
- Уровни цен. Смета содержит два уровня цен: Базовый и Текущий.
- Рекомендуется в параметрах сметы на вкладке с текущим уровнем цен установить переключатель "При изменении текущей цены материала распространить базовую цену на все уровни цен с этого уровня цен" для материалов по прайсу для автоматического распространения ценовых показателей в базовый уровень цен.
- Структура сметы. Все сметные строки в смете включены в Разделы. Наличие Подразделов не предусмотрено форматом. Все Разделы содержат сметные строки.
- Пересчет сметы. Перед тем, как производить экспорт необходимо пересчитать смету, для этого в открытой смете на любой строке нажмите правой кнопки мыши, выберите "Действия" - "Пересчитать смету".
- Назначение поправок. Поправочные коэффициенты взяты из актуального справочника для данной сметы.
Экспорт локальной сметы для экспертизы в МГЭ производится из Менеджера, на нужной смете нажмите правой кнопкой мыши, в контекстном меню выберите "Экспорт" - "Локальной сметы в формате XML (МГЭ)"

Укажите папку для сохранения файлов и нажмите "Выбор папки".
В окне "Экспорт локальной сметы в формате XML (МГЭ)" дождитесь окончания процесса и убедитесь, что экспорт завершен успешно

Кнопка
позволяет перейти к месту выгрузки файла (-ов)

При запуске экспорта, стоя на более крупной сущности (например, Проект или папка), экспорт производится для всех ЛС в разные файлы.
Обратите внимание. Наименование файла формируется в соответствии с Требованиями к формату электронных документов, представляемых для проведения государственной экспертизы проектной документации и (или) результатов инженерных изысканий и проверки достоверности определения сметной стоимости строительства, реконструкции, капитального ремонта объектов капитального строительства. В случае, если сметная документация составляется для строительства линейных объектов или на отдельные этапы строительства линейных объектов, то необходимо вручную изменить раздел в наименовании выгруженных файлов с ПД № 12 на ПД № 9.
В случае, если ЛС составлена некорректно (не соответствует формату представления локальных смет), то процесс экспорта будет прерван, в журнале будет описана причина

Исправьте замечания и повторите экспорт.
Типичные ошибки
Ошибка: Формат XML (МГЭ) ЛСР БИМ не предусматривает использование подразделов. Решение: Необходимо удалить подразделы из всех разделов сметы, а сметные строки переместить в разделы.
Ошибка: Формат XML (МГЭ) ЛСР БИМ не предусматривает использование разделов без сметных строк. Решение: В пустые разделы необходимо добавить сметные строки, либо удалить раздел.
Ошибка: Не удалось получить наименование сметно-нормативной базы в соответствии с Федеральным реестром сметных нормативов. Решение: Необходимо назначить поисковый маршрут в параметрах сметы или обновить нормативную базу через режим "Установка/Удаление нормативов" в главном меню программы .
Ошибка: Формат XML (МГЭ) ЛСР БИМ не предусматривает использование пустой локальной сметы. Решение: Необходимо добавить раздел, содержащий сметные строки.
Ошибка: Формат XML (МГЭ) ЛСР БИМ не предусматривает использование трудовых ресурсов главными строками. Решение: Необходимо удалить трудовой ресурс вынесенный главной строкой в смете.
Ошибка: Формат XML (МГЭ) ЛСР БИМ не предусматривает использование сметных строк в локальной смете. Решение: Необходимо удалить или переместить сметную строку в раздел.
Ошибка: Формат XML (МГЭ) ЛСР БИМ не предусматривает использование укрупненных расценок вместе с обычными нормативами. Решение: Необходимо исправить смету.
Ошибка: Не указан Тип работы у сметной строки. Решение: Задайте тип работы указанной строки и повторите попытку.