Версия 12.0.0.0
Время прочтения: 14 минут
Содержание
- Версия 12.0.0.0
- Обновление до версии 12.0.0.0
- Конъюнктурный анализ (421 пр)
- Добавление работ, услуг и машин
- Изменение типа работ
- Изменение типа строки
- Добавление услуг (перевозка) в смету
- Добавление подчиненной строкой материалов, оборудования, машин
- Пересчет машин, работ услуг в базовые цены в смете
- Перенумерация
- Добавление строк в любое место справочника
- Добавление строк по поиску в раздел "Ресурсы ФСБЦ-2022"
- Назначение цен и индексов на строки раздела "Ресурсы из ФСБЦ-2022"
- Перевызов строк в разделе "Ресурсы из ФСБЦ-2022"
- Индикация даты цены из прайса
- Разделение справочника проекта по объектам строительства
- Индикация найденных строк
- Копирование данных между справочниками
- Внесение/изменение данных для группы строк
- Пересчет цен в валюте
- Доработан импорт справочника КА из Excel
- Доработан экспорт и импорт в XML
- Конъюнктурный анализ ТСН-2001
- Выбор квартала в ССР
- Экспорт ССРСС в Excel в нескольких уровнях цен
- Доработан экспорт в формат XML (ГГЭ)
- Доработан экспорт в формат XML (МГЭ)
- Выходные формы
- Прочие доработки
- Производительность и стабильность
- Информация о версии документации
Обновление до версии 12.0.0.0
Реализовано обновление ранее установленной версии до версии 12.0.0.0 механизмом установки релиза. Инструкция по установке релиза расположена в разделе Установка и настройка Руководства пользователя.
Обращаем внимание, что при обновлении версии необходимо иметь лицензию на новую версию.
В том случае, если производится установка версии 12.0.0.0 на новое рабочее место воспользуйтесь инсталлятором.
Конъюнктурный анализ (421 пр)
Добавление работ, услуг и машин
Для добавления группы строк на работы, услуги или машины в раздел "Конъюнктурный анализ" открытого справочника конъюнктурного анализа, нажмите на панели инструментов "Добавить группу" и выберите "Работы (прочие)", "Услуги" или "Машины"

Добавление группы строк также доступно в контекстном меню. Для этого на любой строке нажмите правой кнопкой мыши и выберите "Добавить группу" и необходимый тип строк "Машины", "Работы (прочие)" или "Услуги"

Будет добавлена группа из трех строк. Индикатор выбранного типа позиции отображается в колонке "Код КСР"

Для формирования шифра ресурса/затрат в колонке "Обоснование" нажмите многоточие и заполните данные

Для машин выберите код группы из справочника КСР (классификатор строительных ресурсов). Справочник содержит вкладку "Машины и механизмы"

Для удобства поиска можно воспользоваться строкой поиска внизу справочника, для этого внесите в строку текст и нажмите "Искать ниже"/"Искать выше"

Выберите код и нажмите "Выбрать"

В случае отсутствия в программе справочника КСР его необходимо загрузить, подробнее описано в разделе Справочник КСР.
Для работ и услуг в поле "Тип строки" можно изменить тип строки

Код субъекта РФ производителя/поставщика часто совпадает с первыми цифрами его ИНН, поэтому по умолчанию выбран режим "определить автоматически по ИНН". Его можно отключить и выбрать регион из выпадающего списка

Поле ИНН заполняется вручную либо посредством выбора из справочника поставщиков

Дата обосновывающего документа (прайс-листа) устанавливается выбором из календаря

В соответствии с заполненными полями будет сформирован шифр позиции.
При нажатии "ОК" код будет перенесен в ячейку "Обоснование"

Для редактирования обоснования необходимо нажать в колонке "Обоснование" многоточие, повторно открыть окно "Обоснование/шифр строительного ресурса" и внести изменения.
Внесите наименование строк в смете и наименование строительного ресурса, затрат в обосновывающих документах в соответствующие колонки. Укажите единицы измерения вручную либо из справочника

При внесении значений в колонки "Наименование строительного ресурса в смете" и "Единица измерения в смете", они будут распространены на все строки группы.
Заполните колонку "Текущая отпускная цена за единицу измерения с НДС, руб." Ставка НДС по умолчанию включена в размере 20%, можно изменить или удалить, если не требуется НДС.
Внесите данные по поставщику/производителю и прикрепите обосновывающие документы.
Колонки, не предусмотренные для строк работ, услуг, машин имеют штриховку и окрашены в серый цвет

Обратите внимание! При импорте справочника конъюнктурного анализа, в котором есть информация о работах и услугах, все данные будут автоматически определены как "Услуга". При необходимости тип можно изменить.
Изменение типа работ
Для услуг и машин предусмотрены типы работ строительный и монтажный. По умолчанию строки имеют тип строительный.
Для того чтобы изменить тип работ, выберите строку, нажмите правой кнопкой мыши и нажмите "Выбрать тип работ" - "Строительный (сочетание клавиш <Ctrl+Q>)" или "Монтажный (сочетание клавиш <Ctrl+W>)"

При изменении типа работ на одной из строк группы, изменения будут распространены на все строки группы. Индикатор типа работ отображается в колонке "Обоснование"

Изменение типа строки
Для строк работ и услуг есть возможность изменить тип строки. Для этого выберите строку (несколько строк), нажмите правой кнопкой мыши - "Выбрать тип строки" - "Работа (прочие)" или "Услуга"

При изменении типа на одной строке, изменения распространятся на все строки группы.
Изменить тип строки можно также через окно "Обоснование/шифр строительного ресурса", которое открывается нажатием на многоточие в колонке обоснование

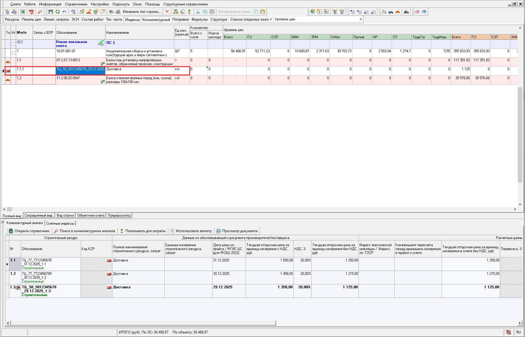
Добавление услуг (перевозка) в смету
Добавить услуги возможно в смету основной строкой и подчиненной.
Чтобы добавить услугу (перевозку) основной строкой, откройте справочник конъюнктурного анализа из локальной сметы, выберите нужную строку, нажмите "Вставить" - "как перевозку". Строка из группы, выделенная жирным шрифтом, будет добавлена в смету.
Для добавления услуг (перевозка) подчиненной строкой в смету, выполните следующие действия:
- В локальной смете выделите строку материала/оборудования, к которой необходимо добавить подчиненную строку;
- Откройте справочник конъюнктурного анализа нажав "Открыть справочник" на панели "Конъюнктурный анализ";
- В справочнике конъюнктурного анализа выберите строку услугу (перевозка), которую необходимо добавить в смету;
- Нажмите кнопку "Вставить" и выберите "как дополнительную перевозку"

Строка из этой группы, выделенная жирным шрифтом, будет добавлена в смету подчиненной строкой

Добавление подчиненной строкой материалов, оборудования, машин
Реализована возможность добавления строк материалов, оборудования и машин из справочника конъюнктурного анализа в смету подчиненной строкой.
Для этого необходимо выполнить следующие действия:
- Открыть смету и выделить строку, к которой необходимо добавить подчиненную.
- Открыть справочник конъюнктурного анализа, нажав "Открыть справочник" на панели "Конъюнктурный".
- В справочнике конъюнктурного анализа выбрать строку материала, оборудования или машины из группы и нажать "Вставить"

Будет предложен вариант добавления строки, выберите "как подчиненную строку"

Строка из группы, имеющая индикацию жирным шрифтом, будет добавлена подчиненной строкой в смету.
Пересчет машин, работ услуг в базовые цены в смете
При работе базисно-индексным методом расчета, после добавления строк работ, машин и услуг из справочника конъюнктурного анализа в смету, способ пересчета в базовый уровень цен зависит от способа применения индексов.
При применении индексов за итогом к элементам ПЗ: для услуг и машин итоговая стоимость делится на индекс дефлятор к ЭММ, для работ итоговая стоимость делится на индекс дефлятор Прочие.
При применении индексов за итогом по СМР: для услуг и машин итоговая стоимость делится на индекс дефлятор СМР, для работ итоговая стоимость делится на индекс дефлятор Прочие.
Перенумерация
Доработан режим перенумерации строк в конъюнктурном анализе по 421пр. При изменении в строке цифры номера по порядку, изменения распространятся на все строки и группы

Номер строки необходимо вносить двумя группами цифр: Х.Х.. Группа будет перенесена в соответствии с новым номером.
Перемещение группы возможно только в пределах раздела, к которому относится перемещаемая группа.
При изменении номера по порядку изменится и шифр строки в колонке "Обоснование"

Добавление строк в любое место справочника
Реализована возможность добавления строк в любое место справочника конъюнктурного анализа. При добавлении новой группы, она автоматически размещается сразу после той группы, строка которой была предварительно выделена.
Добавление дополнительных позиций производится после выделенной строки.
Добавление строк по поиску в раздел "Ресурсы ФСБЦ-2022"
Реализована возможность добавления строк в раздел "Ресурсы из ФСБЦ-2022" посредством поиска. Для этого нажмите на панели инструментов справочника конъюнктурного анализа "Добавить группу" - "Материал/оборудование из поиска ФСБЦ-2022", либо в контекстном меню нажмите "Добавить группу" - "Материал/оборудование из поиска ФСБЦ-2022"

Будет открыто окно поиска нормативов. Внесите текст для поиска, выберите параметры поиска и нажмите "Найти"

Для вставки строки в справочник конъюнктурного анализа, выделите строку (несколько строк) и нажмите "Вставить"

Строка будет добавлена в раздел Ресурсы из ФСБЦ-2022.
Назначение цен и индексов на строки раздела "Ресурсы из ФСБЦ-2022"
Режим назначения индексов и видов цен на раздел "Ресурсы из ФСБЦ-2022" из параметров конъюнктурного анализа перенесен в контекстное меню. На строке раздела "Ресурсы из ФСБЦ - 2022" нажмите правой кнопкой мыши и выберите "Назначить индексы и ВЦ на раздел ФСБЦ"

Для назначения текущих цен/индексов в поле "Вид цен"/"Индексы" выберите загруженные в программу виды цен/индексы

Стоимость ресурсов будет обновлена в соответствии с назначенными видами цен и индексами

В случае, если для каких либо строк не будут найдены индексы и виды цен, либо строка добавлена в смету и утверждена или с ней работает пользователь, будет выведено окно назначения текущих цен и индексов с описанием процесса назначения

Ячейка со стоимостью у такой строки будет окрашена в красный цвет, при наведении на которую появится информационное сообщение: Цены и индексы в справочнике отсутствуют

Перевызов строк в разделе "Ресурсы из ФСБЦ-2022"
В случае необходимости перевызова строк в разделе "Ресурсы из ФСБЦ-2022" из другого дополнения - нажмите на строке раздела правой кнопкой мыши, выберите "Назначить индексы и ВЦ на раздел ФСБЦ". В поле "По ценникам" выберите поисковый маршрут нужного дополнения и нажмите "Выбрать"

В строках будет обновлена стоимость, наименование и единица измерения в соответствии с новым дополнением. Если в процессе не удалось перевызвать некоторые строки будет выведено уведомление.
Индикация даты цены из прайса
Реализована индикация выделения цветом ячеек в колонке "Дата цены из прайса", при наведении на которую отображается информационная подсказка.
В случае если от даты уровня цен, установленного в параметрах конъюнктурного анализа до даты, цены из прайса прошло более 6 месяцев, ячейка этой строки будет окрашена в красный цвет

Если дата цены из прайса не заполнена, в строках раздела "Конъюнктурный анализ" будет отображен индикатор в колонке "Дата цены из прайса" и ячейка окрашена в светло-розовый цвет

В разделе "Ресурсы из ФСБЦ-2022" индикатор обозначает, что дата уровня цен не заполнена. Необходимо указать дату уровня цен в параметрах конъюнктурного анализа

В том случае, если дата уровня цен, указанная в параметрах конъюнктурного анализа, отличается от даты обосновывающего документа, указанной в колонке "Дата цены из прайса", более чем за один месяц, ячейки "Дата цены из прайса" и "Индекс фактической инфляции" будет окрашена в оранжевый цвет

Необходимо внести индекс фактической инфляции.
Индикация отображается так же в панели "Конъюнктурный анализ" в открытой смете

Разделение справочника проекта по объектам строительства
В параметрах элемента структуры проект реализована возможность переключения режима справочника конъюнктурного анализа с "по проекту в целом" на "по объектам строительства".
При этом:
-
Группы из справочника по проекту копируются в справочники объектов строительства.
-
Копируются только группы, используемые в локальных сметах объектов строительства.
- Сохраняется связь скопированных групп со строками локальных смет.

Выбор режима доступен только для учетной записи Администратор.
Переключение режима конъюнктурного анализа необратимо. Перед переносом данных выдается предупреждение о копировании групп в объекты строительства и сохранении связей со сметами. Неиспользуемые группы останутся в проекте. Требуется подтверждение операции.
Переключение режима конъюнктурного анализа недоступно при наличии строк из справочника конъюнктурного анализа в сметах, которые утверждены или редактируются другим пользователем в данный момент.
Индикация найденных строк
Реализована подсветка найденных строк при поиске в открытом справочнике конъюнктурного анализа, строка будет окрашена в желтый цвет

Копирование данных между справочниками
В справочнике конъюнктурного анализа добавлена возможность переключения на открытый предыдущий справочник, для этого нажмите в открытом справочнике конъюнктурного анализа "Переключиться" - "Переключиться на предыдущий справочник"

Переключение на предыдущий справочник доступно только из справочника конъюнктурного анализа объекта строительства\проекта и при наличии открытого предыдущего справочника из структуры дерева смет.
Открытый предыдущий справочник имеет индикацию в заголовке окна справочника в виде <<<

Добавление новых строк и редактирование существующих в режиме открытого предыдущего справочника не предусмотрено.
Для копирования групп строк в открытый справочник из предыдущего, выделите группу строк (несколько групп) и нажмите правой кнопкой мыши - "Скопировать группу в открытый справочник"

Для выделения всех строк в справочнике нажмите сочетание клавиш <Ctrl+A>, для выделения произвольных групп выделяйте их, удерживая клавишу <Ctrl>, для выделения фрагмента подряд идущих групп - выделите первую строку, удерживая клавишу <Shift>, выделите последнюю строку.
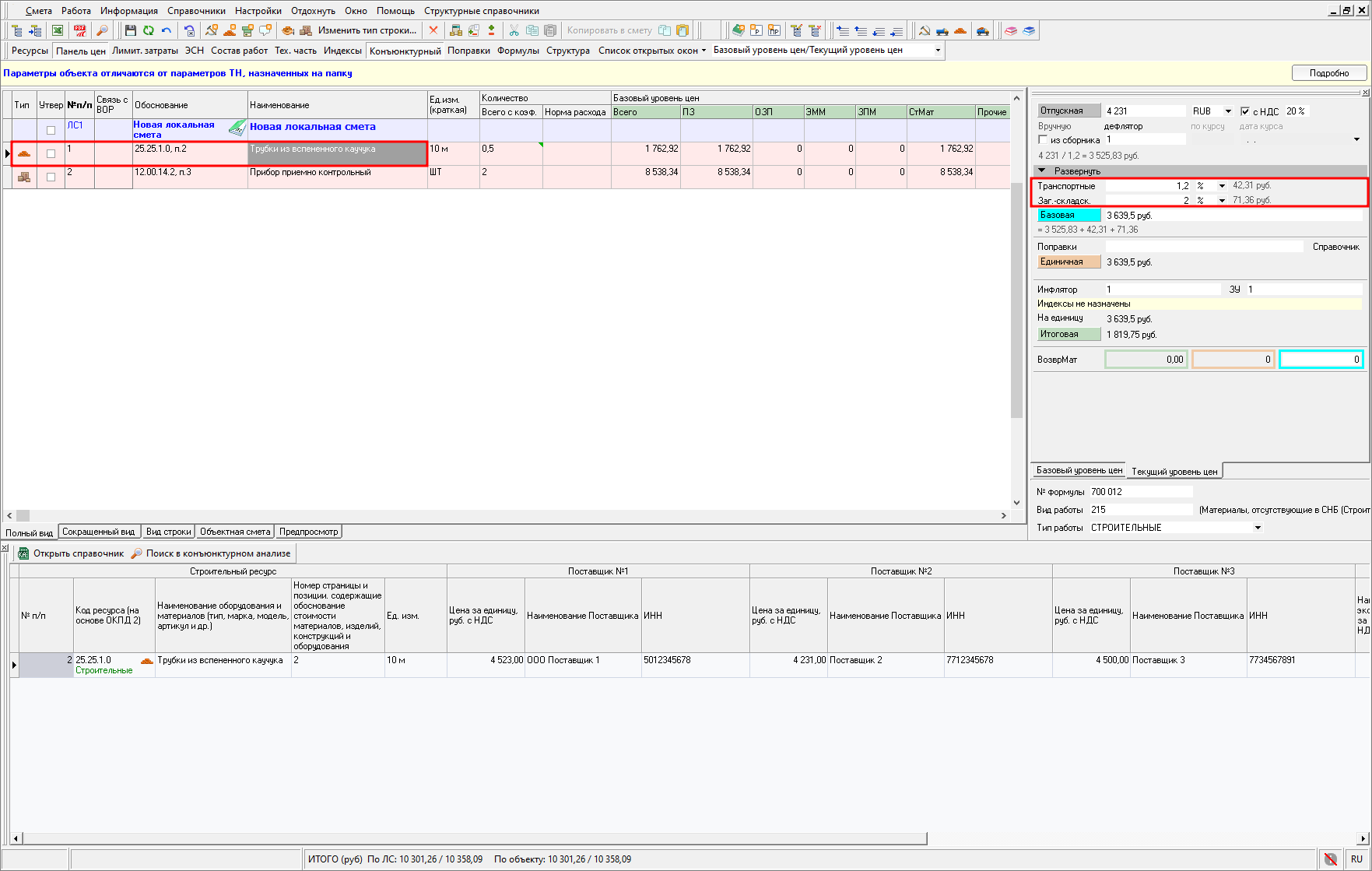
Внесение/изменение данных для группы строк
Реализована возможность заполнения/изменения для группы строк следующих параметров:
- Даты цены из прайса;
- Данных о поставщике (наименование организации, страна-производитель, КПП, ИНН, Ссылка на веб-сайт, населенный пункт и статус);
- Заготовительно-складские расходы;
- Транспортные затраты.
Выделите строки, нажмите на ячейку в нужной колонке и перейдите в режим редактирования, нажав на ячейке правой кнопкой мыши - "Редактировать значение во всех выделенных позициях" или сочетание клавиш <Ctrl + F2>

Ячейка для внесения значений будет окрашена в желтый цвет

Внесите данные и нажмите <Enter>.
Изменения будут распространены на все выделенные строки, за исключением строк, добавленных в смету, которые утверждены или редактируются другим пользователем в данный момент.
Пересчет цен в валюте
Внесены изменения в алгоритм пересчета цен в валюте. Расчет цен в валюте учитывается в колонке "Текущая отпускная цена за ед. изм. без НДС в рублях".
Доработан импорт справочника КА из Excel
Реализовано автоматическое распознавание данных из колонок "Наименование обосновывающего документа" и "Номер страницы" при импорте справочника конъюнктурного анализа из Excel.
Так же обеспечена возможность ручной разметки этих колонок при импорте.
Доработан экспорт и импорт в XML
Доработан режим экспорта и импорта сметной документации, содержащей справочник конъюнктурного анализа, в который включены строки с типом машины, услуги (перевозка) и работы в формат XML.
Конъюнктурный анализ ТСН-2001
Вид КА в разрезе локальных смет
Добавлен вид конъюнктурного анализа для ТСН-2001 в разрезе локальных смет. Для переключения вида нажмите правой кнопкой мыши и выберите "Вид" - "Справочник в разрезе локальных смет"
Справочник в разрезе локальных смет предназначен только для просмотра

Для внесения изменений в справочник необходимо отключить режим просмотра справочника в разрезе локальных смет, для этого нажмите правой кнопкой мыши, выберите "Вид" - "Справочник в разрезе локальных смет".
Дополнительная информация
Включение/скрытие колонок "Дополнительная информация" перенесено из контекстного меню в пункт "Вид"

Горячие клавиши для выбора типа работ
Реализованы горячие клавиши для выбора типа работ. Выделите строку (группу строк) и нажмите сочетание клавиш, соответствующее нужному типу работ:
- Строительный - Ctrl+Q
- Монтажный - Ctrl+W
- Оборудование - Ctrl+E

Дополнительные затраты в смете для строк из КА
В открытой локальной смете реализована возможность добавления к строкам, внесенным из справочника конъюнктурного анализа, дополнительных расходов в панели цен
Обратите внимание. При изменении стоимости ресурсов в справочнике конъюнктурного анализа, ставка НДС во всех строках сметы, добавленных из этого справочника, будет автоматически обновлена и приведена в соответствие с параметрами сметы.
Количество по сметному расчету
В отчетную форму конъюнктурного анализа по ТСН-2001 добавлена возможность выбора печати колонки "Количество по сметному расчету"


Перечень разделов для конъюнктурного анализа
В отчетную форму конъюнктурного анализа по ТСН-2001 добавлена возможность выбора печати документа "Перечень разделов". При выборе этого параметра, документ будет сформирован на отдельном листе


Выбор квартала в ССР
Добавлена возможность в параметрах сводного сметного расчета в секции "Составлен в ценах" выбора квартала уровня цен

Выбор месяца или квартала взаимоисключает друг друга. Установка одного параметра отменяет выбор другого.
Выбранный уровень цен передается в отчетную форму и при экспорте в формат XML (МГЭ/ГГЭ).
Экспорт ССРСС в Excel в нескольких уровнях цен
Реализована возможность экспорта ССРСС в Excel и LibreOffice в нескольких уровнях цен. Для каждого уровня цен будет сформирован отдельный лист в файле.
Доработан экспорт в формат XML (ГГЭ)
Доработан режим экспорта сметной документации в формат XML (ГГЭ) в соответствии с форматом представления сметных расчетов в электронном виде (на основе формата XML, расширение файла .GGE) в части:
- Передачи информации из поля "Примечание", расположенного в панели "Полное наименование";
- Передачи информации о примененной нормативной базе ОСНБ ОАО "РЖД";
- Передачи информации о ссылках на "открытую позицию норматива";
- Передачи информации о материалах и оборудованию, добавленных по результатам конъюнктурного анализа и содержащих дополнительную перевозку;
-
Передачи данных о строках с типом Машины, Услуги (перевозка), Работа;
-
Доработан алгоритм формирования номера локальных смет в базовом и текущем уровнях цен.
Доработан экспорт в формат XML (МГЭ)
Доработан режим экспорта в формат XML (МГЭ) в соответствии с форматом представления сметных расчетов, созданных базисно - индексным методом в электронном виде (на основе формата XML, расширение файла .MGE), применяемый при размещении объектов регионального значения города Москвы, включая объекты, строительство которых осуществляется с привлечением средств бюджета города Москвы.
Основные изменения включают:
- Доработан алгоритм формирования номера локальных смет в базовом и в текущем уровнях цен;
- Передачу данных с итоговыми значениями "Оборудование" и "Прочие работы и затраты" для Главы 19 ТСН-2001;
- Передачу информации о накладных расходах и сметной прибыли в соответствии с изменениями, внесенными в дополнение 79.
Выходные формы
В отчетных формах "Смета по ФЕР/ТЕР 421пр БИМ (12 граф) в ред. 557пр" и "Смета по ФСНБ 421пр для РИМ (12 граф) в ред. 557пр" реализована выгрузка данных из поля "Примечание", расположенного в панели "Полное наименование" для подчиненных строк.
Прочие доработки
В главном меню программы в пункте "Помощь" - "Удаленная поддержка" обновлена ссылка на раздел сайта www.smeta.ru Техническая поддержка.
В главном меню программы в пункте "Помощь" - "Познакомиться со Сметным офисом" обновлена ссылка на сайт программы Сметный офис.
При работе в открытой локальной смете реализовано сохранение активной информационной панели в нижней части окна при переключении между вкладками "Вид строки" и другими.
Производительность и стабильность
Улучшена производительность и стабильность работы программы.
Информация о версии документации
Версия 12.0.0.0
Дата последних изменений: 19.01.2025.
© ГК "СтройСофт". Все права защищены
Настоящий сайт и его содержимое является объектом авторского права, исключительные права, на использование которого принадлежат ГК "СтройСофт". Копирование, размножение, распространение, перепечатка (целиком или частично), или иное использование материала без ссылки на источник не допускается.