3.Рабочее пространство, Менеджер и Справочники
В этом разделе ознакомитесь с интерфейсом – его внешним видом и основными элементами управления.
Запуск и завершение работы
Для того чтобы открыть программу:
-
нажмите два раза левой кнопкой мыши на ярлыке Smeta.RU на рабочем столе;
-
нажмите правой кнопкой мыши на ярлыке Smeta.RU на рабочем столе, выберите пункт "Открыть".
Внимание! Для корректной работы программного комплекса необходимо постоянное наличие ключа защиты USB в соответствующем порту Вашего компьютера.
Реализована система учетных записей, которая позволяет разграничивать права различных пользователей на чтение и редактирование данных. Ввод имени учетной записи и пароля производится в процессе загрузки. В диалоге авторизации имя пользователя можно выбрать из списка всех зарегистрированных в базе имен

Учетная запись, включенная по умолчанию, имеет имя "Администратор". В поле "Пароль" ничего вводить не нужно.
После запуска программного комплекса права пользователей и пароли можно изменить.
Для завершения работы программного комплекса также существует несколько способов:
- нажать на
в правом верхнем углу экрана; - выбрать в главном меню пункт "Смета"- "Выход".
Элементы интерфейса
Программа представляет собой приложение, поддерживающее работу с множеством документов одновременно. В рамках одной программы можно параллельно открыть и работать с несколькими документами. Каждый из этих документов будет отображаться в отдельном окне, которое, в свою очередь, находится внутри основного окна приложения.
В процессе работы в основном окне может открываться любое количество других окон, которые могут содержать различную информацию. Так же, как в других Windows-приложениях, их можно сворачивать, разворачивать, изменять их размер и взаимное расположение. Управление такими окнами может осуществляться через меню "Окно" в главном меню.
Кроме этого, в процессе работы на экране могут появляться диалоговые окна. Они предназначены для вывода предупреждений, ввода различных данных или подтверждения некоторых действий. Особенность таких окон в том, что продолжать работу можно только после их закрытия.
Основное окно Комплекса можно условно разделить на две части: в верхней находятся меню и кнопки, необходимые для работы, в нижней – рабочая область

Программа имеет гибкий настраиваемый интерфейс. Большинство действий в нем могут быть выполнены несколькими различными способами.
Доступ к основным функциям есть в главном меню, которое находится в верхней части окна над всеми остальными инструментами.
Наиболее часто используемые функции продублированы чуть ниже на панелях инструментов и представлены в виде пиктограмм.
Действия, которые в данный момент доступны для какого-либо объекта, вынесены в контекстное меню (вызывается нажатием правой кнопкой мыши по нужному объекту: сметной строке, справочнику и т. п.).
Главное меню состоит из следующих кнопок: Смета, Работа, Информация, Справочники, Настройки, Отдохнуть, Окно, Помощь, Структурные справочники

Каждая кнопка является раскрывающимся меню, то есть при нажатии раскрывает список из нескольких пунктов.
Меню Смета отвечает за:
- печать сметной документации с использованием MS Excel или LibreOffice Calc;
- операции с нормативами – установка и удаление;
- установку лицензий;
- экспорт/импорт справочников, методической информации, типовых настроек, сборников, ЭСН и пр.;
- чат для общения сотрудников, работающих в программе по сети;
- обучающий видеокурс.
Также в этом меню находится кнопка "Выход", нажатие на которую завершает работу программы.
В меню Работа собраны основные инструменты для редактирования открытой сметы:
-
сохранить последние изменения в смете или отменить все изменения;
-
переход в режим редактирования;
-
добавить или удалить строки;
-
работа с буфером обмена.
Меню Информация предназначено для управления информационными панелями в режиме "Проектная смета".
Меню Справочники содержит вспомогательные материалы: Справочник типовых настроек, Организации, Виды наименований лимитированных затрат, Типы лимитированных затрат, Шаблоны лимитированных затрат, Виды цен, Классификатор нормативов, Единицы измерения, Межразрядные коэффициенты, Мониторинг цен, Типы затрат ССР, Справочник глобальных переменных, Нормы затрат на временные здания и сооружения, Нормы доп. затрат в зимнее время, Территориальное деление по температурным зонам, Справочник конструктивов, Справочник индексов инфляции, Справочник курсов валют.
Меню Настройки содержит пункты: Администрирование - разграничение прав пользователей; Размер шрифта - 100% , 125%, 150%; Размер иконок - Стандартные, Большие; Параметры - настройка внешнего вида, значений по умолчанию и некоторых других параметров.
Меню Отдохнуть. Утомились на работе? Для Вас в программе есть несколько несложных Flash-игр.
Меню Окно управляет открытыми в программе окнами. Для эффективной работы здесь есть Менеджер окон, инструменты для изменения размера окна и инструменты для их упорядочивания.
Меню Помощь содержит информацию о программе, которая может пригодиться ее пользователям. Это обучающий видеокурс, ссылки на полезные интернет-ресурсы по обучению, сертификации, а также регистрационная информация и удаленная поддержка.
Меню Структурные справочники содержит вспомогательные материалы: Классификатор строительных ресурсов (КСР).
Панели инструментов.
Следующие две строки занимают плавающие панели инструментов. В них в виде текстовых кнопок или пиктограмм выведены наиболее часто используемые инструменты. При наведении курсора на пиктограмму появляется всплывающая подсказка с ее названием

В каждой панели находятся инструменты, относящиеся к определенной группе. По умолчанию существует восемь групп: Стандартная, Настройки, Редактирование, Нормативы, Информация, ЭСН и методики, Перемещение, Элементы структуры.
Главная особенность плавающих панелей в том, что их можно настраивать – создавать, перемещать, удалять, редактировать. Их можно расположить так, чтобы они были всегда под рукой.
Менеджер
Менеджер – универсальное средство для доступа ко всем режимам программы. Открыть менеджер можно несколькими способами:
-
из главного меню (Главное меню - Смета - Менеджер);
-
нажатием на панели инструментов
; -
сочетанием клавиш <Ctrl+O>.
Окно Менеджера разделено на две части – структурную (слева) и содержательную (справа). Содержательная часть Менеджера содержит несколько вкладок. Разделитель между ними, в случае необходимости, можно передвигать, изменяя соотношения частей.
Менеджер имеет иерархическую структуру. Выделив мышкой пункт в левой части, в правой отображается информация об этом пункте, а также доступ ко всем необходимым инструментам.
Для перемещения по папкам справочников можно использовать как структурную, так и содержательную часть Менеджера. В структурной части перемещение по справочнику осуществляется клавишами управления курсором клавиатуры или мышью. Выделение нужной папки производится однократным нажатием по ней левой кнопкой мыши, раскрытие – двойным нажатием.
Структура Менеджера содержит следующие справочники:
-
Проекты – содержит все созданные проекты и осуществляет доступ к ним. С его помощью можно просматривать содержимое проектов, создавать их, удалять, изменять, сортировать, работать в разных режимах ведения сметной документации;
-
Аналитика – предназначен для создания и хранения аналитических отчетов по проектным сметам (план), по актам выполненных работ (исполнение, исполнение по подрядчикам);
-
Стройки – содержит договоры, стройки, очереди и пусковые комплексы;
-
Нормативы – содержит основную часть нормативной информации: сборники расценок, ценники на материалы, сборники затрат на эксплуатацию машин и механизмов, сборники индексов пересчета сметной стоимости в текущие цены, кодировки норм списания ресурсов;
-
ЭСН и методики – справочник, содержащий текстовые нормативные документы: элементные сметные нормы, технические части и методическую информацию;
-
Поисковые маршруты – позволяет настроить работу с различными сборниками нормативов. Использование поисковых маршрутов (путей поиска) позволяет гибко настраивать поиск расценок, что может существенно сэкономить время;
-
Справочник расчетных формул – содержит формулы, по которым рассчитываются стоимостные показатели сметных строк;
-
Шаблоны сводных расчетов – содержит шаблоны глав затрат и начислений, по которым формируются сводные сметные расчеты;
-
Поправки – содержит коэффициенты из технических частей, методик и приказов – поправки, применяемые к расценкам;
-
Организации – содержит информацию об организациях, выступающих в качестве заказчиков и подрядчиков строительства, а также перечень должностных лиц каждой организации. Информация из этого справочника используется при формировании документации.
Для более удобной работы, в Менеджере есть панель, состоящая из кнопок, которые дублируют справочники Менеджера и облегчают поиск нужной информации. Иногда эти кнопки занимают больше места, чем может поместиться на экране (зависит от разрешения монитора, а также от размера установленных шрифтов). В этом случае, остальные кнопки можно найти, нажав на кнопку с двойной стрелкой, расположенную в правом краю панели переключения режимов

Кнопка "Справочники" отображает в структурной части Менеджера все десять справочников. Данный режим удобен для быстрой навигации по информации.
Дополнительно реализована возможность показа только выбранных справочников. Для этого необходимо выбирать справочники при помощи мыши с нажатой клавишей <Ctrl> . Если нажать на справочник без зажатия клавиши <Ctrl>, то покажется только тот справочник, который включили

Состояние показа выбранных справочников запоминается в настройках программного интерфейса.
Над структурной частью Менеджера располагаются кнопки, облегчающие работу со справочниками:
-
Действие – выводит список доступных действий (оно полностью продублировано в контекстном меню);
-
Вид – позволяет настраивать отображение информации в Менеджере (этот пункт также продублирован в контекстном меню);
-
На один уровень вверх – переход на один уровень выше по структуре Менеджера;
-
Свернуть все – сворачивает все развернутые справочники

Справочники Менеджера
Справочник Нормативы
Справочник "Нормативы" предназначен для работы с расценками, ценниками на материалы и машины, а также с индексами пересчета и ресурсами. В зависимости от пожеланий пользователя, программа комплектуется различными нормативными базами, территориальными и ведомственными нормативами, а также сборниками индексов пересчета сметной стоимости в текущие цены и сборники ресурсов.
Справочник "Нормативы" состоит из пяти разделов: Расценки, Машины и механизмы, Ценники, Индексы пересчета и Ресурсы

Каждый раздел содержит соответствующие нормативные документы, объединенные в папки

Структуру справочника можно изменять: создавать и удалять новые папки, копии сборников внутри разделов, формировать собственные нормативные базы, а также располагать элементы справочника в произвольном порядке.
Изменение наименования, количество и порядок расположения разделов справочника не предусмотрено.
Для работы со справочником на собственную панель инструментов вынесены следующие инструменты:
- Обновить данные - заново загружает справочник с сервера, позволяя
отобразить изменения, произведенные другими пользователями.
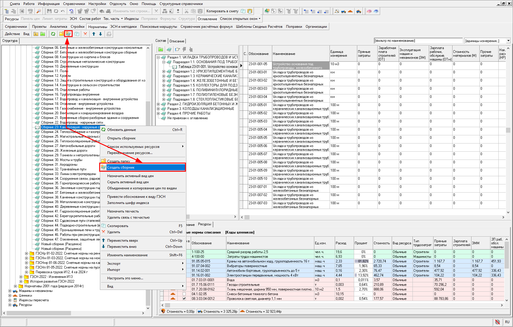
- Создать папку - создает новую папку внутри текущей.
- Создать сборник - создает в текущей папке новый сборник.
- Скопировать узел - создает копию выбранной папки или сборника. Копия располагается на том же уровне, что и копируемый узел.
- Удалить узел - удаляет выбранную папку или файл.
- Переместить вверх/вниз - перемещает выбранный узел на одну позицию вверх/вниз.
- Просмотреть описание - позволяет создавать и редактировать описание сборников и папок, созданных пользователем. Редактирование производится в специальном окне.
Эти инструменты частично продублированы в контекстном меню структурной части справочника.
Перемещение по структуре справочника может осуществляться в структурной или в содержательной части. В первом случае выбор элемента осуществляется одним, а во втором – двойным нажатием мыши.
При выборе папки или файла в структурной части, его содержимое отображается в содержательной. Работа с выбранным сборником осуществляется либо на вкладке "Состав" содержательной части, либо в отдельном окне. В обоих случаях принципы работы и количество отображаемых данных одинаковы, но при работе в отдельном окне доступно большее количество функций (например, редактирование сборников).
Чтобы открыть сборник:
-
Нажмите два раза на названии сборника в структурной части Менеджера или на расценке на вкладке "Состав";
-
В контекстном меню сборника выберите пункт "Открыть сборник";
-
Выберите сборник и нажмите <Enter>.
Структура справочника
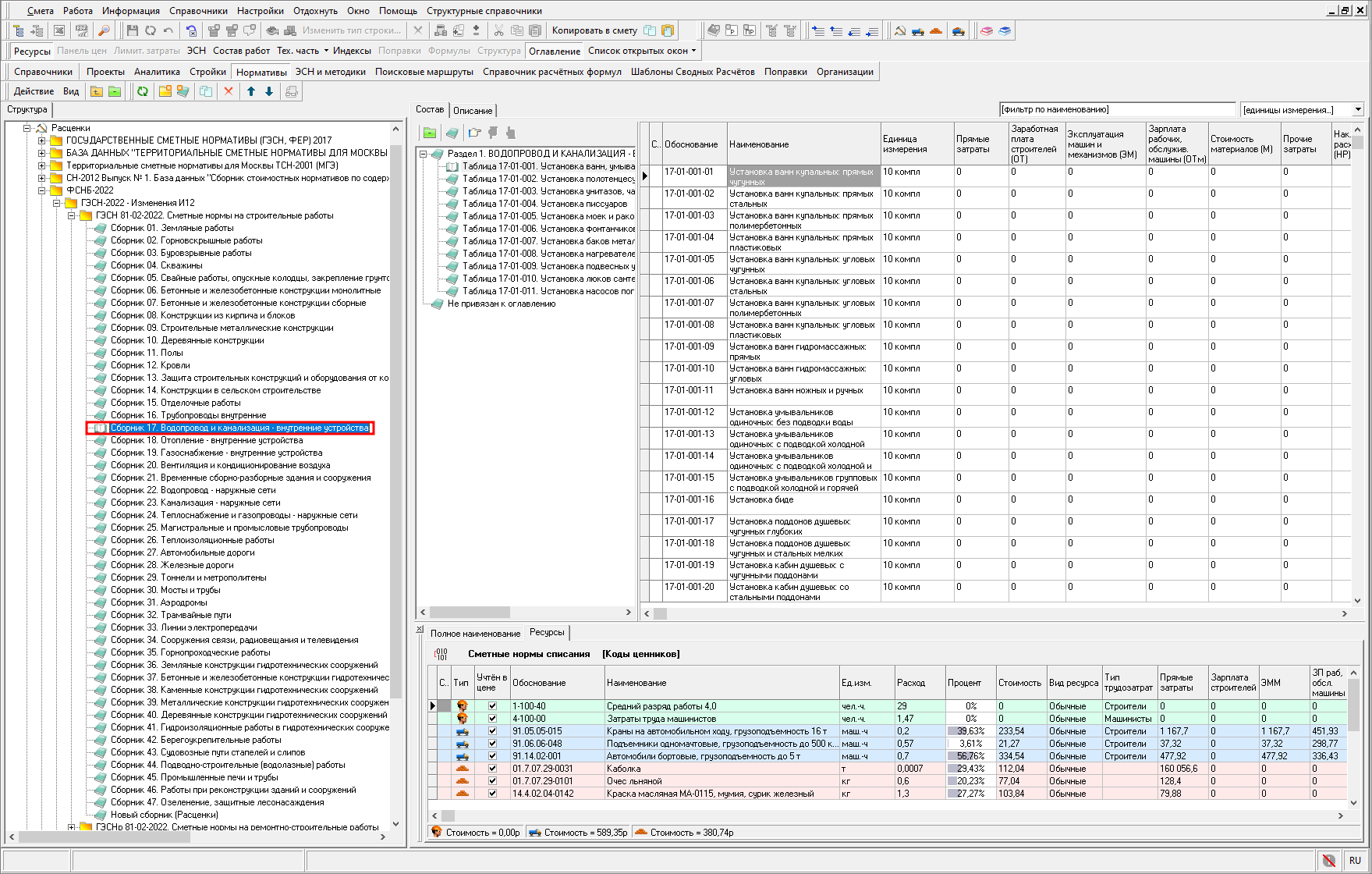
Сборник представляет собой таблицу, каждая строка которой содержит всю информацию об одной расценке (материалу, машине): обоснование, наименование, единица измерения, стоимостные показатели и пр.

Электронные сборники расценок, кроме стоимостных показателей из печатных сборников, включают в себя обработанные данные из элементных сметных норм, т. е. нормы расхода ресурсов и составы работ.
Элементные сметные нормы и технические части сборников доступны и в текстовом виде.
Как в сборниках, так и в текстовых документах, предусмотрены возможности быстрой навигации и поиска.
По каждой строке таблицы в соответствующих колонках отображаются обоснование, наименование, единица измерения, а также, в зависимости от типа сборника (расценки, машины или материалы), ценовые величины, трудоемкость, разряд работы, информация о прейскурантах, энергозатраты и ряд других параметров.
Разделы "Расценки", "Машины и механизмы", "Ценники" содержат сборники расценок, машин и материалов соответственно, сортированные по видам нормативных баз.
Раздел "Индексы пересчета" содержит сборники коэффициентов пересчета ценовых показателей из базисного в текущий уровень цен. Они различаются по названиям выпускающих организаций и дате выпуска (обычно указывается год и месяц). В соответствии с этим организована и структура раздела: отдельные сборники индексов объединяются в папки по месяцам, те, в свою очередь, - по годам; годовые папки группируются по наименованиям выпускающей организации

Программа позволяет создавать собственные сборники индексов пересчета.
Каждый сборник индексов представляет собой таблицу, в которой представлены индексы пересчета, разработанные определенной организацией на определенный месяц для различных видов работ
Данные представлены в виде таблицы, в которой содержится следующая информация:
-
Шифр каждого индекса; наименование работ и конструктивных элементов;
-
Нормативные значения накладных расходов и сметной прибыли, для тех баз, где это предусмотрено;
-
Коэффициенты пересчета базовых цен в текущие применительно к различным ценовым показателям расценки, а также значения зимнего удорожания, для тех баз, где это предусмотрено;
-
Процент к значению индекса предыдущего выпуска.
В разделе "Ресурсы" собраны различные кодировки норм списания ресурсов. Раздел содержит только одну папку: Сметные нормы списания. Существует возможность формировать собственные кодировки.
Каждая группа содержит папки с названиями кодировок ("Коды АВС", "Коды ОКП" и "Коды ценников"). Они подразделяются на "Труд", "Ценники", "Машины и механизмы. В них содержится номенклатура трудовых, материальных ресурсов или перечень машин

В зависимости от настроек, при работе со сборниками нормативов ресурсы по расценкам отображаются в той или иной кодировке.
Для создания новой папки:
-
Нажмите
на панели инструментов; -
Нажмите правой кнопкой мыши по наименованию папки или раздела, в которой будет создана папка, затем в контекстном меню выберите пункт "Создать папку". При создании в диалоговом окне укажите ее наименование и вид нормативной базы, и нажмите "Создать".
Аналогично создается новый сборник: нажмите
на панели инструментов или в контекстном меню пункт "Создать папку". После этого в диалоговом окне укажите его параметры: наименование и номер, и нажмите "Создать".
Удаление элемента производится нажатием на панели инструментов
.
Внимание! Папка удаляется вместе со всеми содержащимися данными. Восстановление удаленной информации возможно только при условии ее своевременного резервного копирования.
Для перемещения элемента (сборника или папки) из одной папки в другую нажмите по нему левой кнопкой мыши, и, удерживая ее нажатой, перетащите в нужную папку.
Можно также использовать правую кнопку мыши вместо левой. В этом случае при перетаскивании появится меню, состоящее из двух пунктов: копировать или переместить строки.
Для перемещения одного элемента относительно других в пределах одной папки используйте
и
на панели инструментов или соответствующие пункты контекстного меню.
Для создания копии сборника нажмите
. Копия будет расположена в той же папке, что и исходный документ.
Редактирование сборников
В программе существует возможность редактирования, а также создания своих сборников нормативов. Изменять информацию, содержащуюся в сборнике, допустимо только при включенном режиме "Редактирование". Чтобы его включить (или выключить) откройте сборник и:
-
Нажмите
на панели инструментов; -
Используйте сочетание клавиш <Ctrl+E>;
-
В контекстном меню справочника выберите пункт "Режим редактирования"

Чтобы создавать, удалять или редактировать сборники нормативов, учетная запись пользователя должна иметь соответствующие права.
При редактировании для сохранения внесенных изменений нажмите
.
Чтобы предотвратить случайное повреждение нормативной информации, отключите режим редактирования после внесения изменений.
Для изменения наименований выбранной папки или сборника:
- В контекстном меню выберите пункт "Изменить наименование". При этом наименование останется доступным для редактирования;
- Выберите сборник и нажмите сочетание клавиш <Shift+F6>;
- В содержательной части Менеджера на вкладке "Описание" соответствующего элемента.
Для сборников, поставляемых изготовителем программного комплекса, редактирование описания не допускается. В то же время пользователь может создавать собственные сборники и папки, размещать в них нормативы из имеющихся сборников и задавать для них любые описания, номера и т. д.
Чтобы создать новую строку в сборнике, нажмите клавишу <Insert> на клавиатуре или на панели инструментов
. Новая строка будет добавлена ниже текущей. Удаление одной или нескольких выделенных строк производится клавишей <Delete> или нажатием на панели инструментов
.
Внесение данных в разные колонки имеет свои особенности:
-
Обоснование вводится вручную и может содержать любые цифры, буквы и знаки препинания;
-
Колонка "Наименование" заполняется через информационную панель "Полное наименование". Она разделена на две части: в верхней заполняется начало наименования (общее наименование для группы расценок), в нижней – его окончание (различное для каждой расценки). При изменении начала наименования оно будет изменено для всей группы;
-
Колонка "Ед. изм." заполняется вручную, либо выбором из справочника. Колонка "Полная единица измерения" заполняется автоматически;
-
Стоимостные показатели расценки вводятся вручную. Отдельные показатели являются взаимозависимыми, например, колонка "Прямые затраты" рассчитывается автоматически на основе значений, введенных в колонки "Заработная плата строителей", "Эксплуатация машин и механизмов", "Зарплата рабочих, обслужив. машины" и "Стоимость материалов";
-
Колонки "Объем грунта", "Шифр индекса", "Шифр ЭСН", "Разряд рабочих", "Альтернативное обоснование", "Номер формулы" заполняются вручную.
Для переноса строк из одного сборника в другой:
-
Откройте редактируемый сборник в отдельном окне;
-
Не закрывая его, перейдите в Менеджер, нажав
. Выберите сборник, из которого будут копироваться строки, и откройте его в отдельном окне; -
В Главном меню выберите пункт "Окно" –"Упорядочить вертикально"

-
Выделите строки, которые необходимо перенести в другой сборник, и перенесите их одним из способов:
-
нажмите на выделенной группе строк левой кнопкой мыши, и, не отпуская ее, перетаскивайте строки в нужное место редактируемого сборника;
-
нажмите на строках правой кнопкой мыши, и в контекстном меню выберите пункт "Копировать в буфер". После этого перейдите к редактируемому сборнику и в контекстном меню выберите пункт "Просмотреть и вставить из буфера".
Импорт и экспорт
Для обмена сборниками нормативов между пользователями используйте пункты контекстного меню "Экспорт" и "Импорт". При экспорте информации необходимо указывать формат файла, его имя и расположение, при импорте – местоположение нужного файла

Настройка вида таблицы
Для изменения положения колонок друг относительно друга нажмите левой клавишей мыши по заголовку колонки, и, удерживая ее нажатой, перетаскивайте на новое место.
Для изменения ширины колонки перетаскивайте его правую границу, удерживая нажатой левую клавишу мыши. Аналогично изменяется высота строки: в этом случае необходимо перетаскивать нижнюю ее границу.
Информационные панели справочника
Информационные панели служат для отображения и ввода дополнительной информации, относящейся к данной позиции. Такие панели располагаются по краям окна со сборником. Их можно включать и выключать, а также перемещать внутри окна при помощи мыши.
Управление информационными панелями осуществляется при помощи панели инструментов "Информация" или при помощи соответствующих пунктов контекстного меню

Для разных видов сборников могут быть доступны разные информационные панели. Рассмотрим их.
Оглавление. Для удобства поиска нужных расценок каждый сборник содержит оглавление, которое используется для быстрого перехода к нужной позиции. Оно расположено на отдельной информационной панели. Управление производится нажатием на панели инструментов "Оглавление".
В оглавлении всегда отмечен пункт, к которому относится текущая строка сборника. При этом в сборнике отображается первая относящаяся к данному пункту строка

Оглавление имеет собственную панель инструментов:
- сворачивание всех пунктов оглавления;
- создание нового пункта оглавления (только при включенном режиме редактирования);
- создание нового подчиненного пункта оглавления (только при включенном режиме редактирования);
- удалить выбранный пункт (только при включенном режиме редактирования);
,
,
- перемещение по структуре оглавления;
- скрытие пунктов оглавления, не относящихся к текущему пункту оглавления;
- запуск поиска по оглавлению;
- переход к следующему пункту, удовлетворяющему введенному условию поиска;
- переход к предыдущему пункту, удовлетворяющему условию поиска;
Полное наименование. Данная панель будет полезна в случае, когда наименование расценки или ресурса достаточно длинное и не помещается в соответствующую колонку.
Информационные панели Состав работ и Ресурсы доступны только для сборников расценок

Информационная панель Состав работ содержит технологический состав работ выбранной расценки из элементных сметных норм. Ресурсы содержит нормы расхода трудовых ресурсов, материалов и машин на единицу измерения выбранной расценки. Кроме обоснования, наименования и нормы расхода ресурсов на ней отображаются единица измерения, учтенность, вид ресурса (обычный, проектный, местный или возврат) и его ценовые показатели.
По каждой расценке могут быть заданы различные нормы списания ресурсов. Текущая кодировка ресурсов отображается в верхней части панели. Чтобы выбрать другую кодировку, нажмите на
, выберите нужную и нажмите "Выбрать"

Внимание! При выборе кодировки, не соответствующей типу нормативной базы, ресурсы могут не отображаться.
Существует возможность открывать соответствующие таблицы элементных сметных норм и технические части в процессе работы со сборником. При этом осуществляется автоматический переход на таблицы и ссылки, соответствующие текущей расценке. Открываемые документы располагаются в справочнике ЭСН и методики. Чтобы открыть их, используйте кнопки "ЭСН" и "Тех.часть" панели инструментов.
При работе со сборником для выделенной позиции существует возможность использовать сборник индексов. Для этого на строке нажмите правой кнопкой мыши, в контекстном меню выберите пункт "Индексы". Выберите нужный сборник и нажмите "ОК". При возможности автоматического применения индексов (то есть в случае, когда шифр индексов совпадает с обоснованием расценки), при открытии сборника будет осуществлен переход на соответствующую позицию.
Существует возможность выбрать электронный сборник индексов пересчета, а также вывести его на экран с указанием позиции, применяемой к выделенной расценке при расчете сметной документации в режиме автоматического пересчета сметной стоимости в текущие цены.
Создание справочников ресурсов
Программа позволяет создавать справочники ресурсов и произвести импорт ресурсов из прайсов или спецификаций в формате .xls или .xlsx.
Для создания нового сборника ресурсов, необходимо нажать
на панели инструментов или выбрать в контекстном меню пункт "Создать сборник"

Для перехода в режим редактирования и импорта в справочник ресурсов из прайса, следует открыть сборник в отдельном окне с помощью пункта контекстного меню "Открыть сборник"

Чтобы перейти в режим редактирования, необходимо нажать на панели инструментов
или выбрать в контекстном меню пункт "Режим редактирования", после чего пункт меню "Вставить позиции из прайса ..." станет активным

Необходимо выбрать файл для импорта и нажать "Открыть"

Для того чтобы обеспечить корректную вставку ресурсов, необходима предварительная настройка. Программа обеспечивает разметку загруженного документа по следующим полям:
-
Обоснование;
-
Наименование;
-
Альтернативное обоснование;
-
Единица измерения;
-
Объем;
-
Нетто;
-
Стоимость материалов;
-
Эксплуатация машин и механизмов;
-
Заработная плата машинистов;
-
Основная заработная плата;
-
Труд строителей;
-
Труд машинистов;
-
Идентификационный код материала (SAP);
-
Базовая единица измерения (SAP);
-
Стоимость материалов (SAP).
Разметка производится с использованием настроечной панели, которая позволяет задать колонкам загруженного документа тот или иной тип поля

Указав соответствующие поля, необходимо выделить ресурсы для вставки в сборник. Для выделения диапазона строк следует нажать левую кнопку мыши над первым из вставляемых ресурсов, переместить указатель мыши к последнему для вставки ресурсу и отпустить левую кнопку мыши. Выбраненные для вставки ресурсы будут отмечены специальным образом

Для выборочного выделения ресурсов следует при нажатой клавише <Ctrl> левой кнопкой мыши отметить необходимые ресурсы.
Программа позволяет задать единицу измерения по умолчанию. Значение может быть использовано как для всех ресурсов, так и для ресурсов, у которых отсутствует значение единицы измерения

Для импорта отмеченных ресурсов необходимо нажать "Вставить". В результате в сборник добавятся новые ресурсы

Справочник поправок
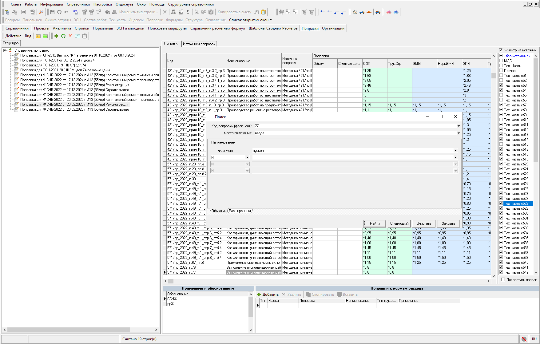
Поправки – это коэффициенты, используемые для учета условий производства работ. Правила применения поправок описаны в нормативной документации – методиках, приказов, технических частях сборников и пр. Все поправки собраны в отдельный справочник

Справочник поправок позволяет:
-
Просматривать существующие сборники поправок;
-
Импортировать новые сборники и экспортировать в отдельный файл существующие;
-
Корректировать существующие сборники поправок;
-
Формировать собственные сборники поправок.
Подробнее о правилах применении поправок в процессе создания сметной документации описано далее.
Поправки в справочнике разбиты на группы, каждая из которых предназначена для своей нормативной базы.
Содержательная часть справочника содержит две вкладки: "Поправки" и "Источники поправок".

На вкладке "Источники поправок" представлен список нормативных документов, использованных при составлении данного перечня поправок.
На вкладке "Поправки" в виде таблицы отображается содержимое выбранной группы поправок.
Таблица состоит из следующих граф:
-
Код – числовой код поправки;
-
Наименование – описание условий ее применения;
-
Источник поправки – наименование нормативного документа, из которого взята данная поправка;
-
Поправки – числовое значение поправки отдельно для каждого ценового показателя;
-
Примечание – дополнительная информация о поправке. Иногда в этой графе дается информация об источнике.
Для удобства поиска нужной поправки в справочнике существует возможность отфильтровать список по нормативным документам, из которых была взята поправка. Для этого установите флажок "Фильтр на источник", и, в появившемся списке, снимите флажки с тех источников, поправки из которых не будут отображаться.
В нижней части вкладки расположены две панели, предназначенные для вывода дополнительной информации о текущей (выделенной) поправке.
В справочнике поправок обеспечен поиск поправочных коэффициентов по значению кода и наименованию. Поиск может быть осуществлен как по полному значению кода или наименованию, так и по их фрагментам, вне зависимости от источника применения или в соответствии с наложенным фильтром. Поиск по наименованию доступен из контекстного меню, а также по сочетанию клавиш <Ctrl+F>, в контекстном меню необходимо выбрать пункт "Поиск в справочнике поправок"

Поиск может быть осуществлен одновременно по коду и наименованию поправки, в том числе с учетом примененного фильтра. Для осуществления поиска необходимо нажать "Найти" или "Следующий

Режим поиска поправочных коэффициентов также доступен и при составлении сметной документации в момент назначения из справочника. Например, в момент добавления расценки в смету или акт выполненных работ КС-2 и автоматического предложения назначить поправочный коэффициент.
Шаблоны сводных расчетов
Программа позволяет формировать сводные сметные расчеты по различным методикам, в зависимости от используемой нормативной базы. В стандартной комплектации несколько стандартных шаблонов, есть возможность создавать свои собственные.
Данный справочник предназначен для работы с шаблонами сводных расчетов: просмотра, редактирования, импорта и экспорта

Шаблон, выбранный в структурной части, выводится в содержательную только для просмотра. В этом случае он представляет собой список начислений, относящихся к каждой главе сводного расчета. Для редактирования шаблона откройте его в отдельном окне.
Любые действия с выбранным шаблоном могут производиться только в структурной части при помощи собственной панели инструментов или контекстного меню. Оно содержит следующие пункты:
- Новый шаблон – создать новый шаблон сводного сметного расчета;
- Открыть шаблон – открыть шаблон в новом окне для просмотра и редактирования;
- Удалить шаблон – удалить выбранный шаблон;
- Экспортировать шаблон – сохранить шаблон в отдельный файл;
- Импортировать шаблон – импортировать шаблон в базу из файла;
- Назначить шаблон ССР по умолчанию - при создании ССР выбранный шаблон будет назначаться автоматически;
- Обновить - обновить данные

Формирование сводного сметного расчета рассматривается в Раздел 14. Сводный сметный расчет.
Справочник расчетных формул
Формулы, по которым производится расчет сметы, а также необходимые константы, зависят от типового расчета, выбранного в Параметрах сметы. Данный справочник предназначен для просмотра типовых расчетов и работы с ними

Внимание! Не следует без необходимости изменять содержимое типовых расчетов. Для внесения изменений рекомендуется обратиться к поставщику программы.
Работа с типовыми расчетами производится в содержательной части, которая содержит четыре вкладки:
-
Формулы – это основная вкладка, она содержит все параметры расчета смет в виде таблицы. В ней строки – это виды работ, столбцы – их параметры и формулы для расчета;
-
Виды работ – здесь перечислены основные виды работ, используемые в расчетах. Также вкладка содержит настраиваемый список видов работ для расчета соответствующих расценок по Сметной цене;
-
Виды работ (Форма 3) – эта вкладка содержит перечень видов работ, которые будут использоваться при формировании КС-3;
-
Параметры – перечень параметров – числовых коэффициентов, учитывающих условия производства работ, которые будут использованы при расчете сметы

Информация на каждой вкладке доступна для редактирования.
Рассмотрим подробнее вкладку "Формулы". Таблица содержит следующие колонки:
- Номер – порядковый номер формулы; он служит для идентификации формулы на панели цен;
- Наименование – название расчетного параметра;
- Шифр – краткое обозначение расчетного параметра. Для расценок состоит из номера сборника и номера раздела;
- № вида работ, Виды работ – два взаимозависимых параметра, задающие вид работ, к которому относится данный расчетный параметр. Перечень видов работ и их порядковые номера формируются на вкладке "Виды работ" справочника расчетных формул;
- Справочник видов работ (Форма 3) – вид работ для формирования КС-3;
- Объектная и св. смета – тип работ: Строительные, Монтажные, Оборудование, Прочие – выбирается из раскрывающегося списка;
- Итоговые, Единичные – два раздела, содержащих формулы расчета стоимостных показателей расценки;
- Накладные расходы, Сметная прибыль, Зимние удорожания на работу, Зимние удорожания на материалы – значения в процентах накладных расходов, сметной прибыли и зимних удорожаний;
- Пусконаладочные работы вхолостую и под нагрузкой - данные для автоматического разнесения пусконаладочных работ на "вхолостую" и "под нагрузкой";
- Примечания – дополнительная информация по данному расчетному параметру.
Редактирование доступно для всех ячеек таблицы, за исключением тех, которые выделены серым цветом. Данные в ячейки либо вводятся вручную, либо выбираются из раскрывающегося меню. Также существует возможность добавлять или удалять строки в таблице.
Редактировать формулы можно вручную, либо с помощью редактора. Для этого нажмите по редактируемой ячейке левой клавишей мыши и нажмите на
.
В окне редактора формул имеется текстовое поле для ввода формул, а также перечень возможных переменных и функций. Чтобы добавить какую-либо переменную (функцию) в формулу, установите курсор в соответствующее место и нажмите левой клавишей мыши по наименованию переменной. Знаки арифметических действий, скобки и константные значения вводятся с клавиатуры.
После завершения ввода формулы нажмите "Применить".
Поисковые маршруты
Поисковый маршрут (путь поиска) – это средство гибкой настройки поиска расценок и ресурсов, позволяющее работать с различными нормативными базами

Поисковые маршруты указывают, в каких сборниках и в каком порядке будет производиться поиск нормативов. Некоторые включены в стандартную комплектацию, существует также возможность создавать собственные пути поиска.
Поисковый маршрут указывается в параметрах каждого объекта; его выбор зависит от используемой нормативной базы.
В Комплексе существует четыре вида поисковых маршрутов:
-
Расценки

-
Машины и механизмы

-
Ценники
-
Объединенные маршруты

Справочник имеет древовидную структуру. Все элементы в нем группируются в следующем порядке: Объединенные маршруты, Расценки, Машины, Материалы. Возможно создавать папки любого уровня вложенности и размещать поисковые маршруты в них.
В структурной части производится выбор нужного маршрута, в содержательной отображается его содержимое – перечень нормативных баз, по которым будет произведен поиск расценки (ресурса)

Работа в справочнике производится через контекстное меню. Наиболее часто используемые функции продублированы на панели инструментов справочника.
Создание поискового маршрута
Для создания поискового маршрута нажмите правой кнопкой мыши по любому элементу справочника и в контекстном меню выберите пункт "Создать поисковый маршрут". Также
можно нажать
на собственной панели инструментов справочника. При этом создается не один, а сразу три поисковых маршрута – для расценок, машин и материалов.
Параметры поисковых маршрутов задаются в окне "Формирование пути поиска"

В поле "Наименование пути" введите имя, которое будет применяться для создаваемых поисковых маршрутов. В правой части на вкладках "Расценки", "Машины и механизмы", "Ценники" представлен древовидный список соответствующих сборников нормативов. В нем выберите папки, в которых будет производиться поиск, одним из способов:
-
Раскрывая элементы списка, установите флажки на выбранные пункты;
-
Нажмите левой кнопкой мыши по выбранному пункту в списке и нажмите "Добавить путь в поисковый маршрут" (без учета вложенных папок) или "Добавить путь в поисковый маршрут с подчиненными папками";
-
Нажмите правой кнопкой мыши по выбранному пункту в списке и в контекстном меню выберите "Добавить путь в поисковый маршрут" или "Добавить путь в поисковый маршрут с подчиненными папками".
Список выбранных элементов отображается в левой части.
Порядок элементов в списке также имеет значение: он определяет порядок обхода сборников при поиске. Чтобы изменить порядок следования элементов в списке, нажмите по нему правой кнопкой мыши и в контекстном меню выберите "Переместить вверх" или "Переместить вниз".
После задания всех параметров поисковых маршрутов, нажмите "Создать".
Создание объединенного поискового маршрута
Объединенный маршрут включает в себя поисковые маршруты расценок, материалов и машин, и создается на основе уже созданных отдельных маршрутов.
Для создания существует два способа:
-
Нажмите правой кнопкой мыши по любому элементу справочника и в контекстном меню выберите пункт "Создать объединенный поисковый маршрут";
-
Нажмите на собствеенной панели инструментов справочника
В окне "Формирование объединенного маршрута" в поле "Наименование" задайте наименование создаваемого пути

В списке в левой части окна отметьте флажками те поисковые маршруты, на основе которых будет создан новый объединенный путь. Установка флажков может быть произведена различными способами: при помощи мыши, кнопки "Добавить в объединенный маршрут", либо через контекстное меню.
При выборе элементов действует правило: невозможно выбрать несколько маршрутов одного типа.
Выбранные элементы отображаются в правой части.
После задания всех параметров нажмите "Создать".
ЭСН и методики
Данный справочник содержит текстовые нормативные документы: элементные сметные нормы, технические части к сборникам и методическую информацию

Справочник разбит на три больших раздела:
- Технические части
- ЭСН
- Методическая информация.
Работа с данным справочником аналогична работе со сборниками нормативов. Управление структурой справочника производится через контекстное меню. Наиболее часто используемые функции продублированы на собственной панели инструментов справочника в верхней части окна.
Рассмотрим функции контекстного меню более подробно

"Обновить данные" – повторное считывание информации из базы данных.
"Просмотреть документ" – просмотр выбранного сборника в отдельном окне.
"Создать папку" – создание новой папки в текущей (выбранной).
"Создать документ" – создание нового документа в текущей папке.
"Изменить наименование" – смена наименования элемента (документа или папки).
"Удалить узел" – удаление выбранного элемента без возможности его восстановления.
"Переместить вверх" – перемещение вверх по структуре справочника.
"Переместить вниз" – перемещение вниз по структуре справочника.
"Экспорт" – экспорт документа в файл.
"Импорт" – импорт документа из файла.
"Настроить это меню" – настройка отображения контекстного меню.
"Вид" – настройка отображения информации в справочнике.
Просмотр документа осуществляется в отдельном окне либо в содержательной части менеджера.
Окно просмотра методической информации имеет отдельную панель инструментов. Ее содержимое изменяется в зависимости от свойств открываемого документа. Например, если документ предназначен только для чтения, кнопки, предназначенные для его редактирования, будут скрыты

Для создания нового документа существует два способа:
-
Левой кнопкой мыши выделите папку, в которой будет располагаться созданный документ, затем на панели инструментов справочника нажмите
; -
Выберите папку, в которой будет располагаться созданный документ, нажмите правой кнопкой мыши и в контекстном меню выберите пункт "Создать документ". Укажите наименование документа и нажмите <Enter>.
Добавить в документ содержимое можно либо вручную, либо из файла.
Для добавления содержимого документа вручную нажмите правой кнопкой мыши по названию документа и в контекстном меню выберите пункт "Просмотреть документ", либо нажмите на панели инструментов
.
Верхнюю часть окна редактирования документа занимает панель инструментов. Ее содержимое не постоянно и зависит от свойств открываемого документа. Если документ доступен для редактирования, на панели в верхней части окна будет выведен набор инструментов для форматирования текста. Введите текст, отформатируйте его и нажмите "Сохранить" в нижней части окна.
Как правило, текст документа не вводится вручную, а берется из какого-либо внешнего источника. Комплекс поддерживает импорт информации из следующих форматов: *.htm (*.html), *.rtf, *.txt, *.doc, *pdf.
Для добавления содержимого из файла, нажмите по названию документа правой кнопкой мыши и в контекстном меню выберите пункт "Загрузить документ". Поддерживается импорт документов следующих форматов: .htm (.html), rtf, txt, doc, pdf. В появившемся окне выберите файл документа и нажмите "Открыть".
При просмотре документа в отдельном окне существует возможность поиска в тексте
ключевого слова или фразы. Нажмите на панели инструментов
. В окне "Найти" введите искомое слово (фразу) – все найденные фрагменты будут подсвечены, для перехода к следующему найденному фрагменту нажмите "Далее". После завершения поиска нажмите

Стройки
Справочник "Стройки" предназначен для ведения перечня договоров, проектов, строек, очередей строительства и пусковых комплексов (далее – элементов справочника), а также для привязки к ним объектов

Справочник Стройки имеет структуру дерева, его элементы могут объединяться в папки. Справочник содержит следующие разделы:
-
Договоры – здесь хранятся созданные договоры;
-
Независимые объекты – список объектов, не привязанных ни к одному элементу справочника;
-
Проекты – папки, проекты, стройки, очереди и пусковые комплексы, созданные пользователем. Пусковые комплексы могут быть независимыми (располагаться в одной из папок), либо входить в очередь (стройку, проект). Очереди также могут существовать независимо, или существовать в составе стройки, проекта. Аналогично, Стройки могут существовать независимо или в составе Проекта;
-
Корзина – содержит удаленные документы.
Для создания нового элемента (договора, проекта, стройки, очереди, пускового комплекса) выделите его и далее воспользуйтесь:
-
Собственной панелью инструментов:
служит для создания нового проекта,
– стройки,
– очереди,
– пускового комплекса,
– договора; -
Контекстным меню справочника: выберите нужный элемент, нажмите правой кнопкой мыши и в контекстном меню выберите "Добавить" и необходимый пункт.
При работе со справочником содержательная часть Менеджера содержит следующие вкладки:
- Свойства – здесь следует внести общую информацию об элементах справочника: ответственные организации и должностные лица, полное наименование и шифр договоров (строек, очередей, пусковых комплексов), год, в ценах которого составляется документация и описание;
- Объекты – на этой вкладке перечислены объекты, принадлежащие текущему элементу справочника;
- Независимые объекты – перечень всех смет, существующих в программе и не принадлежащих никакой стройке (очереди, пусковому комплексу);
- Объекты без договоров – перечень смет, не принадлежащих никакому договору;
- Поиск строек - поиск созданных строек по наименованию и/или по шифру.
Чтобы привязать сметы к элементу справочника "Стройки", необходимо:
-
Перейти на вкладку "Независимые объекты" (при формировании состава проектов, строек, очередей и пусковых комплексов) либо "Объекты без договоров" (при формировании состава договоров);
-
В соответствующем списке отметить флажками сметы, относящиеся к выбранному элементу, и нажать "Перенести". Отмеченные сметы будут привязаны к договору (проекту, стройке, очереди, пусковому комплексу) и перенесены на вкладку "Объекты".
Справочник "Стройки" позволяет создать сводный сметный расчет. Создание производится нажатием соответствующей кнопки на панели инструментов, либо в контекстном меню пункт "Добавить" - "Сводный расчет".
Формирование сводного сметного расчета рассматривается в Раздел 14. Сводный сметный расчет.
Аналитика
На основе созданной документации формируются аналитические отчеты - выборки итогов указанного типа из смет и актов выполненных работ. Работа с ними ведется через справочник "Аналитика".
В структурной части отображается список созданных отчетов. Содержательная часть справочника состоит из двух вкладок: "Отчет" и "Параметры". На вкладке "Отчет" выведен отчет для просмотра и экспорта

На вкладке "Параметры" выведены параметры создания отчета

В справочнике существует возможность создавать папки любой степени вложенности.
Создание аналитического отчета может производиться разными способами:
- В структурной части нажмите левой кнопкой мыши по наименованию справочника, затем в содержательной нажмите "Создать аналитический отчет";
- Нажмите на собственной панели инструментов справочника
; - В структурной части нажмите правой кнопкой мыши по наименованию справочника и в контекстном меню выберите пункт "Создать аналитический отчет";
- Используйте сочетание клавиш <Ctrl+N>.
Формирование аналитических отчетов описано далее в разделе "Аналитика".
Проекты
Сметная информация сортируется по проектам строительства.
Создание структуры проекта
Для создания элементов структуры существует несколько способов:
- нажмите мышью по соответствующей кнопке, расположенной на собственной панели инструментов;
-
нажмите "Действие" - "Добавить" - выберите необходимый пункт;
-
нажмите правой кнопкой мыши по справочнику Проекты, в контекстном меню нажмите "Добавить" – выберите необходимый пункт

Правила формирования структуры
Справочник Проекты. Может содержать: Папку, Проект, Объект строительства, Объект строительства для ЕРКР (ТСН-2001), Объект, Объект для ЕРКР (ТСН-2001).
Папки служат для хранения и сортировки сметных документов.
Папка "Обмен". Содержит Проекты, объекты и сметы для обмена между разными пользователями. Видна всем пользователям программы.
Папка "Корзина". Содержит удаленные сметные документы.
Проект. Может содержать: Очередь строительства, Объект строительства, Объект строительства для ЕРКР (ТСН-2001), Локальную смету, Локальную смету для ЕРКР (ТСН-2001).
Очередь строительства. Может содержать: Пусковой комплекс, Объект строительства, Объект строительства для ЕРКР (ТСН-2001), Локальную смету, Локальную смету для ЕРКР (ТСН-2001).
Пусковой комплекс. Может содержать: Объект строительства, Объект строительства для ЕРКР (ТСН-2001), Локальную смету, Локальную смету для ЕРКР (ТСН-2001).
Объект строительства. Служит для объединения локальных смет в один объект. Может содержать: Папку; Локальную смету.
Объект строительства для ЕРКР (ТСН-2001). Служит для объединения локальных смет в один объект. Может содержать: Папку; Локальную смету для ЕРКР (ТСН-2001).
Объект. Может содержать: Локальные сметы.
Объект для ЕРКР (ТСН-2001). Может содержать: Локальные сметы для ЕРКР (ТСН-2001).
Локальная смета. Локальная смета для ЕРКР (ТСН-2001) Сметный документ, содержащий внутри себя структуру, состоящую из Разделов и Подразделов и сметные строки.
Пример сформированной структуры, соответствующий правилам формирования

Содержательная часть проекта состоит из вкладок: "Содержание", "Параметры", "Объектная смета", "ССР и СЗ", "НМЦК", "ВОР", "Исполнение сметы контракта (ЕИС)

- Содержание - отображает структуру выбранного элемента;
- Параметры - отображает параметры выбранного элемента, доступна на всех узлах справочника "Проекты", кроме папки ОБМЕН и КОРЗИНА;
- Объектная смета - отображает объектную смету, доступна на всех узлах справочника "Проекты";
- ССР и СЗ - позволяет создать сводный сметный расчет и сводку затрат, доступна на узле Проекта;
- НМЦК - позволяет рассчитать начальную максимальную цену контракта, смету контракта и ведомость объемов конструктивных решений. Доступна на узле Проекта, а также Очереди строительства, Пусковом комплексе и Объекте строительства в составе Проекта;
- ВОР - позволяет создать ведомость объемов работ, доступна на узле Объект строительства или Локальна смета;
- Исполнение сметы контракта (ЕИС) - необходима для формирования и подписания документов о приемке в единой информационной системе (ЕИС) в сфере закупок в рамках исполнения контрактов, заключенных по результатам проведения электронных процедур и закрытых электронных процедур. Доступна на узле Проекта.
Копирование и перемещение элементов структуры
Проект, Очередь строительства, Пусковой комплекс
Копирование Проекта и его структуры, Очереди строительства, Пускового комплекса не предусмотрено. Перемещение Очереди строительства, Пускового комплекса не предусмотрено.
Перемещение Проектов возможно только туда, где допустимо его создание, в соответствии с правилами формирования структуры.
Объект строительства, Объект строительства для ЕРКР (ТСН-2001), Объект, Объект для ЕРКР (ТСН-2001) ,Папка, Локальная смета
Копирование Объекта строительства, Объекта строительства для ЕРКР (ТСН-2001), Локальной сметы, Локальной сметы для ЕРКР (ТСН-2001) не предусмотрено.
Для перемещения элемента структуры необходимо в структуре Проекты нажать левой кнопкой мыши на выбранном элементе структуры и не отпуская, перетащить в нужное место

Перевод объектов в структуру проекта
Перевод объектов в структуру проекта осуществляется несколькими способами:
- Копирование разделов и подразделов из локальных смет объекта в локальную смету в составе проекта. Для этого выберите в контекстном меню сначала "Копировать элемент структуры" (<Ctrl+C>), затем "Вставить элемент структуры" (<Ctrl+V>)

- Перемещение локальных смет, разделов и подразделов из объекта в локальную смету в состав проекта. Нельзя отменять. Для этого необходимо нажать левой кнопкой мыши на выбранном элементе структуры и не отпуская, перетащить в нужное место

- Импорт. При импорте объекта в формате sob/sobx автоматически производится конвертация объектов в объекты строительства. Локальные сметы становятся отдельными сметными документами, разделы и подразделы сохраняются. Для этого в контекстном меню объекта выберите "Экспорт" - "Объектов (.sobx)", а затем в контекстном меню нужного элемента новой структуры выберите "Импорт" - "Объектов (.sob/sobx)"

Локальная смета
Локальная смета и Локальная смета для ЕРКР (ТСН-2001) - элемент справочника, имеющий древовидную структуру и содержащий следующие элементы

-
СТРУКТУРА - для отображения структуры сметы;
-
СМЕТЫ - содержит две вложенные папки – Проектная и Исполнительная, соответственно, для проектных и исполнительных смет;
-
ВЫПОЛНЕНИЯ - для создания актов КС-2, формы журнала выполненных работ КС-6а;
-
М-29 -дает доступ к форме отчета о расходе основных материалов М-29;
-
РЕСУРСНЫЕ РАСЧЕТЫ - для создания и хранения ресурсных расчетов и ведомостей материалов;
-
КС-3 - для создания справки о стоимости выполненных работ и затрат КС-3.
Работа со сметами рассмотрена в Раздел 5 "Проектная (локальная) смета".
Переименование элементов структуры
Для того чтобы переименовать элемент структуры, нажмите правой кнопкой мыши и в контекстном меню или в меню "Действие" выберите пункт "Переименовать", введите новое имя и нажмите "Продолжить"

Окно редактирования наименования и шифра можно также открыть однократным нажатием левой кнопкой мыши по элементу структуры.
Внесение и изменение наименования/шифра доступно на вкладке "Параметры"

Удаление элементов структуры
Для удаления элемента структуры нажмите
, либо выберите в контекстном меню или в меню "Действие" пункт "Удалить"

Для предотвращения случайного повреждения нужных данных, удаленные элементы структуры сначала помещаются в корзину.
Чтобы окончательно удалить элемент структуры, его нужно удалить еще раз - уже из корзины. Будьте внимательны: при удалении элемента структуры, находящегося в корзине, он полностью удаляется из базы, и в дальнейшем его восстановление невозможно.
Восстановление из корзины
При восстановлении из корзины элемент структуры переносится в то место, откуда он был удален, при условии, что структура Проекта не менялась. Для восстановления на нужном элементе в корзине в контекстном меню или в меню "Действие" выберите "Восстановить"

При изменении структуры проекта и невозможности восстановить элемент, будет о невозможности автоматического восстановления. Необходимо восстановить элемент вручную, методом перетаскивания.
Объединение нескольких объектов
Объединение смет в проекте, очереди строительства, пусковом комплексе и объекте строительства не предусмотрено. Допустимо объединять несколько объектов в один.
Для объединения объектов выделите любой нужный объект и нажмите на панели инструментов
, либо в контекстном меню или в меню "Действие" выберите пункт "Объединение смет"

В результате откроется окно "Объединение смет"

Основную часть появившегося окна занимают два поля: Все объекты и Объекты для объединения. Переместите объекты, которые необходимо объединить, из левого поля в правое. В соответствующем поле введите имя будущего объединенного объекта. Затем в поле "Параметры объединенного объекта" выберите объект, от которого будут унаследованы параметры. Пункт "Типовые настройки" означает, что новому объекту будут присвоены параметры, выбранные по умолчанию. После этого нажмите "Объединить".
Поиск смет/объектов
Для осуществления поиска нужного объекта или локальной сметы необходимо в справочнике "Проекты" нажать правой кнопкой мыши и в контекстном меню выбрать "Найти объект"

В окне "Поиск объекта" внести данные для поиска. Выберите область поиска: везде, наименование, шифр. Укажите учитывать регистр или нет. Выберите направление поиска: вверх или вниз и нажмите "Найти далее"

На первом обнаруженном элементе будет размещен курсор. Для того чтобы продолжить поиск с использованием тех же параметров, нажмите кнопку "Найти далее"

Сравнение смет
Режим сравнения смет позволяет сравнить локальные сметы по типовым настройкам, сметным строкам и ресурсам, назначенным индексам, поправочным коэффициентам, лимитированным затратам с формированием отчета.
Для запуска режима сравнения смет в справочнике "Проекты" выберите смету, нажмите правой кнопкой мыши, выберите "Сравнить сметы..."

Если режим запускается на локальной смете, то эта смета будет автоматически выбрана как эталонная. В случае запуска режима на другом элементе структуры, необходимо будет указать эталонную смету и смету для сравнения вручную.
В режиме "Сравнение смет" Шаг 1 Выберите объекты для сравнения. Для этого выберите смету и нажмите
в соответствующей секции

После выбора смет нажмите "Далее>".
Шаг 2 Сравнение параметров выбранных объектов. После выбора смет, режим автоматически сравнивает основные параметры выбранных объектов. Отличия в параметрах будут подсвечены розовым цветом. Для просмотра полного списка параметров нажмите "Показать все проверяемые параметры"

Для перехода к следующему шагу нажмите "Далее>".
Шаг 3 Сравнение структуры выбранных объектов. В случае, если структуры смет одинаковы, будет выведено соответствующее уведомление "Структуры выбранных объектов идентичны"

В случае отсутствия одинаковых элементов структуры, дальнейшее сравнение смет будет невозможно

После успешного сравнения структуры, производится сравнение сметных строк и ресурсов. Слева отображаются сметные строки, справа - панели Тип строки, Итоговые цены, Параметры строки, Индексы, Поправки. Для просмотра полного списка сметных строк сметы снимите флажок "Показывать только различия"

Сметные строки имеют различную индикацию

- строка не имеет отличий в объектах,
- строка отличается по одному или нескольким показателям,
- строка добавлена в сравниваемый объект,
- строка удалена из сравниваемого объекта.
Для просмотра или скрытия сметных ресурсов строки, нажмите правой кнопкой мыши и выберите "Показать сметные ресурсы для всех строк" или "Скрыть сметные ресурсы для всех строк строк", либо нажатием на знак "+"/"-" у строки

Для перехода к следующему шагу нажмите "Далее>".
Шаг 5 Сравнение лимитированных затрат. Для просмотра полного списка лимитированных затрат снимите флажок "Показать только различия". Строки лимитированных затрат имеют индикацию отличий, аналогичную сметным строкам

Завершающим шагом формируется подробный отчет о сравнении смет

Отчет можно сохранить или распечатать, нажав соответствующие кнопки на панели инструментов.
Экспорт объекта во внутреннем формате
Для того, чтобы произвести экспорт объекта во внутреннем формате, необходимо в структуре справочника Проекты выделить объект, нажать правой кнопкой мыши и в открывшемся контекстном меню выбрать пункт "Экспорт" - "Объектов (.sobx)". Данное меню также можно вызвать, нажав "Действие"

Выбрать папку для сохранения файла и нажать "Сохранить". Начнется процесс экспорта, который может занять некоторое время, в зависимости от размера экспортируемого объекта. По окончании процесса экспорта, объект в формате ".sobx" будет сохранен по указанному ранее пути.
Импорт объекта во внутреннем формате
Для того, чтобы произвести импорт одного или нескольких объектов во внутреннем формате, необходимо в структурной части справочника Проекты, нажать правой кнопкой мыши и в контекстном меню выбрать пункт "Импорт" - "Объектов (.sob/.sobx)". Данное меню также можно вызвать, нажав "Действие"

Необходимо выбрать файл и нажать "Открыть". Начнется процесс импорта, который может занять некоторое время, в зависимости от размера импортируемых объектов. По окончании процесса импорта, в выбранном ранее узле справочника Проекты будут созданы объекты.
Экспорт объекта в формате XML
Для того, чтобы произвести экспорт объекта во внутреннем формате, необходимо в структуре справочника Проекты выделить объект, нажать правой кнопкой мыши и в открывшемся контекстном меню выбрать пункт "Экспорт" - "Объектов в формате XML". Данное меню также можно вызвать, нажав "Действие"

Выбрать папку для сохранения файла и нажать "Сохранить". Начнется процесс экспорта, который может занять некоторое время, в зависимости от размера экспортируемого объекта. По окончании процесса экспорта, объект в формате ".XML" будет сохранен по указанному ранее пути.
Импорт объекта в формате XML
Для того, чтобы произвести импорт одного или нескольких объектов во внутреннем формате, необходимо в структурной части справочника Проекты, нажать правой кнопкой мыши и в контекстном меню выбрать пункт "Импорт" - "Объектов в формате XML". Данное меню также можно вызвать, нажав "Действие"

Необходимо выбрать файл и нажать "Открыть". Начнется процесс импорта, который может занять некоторое время, в зависимости от размера импортируемых объектов. По окончании процесса импорта, в выбранном ранее узле справочника Проекты будут созданы объекты.
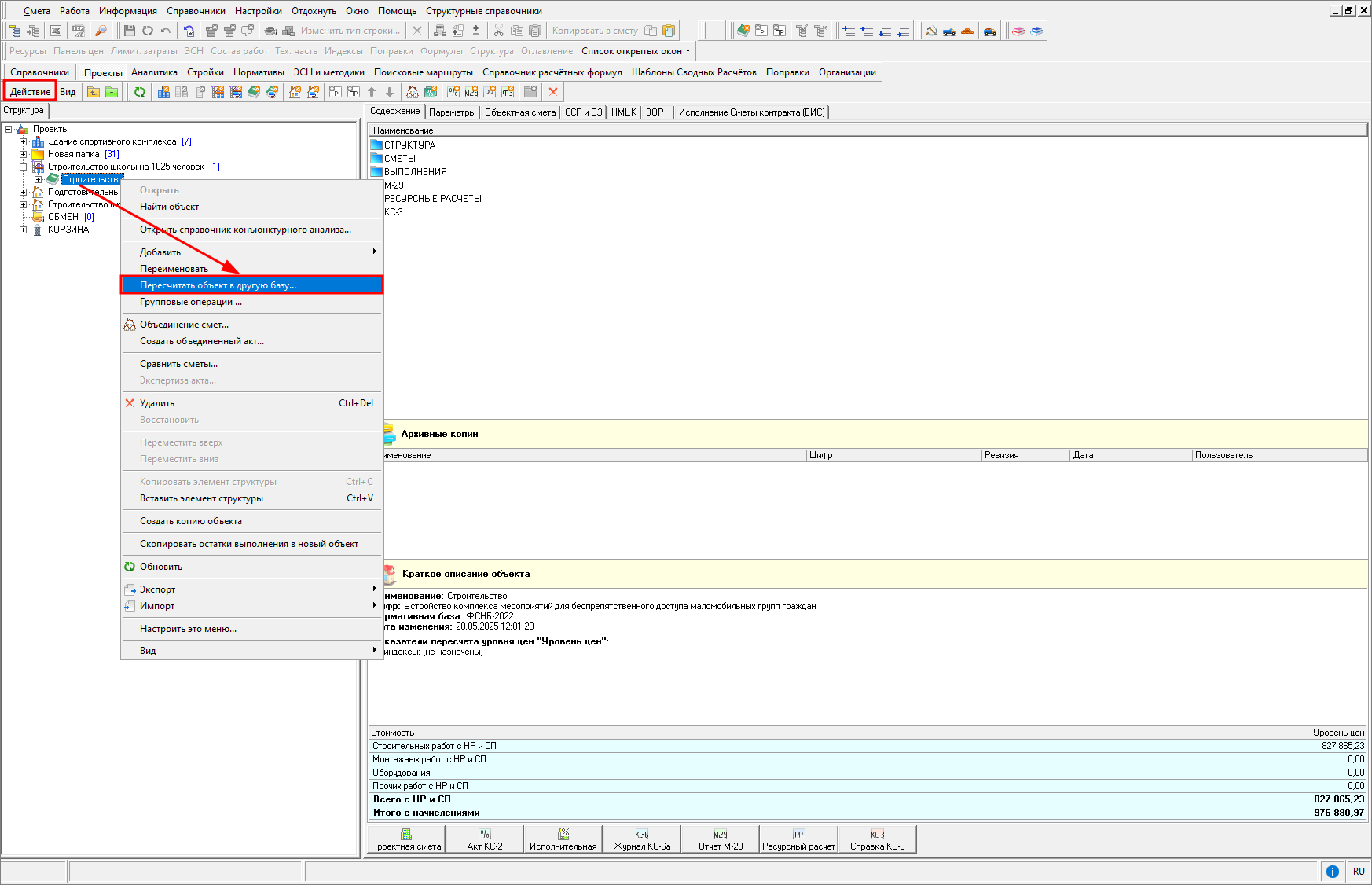
Пересчет смет в другую базу
Существует режим, позволяющий автоматизировать процесс пересчета локальных смет в составе проекта и объектов (далее - смет) по доступным пользователю сметно-нормативным базам.
Пересчет сметной документации возможен исключительно в те нормативные базы, где шифр обоснования нормативов идентичен.
Запуск режима пересчета смет в другую базу
Запустить режим пересчета можно на любом элементе структуры. Для пересчета будут выбраны все локальные сметы входящие в состав этого элемента. Во время пересчета будет создана копия сметы и пересчитана в соответствии с новыми параметрами. Исходные сметы останутся без изменений.
В структурной части выберите элемент структуры, нажмите правой кнопкой мыши и в контекстном меню выберите "Пересчитать объект в другую базу...". Данное меню также можно открыть, нажав "Действие"

В результате откроется окно "Пересчет объектов в другую нормативную базу"

Настройка параметров пересчета
Окно настройки параметров пересчета сметы в другую базу представлено структурной и содержательной областями. Структурная часть содержит иерархию из папок, смет, уровней цен и показателей пересчета стоимости.
Содержательная часть зависима от структурной. На узле сметы содержательная часть позволяет просмотреть нормативную базу, в которой рассчитана смета, и осуществить следующие настройки пересчета:
- задать новую нормативную базу;
- задать типовой расчет;
- задать поисковые маршруты;
- обнулять цены нормативов;
- заменять измененные наименования.
Следующий узел по иерархии – это узел "Уровень цен". Содержательную часть по данному узлу можно редактировать. Уровни цен содержат показатели пересчета стоимостей такие как: сборники индексов, виды цен и индексы по смете в целом.
Для того чтобы осуществить пересчет сметы в другую базу, в окне настройки параметров следует выбрать нормативную базу для пересчета нужных смет и, в случае необходимости, изменить значения показателя пересчета стоимости.
В процессе настройки параметров пересчета система отображает дополнительную статусную информацию

Статус "Не используется" включается в случае, когда показатель пересчета стоимости (сборник индексов, индексы по смете или Вид цен исключается из пересчета.
Статус "Изменен" включается в случае, когда показатель пересчета стоимости был настроен (изменен) согласно выбранной нормативной базы.
При установке флажка "Обнулять цены ненайденных нормативов (кроме добавленных вручную и из конъюнктурного анализа)" стоимость нормативов, которые не были найдены в новой нормативной базе в процессе пересчета будет приведена к нулю, за исключением строк, добавленных вручную и добавленных по результатам конъюнктурного анализа.
При установке флажка "Заменять измененные наименования нормативов" наименования нормативов, которые были изменены вручную будут приведены к виду как в нормативной базе.
Настройка параметров пересчета на группу смет
При необходимости групповой настройки параметров на пересчитываемые сметы заполните параметры у одной сметы и нажмите "Распространить настройки"

При выборе параметров пересчета необходимо выбирать типовой расчет и поисковые маршруты для одного и того же дополнения.
Настройки могут быть распространены только на те сметы, у которых совпадают уровни цен, индексы, виды цен и методика расчета.
В случае если распространение настроек на какие либо сметы не будет произведено, будет выведен отчет и у таких смет отображается индикатор "Не выбрана нормативная база для пересчета"

Выбор места для сохранения результатов пересчета
При выполнении пересчета будет создана копия сметы, которая будет пересчитана с учетом новых параметров. К наименованию сметы будет добавлено наименование выбранной нормативной базы. В строке "Сохранить результат в:" выберите элемент структуры для сохранения копии сметы с результатами пересчета

При нажатии в этой строке на знак вопроса отображается подсказка о правилах сохранения сметы:
- Если место сохранения не выбрано или совпадает с исходным, результат сохранится рядом с исходным элементом.
- Если выбран проект для сохранения, в нем будет создана структура до уровня исходного элемента. При этом элементы с одинаковым типом, названием и шифром объединяются.
- Сохранение элементов структуры возможно только там, где их создание разрешено в соответствии с правилами формирования структуры.
Если необходимо произвести пересчет в новый элемент структуры необходимо его создать до запуска режима пересчета смет в другую нормативную базу.
Пересчет с учетом параметров типового расчета
При пересчете сметы в другую нормативную базу происходит сохранение выбранных параметров типового расчета с вкладок "Условия расчета" и "Коэффициенты" из исходной сметы:
- Если параметр типового расчета, который был установлен в исходной смете, присутствует в выбранном новом типовом расчете, то значение этого параметра будет перенесено в пересчитанную смету.
- В случае, если параметр, установленный в исходной смете, отсутствует в выбранном новом типовом расчете, пересчет сметы будет выполнен с предупреждением в отчете.
- Если в выбранном новом типовом расчете есть параметры, которых нет в исходной смете, они будут применены к смете со значениями "по умолчанию"
Информация о параметрах типового расчета отображается в отчете о преобразовании объекта

Пересчет ресурсной составляющей в ТСН-2001
В нормативную базу ТСН-2001 МГЭ с дополнением 81 внесены изменения в ресурсную составляющую ряда расценок. Чтобы обеспечить корректный пересчет ранее составленных смет, режим пересчета ресурсной части расценок был доработан. Рекомендуется выполнять пересчет в следующее по номеру дополнение нормативной базы.
В процессе пересчета существующие ресурсы расценки будут приведены в соответствие с выбранной нормативной базой. Структура разукрупненных неучтенных ресурсов будет сохранена, а сами ресурсы обновлены.
Если в процессе пересчета некоторые расценки или ресурсы не смогут обновиться, в отчете будет выведена соответствующая информация

В пересчитанной смете такие строки будут отмечены закладками и индикатором в колонке "Обоснование". При наведении на него появится подсказка. Для того, чтобы перейти к следующей закладке или убрать ее, нажмите на строке в смете правой кнопкой мыши, выберите в контекстном меню "Закладки" и далее выберите необходимый пункт.
Сохранение информации
При пересчете сметы в другую нормативную базу реализовано сохранение справочника конъюнктурного анализа, включая все группы строк и обосновывающие документы/письма заказчика, примечания к расценкам, а также данных локальной сметы из параметров с вкладки "Описание", таких как величина строительного объема, единица измерения величины строительного объема, стадийность проектирования, дата начала строительства, дата окончания строительства, список чертежей, описание, адрес объекта и номер ВОР.
Для запуска пересчета, после заполнения параметров, нажмите "Применить".
Отчет о пересчете
По завершению выполнения операции сформируется отчет, в котором будут отражены заданные настройки пересчета, а также необработанные расценки и ресурсы

Отчет преобразования объекта формируется отдельно для каждой локальной сметы. Для перехода к отчету другой локальной сметы выберите смету в секции "Наименование". Отчет можно сохранить и распечатать.
Справочники Главного меню
Список справочников главного меню можно увидеть, открыв соответствующее меню

Справочник типовых настроек
Для каждого проекта и сметы, созданных в программе, существует набор параметров, которые задаются при его создании. Они зависят от используемой нормативной базы и определяют особенности расчета и отображения сметной документации. Установка параметров может быть произведена одним из двух способов: вручную или с использованием шаблона. В последнем случае большинство параметров (за исключением разделов "Наименование", "Описание", "Должностные лица") устанавливаются автоматически.
Справочник типовых настроек предназначен для создания, редактирования, удаления шаблонов типовых настроек сметы, а также для установки шаблона, используемого по умолчанию

В структурной части справочника представлен список шаблонов типовых настроек, объединенных по видам используемой нормативной базы, а содержательной - отображается содержимое выбранного пункта.
Все основные операции с шаблонами могут быть произведены через контекстное меню. Некоторые, наиболее часто употребляемые функции, продублированы на собственной панели инструментов справочника:
,
- Добавление/удаление типовых настроек.
- Добавление типовых настроек для ЕРКР (ТСН-2001) .
- Выбор текущего шаблона в качестве используемого по умолчанию.
,
- Создание/удаление вида нормативной базы.
- Обновление данных.
Для создания шаблона выберите вид нормативной базы и нажмите:
-
на панели инструментов
или
(для ЕРКР ТСН-2001). -
правой кнопкой мыши и в контекстном меню выберите пункт "Добавить типовые настройки" / "Добавить типовые настройки для ЕРКР (ТСН-2001)".
Заполните параметры и нажмите "Применить".
Для удаления шаблона выберите его и нажмите:
-
на панели инструментов
-
правой кнопкой мыши и в контекстном меню выберите пункт "Удалить типовые настройки"
-
сочетание клавиш <Ctrl+Delete>.
Создание и удаление вида нормативной базы и шаблона производится схожим образом.
Для внесения изменений в существующий (или вновь созданный) шаблон, в структурной части справочника щелкните по нему левой клавишей мыши. В содержательной части внесите необходимые изменения (аналогично установке параметров вручную), затем нажмите "Применить" для сохранения, или "Отмена" – для отмены произведенных изменений.
Для экспорта шаблона нажмите по нему правой кнопкой мыши и в контекстном меню выберите "Экспорт". После этого в окне "Экспорт типовых настроек" выберите папку, в которую будет помещен файл шаблона, и нажмите "Сохранить".
Экспортированный файл шаблона типовых настроек имеет расширение *.vnb.
Для импорта шаблона нажмите в любом месте структурной части справочника правой кнопкой мыши, в контекстном меню выберите "Импорт", затем укажите местоположение импортируемого файла и нажмите "Открыть". Шаблон будет размещен в папке с названием того вида нормативной базы, которая была указана в файле.
Для того чтобы сделать шаблон используемым по умолчанию, выберите его в структурной части и нажмите на панели инструментов справочника
. Другой способ – нажмите по нему правой
кнопкой мыши и в контекстном меню выберите пункт "Типовые настройки по умолчанию".
Подробнее о настройке шаблонов Типовых настроек написано в Раздел.4 Параметры сметы.
Организации
"Справочник организаций" предназначен для создания и изменения перечня организаций, участвующих в смете. Информация в справочнике организована в виде древовидного списка, то есть, может располагаться в папках любого уровня вложенности

Справочник разделен на структурную и содержательную части. В структурной части представлен перечень организаций в виде древовидного списка, содержимое выделенного пункта отображается в содержательной части. Для этого справочника существует собственная панель инструментов:
– Сохранить – сохранение введенных данных в базу.
– Обновить – повторное считывание данных с сервера.
– Отменить – отмена всех несохраненных изменений.
– Вверх – переход на один уровень вверх по структуре справочника.
– Новая папка – создание нового каталога в текущем.
– Новая организация – создание новой записи об организации в текущем каталоге.
– Новый сотрудник – создание новой записи о сотруднике в текущей
организации.
– Удалить – удаление текущего каталога или организации.
– переключение режимов отображения и идентификации организаций в структурной части – по наименованию или по шифру.
Информация в содержательной части располагается на двух вкладках: "Карточка"и "Должностные лица". На первой вводится информация о предприятии, на второй – о сотрудниках и руководителях.
После внесения информации в справочник нажмите "ОК" для ее сохранения.
Виды наименований лимитированных затрат
В режиме "Проектная смета" на информационной панели "Лимитированные затраты" существуют строки двух типов. Строки белого цвета – это стандартные итоги, полученные простым суммированием данных сметной таблицы. Голубым цветом обозначены расчеты за итогом сметы – дополнительные затраты и начисления.
Данный справочник предназначен для настройки шаблона вывода стандартных итогов сметы. В нем существует возможность изменить стандартные наименования итогов, сохранить их в шаблон и выбрать его в качестве шаблона по умолчанию

Справочник разделен на две части: в верхней перечислены наименования шаблонов стандартных итогов, а в нижней отображается их содержимое.
По умолчанию текущим является шаблон "Стандартные наименования". Он недоступен для редактирования; на его основе создаются все новые шаблоны.
Большинство действий в справочнике производится посредством контекстного меню.
Для того чтобы создать новый шаблон, нажмите правой кнопкой мыши в верхней части Справочника и в контекстном меню выберите пункт "Новый вид". Для изменения наименования шаблона нажмите на нем левой кнопкой мыши, введите новое имя и нажмите <Enter>.
Работа с шаблоном производится в нижней части справочника и заключается в изменении наименования и признака печати существующих итогов.
Для изменения наименования итога, нажмите по нему левой кнопкой мыши, введите новое наименование и нажмите <Enter>.
Изменение признака печати итога производится выбором соответствующего пункта из контекстного меню.
Установка текущего шаблона производится через контекстное меню: нажмите правой кнопкой мыши по нужному шаблону и выберите пункт "Назначить".
Чтобы удалить шаблон, в контекстном меню выберите пункт "Удалить". Шаблон "Стандартные наименования" удалить невозможно.
Типы лимитированных затрат
При формировании итогов сметы в соответствующей колонке каждому итогу следует выбрать тип начисления из раскрывающегося меню

Справочник предназначен для формирования перечня типов итогов, который будет представлен в раскрывающемся меню в окне "Лимитированных затрат".
Основную часть окна справочника занимает список типов итогов в виде таблицы. Таблица содержит три колонки:
- "Наименование" - краткое имя типа, которое будет отображаться в раскрывающемся списке;
- "Описание" - расшифровка наименования;
- "Показатель" - физический смысл итога ("Стоимость" или "Объем" - выбирается из списка).
Редактирование может осуществляться как через контекстное меню, так и при помощи собственной панели инструментов, находящейся сверху. Набор функций в обоих случаях одинаков:
- Добавить - добавление нового типа.
- Удалить - удаление выбранного типа.
- Экспорт - сохранение перечня типов в отдельный файл.
- Импорт - экспорт из файла.
Обратите внимание, что стандартные типы итогов изменениям не подлежат.
Шаблоны лимитированных затрат
Расчеты за итогом сметы учитывают дополнительные затраты и начисления отдельно по каждому элементу структуры: локальной смете, разделу, подразделу. Они формируются после заполнения сметной таблицы.
Формирование итогов в режиме Проектная смета производится через панель Лимитированные затраты.
В справочнике шаблоны доступны для просмотра, редактирования, экспорта, импорта, а также установки по умолчанию для отдельных элементов структуры

Окно справочника разбито на две части: В верхней части находится перечень существующих шаблонов, объединенных по виду нормативной базы, с настройкой применения их по умолчанию для сметы, локальной сметы, раздела, подраздела. В нижней части отображается содержимое выделенного шаблона.
Над перечнем шаблонов располагается панель инструментов, которая относится к данному справочнику и содержит все необходимые для работы инструменты.
На собственной панели инструментов справочника располагаются следующие кнопки:
- Экспорт в файл;
- Импорт из файла;
- Удалить шаблон(ы);
- Создать папку;
- Назначить по умолчанию для объекта;
- Назначить по умолчанию для локальной сметы;
- Назначить по умолчанию для раздела;
- Назначить по умолчанию для подраздела.
В справочнике шаблонов лимитированных затрат обеспечено создание иерархической структуры неограниченной вложенности для каждого типа нормативной базы. При этом шаблоны лимитированных затрат могут быть сгруппированы в соответствии с использующими их подразделениями, по регионам применения, по используемым сметно-нормативным базам, по объектам строительства.
Для редактирования шаблонов лимитированных затрат в справочнике предназначена панель инструментов, с помощью нее можно добавить и удалить переменную, Переместить вверх и вниз строки, отредактировать формулу и отменить изменения в формуле

Виды цен
Справочник "Вид цен" предназначен для просмотра и манипуляций с видами цен, установленными в программе. Здесь можно размещать виды цен в папки для удобства поиска, импортировать новые виды цен и экспортировать уже имеющиеся

В левой (структурной) части справочника располагается древовидный список всех видов цен, установленных в программе. В зависимости от типа лицензии, каждый элемент списка обозначается своей пиктограммой. В правой (содержательной) части отображаются свойства и содержимое текущего пункта.
Для управления видами цен используется собственная панель инструментов справочника либо контекстное меню. И в том, и в другом случае набор инструментов будет одинаковым:
- Создать папку - создание новой папки внутри текущей;
- Создать вид цен - создание нового пустого вида цен в текущей папке;
- Удалить - удаление текущего элемента;
- Обновить - повторное считывание информации из базы данных;
- Экспортировать - экспорт выбранного вида цен в отдельный файл с расширением *.svc (*.svcl);
- Импортировать - импорт нового вида цен из файла с расширением *.svc (*.svcl) в базу данных.
Для импорта видов цен необходимо создать папку и/или сборник, указав наименование, год и месяц/квартал. Выбрать его и нажать "Импортировать". Указать файл вида цен и нажать "Открыть". После завершения импорта видов цен, перезапустите программу.
Классификатор нормативов
Классификатор - средство поиска ресурсов по нормативной базе. Ресурсы в нем организованы в логической последовательности, что значительно облегчает их поиск и замену.
Данный справочник предназначен для просмотра, создания и редактирования классификаторов нормативных баз.
Обратите внимание, что для редактирования "Классификатора" учетная запись пользователя должна иметь соответствующие права.
Справочник разделен на две части - структурную и содержательную. Вся информация разделена на три вкладки: "Машины и механизмы", "Ценники", "Труд". В левой части производится просмотр и передвижение по структуре классификатора, в правой - работа с выбранным пунктом

Для работы со справочником используется, главным образом, контекстное меню. Наиболее часто используемые инструменты, предназначенные для работы со структурной частью, продублированы на панели инструментов.
Создание классификатора производится в следующем порядке:
- Включите режим "Редактирование" на панели инструментов, в контекстном меню или сочетанием клавиш <Ctrl+E>

- Сформируйте структуру классификатора. Для этого нажмите правой кнопкой мыши по одной из папок и в контекстном меню выберите пункт "Создать подчиненный пункт классификатора"

- В окне "Новый пункт классификатора" введите наименование базы, для которой создается классификатор и нажмите "Создать"

-
Далее таким же способом создайте папки для каждой части, раздела, подраздела, группы ресурсов.
-
Теперь необходимо привязать ресурсы из нормативной базы к созданной структуре. Откройте сборник, включите режим редактирования, нажмите правой кнопкой мыши по ресурсу и в контекстном меню выберите пункт "Дополнительные операции" – "Привязать к классификатору". В окне "Привязка к классификатору" выберите нужный пункт и нажмите "Привязать"
Внимание! Один ресурс не может быть привязан к нескольким разным пунктам классификатора.
Для передачи классификатора на другие рабочие места программы используются операции экспорта и импорта.
Для того чтобы экспортировать созданный классификатор, в Главном меню выберите пункт "Смета" - "Экспорт" - "Классификатора". Выберите нужный классификатор и нажмите "Выбрать". В появившемся окне введите имя файла, выберите место сохранения и нажмите "Открыть".
Для импорта классификатора из файла в Главном меню выберите пункт "Смета" - "Импорт" - "Классификатора", укажите путь к файлу и нажмите "Открыть".
Единицы измерения
Для корректности расчетов единицы измерения, используемые при составлении документации, собраны в отдельный справочник. Поэтому единице измерения, введенной вручную, следует выбрать соответствующее значение из справочника. Это позволяет применять переводные коэффициенты и корректно рассчитывать объем расценки.
Для удобства единицы измерения собраны в группы со схожим физическим смыслом.
Перечень единиц измерения при необходимости можно изменять: добавлять, удалять новые пункты, формировать группы
Окно справочника разделено на две части. В левой представлены группы единиц измерения, содержимое выделенного пункта отображается в правой части.
Чтобы создать новую группу единиц измерения, нажмите
в структурной части справочника, либо в контекстном меню выберите пункт "Добавить группу единиц измерения".
Для создания новой единицы измерения нажмите
в содержательной части справочника, либо в контекстном меню выберите пункт "Добавить единицу измерения".
Чтобы поместить выбранную (текущую) единицу измерения в другую группу, нажмите по ней правой кнопкой мыши и в контекстном меню выберите пункт "Привязать выделенную единицу измерения к группе".
Удалить выбранный элемент можно нажав
в структурной (для группы) или содержательной (для единицы измерения) части справочника.
Межразрядные коэффициенты
Межразрядные коэффициенты необходимы для расчета заработной платы рабочих. Их величина определяется текущим законодательством, и, время от времени, меняется.
Справочник предназначен для просмотра и корректировки базовых межразрядных коэффициентов

Справочник представляет собой таблицу, состоящую из пяти колонок и двух строк: верхняя строка – номер разряда, нижняя – коэффициенты, соответствующие этим разрядам. Коэффициенты доступны для редактирования. После внесения изменений нажмите "Применить".
Мониторинг цен
Данный справочник позволяет управлять справочником поставщиков: подключать (импортировать) и просматривать мониторинг цен, установленный в программе, а также, при необходимости, удалять отдельные его части.
Справочник разделен на две части: структурную и содержательную.
В структурной части отображается древовидный список прайсов, объединенных по поставщикам. Содержательная часть содержит информацию о текущем поставщике

Справочник также имеет собственную панель инструментов, которая позволяет обновить данные, удалить, осуществить поиск и импорт

Работа с мониторингом рассматривается в Раздел 20. Мониторинг цен.
Мониторинг цен не предназначен для определения стоимости сметных нормативов при составлении сметной документации. Согласно Приказу Минстроя РФ от 04.08.2020 N 421/пр:
п. 13. При отсутствии в ФГИС ЦС данных о сметных ценах в базисном или текущем уровне цен на отдельные материальные ресурсы и оборудование, а также сметных нормативов на отдельные виды работ и услуг допускается определение их сметной стоимости по наиболее экономичному варианту, определенному на основании сбора информации о текущих ценах (далее - конъюнктурный анализ).
Работа с конъюнктурным анализом описана в Раздел 6. Конъюнктурный анализ.
Типы затрат ССР
Данные этого справочника предназначены для настройки "Шаблонов Сводных Расчетов". В справочнике существует возможность редактировать название глав и затрат, добавлять новые главы и типы затрат

Справочник глобальных переменных
Справочник позволяет создавать, удалять, редактировать свои переменные, которые будут доступны для использования при работе со сметной документацией

Нормы затрат на временные здания и сооружения
Информационный справочник сметных норм затрат на строительство титульных временных зданий и сооружений. Содержит в себе информацию из методических документов ГСН 81-05-01-2001 и ГСНр 81-05-01-2001, и методики МОС.05.05-006.2022 с учетом изменений. Недоступен для редактирования

Нормы дополнительных затрат в зимнее время
Информационный справочник сметных норм дополнительных затрат при производстве работ в зимнее время. Содержит в себе информацию из методических документов ГСН 81-05-02-2007 и ГСНр 81-05-02-2001, и Приложение 1,2 Методики определения дополнительных затрат при производстве работ в зимнее время, утвержденную приказом № 325/пр от 25 мая 2021 года. Недоступен для редактирования

Территориальное деление по температурным зонам
Информационный справочник деления территории России по температурным зонам с указанием зимних периодов и коэффициентов к нормам. Содержит в себе информацию из методических документов ГСН 81-05-02-2007, ГСНр 81-05-02-2001 и Приложения 4 Методики определения дополнительных затрат при производстве работ в зимнее время, утвержденную приказом № 325/пр от 25 мая 2021 года с изменениями. Недоступен для редактирования

Справочник конструктивов
Справочник содержит данные по Конструктивам

Справочник имеет собственную панель инструментов, функции которой продублированы в контекстном меню. Она позволяет добавлять и удалять конструктивы, очистить справочник и импортировать данные из Exсel

Для быстрого поиска конструктивов в поле поиска введите текст и воспользуйтесь кнопками "Искать ниже" и "Искать выше"

Для импорта данных необходимо нажать "Импорт из Excel", выбрать файл и нажать "Открыть". Импорт данных в справочник производится из одностраничного Excel-документа с наличием данных о наименовании и единице измерения конструктивов

При импорте производится проверка на заполненность и уникальность значений в колонках Наименование и Ед. изм.

Справочник индексов инфляции
Справочник содержит индексы фактической и прогнозной инфляции. Данные индексы используются для расчета НМЦК и конъюнктурного анализа

В случае отсутствия данных в справочнике индексов инфляции их необходимо загрузить, предварительно скачав с сайта (раздел Скачать - Дополнительные справочники - Индексы инфляции).
Для загрузки необходимо нажать "Загрузить", выбрать файл с индексами и нажать "Открыть". Дождаться окончания процесса импорта и после завершения нажать "Сохранить".
Справочник имеет собственную панель инструментов, функции которой продублированы в контекстном меню. Панель инструментов позволяет добавлять и удалять строки, очищать справочник и загружать файлы индексов в формате XML

Для быстрого поиска данных воспользуйтесь строкой "Фильтр"
Справочник курсов валют
Справочник предназначен для автоматического заполнения курса валюты при выборе валюты отличной от рубля в панели цен для материальных ресурсов. В справочнике могут быть заданы как курс валюты, так и дата, на которую этот курс актуален

При наличии соединения с Интернетом, справочник позволяет загрузить актуальные курсы валют с сайта ЦБ РФ на выбранную дату. Для загрузки актуальной информации необходимо выбрать дату и нажать "Загрузить".