Релиз 11.14.0.0
Время прочтения: 5 минут
Содержание
Производительность и стабильность
Улучшена производительность и стабильность работы программы.
Сметная документация по Главе 21 ТСН-2001
Разработан функционал для составления сметной документации с использованием ТСН-2001.21 Сборники единичных расценок на комплексы работ (далее, ЕРКР) для объектов города Москвы.
Согласно Методике МОС.04.02-006.2024, утвержденной приказом от «15» августа 2024 г.№ МКЭ-ОД/24-93:
" п.1.3 ЕРКР предназначены для определения сметной стоимости на строительство (или снос) зданий и сооружений города Москвы, строительство (или снос) которых осуществляется в целях реализации решения о реновации жилищного фонда в городе Москве, определения затрат на выполнение подрядных работ при определении начальной (максимальной) цены контракта, предметом которого одновременно могут являться подготовка проектной документации и (или) выполнение инженерных изысканий, выполнение работ по строительству (или сносу) объекта капитального строительства, а также для оценки стоимости строительства (или сноса) на основе информационной модели, объединяющей архитектурно-планировочные, конструктивные и инженерные решения с отражением всех технико - экономических показателей; подготовки технико - экономических показателей в заданиях на проектирование и снижения погрешности при соответствующих расчетах; оценки эффективности использования средств, направляемых на капитальные вложения."
Для расчетов в ЕРКР (ТСН-2001) доступно создание локальных смет, объектных смет, актов КС-2, журнала учета выполненных работ КС-6 и Сводных сметных расчетов.
Элементы структуры
Добавление новых элементов структуры доступно на панели инструментов и из контекстного меню. Элементы структуры для расчета в ЕРКР имеют визуальное отличие от стандартных:
,
,

Добавление локальных смет для расчета в ЕРКР предусмотрено в состав проекта, в объект строительства ЕРКР (ТСН-2001), в пусковой комплекс, в очередь строительства, в объект для ЕРКР (ТСН-2001).
Допустимо создание Объекта строительства для ЕРКР (ТСН-2001) в узле "Проекты", в составе проекта, в очереди строительства, в пусковом комплексе и в папке. В Объект строительства для ЕРКР (ТСН-2001) добавление стандартных локальных смет не предусмотрено.
Объект для ЕРКР (ТСН-2001) можно создать в узле "Проекты" и в папке. В Объект для ЕРКР (ТСН-2001) добавление стандартных локальных смет не предусмотрено.
Типовые настройки
При создании сметы/объекта для ЕРКР (ТСН-2001) в параметрах необходимо выбрать типовую настройку для ЕРКР (ТСН-2001). Если настройка отсутствует, то создать ее можно в справочнике типовых настроек. Для этого необходимо:
-
В Главном меню выбрать "Справочники" - "Справочник типовых настроек".
-
В справочнике добавить вид нормативной базы соответствующей кнопкой на панели инструментов, либо через контекстное меню и внести наименование (ТСН-2001 ЕРКР).
- Добавить типовую настройку, нажав на панели инструментов
или в контекстном меню выбрать пункт "Добавить типовые настройки для ЕРКР (ТСН-2001)"

В типовой настройке на вкладке "Уровни цен" необходимо создать два уровня цен (базовый и текущий). В текущем уровне цен добавить "Вид цен" и выбрать текущие цены для ЕРКР ТСН-2001.21. Укажите на соответствующих вкладках типовой расчет, сборник поправок и поисковые маршруты для ЕРКР ТСН-2001 Глава 21. На вкладке "Способ расчета" установите точность округления стоимостных показателей. На вкладке "Работа со строками" установите, при необходимости, округление при занесении формулы на объем, автоматическую нумерацию и показатели, которые при перевызове расценок необходимо оставлять старыми. Нажмите "Применить"

Удаление типовой настройки производится соответствующей кнопкой на панели инструментов, либо через контекстное меню - пункт "Удалить типовые настройки"

Локальная смета
При создании сметы или объекта для ЕРКР (ТСН-2001) в содержательной части на вкладке "Параметры" отображается справочная информация о том, что расчет стоимости производится по ЕРКР (ТСН-2001)
В параметрах сметы на вкладке "Описание" автоматически устанавливается регион 77 - Москва

Вид открытой локальной сметы с использованием Единичных расценок на комплексы работ нормативной базы ТСН-2001.21

Для сметы доступные информационные панели "Панель цен", "Поправки", "Лимитированные затраты", "Формулы", "Структура"

Объектная смета
В объектной смете, включающей локальные сметы с использованием ТСН-2001.21 Сборники единичных расценок на комплексы работ, изменен состав колонок

Сводный сметный расчет
При создании сводного сметного расчета с использованием расценок на комплекс работ, необходимо использовать шаблон "ССР для ЕРКР (ТСН-2001)".
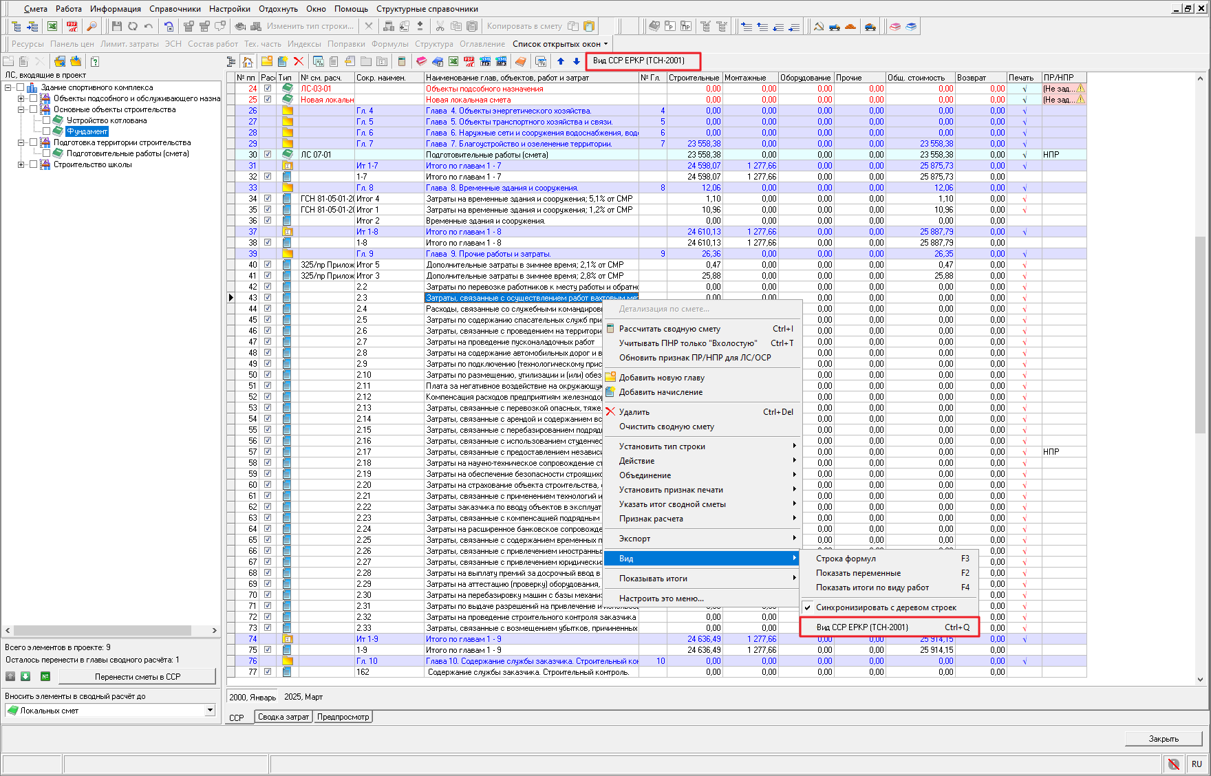
В открытом Сводном сметном расчете добавлена возможность переключения вида ССР ЕРКР (ТСН-2001) кнопкой на панели инструментов. Переключение вида также доступно в контекстном меню - пункт "Вид"
Добавлена колонка "Статус", она отображает сведения о строке:
- "ЕРКР" - рассчитана по главе ТСН.21;
- "ЕР" - рассчитана по сметно-нормативной базе, за исключением Главы ТСН.21;
- "СН" - сметные начисления;
- "Прочие" - все расчеты, которые получены не на основании смет и начислений

Обратите внимание. Шаблонная формула расчета строки "Резерв на непредвиденные расходы и затраты" считается от общей суммы смет, включенных в главы 1-12. Если ССР содержит сметы с использованием ЕРКР (в стоимости расценок уже учтены затраты на Резерв), то необходимо провести ручную корректировку формулы, чтобы избежать двойного начисления.
Создание сводки затрат с включенным видом ССР ЕРКР (ТСН-2001) не предусмотрено.
Отчеты для ТСН-2001.21 для Excel
Добавлены выходные формы для ТСН-2001 по главе 21:
- Смета по ЕРКР ТСН-2001 по главе 21 (14 граф);
- Акт КС-2 по ЕРКР ТСН-2001 по главе 21 (15 граф);
- Объектная смета по ЕРКР ТСН-2001 по главе 21;
- Сводный сметный расчет по ЕРКР ТСН-2001 глава 21.
Данные формы соответствуют Приложениям к Общим указаниям по применению ТСН-2001 Глава 12 (ТСН-2001.12).
Доработан экспорт ЛС в формат XML ГГЭ
Доработан режим экспорта локальных смет в формат XML (ГГЭ) в соответствии с форматом представления сметных расчетов в электронном виде (на основе формата XML, расширение файла .GGE).
Доработан импорт ВОР из XML ГГЭ
Доработан режим импорта ведомости объемов работ из формата XML (ГГЭ).
Информация о версии документации
Релиз 11.14.0.0
Дата последних изменений: 18.06.2025.
© ГК "СтройСофт". Все права защищены
Настоящий сайт и его содержимое является объектом авторского права, исключительные права, на использование которого принадлежат ГК "СтройСофт". Копирование, размножение, распространение, перепечатка (целиком или частично), или иное использование материала без ссылки на источник не допускается.