21.Ревизия
Режим предназначен для управления изменениями на всем протяжении процесса разработки проектно-сметной документации реализован функционал по ведению истории изменений и созданию архивных копий объектных смет, локальных смет и актов выполненных работ КС-2, с возможностью возврата к любой из сохраненных архивных копий.
Настройки и правила
Для использования режима Ревизия, необходимо в настройках включить одноименный режим следующим образом: в главном меню программы "Настройки" вызвать подменю "Параметры...", перейти на вкладку "Администрирование", активировать настройку "Включить режим "Ревизия"" и нажать "Сохранить"
Изменение настроек доступно только пользователю Администратор. При этом включение или выключение режима не требует перезапуска программы.
Контроль изменения состояний проектно-сметной документации возможен с применением администрирования прав пользователей. Настройка прав осуществляется только пользователем Администратор и включает в себя настройку изменения состояний локальной сметы и акта выполненных работ КС-2. Функция администрирования прав доступна через главное меню "Настройки" - "Администрирование" - "Пользователи и права"
Введены права на изменение состояний, начиная с состояния "Разработать". Сделано это для того, чтобы отделить процесс разработки проектно-сметной документации от принятия решения о ее готовности. По умолчанию заданы разрешающие права всем пользователям на все типы проектно-сметной документации.
Ревизия объекта/сметы в структуре проекта
Секция "Ревизия" находится в параметрах объекта/локальной сметы в структуре проекта (далее - Объекта)


Секция "Ревизия" в параметрах Объекта содержит следующие атрибуты:
- Состояние объекта – заполняется системой и пользователем. Содержит текстовое описание с предопределенными значениями:
- начальное состояние. В этом состоянии смета находится до тех пор, пока в проектную смету не будет добавлена хотя бы одна сметная строка или элемент структуры (локальная смета, раздел, подраздел).
- в этом состоянии смета находится до тех пор, пока хотя бы один элемент структуры находится в состоянии, отличном от "Разработка завершена".
- в этом состоянии смета находится в том случае, если все элементы структуры находятся в состоянии "Разработка завершена".
-
Описание к состоянию объекта - заполняется системой. Содержит текстовое описание, в которое система добавляет информацию об авторе изменения состояния.
-
Номер ревизии - заполняется системой. Содержит целочисленное значение.
-
Дата создания объекта - заполняется системой в момент создания. Содержит дату и время создания.
-
Создан пользователем - заполняется системой в момент создания. Содержит логин, полное имя пользователя, название организации.
-
Дата утверждения - заполняется системой в момент утверждения. Содержит дату и время утверждения.
-
Утвержден пользователем - заполняется системой в момент утверждения. Содержит логин, полное имя пользователя, название организации.
-
Дата начала разработки - заполняется системой в момент первого редактирования. Содержит дату и время редакции.
-
Разработка начата пользователем - заполняется системой в момент первого редактирования. Содержит логин, полное имя пользователя, название организации.
-
Дата последней редакции - заполняется системой в момент редактирования пользователем. Содержит дату и время редакции.
-
Отредактировано пользователем - заполняется системой в момент редактирования пользователем. Содержит логин, полное имя пользователя, название организации.
-
Дата завершения разработки - заполняется системой в момент подтверждения завершения разработки пользователем. Содержит дату и время подтверждения завершения разработки.
-
Разработка завершена пользователем - заполняется системой в момент подтверждения завершения разработки пользователем. Содержит логин, полное имя пользователя, название организации.
-
Дата создания архивной копии - заполняется системой после создания архива. Содержит дату и время создания.
-
Пользователь, создавший архивную копию - заполняется системой после создания архива пользователем. Содержит логин, полное имя пользователя, название организации.
-
Дата восстановления из архива - заполняется системой после восстановления. Содержит дату и время восстановления.
-
Пользователь, восстановивший из архива - заполняется системой после восстановления из архива пользователем. Содержит логин, полное имя пользователя, название организации.
-
Общее время работы - рассчитывается и заполняется системой. Содержит значение суммарного времени работы.
-
Уникальный идентификатор (GUID) - заполняется системой в момент создания. Содержит не изменяемое на всем протяжении существования объекта текстовое значение GUID. Уникальный идентификатор предназначен для идентификации объекта в системе.
-
Контрольная сумма (CRC) - рассчитывается и заполняется системой. Содержит текстовое (в шестнадцатеричном виде) значение CRC. Контрольная сумма предназначена для отслеживания изменений в объекте.
В момент первого изменения параметров объектов, его структуры или добавления первой сметной строки, объект автоматически изменяет свое состояния с "Новый" на "В разработке".
Объект может быть переведен в состояние "Разработка завершена". Для этого пользователь должен обладать соответствующими правами.
Изменить состояние можно в параметрах объекта

Переход объекта в состояние "Разработка завершена" влечет за собой перевод всех входящих в него элементов структуры в соответствующе состояние "Разработка завершена".
Локальная смета может быть переведена в состояние "Разработка завершена" только в том случае, если она находится в состоянии "Проверена".
В случае, когда объект переводится в состояние "Разработка завершена" и не все элементы структуры находятся в состоянии "Проверена", будет уведомление и предложит завершить или отказаться от завершения изменения состояния объекта и всех входящих в него элементов структуры.
После нажатия "Да", Объект и все входящие в него локальные сметы, вне зависимости от их состояний, перейдут в состояние "Разработка завершена".
Вся информация об изменении состояний Объекта, в том числе изменение локальных смет и актов, доступна в параметрах в секции Ревизия нажав "История"

Истории изменений состояний объекта

Ревизия локальной сметы
Секция Ревизия в параметрах локальной сметы (в папке СТРУКТУРА) сразу после создания

Секция Ревизия в параметрах локальной сметы содержит следующие атрибуты:
Состояние локальной сметы – заполняется системой и пользователем. Содержит текстовое описание с предопределенными значениями.
Для локальной сметы введены состояния:
- начальное состояние. В этом состоянии локальная смета находится до того момента, пока не изменятся ее параметры, либо в нее не будет добавлена хотя бы одна сметная строка или раздел.
- в этом состоянии локальная смета находится до тех пор, пока пользователь не подтвердит факт разработки.
- пользователь подтвердил разработку.
- пользователь проверил и подтвердил правильность.
- пользователь проверил и отклонил.
- пользователь подтвердил завершение работ по локальной смете.
Описание к состоянию локальной сметы – заполняется системой. Содержит текстовое описание, в которое система добавляет информацию об авторе изменения состояния.
Номер ревизии – заполняется системой. Содержит целочисленное значение.
Дата создания локальной сметы – заполняется системой в момент создания. Содержит дату и время создания.
Создана пользователем – заполняется системой в момент создания. Содержит логин, полное имя пользователя, название организации.
Дата утверждения – заполняется системой в момент утверждения. Содержит дату и время утверждения.
Утверждена пользователем – заполняется системой в момент утверждения. Содержит логин, полное имя пользователя, название организации.
Дата начала разработки – заполняется системой в момент первого редактирования. Содержит дату и время редакции.
Разработка начата пользователем – заполняется системой в момент первого редактирования. Содержит логин, полное имя пользователя, название организации.
Дата последней редакции - заполняется системой в момент редактирования пользователем. Содержит дату и время редакции.
Отредактирована пользователем – заполняется системой в момент редактирования пользователем. Содержит логин, полное имя пользователя, название организации.
Дата разработки - заполняется системой в момент подтверждения разработки пользователем. Содержит дату и время редакции.
Разработана пользователем - заполняется системой в момент разработки пользователем. Содержит логин, полное имя пользователя, название организации.
Дата проверки - заполняется системой в момент подтверждения проверки пользователем. Содержит дату и время редакции.
Проверена пользователем - заполняется системой в момент подтверждения проверки пользователем. Содержит логин, полное имя пользователя, название организации.
Дата завершения разработки – заполняется системой в момент подтверждения завершения разработки пользователем. Содержит дату и время подтверждения завершения разработки.
Разработка завершена пользователем - заполняется системой в момент подтверждения завершения разработки пользователем. Содержит логин, полное имя пользователя, название организации.
Дата создания архивной копии – заполняется системой после создания архива. Содержит дату и время создания.
Пользователь, создавший архивную копию – заполняется системой после создания архива пользователем. Содержит логин, полное имя пользователя, название организации.
Дата восстановления из архива - заполняется системой после восстановления. Содержит дату и время восстановления.
Пользователь, восстановивший из архива - заполняется системой после восстановления из архива пользователем. Содержит логин, полное имя пользователя, название организации.
Общее время работы – рассчитывается и заполняется системой. Содержит значение суммарного времени работы.
Уникальный идентификатор (GUID) – заполняется системой в момент создания. Содержит не изменяемое на всем протяжении существования локальной сметы текстовое значение GUID. Уникальный идентификатор предназначен для идентификации локальной сметы в системе.
Контрольная сумма (CRC) – рассчитывается и заполняется системой. Содержит текстовое (в шестнадцатеричном виде) значение CRC. Контрольная сумма предназначена для отслеживания изменений в локальной смете.
В момент первого изменения структуры локальной сметы или добавления первой сметной строки, локальная смета автоматически изменяет свое состояния с "Новая" на "В разработке".
Перевод локальной сметы в состояние "Разработана" осуществляется пользователем в ручном режиме. Состояние "Разработана" говорит о том, что локальная смета готова к проверке. Изменить состояние локальной сметы можно в ее параметрах

В открытой проектной смете вызов окна параметров локальной сметы осуществляется кнопкой
на панели инструментов или двойным нажатием мыши по наименованию локальной сметы

Также изменение состояния локальной сметы доступно в информационной панели "Структура"

Перевод локальной сметы в состояние "Проверена" осуществляется пользователем в ручном режиме, при наличии соответствующего права. Предполагается, что локальная смета прошла проверку либо с использованием одноименного режима Проверка сметы, либо подтверждается пользователем. Состояние "Проверена" говорит о том, что локальная смета готова к подтверждению завершения разработки.
В ходе проверки локальной сметы могут быть выявлены несоответствия, и, как следствие, локальная смета может быть переведена в стояние "На доработку". Перевод локальной сметы в состояние "На доработку" осуществляется пользователем в ручном режиме, при наличии соответствующего права. Предполагается, что локальная смета не прошла проверку. Из состояния "На доработку" локальная смета может быть переведена в состояние "В разработке".
Перевод локальной сметы в состояние "Разработка завершена" осуществляется пользователем в ручном режиме. Состояние "Разработка завершена" говорит о том, что локальная смета разработана и проверена. В том случае, если локальная смета единственная в объекте, последнему автоматически присваивается состояние "Разработка завершена".
Вся информация об изменении состояний локальной сметы доступна в параметрах в секции Ревизия нажав "История"

Истории изменений состояний локальной сметы

Ревизия акта КС-2
Секция Ревизия в параметрах акта выполненных работ КС-2

Секция Ревизия в параметрах акта КС-2 содержит следующие атрибуты:
Состояние акта – заполняется системой и пользователем. Содержит текстовое описание с предопределенными значениями.
Для акта КС-2 введены состояния:
- начальное состояние. В этом состоянии акт находится сразу после создания.
- в этом состоянии акт находится до тех пор, пока пользователь не подтвердит факт разработки.
- пользователь подтвердил разработку.
- пользователь проверил и подтвердил правильность.
- пользователь проверил и отклонил.
- пользователь подтвердил завершение работ по акту.
Описание к состоянию акта – заполняется системой. Содержит текстовое описание, в которое система добавляет информацию об авторе изменения состояния.
Номер ревизии – заполняется системой. Содержит целочисленное значение.
Дата создания акта – заполняется системой в момент создания. Содержит дату и время создания.
Создан пользователем – заполняется системой в момент создания. Содержит логин, полное имя пользователя, название организации.
Дата утверждения – заполняется системой в момент утверждения. Содержит дату и время утверждения.
Утвержден пользователем – заполняется системой в момент утверждения. Содержит логин, полное имя пользователя, название организации.
Дата начала разработки – заполняется системой в момент первого редактирования. Содержит дату и время редакции.
Разработка начата пользователем – заполняется системой в момент первого редактирования. Содержит логин, полное имя пользователя, название организации.
Дата последней редакции - заполняется системой в момент редактирования пользователем. Содержит дату и время редакции.
Отредактирован пользователем – заполняется системой в момент редактирования пользователем. Содержит логин, полное имя пользователя, название организации.
Дата разработки - заполняется системой в момент подтверждения разработки пользователем. Содержит дату и время редакции.
Разработан пользователем - заполняется системой в момент разработки пользователем. Содержит логин, полное имя пользователя, название организации.
Дата проверки - заполняется системой в момент подтверждения проверки пользователем. Содержит дату и время редакции.
Проверен пользователем - заполняется системой в момент подтверждения проверки пользователем. Содержит логин, полное имя пользователя, название организации.
Дата завершения разработки – заполняется системой в момент подтверждения завершения разработки пользователем. Содержит дату и время подтверждения завершения разработки.
Разработка завершена пользователем - заполняется системой в момент подтверждения завершения разработки пользователем. Содержит логин, полное имя пользователя, название организации.
Дата создания архивной копии – заполняется системой после создания архива. Содержит дату и время создания.
Пользователь, создавший архивную копию – заполняется системой после создания архива пользователем. Содержит логин, полное имя пользователя, название организации.
Дата восстановления из архива - заполняется системой после восстановления. Содержит дату и время восстановления.
Пользователь, восстановивший из архива - заполняется системой после восстановления из архива пользователем. Содержит логин, полное имя пользователя, название организации.
Общее время работы – рассчитывается и заполняется системой. Содержит значение суммарного времени работы.
Уникальный идентификатор (GUID) – заполняется системой в момент создания. Содержит не изменяемое на всем протяжении существования акта текстовое значение GUID. Уникальный идентификатор предназначен для идентификации акта в системе.
Контрольная сумма (CRC) – рассчитывается и заполняется системой. Содержит текстовое (в шестнадцатеричном виде) значение CRC. Контрольная сумма предназначена для отслеживания изменений в локальной смете.
Контрольная сумма (CRC) локальных смет, по которым создан акт – заполняется системой. Содержит текстовые (в шестнадцатеричном виде) значения CRC локальных смет, по которым создан акт.
В момент первого изменения акта, его состояние автоматически изменяется с "Новый" на "В разработке".
Перевод акта в состояние "Разработан" осуществляется пользователем в ручном режиме. Состояние "Разработан" говорит о том, что акт готов к проверке. Изменить состояние акта можно в его параметрах

Перевод акта в состояние "Проверен" осуществляется пользователем в ручном режиме, при наличии соответствующего права. Предполагается, что акт прошел проверку либо с использованием режима "Экспертиза акта", либо подтверждается пользователем. Состояние "Проверен" говорит о том, что акт готов к подтверждению завершения разработки.
В ходе экспертизы акта могут быть выявлены несоответствия, и, как следствие, акт может быть переведен в стояние "На доработку". Перевод акта в состояние "На доработку" осуществляется пользователем в ручном режиме, при наличии соответствующего права. Предполагается, что акт не прошел проверку. Из состояния "На доработку" акт может быть переведен в состояние "В разработке".
Перевод акт в состояние "Разработка завершена" осуществляется пользователем в ручном режиме. Состояние "Разработка завершена" говорит о том, что акт разработан и проверен.
Вся информация об изменении состояний акта доступна в параметрах в секции "Ревизия" нажав "История"

Истории изменений состояний акта

Создание архивных копий
Создание архивных копий осуществляется из параметров Объекта, локальной сметы и акта КС-2 путем нажатия "Архивирование" в секции Ревизия

Будет предложено увеличить номер ревизии после создания архивной копии. В случае отказа, номер ревизии не изменится

При нажатии на одну из кнопок, запустится процесс создания архивной копии

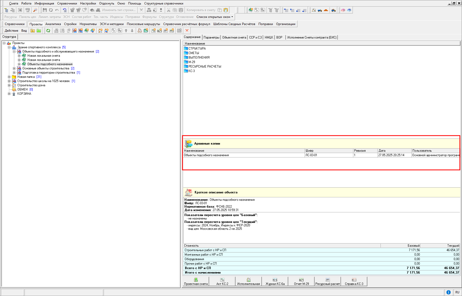
По завершении процесса, просмотр информации об архивных копиях Объекта, локальной сметы или акта КС-2 доступен в секции "Архивные копии" на вкладке "Содержание"

Создание архивной копии происходит в автоматическом режиме для локальной сметы и акта КС-2 при изменении состояний с "Разработка завершена пользователем", "Проверен(а)", "На доработку" в состояние "В разработке".
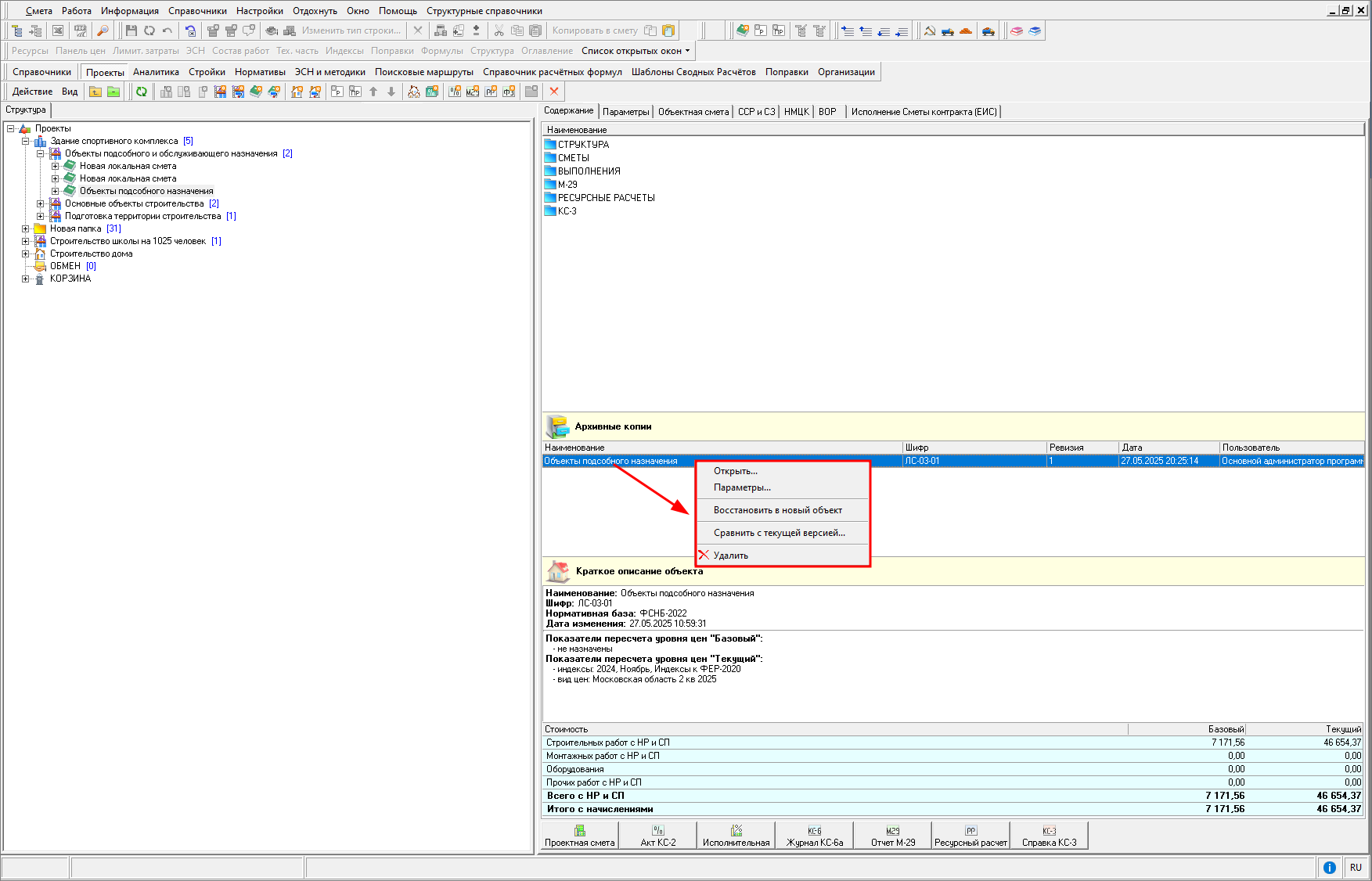
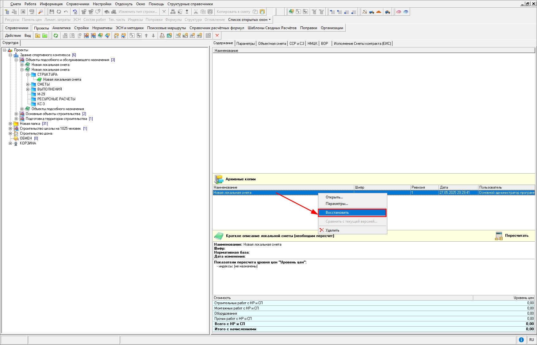
В секции "Архивные копии" имеется возможность открыть копию Объекта, локальной сметы или акта КС-2, просмотреть параметры копии, а также удалить или восстановить копию из архива. Сделать это можно с помощью контекстного меню, отображаемого при нажатии правой кнопки мыши в области со списком архивных копий

Восстановление архивной копии Объекта происходит при выборе пункта меню "Восстановить в новый объект"

При этом система восстановит выбранный архив в новый объект и установит курсор в дереве объектов на восстановленной копии.
Восстановление архивной копии локальной сметы или акта КС-2 происходит при выборе пункта меню "Восстановить"

При восстановлении локальной сметы из архива, предоставляется возможность выбора, в каком режиме следует произвести восстановление: добавить как новую или заменить исходную

В режиме восстановления локальной сметы как новой, в объект добавляется локальная смета с данными, которые были в исходной в момент создания архивной копии.
При выборе варианта восстановления локальной сметы вместо существующей, исходная локальная смета заменяется архивной копией.
При восстановлении акта КС-2 из архивной копии, восстановленный архив всегда заменяет собой текущую версию акта.
Сравнение ревизии с текущей версией
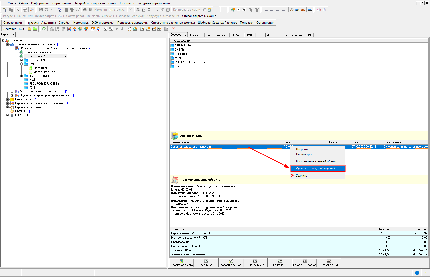
Сравнение ревизии объекта, сметы или акта выполненных работ производится из вкладки "Содержание". На архивной копии нажмите правой кнопкой мыши и в контекстном меню выберите пункт "Сравнить с текущей версией..."

Настройка сравнения происходит в 6 шагов:
-
Выбор уровня цен для сравнения
-
Сравнение параметров выбранных объектов
-
Сравнение структуры выбранных объектов
-
Сравнение сметных строк и ресурсов
-
Сравнение лимитированных затрат
-
Отчет

Отчет можно сохранить в формате *.pdf или распечатать.