6.Конъюнктурный анализ
Конъюнктурный анализ – это документ, в котором оценка стоимости формируется путем выбора самого выгодного варианта из нескольких предложений, полученных от производителей или поставщиков.
Подготовка конъюнктурного анализа регламентируется пунктами 13-24 и 90-92 Методики, определяющей порядок формирования сметной стоимости строительства в РФ. Данная методика утверждена приказом Минстроя России № 421/пр от 04.08.2020 с учетом изменений, внесенных приказами Минстроя России № 557/пр, № 55/пр и № 30/пр. Рекомендуемый формат конъюнктурного анализа представлен в Приложении № 1 к указанной Методике.
При использовании ТСН-2001, подготовка конъюнктурного анализа осуществляется в соответствии с пунктом 3.4.10 положений Главы 12 Общих указаний по применению ТСН-2001. Рекомендуемый формат конъюнктурного анализа представлен в Приложении № 4 Форма 13.
Панель Конъюнктурный анализ
Для отображения панели Конъюнктурный анализ в открытой смете нажмите на панели инструментов "Конъюнктурный" или в контекстном меню - "Вид" - "Конъюнктурный анализ"

Панель Конъюнктурный анализ показывает данные конъюнктурного анализа по текущей сметной строке

Панель имеет различный вид, в зависимости от выбранной нормативной базы:
- Вид панели КА 421 пр

- Вид панели КА ТСН-2001

В панели Конъюнктурный анализ в открытой смете нет возможности изменения данных, изменение данных производится только в справочнике.
Запуск режима поиска производится нажатием кнопки поиска на панели Конъюнктурный анализ либо через контекстное меню - "Поиск в конъюнктурном анализе"

Или в панели инструментов - "Поиск" - "Поиск в Конъюнктурном анализе"

Окно поиска содержит вкладки "Критерии" и "Результат". Поиск производится по одному или нескольким критериям, которые меняются в зависимости от выбранной нормативной базы и осуществляется по всем позициям справочника конъюнктурного анализа

По результатам поиска позицию можно "Вставить" (создать строку в смете с данными результата конъюнктурного анализа) или "Заменить" (заполнить/заменить данные в смете по строке)

Далее рассмотрены функции, доступные в панели конъюнктурный анализ 421пр:
В случае изменения данных в справочнике конъюнктурного анализа, сметные строки (не утвержденные и не используемые актами выполненных работ), использующие эти данные, также будут изменены. Для фиксации данных в смете, необходимо "Удалить связь с конъюнктурным анализом" (контекстное меню панели Конъюнктурный анализ) или утвердить строку

Изменение стоимостных данных строки, у которой есть связь с данными справочника конъюнктурного анализа, не предусмотрено

Для отображения цены поставщика/производителя в валюте нужно переключить вид панели Конъюнктурный анализ, нажав "Использовать валюту" либо в контекстном меню - "Показывать цены в валюте"

Для отображения окна дополнительных затрат, предусмотренных п. 88, 117,119 Методики нужно переключить вид панели Конъюнктурный анализ, нажав "Показывать доп. затраты" либо в контекстном меню выбрать "Показывать дополнительные затраты"

Для просмотра ранее загруженного обосновывающего документа по позициям КА необходимо нажать на панели Конъюнктурного анализа "Просмотр документа", либо в контекстном меню - "Просмотр обосновывающего документа"

Справочник конъюнктурного анализа
Открыть справочник конъюнктурного анализа можно из контекстного меню любого узла сметной документации, за исключением Папки и Корзины

Или в справочнике Стройки на узле Стройки в контекстном меню - "Открыть справочник конъюнктурного анализа..."

Находясь в открытой смете, можно открыть справочник через контекстное меню панели Конъюнктурный анализ - "Открыть справочник"

В справочнике представлены данные, содержащиеся в локальных сметах:
- по Проекту
- по Объекту строительства
- по Объекту, если сметы созданы вне структуры проекта и не привязаны к Стройке
- по Стройке, если сметы созданы вне структуры проекта и привязаны к Стройке.
Разделение справочника проекта по объектам строительства
В параметрах элемента структуры проект есть возможность переключения режима справочника конъюнктурного анализа с "по проекту в целом" на "по объектам строительства".
При этом:
-
Группы из справочника по проекту копируются в справочники объектов строительства.
-
Копируются только группы, используемые в локальных сметах объектов строительства.
-
Сохраняется связь скопированных групп со строками локальных смет

Выбор режима доступен только для учетной записи Администратор.
Переключение режима конъюнктурного анализа необратимо. Перед переносом данных выдается предупреждение о копировании групп в объекты строительства и сохранении связей со сметами. Неиспользуемые группы останутся в проекте. Требуется подтверждение операции.
Переключение режима конъюнктурного анализа недоступно при наличии ресурсов в сметах, которые утверждены или редактируются другим пользователем в данный момент.
Переключение между справочниками
В справочнике конъюнктурного анализа есть возможность переключения между текущим справочником, общим справочником для обмена и обратно, для этого необходимо нажать на панели инструментов "Переключиться" и выбрать справочник

Общий справочник для обмена конъюнктурным анализом предусмотрен для копирования данных между справочниками и имеет ограниченный функционал: копирование строк в другой открытый справочник и удаление строк.
Для копирования строк в справочник обмена выберите строку (группу строк), нажмите правой кнопкой мыши и выберите "Скопировать в общий справочник"

В справочнике конъюнктурного анализа по 421/пр доступно так же переключение на предыдущий справочник для копирования групп строк в текущий открытый справочник

Переключение на предыдущий справочник доступно только из справочника конъюнктурного анализа объекта строительства\проекта и при наличии открытого предыдущего справочника из структуры дерева смет.
Добавление новых строк и редактирование существующих в режиме открытого предыдущего справочника не предусмотрено.
Для копирования групп строк в открытый справочник выделите группу строк и нажмите правой кнопкой мыши - "Скопировать группу в открытый справочник"

В заголовке окна справочника указано, какой справочник открыт

Открытый предыдущий справочник имеет индикацию в заголовке окна справочника в виде <<<

Редактирование справочника конъюнктурного анализа возможно только пользователями с правами на его изменение

При отсутствии прав на внесение изменений в справочник конъюнктурного анализа будет отображено информационное сообщение: "Отсутствует право доступа на изменение"

Вид справочника имеет различный вид, в зависимости от выбранной нормативной базы:
- Вид справочника КА 421 пр

- Вид справочника КА ТСН-2001

Для переключения вида отображения конъюнктурного анализа, в открытом справочнике конъюнктурного анализа на панели инструментов необходимо нажать "Перейти в КА ТСН-2001"/"Перейти в КА 421пр"

КА 421 пр
Согласно методике, утвержденной Приказом Минстроя России от 4 августа 2020 г. №421/пр (с учетом изменений 30/пр):
п. 13 "При отсутствии в ФГИС ЦС данных о сметных ценах в базисном или текущем уровне цен на отдельные материальные ресурсы и оборудование, а также сметных нормативов на отдельные виды работ и услуг допускается определение их сметной стоимости по наиболее экономичному варианту, определенному на основании сбора информации о текущих ценах (далее - конъюнктурный анализ)".
Конъюнктурный анализ применяется к работам, отсутствующим в ФСНБ и ФГИС ЦС, например: специализированные подрядные услуги (геодезические изыскания, авторский надзор, экологический мониторинг), монтаж нестандартного оборудования (системы "умный дом", уникальные конструкции без аналогов в ФГИС ЦС).
Справочник конъюнктурного анализа разделен на разделы:
- Раздел "Конъюнктурный анализ" - для данных по коммерческим предложениям.
- Раздел "Ресурсы из ФСБЦ-2022" - для материалов и оборудования из ФСБЦ - 2022.
Разделы доступны для просмотра если в них содержатся соответствующие строки

Наименования разделов можно изменить в параметрах. Для этого в открытом справочнике конъюнктурного анализа на панели инструментов нажмите "Параметры", либо нажмите правой кнопкой мыши и выберите "Параметры". В соответствующих полях внесите изменения

Наименования разделов отображаются в открытом справочнике и в отчетных формах.
Разделы можно развернуть или свернуть, для этого нажмите кнопку в колонке "№"

Разделы также доступны в общем справочнике для обмена данными конъюнктурного анализа. Копирование строк между справочником проекта и справочником обмена разрешено в предназначенных для этого разделах.
Раздел "Конъюнктурный анализ"
Раздел "Конъюнктурный анализ" разделен на группы, внутри которых содержатся строки. Группы разделены рамкой и отличаются по цвету фона. Строка с минимальной или выбранной пользователем ценой в группе выделена жирным шрифтом и в ячейке № отображается индикатор

Добавление строк
Допускается добавление групп строк с типом материал, оборудование, машины, услуга и работа.
Для добавления группы из трех строк нажмите "Добавить группу" и выберите необходимый тип строки, либо через контекстное меню

При необходимости добавления дополнительной строки в группу нажмите "Добавить позицию", либо в контекстном меню - "Добавить позицию" (клавиша <Ins>)

Добавление дополнительных позиций производится после выделенной строки.
В добавленных строках для формирования обоснования в колонке "Обоснование" нажмите многоточие и заполните необходимые данные

Обоснование формируется согласно Методике, утвержденной Приказом Минстроя России от 4 августа 2020 г. №421/пр (с учетом изменений 557/пр, 55/пр и 30/пр):
п. 23 Материальным ресурсам и оборудованию, отпускная цена которых в текущем уровне цен определена в соответствии с пунктами 13 - 21 Методики, присваивается код, состоящий из буквенного обозначения "ТЦ" и шести групп цифр, разделенных знаками нижнего подчеркивания:
- первая группа цифр соответствует коду группы КСР, состоящей из четырех групп цифр, к которой относится строительный ресурс;
- вторая группа цифр соответствует коду субъекта Российской Федерации, на территории которого находится производитель (поставщик);
- третья группа цифр содержит данные об ИНН производителя (поставщика);
- четвертая группа цифр соответствует уровню ценовых показателей (в формате ДД.ММ.ГГГГ) согласно обосновывающим отпускную цену документам;
- пятая группа цифр содержит указание на учет в отпускной цене затрат на перевозку строительного ресурса (01 - с учетом затрат на перевозку до приобъектного склада; 01-1 - с учетом затрат на перевозку до промежуточной точки по маршруту перевозки, когда требуется включение затрат на перевозку до приобъектного склада по расчету дополнительно; 02 - без учета затрат на перевозку);
- в шестой группе цифр приводится пункт по порядку кодируемого материального ресурса или оборудования.
п. 24 Вместо кода группы допускается указывать код раздела (части, книги) с указанием нулей в недостающих группах цифр, например, 64.4.00.00. Для материальных ресурсов и оборудования, не подлежащих включению в КСР, вместо кода группы указывается следующая комбинация цифр:
-
101 - для технологического оборудования,
-
102 - для материальных ресурсов индивидуального изготовления,
-
103 - для инженерного оборудования индивидуального изготовления,
-
104 - для производственного и хозяйственного инвентаря, в том числе мебели,
-
105 - для лабораторного оборудования,
-
106 - для транспортных средств,
-
107 - для инструмента, используемого в целях осуществления технологических процессов.
Для строк с типом материал, оборудование и машины в поле "Код группы КСР" необходимо выбрать код из справочника или из списка. Справочник содержит вкладки "Материалы", "Оборудование" и "Машины" с возможностью поиска по коду или наименованию

В случае отсутствия в программе справочника КСР его необходимо загрузить, подробнее описано в разделе Справочник КСР.
Для строк с типом работа и услуга в поле "Тип строки" можно изменить тип строки

Код субъекта РФ производителя/поставщика часто совпадает с первыми цифрами его ИНН, поэтому по умолчанию выбран режим "определить автоматически по ИНН". Его можно отключить и выбрать регион из выпадающего списка

Поле ИНН заполняется вручную либо посредством поиска в справочнике поставщиков

Укажите дату обосновывающего документа (прайс-листа) выбором из календаря.
Укажите учет в отпускной цене затрат на перевозку для строк материалов и оборудования: 01 - с учетом затрат на перевозку до приобъектного склада, 01-1 - с учетом затрат на перевозку до промежуточной точки по маршруту перевозки, 02 - без учета затрат на перевозку.
При нажатии ОК, код будет перенесен в ячейку "Обоснование".
Для редактирования обоснования необходимо нажать в колонке "Обоснование" многоточие и открыть окно "Обоснование/шифр строительного ресурса"

Если часть данных не была внесена - обоснование будет сформировано не полностью и подсвечено красным цветом

Тип ресурса определяется по коду КСР автоматически.
Внесите наименования строительного ресурса. Укажите единицы измерения вручную либо из справочника

При внесении в строку наименования ресурса, затрат и единицы измерения в смете они будут распространены на всю группу строк.
Заполните колонку "Текущая отпускная цена за единицу измерения с НДС, руб." Ставка НДС по умолчанию включена в размере 22%, можно изменить или удалить, если не требуется НДС.
Для того, чтобы скопировать группу строк выберите ее и нажмите на панели инструментов "Создать копию группы", либо на группе строк нажмите правой кнопкой мыши и выберите "Создать копию группы"

Группа строк будет скопирована и добавлена в конец справочника.
Для удаления строки выберите ее и нажмите на панели инструментов "Удалить", либо на строке нажмите правой кнопкой мыши и выберите "Удалить".
Если удалить строку в справочнике которая включена в смету, то автоматически будет подобрана и добавлена другая строка из той же группы с наименьшей ценой.
Удаление последней строки из группы невозможно, если в смету включена строка из этой группы

Для удаления нескольких позиций воспользуйтесь функционалом выделения строк с использованием <Ctrl> или <Shift>.
Пересчет в текущие цены
Автоматический расчет индекса
Для автоматического расчета и применения индекса фактической инфляции к строкам, добавленным на основании коммерческих предложений выберите строку (несколько строк), нажмите правой кнопкой мыши, выберите "Применить индекс ФИ..."
В окне "Индекс фактической инфляции" отображается дата пересчета, выбранная в параметрах КА. Выберите регион

Для отображения информационного окна с расчетом индекса, установите флажок "Подробный вывод процесса расчета" и нажмите "ОК"

Будет произведен расчет и применен индекс. Индекс отображается в колонке "Индекс фактической инфляции / Индекс по ГОСР" (группы однородных строительных ресурсов)
Фактический индекс инфляции рассчитывается отдельно для каждой строки, учитывая дату цены в прайс-листе и дату уровня цен (устанавливается в параметрах справочника КА) при условии загруженного справочника индексов инфляции.
В случае отсутствия индексов в справочнике индексов инфляции необходимо их предварительно загрузить. Подробнее можно прочитать в руководстве пользователя - Справочник индексов инфляции.
Вручную
Для применения вручную индекса фактической инфляции к строкам, добавленным на основании коммерческих предложений, выберите строку и введите значение индекса в колонке "Индекс фактической инфляции / Индекс по ГОСР", затем нажмите <Enter>

Чтобы применить индекс фактической инфляции к нескольким строкам сразу, выделите нужные строки, нажмите правой кнопкой мыши и выберите пункт "Применить индекс ФИ"

Поставьте флажок "Установить вручную", внесите индекс и нажмите "ОК"

Индекс будет применен и внесен в колонку "Индекс фактической инфляции / Индекс по ГОСР" (группы однородных строительных ресурсов)

Раздел "Ресурсы из ФСБЦ-2022"
Согласно методике, утвержденной Приказом Минстроя России от 4 августа 2020 г. №421/пр (с учетом изменений 30/пр.):
п. 10б ... При отсутствии в ФГИС ЦС сметных цен на материальные ресурсы и оборудование в текущем уровне цен для субъекта Российской Федерации, в котором осуществляется строительство, сметные цены на материальные ресурсы и оборудование, отсутствующие в ФССЦ, в базисном уровне цен по состоянию на 1 января 2000 г. определяются с использованием сметных цен на материальные ресурсы и оборудование, включенных в сборник сметных цен на материальные ресурсы и оборудование в базисном уровне цен по состоянию на 1 января 2022 г. (далее - ФСБЦ-2022), с учетом индексов изменения сметной стоимости строительства по группам однородных строительных ресурсов, информация о которых размещена в ФГИС ЦС. ...
Добавление строк из сборника
Добавить строки из сборника можно только после его покупки и загрузки в программу или же воспользоваться ручным способом добавления строк.
Для добавления строки материала или оборудования из сборника ФСБЦ-2022 в Раздел "Ресурсы из ФСБЦ -2022" нажмите в панели инструментов "Добавить группу" - "Добавить материал/оборудование из сборника ФСБЦ-2022", либо нажмите правой кнопкой мыши и выберите аналогичные пункты

Будет открыт сборник материалов ФСБЦ-2022, выберите необходимую книгу и нажмите "Выбрать"

Выберите нужный ресурс и нажмите "Выбрать"

Для поиска ресурсов в открытом сборнике ФСБЦ-2022, нажмите правой кнопкой мыши и выберите "Поиск в сборнике"

В окне "Поиск" внесите обоснование или наименование и нажмите "Найти", для продолжения поиска нажмите "Следующий"

Выберите ресурс и нажмите "Выбрать".
Шифр ресурса будет сформирован автоматически и включает: буквенное обозначение "ТЦ", код самого ресурса и номер позиции. В колонке "Код КСР" отображается индикатор строки из сборника

Если нужно заменить ресурс на другой, нажмите в строке в колонке "Код КСР". Затем нажмите на многоточие и выберите новый ресурс из сборника

Чтобы добавить строку в нужное место в конъюнктурном анализе, выделите строку, после которой нужно добавить новую, и вставьте ее. Либо измените вручную номер п/п и строки будут перемещены.
Добавление строк из поиска
Для добавления строк в раздел "Ресурсы из ФСБЦ-2022" посредством поиска нажмите на панели инструментов справочника конъюнктурного анализа "Добавить группу" - "Добавить материал/оборудование из поиска ФСБЦ-2022", либо в контекстном меню нажмите аналогичные пункты

Будет открыто окно поиска нормативов. Заполните параметры поиска и нажмите "Найти"

Для вставки строки в справочник конъюнктурного анализа, выделите строку (несколько строк) и нажмите "Вставить"

Строка будет добавлена в раздел Ресурсы из ФСБЦ-2022.
Добавление строк вручную
Для добавления строки материала или оборудования в Раздел "Ресурсы из ФСБЦ-2022" нажмите в панели инструментов "Добавить группу" - "Добавить материал в раздел ФСБЦ-2022" или "Добавить оборудование в раздел ФСБЦ-2022", либо нажмите правой кнопкой мыши и выберите аналогичные пункты

В новой строке в колонке "Обоснование" нажмите на многоточие. Выберите ресурс из справочника КСР и нажмите "Выбрать"

Заполните недостающие данные и внесите стоимость в колонку «Текущая отпускная цена за единицу измерения без НДС, руб.»

Для того, чтобы скопировать строку выберите ее и нажмите на панели инструментов "Создать копию группы", либо на строке нажмите правой кнопкой мыши и выберите "Создать копию группы"

Строка будет скопирована и добавлена в конец справочника.
Для удаления строки выберите ее и нажмите на панели инструментов "Удалить", либо на строке нажмите правой кнопкой мыши и выберите "Удалить". Для удаления нескольких позиций воспользуйтесь функционалом выделения строк с использованием <Ctrl> или <Shift>.
Пересчет в текущие цены ресурсов из сборника ФСБЦ-2022
Для пересчета стоимости в текущие цены используются данные, размещенные на сайте Федеральной государственной информационной системы ценообразования в строительстве (ФГИС ЦС). Подробная инструкция по скачиванию и загрузке файлов в программу с указанного ресурса представлена в руководстве пользователя, в разделе "Импорт данных из ФГИС ЦС".
Для назначения индексов и/или текущих цен на строки раздела "Ресурсы из ФСБЦ-2022", на строке нажмите правой кнопкой мыши и выберите "Назначить индексы и ВЦ на раздел ФСБЦ "

Для назначения текущих цен/индексов в поле "Вид цен"/"Индексы" выберите загруженные в программу виды цен/индексы

Стоимость ресурсов будет обновлена в соответствии с назначенными видами цен и индексами

В случае, если для каких либо ресурсов не будут найдены индексы и виды цен, либо ресурс добавлен в смету и утвержден или с ним работает пользователь, будет выведено окно назначения текущих цен и индексов с описанием процесса назначения

Так же ячейка со стоимостью у такого ресурса будет окрашена в красный цвет, при наведении на которую появится информационное сообщение: Цены и индексы в справочнике отсутствуют

Индекс или текущую цену можно также внести вручную в соответствующие колонки.
Перевызов позиций в разделе ресурсы из ФСБЦ-2022
В случае необходимости перевызова позиций в разделе ресурсы из ФСБЦ-2022 из другого дополнения - нажмите на строке раздела правой кнопкой мыши, выберите "Назначить индексы и ВЦ на раздел ФСБЦ". В поле "По ценникам" выберите поисковый маршрут нужного дополнения и нажмите "Выбрать"

В строках будет обновлена стоимость, наименование и единица измерения в соответствии с новым дополнением. Если в процессе не удалось перевызвать некоторые строки будет выведено уведомление.
Параметры КА
Для того, чтобы открыть параметры справочника конъюнктурного анализа, нажмите на панели инструментов "Параметры", либо нажмите правой кнопкой мыши и выберите "Параметры"
Параметры справочника конъюнктурного анализа по 421/пр имеют следующие пункты:
-
Уровень цен составления сметной документации - выбирается из календаря.
-
Наименование субъекта Российской Федерации - выбирается из списка.
-
Ценовая зона субъекта Российской Федерации - заполняется вручную.
-
Выбор корпорации или отрасли - выбирается из списка.
-
Секция с данными по Исполнителю, Проверяющему и Застройщику.
-
Наименование раздела конъюнктурного анализа - заполняется вручную (при необходимости).
-
Наименование раздела с ресурсами из ФСБЦ-2022 - заполняется вручную (при необходимости)

Индикация даты цены из прайса
Реализована индикация выделения цветом ячеек в колонке "Дата цены из прайса", при наведении на которую отображается информационная подсказка.
В случае если от даты уровня цен, установленного в параметрах конъюнктурного анализа до даты, цены из прайса прошло более 6 месяцев ячейка этой строки будет окрашена в красный цвет

Если дата цены из прайса не заполнена, в строках раздела "Конъюнктурный анализ" будет отображен индикатор в колонке "Дата цены из прайса" и ячейка окрашена в светло-розовый цвет

В разделе "Ресурсы из ФСБЦ-2022" индикатор обозначает, что дата уровня цен не заполнена. Необходимо указать дату уровня цен в параметрах конъюнктурного анализа

В том случае, если дата уровня цен, указанная в параметрах конъюнктурного анализа отличается от даты обосновывающего документа, указанной в колонке "Дата цены из прайса", более чем за один месяц, ячейка "Дата цены из прайса" и "Индекс фактической инфляции" будет окрашена в оранжевый цвет

Необходимо внести индекс фактической инфляции.
Индикация отображается так же в панели "Конъюнктурный анализ" в открытой смете

Коэффициент пересчета между единицами измерения
Если единица измерения в обосновывающем документе производителя/поставщика отличается от единицы измерения сметной строки, то введите Коэффициент пересчета между единицами измерения в прайсе и смете между Текущей отпускной ценой за единицу измерения без НДС, руб. и Текущей отпускной ценой за единицу измерения в смете без НДС, руб. в соответствующей колонке. Ввод коэффициента производится начиная с математического действия

Результатом пересчета является Текущая отпускная цена за единицу измерения в смете без НДС, руб.

Обратите внимание. Если в ячейке коэффициента введена формула, то сначала вычисляется коэффициент по формуле, а затем значение коэффициента применяется к Текущей отпускной цене за единицу измерения без НДС, руб.
Тип работ
По умолчанию, добавляемым в конъюнктурный анализ материалам, машинам и услугам, присваивается тип работ "Строительные". Для изменения нажмите правой кнопкой мыши на строке и выберите "Выбрать тип работ" - "Строительные (сочетание клавиш <Ctrl+Q>)" или "Монтажные (сочетание клавиш <Ctrl+W>)"

При изменении типа работ на одной из строк группы, изменения будут распространены на все строки группы.
Индикатор типа работ отображается в колонке "Обоснование"

Тип строки
Для строк работ и услуг есть возможность изменить тип строки. Для этого выберите строку, нажмите правой кнопкой мыши - "Выбрать тип строки" - "Работа (прочие)" или "Услуга"

При изменении на одной строке, изменения распространяться на все строки группы.
Изменить тип строки можно также через окно "Обоснование/шифр строительного ресурса", которое открывается нажатием на многоточие в колонке обоснование

Чтобы изменить тип строк сразу нескольких групп, выделите группы строк, удерживая клавишу <Ctrl>, нажмите правой кнопкой мыши и выберите "Выбрать тип строки".
Дополнительные затраты
Для внесения дополнительных затрат, предусмотренных пунктами 88, 117,119 Методики 421пр в ред. 55/пр. и 30/пр., необходимо выбрать в контекстном меню пункт "Показывать дополнительные затраты"

Откроется окно дополнительных затрат

В строках нужных затрат установите переключатель "Вкл." и внесите значения в % или руб. в соответствующую колонку

Для просмотра деталей расчета нажмите на знак вопроса. В соответствии с методическими указаниями, расчет может производиться от отпускной цены или от отпускной цены и затрат

Сумма всех дополнительных затрат будет внесена в соответствующую колонку справочника (данные используются для примера)

Колонка "Сметная цена без НДС, руб. за единицу измерения" рассчитывается автоматически с учётом данных по затратам на перевозку и заготовительно-складских расходов, а также внесенных дополнительных затрат.
Затраты на перевозку и заготовительно-складские расходы можно внести значением в % или руб. в соответствующие колонки.
Пересчет цен в валюте
В том случае, если необходимо пересчитать цены в валюте, включите отображение дополнительных колонок "Валюта"; "Курс валюты"; "Текущая отпускная цена за единицу измерения без НДС, в валюте"; "Стоимость перевозки за единицу измерения без НДС, в валюте", нажатием в контекстном меню "Показывать цены в валюте"


Для пересчета цен в другую валюту нажмите в колонке "Валюта" в нужной строке, откроется справочник курсов валют. Актуализация данных курса валют с сайта ЦБ РФ производится выбором даты и нажатием "Загрузить" (при наличии подключения к сети интернет), либо внесением данных вручную

Расчет цен в валюте учитывается в колонке "Текущая отпускная цена за ед. изм. без НДС в рублях".
Данные поставщика/производителя
В колонках разделов "Данные поставщика или производителя" и "Обосновывающий документ" необходимо указать реквизиты документа и данные поставщика/производителя из обосновывающего документа (например, прайс-листа, коммерческого предложения и др.)

Колонки обязательные к заполнению выделены розовым цветом

Статус организации выбирается из выпадающего списка Производитель (1) или Поставщик (2)

В колонках "Наименование организации", "КПП организации", "ИНН организации", "Ссылка на веб-сайт" и "Населенный пункт расположения склада" есть возможность поиска по ранее внесенным организациям

Обосновывающие документы
Для загрузки к строке обосновывающего документа нажмите на панели инструментов справочника "Загрузить документ", и выберите документ. Либо на строке нажмите правой кнопкой мыши и в контекстном меню выберите пункт "Загрузить документ". Поддерживаются документы в формате pdf, png, bmp, jpg, jpeg

Выберите документ и нажмите "Открыть". Документ будет загружен к строке. В секции "Обосновывающий документ" в колонке "Наименование" будет информация о наименовании загруженного документа

Изменение наименования обосновывающего документа непосредственно в справочнике не предусмотрено. Рекомендуется изменить наименование файла и произвести его повторную загрузку.
В колонку "Номер страницы" внесите номер страниц обосновывающего документа.
Для просмотра загруженного документа выберите строку и нажмите "Просмотр документа", либо на строке нажмите правой кнопкой мыши и выберите "Просмотр обосновывающего документа"


Важно. По умолчанию, в параметрах программы - Администрирование (доступна только пользователю Администратор) - включен параметр Сжимать файлы обосновывающих документов при загрузке в конъюнктурный анализ. Отключать его не рекомендуется

Письмо заказчика
Согласно Методике по приказу 421 в ред. приказа Минстроя РФ от 23.01.2025 N 30/пр:
п. 14 б "... Отсутствие информации о 3 (трех) текущих ценах производителей и (или) поставщиков услуг на день проведения конъюнктурного анализа подтверждается письмом заказчика. ... Отсутствие на рынке субъекта Российской Федерации (части территории субъекта Российской Федерации), на территории которого осуществляется строительство, необходимых материальных ресурсов и оборудования, в том числе в количестве, предусмотренном проектной документацией, подтверждается письмом заказчика..."
п. 63 "... Отсутствие информации о 2 (двух) текущих ценах поставщиков услуг, связанных с перевозкой грузов, на день проведения конъюнктурного анализа подтверждается письмом заказчика..."
п. 90 "... Отсутствие информации о 2 (двух) текущих ценах производителей и (или) поставщиков оборудования на день проведения конъюнктурного анализа подтверждается письмом заказчика..."
п. 91 "...Отсутствие информации о 2 (двух) текущих ценах поставщиков услуг, связанных с перевозкой грузов, на день проведения конъюнктурного анализа подтверждается письмом заказчика..."
Реализована возможность добавления к строкам файла письма заказчика. Поддерживается загрузка файла в формате *.pdf.
Для загрузки письма выберите группу строк (одну или несколько) и нажмите в панели инструментов "Письмо заказчика" и выберите "Загрузить письмо", либо в контекстном меню выберите аналогичные пункты

После загрузки файла письма заказчика в колонке "Обоснование" будет отображена индикация, при наведении курсора на которую, появится окно с информацией о прикрепленном документе

Для просмотра или удаления файла письма выберите строку, нажмите на панели инструментов "Письмо заказчика" и выберите соответствующий пункт, продублировано в контекстном меню

Для корректного экспорта в XML ГГЭ письмо заказчика рекомендуется загружать к группам ресурсов, рассчитанных на основании коммерческих предложений и состоящих менее чем из трех позиций.
Внесение/изменение данных для группы строк
Реализована возможность заполнения/изменения для группы строк следующих параметров:
- Даты цены из прайса;
- Данных о поставщике (наименование организации, страна-производитель, КПП, ИНН, Ссылка на веб-сайт, населенный пункт и статус);
- Заготовительно-складские расходы;
- Транспортные затраты.
Выделите строки, выберите ячейку в нужной колонке и перейдите в режим редактирования, нажав на ячейке правой кнопкой мыши - "Редактировать значение во всех выделенных позициях" или сочетание клавиш <Ctrl + F2>

Ячейка для внесения значений будет окрашена в желтый цвет

Внесите данные и нажмите <Enter>.
Изменения будут распространены на все выделенные строки, за исключением ресурсов, добавленных в смету, которые утверждены или редактируются другим пользователем в данный момент.
Перенумерация
Для того, чтобы перенумеровать все группы справочника с изменением обоснования позиции, в том числе в сметах, нажмите на панели инструментов "Перенумеровать группы", либо нажмите правой кнопкой мыши и выберите "Перенумеровать группы"

Позиции будут перенумерованы и внесены изменения в смету.
Дополнительная информация
Для того, чтобы отобразить/скрыть секцию "Дополнительная информация", нажмите в справочнике КА правой кнопкой мыши и выберите пункт "Показать дополнительную информацию".
Секция содержит информацию о дате и времени создании строк, об источнике и дате последнего изменения

Результат КА
На основе проведенного конъюнктурного анализа, строка с минимальной ценой в рамках каждой группы позиций выделяется жирным шрифтом и отображается индикатор в колонке с №. Данные этой строки попадут в смету

Для выбора другой стоимости на строке нажмите правой кнопкой мыши и в контекстном меню выберите пункт - "Использовать этого поставщика для назначения в смету"

При наведении на индикатор отображается информационное сообщение

Добавление работ в смету
Внести в смету работы по результатам конъюнктурного анализа возможно через справочник конъюнктурного анализа, открытого из локальной сметы или посредством Поиска в конъюнктурном анализе

В открытом справочнике есть два варианта добавления работ:
"Вставить" - создает строку в смете с данными результатов конъюнктурного анализа
"Заменить" - заполняет/заменяет данные по строке в смете

Строка из этой группы, выделенная жирным шрифтом, будет добавлена в смету.
Добавление материалов, оборудования, машин и услуг в смету
Добавления строк материалов, оборудования и машин из справочника конъюнктурного анализа в смету возможно основной или подчиненной строкой.
Для этого необходимо выполнить следующие действия:
- Открыть смету и в случае необходимости добавления подчиненной строкой, выделить строку.
- Открыть справочник конъюнктурного анализа, нажав "Открыть справочник" на панели "Конъюнктурный".
- В справочнике конъюнктурного анализа выбрать строку материала, оборудования, машины или услуги и нажать "Вставить"

Будет предложен вариант добавления строки "как сметную строку" или "как подчиненную строку"

Строка из группы, имеющая индикацию жирным шрифтом, будет добавлена в смету.
Пересчет машин, работ услуг в базовые цены в смете
При работе базисно-индексным методом расчета, после добавления строк работ, машин и услуг из справочника конъюнктурного анализа в смету, способ пересчета в базовый уровень цен зависит от способа применения индексов.
При применении индексов за итогом к элементам ПЗ: для услуг и машин итоговая стоимость делится на индекс дефлятор к ЭММ, для работ итоговая стоимость делится на индекс дефлятор Прочие.
При применении индексов за итогом по СМР: для услуг и машин итоговая стоимость делится на индекс дефлятор СМР, для работ итоговая стоимость делится на индекс дефлятор Прочие.
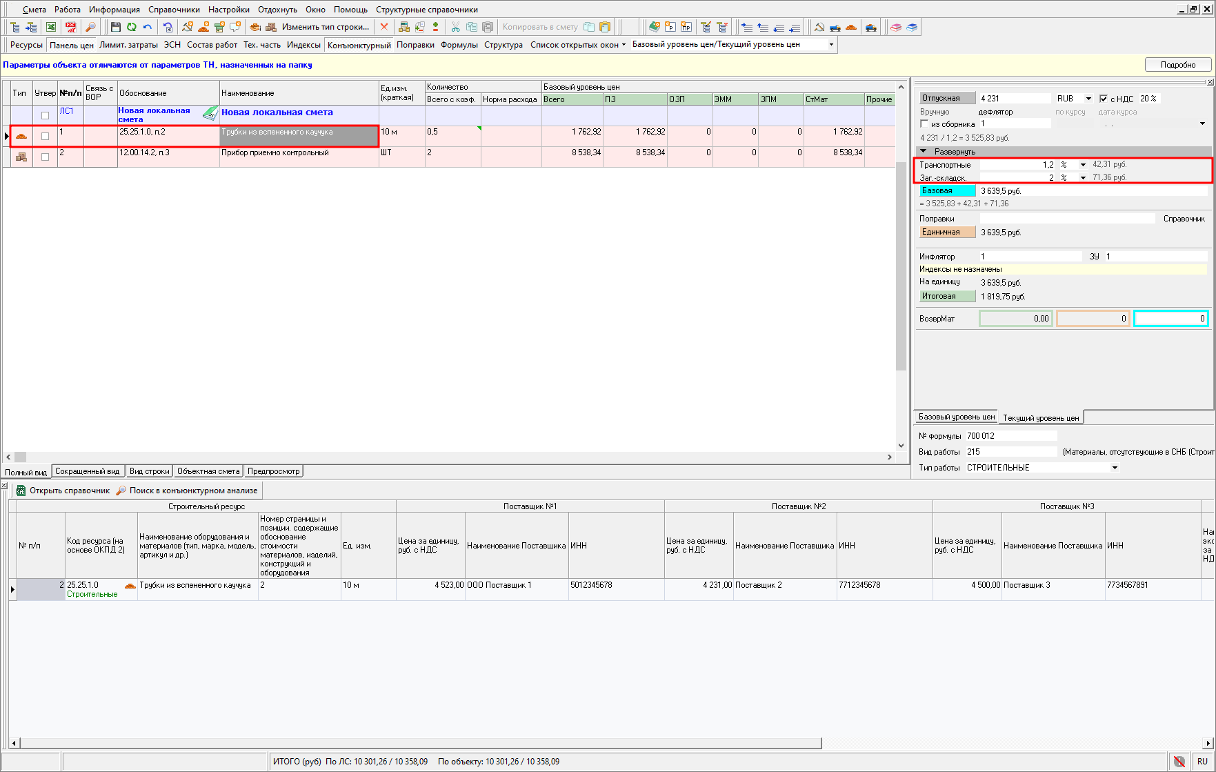
КА ТСН-2001
В соответствии с Главой 12 Общих указаний по использованию ТСН-2001:
п. 3.4.10. Стоимость материалов, изделий, конструкций и оборудования, отсутствующих в Сборнике ТСН2001.1 «Средние сметные цены на материалы, изделия и конструкции» и ТСН-2001.13-2 «Средние сметные цены на оборудование, мебель, инвентарь и принадлежности», учитывается в сметной документации на основании наиболее экономичного из не менее, чем трех предложений поставщиков/производителей (прайс-листы, счета, коммерческие предложения), определенному на основании сбора информации о текущих ценах, а также с учетом предложений, дополнительно рекомендованных застройщиком (техническим заказчиком в случаях, установленных абзацем вторым настоящего пункта) (далее - конъюнктурный анализ).
Добавление строк
Для добавления строк нажмите на панели инструментов "Добавить материалы" или "Добавить оборудование". В контекстном меню доступны аналогичные пункты

В новой строке укажите код ресурса (по ОКПД 2), его название, номер страницы и позиции. Затем добавьте или выберите из справочника единицу измерения и внесите информацию о трех поставщиках

Для того, чтобы скопировать строку выберите ее и нажмите на панели инструментов "Создать копию", либо на строке нажмите правой кнопкой мыши и выберите "Создать копию"

Строка будет скопирована и добавлена в конец справочника.
Для удаления строки выберите ее и нажмите на панели инструментов "Удалить", либо на строке нажмите правой кнопкой мыши и выберите "Удалить". Для удаления нескольких позиций воспользуйтесь функционалом выделения строк с использованием <Ctrl> или <Shift>.
Дополнительные затраты
Согласно ТСН-2001 Глава 12 Общие указания по применению территориальных сметных нормативов, дополнительные затраты к стоимости материалов и оборудованию не учитываются в расчете конъюнктурного анализа. Их начисление необходимо производить в локальной смете в панели цен

Тип работ
По умолчанию, добавляемым в конъюнктурный анализ материалам, присваивается тип работ "Строительные". Для выбора (или изменения) типа работ на строке нажмите правой кнопкой мыши и выберите "Выбрать тип работ" -"Строительный" (сочетание клавиш <Ctrl+Q>) или "Монтажный (сочетание клавиш <Ctrl+W>) "

Для изменения типа строки с типа "Материал" на тип "Оборудование" нажмите на строке правой кнопкой мыши и выберите "Выбрать тип работ" - "Оборудование (сочетание клавиш <Ctrl+E>)"

В колонке "Код ресурса (на основе ОКПД 2)" отображается индикация вида строки "Материал" или "Оборудование" и типа работ для материалов

Обратите внимание. При импорте данных конъюнктурного анализа из Excel для всех строк устанавливается тип "Материал - Строительный". Тип строки и тип работ можно изменить при необходимости.
Параметры КА
Для того, чтобы открыть параметры справочника конъюнктурного анализа, нажмите на панели инструментов "Параметры", либо нажмите правой кнопкой мыши и выберите "Параметры".
Параметры справочника конъюнктурного анализа в ТСН-2001 включают данные по Проектировщику и Застройщику (техническому заказчику)

Данные из параметров передаются в отчетные формы.
Вид справочника в разрезе локальных смет
Доступен вид конъюнктурного анализа в разрезе локальных смет. Для переключения вида нажмите правой кнопкой мыши и выберите "Вид" - "Справочник в разрезе локальных смет"
Справочник в разрезе локальных смет предназначен только для просмотра

Для внесения изменений в справочник необходимо отключить режим просмотра справочника в разрезе локальных смет, для этого нажмите правой кнопкой мыши, выберите "Вид" - "Справочник в разрезе локальных смет".
Дополнительная информация
Для того, чтобы отобразить/скрыть секцию "Дополнительная информация", нажмите в справочнике КА правой кнопкой мыши, выберите пункт "Вид" - "Показать дополнительную информацию".
Секция содержит информацию о дате и времени создании строк, о последнем изменении, об источнике и колонки "Количество строк в смете" и "Объем в сметах"

Колонка "Количество строк в смете" отображает сколько раз данная строка включена в смету.
Колонка "Объем в сметах" отображает суммарный объем этой строки, учтенный в смете.
Результат КА
По результатам конъюнктурного анализа на основании данных в колонках "Поставщик №1", "Поставщик №2", "Поставщик №3" автоматически будет заполнена колонка "Наиболее экономичная цена за единицу, руб. с НДС"

Наименьшая цена по поставщикам будет выделена жирным шрифтом и иметь индикацию, эта стоимость будет включена в смету при добавлении строки

Значение из колонки "Наиболее экономичная цена за единицу, руб. с НДС" автоматически дублируется в колонку "Цена за единицу, рекомендованная застройщиком/техническим заказчиком, руб. с НДС".
Если необходимо включить в смету другую стоимость, внесите ее в колонку "Цена за единицу, рекомендованная застройщиком/техническим заказчиком, руб. с НДС". Эта стоимость автоматически попадет в смету

Добавление данных конъюнктурного анализа в смету
Внести в смету данные по результатам конъюнктурного анализа возможно через справочник конъюнктурного анализа, открытого из локальной сметы или посредством Поиска в конъюнктурном анализе

В открытом справочнике есть два варианта добавления данных:
"Вставить" - создает строку в смете с данными результатов конъюнктурного анализа
"Заменить" - заполняет/заменяет данные по строке в смете

Строка из группы, имеющая индикацию жирным шрифтом, будет добавлена в смету.
Обратите внимание. При изменении стоимости ресурсов в справочнике конъюнктурного анализа, ставка НДС во всех строках сметы, добавленных из этого справочника, будет автоматически обновлена и приведена в соответствие с параметрами сметы.
Поиск в справочнике
Запуск режима поиска производится нажатием на панели инструментов "Поиск", либо через контекстное меню - "Поиск"

Поиск производится по одному или нескольким критериям, которые меняются в зависимости от выбранной нормативной базы и осуществляется по всем позициям справочника конъюнктурного анализа. Для осуществления поиска установите критерии поиска и воспользуйтесь кнопками "Начать с начала", "Предыдущий" и "Следующий"

Найденная строка будет окрашена в желтый цвет

Перенумерация
В открытом справочнике конъюнктурного анализа при изменении порядкового номера строки, эта строка будет автоматически перенесена на позицию, соответствующую новому номеру

Изменения будут внесены и в смету

Импорт данных КА из Excel
Импорт данных Конъюнктурного анализа возможен из Excel по формам, соответствующим рекомендуемым образцам.
Импорт данных производится в открытый справочник конъюнктурно анализа нажатием на панели инструментов "Импорт из Excel"

В окне "Выберите файл для импорта" укажите необходимый файл и нажмите "Открыть".
В результате откроется окно "Импорт конъюнктурного анализа из Excel"

Программа в автоматическом режиме распознает соответствие столбцов. Если они определились некорректно, можно изменить их вручную

Обратите внимание. Колонка "Заготовительно-складские расходы %" может иметь значения в % или в виде числового значения. По умолчанию определяется в виде числа и загружает значение ячейки без дополнительных действий. Если требуется перевод значений в проценты (умножение на 100), то выберите параметр "Умножать процента на 100" и нажмите "Импорт"

В открывшемся окне "Импорт конъюнктурного анализа" будет отображен процесс импорта, нажмите "ОК"

Откроется справочник с импортированными данными. Для сохранения данных нажмите "Сохранить"

Экспорт в Excel/PDF
Экспорт справочника конъюнктурного анализа можно осуществить, находясь в локальной смете, для этого нажмите "Экспорт в Excel" и в окне "Доступные документы", на вкладке "Ресурсы", выберите нужную форму и нажмите "Сформировать"

Обратите внимание. При формировании отчетной формы из справочника Конъюнктурного анализа по ТСН-2001 выгружаются только те строки, которые были добавлены в сметную документацию.
Аналогично осуществляется экспорт в PDF.
Для экспорта Конъюнктурного анализа из открытого справочника нажмите "Экспорт в Excel"

Выберите необходимую форму документа и нажмите "Сформировать"

Документ будет сформирован. Его можно сохранить и распечатать.
Можно воспользоваться функцией предварительного просмотра документа. Для этого перейдите на вкладку "Предпросмотр"

Выберите форму и нажмите "Сформировать".
Документ будет сформирован. Его можно сохранить и распечатать.
Экспорт в формат XML (ГГЭ)
Обеспечена возможность экспорта данных конъюнктурного анализа в формат XML (ГГЭ) в соответствии с XML-схемой версии 4.02 (согласно 30/пр).
Экспорт производится нажатием в открытом справочнике на панели инструментов - "Экспорт в ГГЭ"

Выберите место для сохранения файла.
Дождитесь окончания процесса экспорта и убедитесь, что он завершен успешно

Кнопка
позволяет перейти к месту выгрузки файла

Обратите внимание. Наименование файла формируется в соответствии с Требованиями к формату электронных документов, представляемых для проведения государственной экспертизы проектной документации и (или) результатов инженерных изысканий и проверки достоверности определения сметной стоимости строительства, реконструкции, капитального ремонта объектов капитального строительства (Приказ Минстроя РФ от 12 мая 2017 года N 783/пр., пункты 3-4). В случае, если сметная документация составляется для строительства линейных объектов или на отдельные этапы строительства линейных объектов, то необходимо вручную изменить раздел в наименовании выгруженных файлов с ПД № 12 на ПД № 9.
В процессе экспорта в формат XML (ГГЭ) сформируется архив с файлом данных конъюнктурного анализа,письмами заказчика и обосновывающими документами, которые были загружены в справочник

Если конъюнктурный анализ составлен некорректно (не соответствует формату представления данных XML ГГЭ), процесс экспорта будет завершен с ошибками, в окне будет описана причина

Необходимо устранить замечания и повторить экспорт.
В случае, если в смете присутствуют данные по КА, то одновременно с экспортом сметы в формат XML (ГГЭ) производится и экспорт Конъюнктурного анализа

Экспорт КА со сметой
При экспорте смет в форматы sobx и spxml, если в них присутствует заполненный справочник конъюнктурного анализа, выгружаются лишь те группы строк, которые используются в смете. Полный справочник не экспортируется.
Для экспорта справочника конъюнктурного анализа целиком, необходимо воспользоваться функцией "Экспорт в Excel", доступной из открытого справочника.
В дальнейшем его можно загрузить в другую базу данных (программу).
Справочник КСР
Справочник КСР (классификатор строительных ресурсов) необходимо предварительно скачать с сайта (раздел Скачать - Дополнительные справочники).
Для загрузки справочника выберите в главном меню "Структурные справочники" - "Классификатор строительных ресурсов КСР"

В окне "Классификатор строительных ресурсов КСР" нажмите "Импорт из Excel"

Выберите файл со справочником

Дождитесь завершения процесса импорта

По окончанию процесса импорта появится отчет о загрузке

Справочник КСР загружен и готов к использованию.
Справочник индексов инфляции
В случае отсутствия данных в справочнике индексов инфляции их необходимо загрузить, предварительно скачав с сайта (раздел Скачать - Дополнительные справочники - Индексы инфляции). Для загрузки индексов выберите в главном меню "Справочники" - "Справочники индексов инфляции"

В окне Справочники индексов инфляции нажмите "Загрузить", выберите файл с индексами и нажмите "Открыть"

Дождитесь окончания процесса импорта

После завершения импорта нажмите "Сохранить"

Индексы инфляции загружены и готовы к использованию.