Релиз 12.1.0.0
Время прочтения: 7 минут
Содержание
- Релиз 12.1.0.0
- Доработан режим пересчета смет в другую базу
- Выделение строк, не соответствующих СНБ
- Смета контракта
- Доработка конъюнктурного анализа
- Назначение поправок на вспомогательные ненормируемые материальные ресурсы
- Справочник "Нормы затрат на временные здания и сооружения"
- Изменение обоснования позиций по прайсу в КС-2
- Прочие доработки
- Производительность и стабильность
- Информация о версии документации
Доработан режим пересчета смет в другую базу
Доработан режим пересчета смет в другую нормативную базу. Для того чтобы пересчитать смету в другую базу, необходимо в справочнике "Проекты" выбрать элемент структуры для пересчета, нажать правой кнопкой мыши и выбрать "Пересчитать объект в другую базу"

Запустить режим пересчета можно на любом элементе структуры. Для пересчета будут выбраны все локальные сметы, входящие в состав этого элемента. Во время пересчета будет создана копия сметы и пересчитана в соответствии с новыми параметрами. Исходные сметы останутся без изменений.
Отчет преобразования объекта формируется отдельно для каждой локальной сметы. Для перехода к отчету другой локальной сметы выберите смету в секции "Наименование". Отчет можно сохранить и распечатать.
Пересчет ресурсной части
В нормативную базу ТСН-2001 МГЭ с дополнением 81 внесены изменения в ресурсную составляющую ряда расценок. Чтобы обеспечить корректный пересчет ранее составленных смет, режим пересчета ресурсной части расценок был доработан. Рекомендуется выполнять пересчет в следующее по номеру дополнение нормативной базы.
В процессе пересчета существующие ресурсы расценки будут приведены в соответствие с выбранной нормативной базой. Структура разукрупненных неучтенных ресурсов будет сохранена, а сами ресурсы обновлены.
Обратите внимание! Если в начале или конце наименования неучтенного ресурса расценки есть пробелы, то в процессе пересчета такая расценка будет выделена для ручной корректировки, так как система посчитает изменившейся неучтенную часть.
Если в процессе пересчета некоторые расценки или ресурсы не смогут обновиться, в отчете будет выведена соответствующая информация

В пересчитанной смете такие строки будут отмечены закладками и индикатором в колонке "Обоснование". При наведении появится подсказка

Для того чтобы перейти к следующей закладке или убрать ее, нажмите на строке в смете правой кнопкой мыши, выберите в контекстном меню "Закладки" и далее выберите необходимый пункт.
Редактирование параметров уровней цен
Реализована возможность изменения параметров уровней цен при пересчете смет в другую нормативную базу. Для этого в секции "Наименование" выберите смету и необходимый уровень цен, в правой части экрана будут доступны для изменения параметры

Групповая настройка для пересчета
Реализована возможность распространения настроек пересчета на группу выбранных смет.
Настройки могут быть распространены только на те сметы, у которых совпадают уровни цен, индексы, виды цен и методика расчета.
В окне "Пересчет объектов в другую базу" в секции "Наименование" выделите одну смету, в правой части экрана заполните параметры пересчета и нажмите "Распространить настройки"

В случае если распространение настроек на какие-либо сметы не будет произведено, будет выведен отчет

У таких смет будет отображаться индикатор "Не выбрана нормативная база для пересчета"

Выберите нормативную базу вручную и для выполнения пересчета нажмите "Применить".
Сохранение результата пересчета
При запуске режима пересчета будет создана копия сметы, которая будет пересчитана с учетом новых параметров. В строке "Сохранить результат в:" выберите элемент структуры для сохранения копии сметы с результатами пересчета

При нажатии в этой строке на знак вопроса отображается подсказка о правилах сохранения сметы:
-
Если место сохранения не выбрано или совпадает с исходным, результат сохранится рядом с исходным элементом.
-
Если выбран проект для сохранения, в нем будет создана структура до уровня исходного элемента. При этом элементы с одинаковым типом, названием и шифром объединяются.
-
Сохранение элементов структуры возможно только там, где их создание разрешено в соответствии с правилами формирования структуры.
При необходимости произвести пересчет в новый элемент структуры, необходимо его создать до запуска режима пересчета смет в другую нормативную базу.
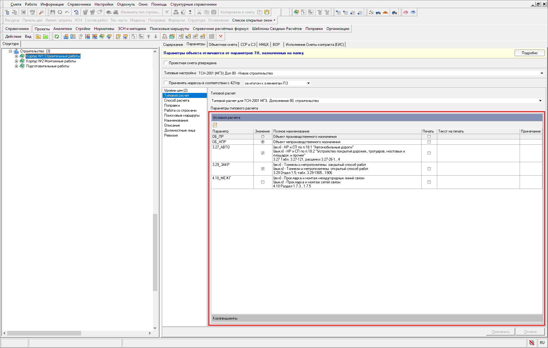
Сохранение параметров типового расчета
При пересчете сметы в другую нормативную базу реализовано сохранение выбранных параметров типового расчета с вкладок "Условия расчета" и "Коэффициенты" из исходной сметы

Если параметр типового расчета, который был установлен в исходной смете, присутствует в выбранном новом типовом расчете, то значение этого параметра будет перенесено в пересчитанную смету.
В случае, если параметр, установленный в исходной смете, отсутствует в выбранном новом типовом расчете, пересчет сметы будет выполнен с предупреждением в отчете.
Если в выбранном новом типовом расчете есть параметры, которых нет в исходной смете, они будут применены к смете со значениями "по умолчанию"

Сохранение справочника конъюнктурного анализа
При пересчете сметы в другую нормативную базу реализовано сохранение справочника конъюнктурного анализа, включая все группы строк и обосновывающие документы/письма заказчика.
Сохранение данных из секции "Примечание"
При пересчете сметы в другую нормативную базу реализовано сохранение данных из секций "Примечание" панели "Полное наименование" в открытой локальной смете.
Сохранение данных локальной сметы
При пересчете сметы в другую нормативную базу реализовано сохранение данных локальной сметы из параметров с вкладки "Описание", таких, как: Величина строительного объема, Единица измерения величины строительного объема, Стадийность проектирования, Дата начала строительства, Дата окончания строительства, Список чертежей, Описание, Адрес объекта и Номер ВОР.
Выделение строк, не соответствующих СНБ
В режиме создания локальной сметы реализована возможность выделения строк, не соответствующих сметно-нормативной базе. Для этого в открытой локальной смете на любой сметной строке нажмите правой кнопкой мыши и в контекстном меню выберите "Выделить строки, не соответствующие СНБ"

Строки, которые не соответствуют сборникам из поискового маршрута, назначенного на смету, будут выделены (кроме добавленных вручную и из справочника КА)

Для отмены выделения нажмите клавишу <Esc> на клавиатуре.
Смета контракта
Формирование сметы контракта, предметом которого является строительство или реконструкция объектов капитального строительства, определяется Методикой, утвержденной приказом Минстроя России от 23.12.2019 № 841/пр. (Приложение № 2), с учетом последующих изменений.
Форма сметы контракта соответствует рекомендованному образцу, представленному в Приложении № 1 к указанной выше Методике.
Реализовано формирование документа "Смета контракта" из справочника "Проекты" на основе локальных смет (ЛС), входящих в проект. В окне Менеджера откройте справочник "Проекты". Выделите нужный проект, нажмите на нем правой кнопкой мыши и выберите пункт "Экспорт" - "Сметы контракта в Excel"

После запуска экспорта выберите форму документа "Смета контракта" и нажмите "Сформировать"

Далее откроется окно параметров документа, которое содержит вкладки "Вид документа" и "Подписи".

После выбора параметров нажмите "Сформировать". Документ будет сформирован и выведен на экран

При необходимости коэффициенты НДС, инфляции, падения на торгах и под лимит можно изменить вручную в шапке нужной колонки с последующим автоматическим пересчетом всех стоимостей.
Страна происхождения оборудования заполняется вручную.
Группировка позволяет быстро скрывать и отображать определенные группы колонок, упрощая просмотр и анализ сметной информации

В верхней части таблицы Excel, непосредственно над шапкой таблицы (с наименованиями столбцов), расположены два элемента управления, обозначенные знаком 

Сформированный документ "Смета контракта" можно сохранить и распечатать.
Доработка конъюнктурного анализа
Выбор минимальной цены для назначения в смету
При работе со справочником конъюнктурного анализа добавлена возможность отмены действия "Использовать этого поставщика для назначения в смету". Для того чтобы вернуться к выбору минимальной стоимости по позициям в группе, необходимо на любой позиции в группе нажать правой кнопкой мыши и снять флажок "Использовать этого поставщика для назначения в смету"

Индикатор изменится на
и будет перемещен на строку с минимальной стоимостью из группы

Для группового изменения выберите несколько групп, нажмите на любой строке правой кнопкой мыши и снимите флажок "Использовать этого поставщика для назначения в смету".
Данные о поставщиках в справочнике конъюнктурного анализа ТСН-2001
В справочнике конъюнктурного анализа, при работе в ТСН-2001, добавлена возможность вывода отчета о заполнении данных о поставщиках. Для формирования отчета в справочнике конъюнктурного анализа нажмите правой кнопкой мыши и выберите "Проверить наличие данных о поставщиках"

Отчет "Статистика по заполненности поставщиков" можно сохранить и распечатать

Назначение поправок на вспомогательные ненормируемые материальные ресурсы
Реализовано автоматическое назначение поправочных коэффициентов на подчиненные строки вспомогательных ненормируемых материальных ресурсов (ВНМР) от основной строки при назначении поправочных коэффициентов из справочника

Рекомендуется использовать актуальный справочник поправок.
Справочник "Нормы затрат на временные здания и сооружения"
В справочнике "Нормы затрат на временные здания и сооружения" добавлены новые вкладки, согласно методике МОС.05.05-006.2025 с учетом изменений МКЭ-ОД/25-93 от 25.09.2025 г.

Для того чтобы открыть справочник, в главном меню нажмите "Справочники" - "Нормы затрат на временные здания и сооружения".
Изменение обоснования позиций по прайсу в КС-2
При создании актов КС-2 реализована возможность изменения обоснования у строк, добавленных вручную в смете

Прочие доработки
В локальной смете при назначении поправочных коэффициентов на строки доработано отображение примечания: на сметной строке отображаются примечания всех назначенных поправочных коэффициентов, на подчиненных строках отображаются только примечания к поправкам, назначенным на подчиненные строки.
В режиме "Проверка сметы" для смет, созданных в ТСН-2001, доработан механизм проверки зимнего удорожания на подчиненных строках.
В справочнике "Стройки" доработано отображение элементов структуры на вкладках "Объекты", "Независимые объекты" и "Объекты без договоров".
В режиме расчета начальной максимальной цены контракта (НМЦК) доработано промежуточное округление данных.
Производительность и стабильность
Улучшена производительность и стабильность работы программы.
Информация о версии документации
Релиз 12.1.0.0
Дата последних изменений: 30.03.2026
© ГК "СтройСофт". Все права защищены.
Настоящий сайт и его содержимое является объектом авторского права, исключительные права, на использование которого принадлежат ГК "СтройСофт". Копирование, размножение, распространение, перепечатка (целиком или частично), или иное использование материала без ссылки на источник не допускается.